这是一款网络漏洞扫描工具。通过网络爬虫测试你的网站安全,检测流行的攻击 ,如交叉站点脚本,sql 注入等。在被黑客攻击前扫描购物车,表格、安全区域和其他Web应用程序。75% 的互联网攻击目标是基于Web的应用程序。因为他们时常接触机密数据并且被放置在防火墙之前。
原版下载地址:http://www.acunetix.com/download/fullver7
ID: acunetixwvsfullv7 PassWord: AkfhkJS1B83qAZPA
使用说明:先通过官方地址下载最新的企业版安装包,安装完打开补丁(win7下请用管理员权限打开)点Patch后可正常注册了,注册信息如下,注册后支持正常升级!
License Key: 9e3b81483d2s59ac60d4e97fd54f7d80 Name: Hmily/[LCG][DST] ComPany: Www.52PoJie.Cn Email: Hmily#52PoJie.Cn(#换成@) Telephone: 110
一般能通过上面地址下载的企业版原程序用本注册机都是可以正常注册使用,WVS每次做大版本升级才会更改密钥,所以可以放心使用更新.
Acunetix Web Vulnerability Scanner 7.x Enterprise Edition KeyGen.rar
MD5: 0C0C18C49953B8C683E5B14162F36B60
=============================
封杀方案
1.ASP(JScript)版,对于LBS的用户,可以用这个(添加或包含到_common.asp文件里):
代码:
<%
var StopScan="== WVS PLS GO AWAY!BY oldjun! ==";
var requestServer=String(Request.ServerVariables("All_Raw")).toLowerCase();
if(Session("stopscan")==1){
Response.Write(StopScan);
Response.End;
}
if(requestServer.indexOf("acunetix")>0){
Response.Write(StopScan);
Session("stopscan")=1;
Response.End;
}
%>
2.ASP(VBscript)版,一般的asp用户可以用这个,包含到conn.asp即可:
代码:
<%
Dim StopScan,RequestServer
StopScan="== WVS PLS GO AWAY!BY oldjun! =="
RequestServer=Lcase(Request.ServerVariables("All_Raw"))
If Session("stopscan")=1 Then
Response.Write(StopScan)
Response.End
End If
If instr(RequestServer,"acunetix") Then
Response.Write(StopScan)
Session("stopscan")=1
Response.End
End If
%>
3.PHP版:
代码:
<?php
$http=$_SERVER["ALL_HTTP"];
If(isset($_COOKIE["StopScan"]) && $_COOKIE["StopScan"]){
die("== WVS PLS GO AWAY!BY oldjun! ==");
}
If(strpos(strtolower($http),"acunetix")){
setcookie("StopScan", 1);
die("== WVS PLS GO AWAY!BY oldjun! ==");
}?>
Acunetix Web Vulnerability Scanner(简称AWVS)是一款知名的网络漏洞扫描工具,它通过网络爬虫测试你的网站安全,检测流行安全漏洞,如交叉站点脚本,sql 注入等。在被黑客攻击前扫描购物车,表格、安全区域和其他Web应用程序。75% 的互联网攻击目标是基于Web的应用程序。因为他们时常接触机密数据并且被放置在防火墙之前。
WVS如何工作
WVS拥有大量的自动化特性和手动工具,总体而言,它以下面的方式工作:
1.它将会扫描整个网站,它通过跟踪站点上的所有链接和robots.txt(如果有的话)而实现扫描。然后WVS就会映射出站点的结构并显示每个文件的细节信息。
2.在上述的发现阶段或扫描过程之后,WVS就会自动地对所发现的每一个页面发动一系列的漏洞攻击,这实质上是模拟一个黑客的攻击过程。WVS分析每一个页面中可以输入数据的地方,进而尝试所有的输入组合。这是一个自动扫描阶段。
3.在它发现漏洞之后,WVS就会在“Alerts Node(警告节点)”中报告这些漏洞。每一个警告都包含着漏洞信息和如何修复漏洞的建议。
4.在一次扫描完成之后,它会将结果保存为文件以备日后分析以及与以前的扫描相比较。使用报告工具,就可以创建一个专业的报告来总结这次扫描。
一、下载并安装
百度云盘下载地址:https://pan.baidu.com/s/1i4SW0lv
1.根据选择最新版本2016_05_20_01_webvulnscan105.exe,双击进行安装,安装前需要关闭360相关软件,否则会将此软件视为病毒导致无法安装。
2.安装好之后,启动软件
3.再解压Acunetix_Web_Vulnerability_Scanner_10.x_Consultant_Edition_KeyGen_Hmily[LCG].zip,启动它,此时将破解信息自动填充到wvs软件中,破解它就可以正常使用了。
注:如果界面字体挡住按钮,请将系统字体DPI调成正常,重新打开软件即可。
二、使用
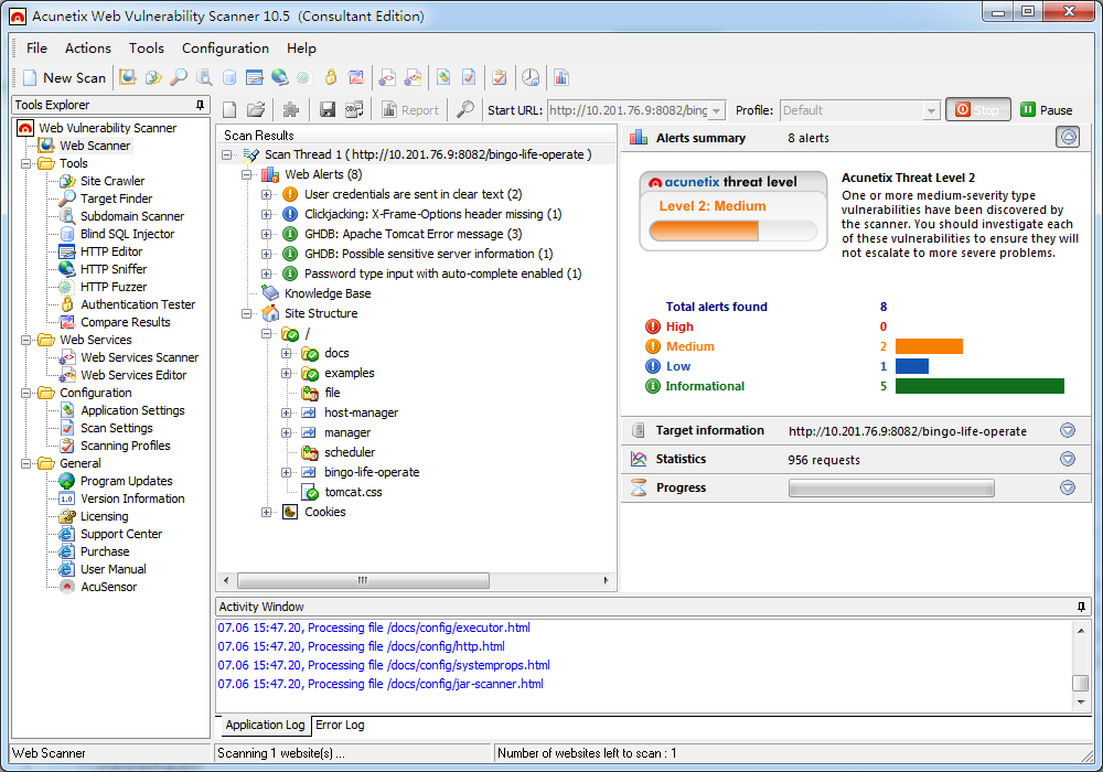
双击桌面图标,启动后显示以下界面

1.点击"File"--"New"--"Web Site Scan"来启动Scan Wizard界面
在Scan single website中输入网址:****,点击Next

2.Specify Scanning Profile,Scan Setttings Template and Crawling Options

3.Confirm Targets and Technologies Detected

4.Configure Login for Password Protected Areas


5.开始进行扫描

6.扫描完成之后,可以将报告导出来。点击菜单中的“Report”,如下图:

本人认为此工具使用起来很简单,关键是如何修复这些安全漏洞!
最后
以上就是无聊胡萝卜最近收集整理的关于WVS简单使用的全部内容,更多相关WVS简单使用内容请搜索靠谱客的其他文章。
发表评论 取消回复