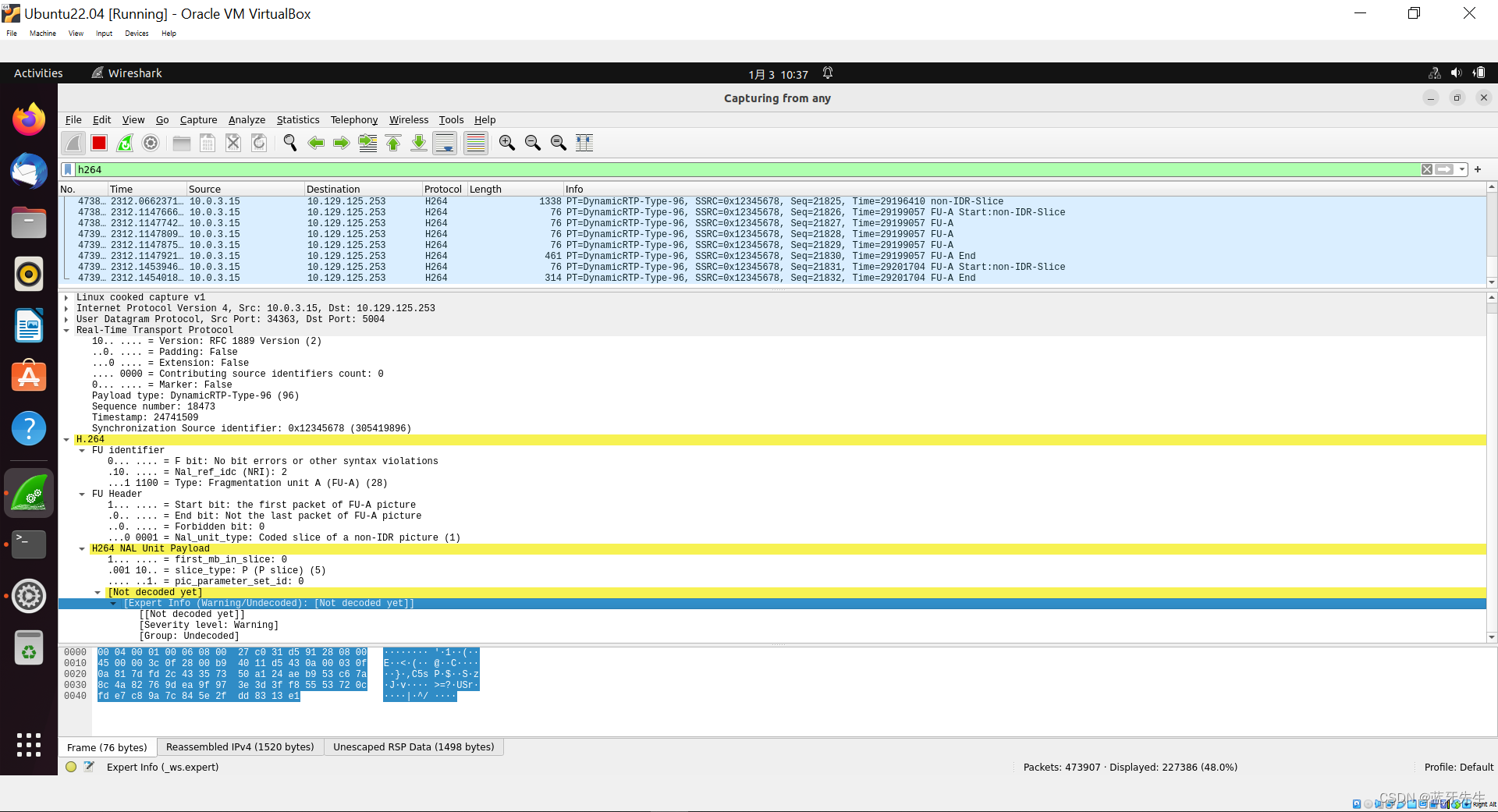
H264文件解析
NALU size, NALU start code size, NALU type = 0, 0 0 UNSPECIFIED
NALU size, NALU start code size, NALU type = 26, 4 7 SPS
NALU size, NALU start code size, NALU type = 4, 4 8 PPS
NALU size, NALU start code size, NALU type = 640, 3 6 SEI
NALU size, NALU start code size, NALU type = 9771, 3 5 IDR_SLICE
NALU size, NALU start code size, NALU type = 850, 4 1 SLICE
NALU size, NALU start code size, NALU type = 763, 4 1 SLICE
NALU size, NALU start code size, NALU type = 1009, 4 1 SLICE
NALU size, NALU start code size, NALU type = 943, 4 1 SLICE
NALU size, NALU start code size, NALU type = 1041, 4 1 SLICE
NALU size, NALU start code size, NALU type = 1025, 4 1 SLICE
NALU size, NALU start code size, NALU type = 2396, 4 1 SLICE
NALU size, NALU start code size, NALU type = 5908, 4 1 SLICE
NALU size, NALU start code size, NALU type = 14535, 4 1 SLICE
NALU size, NALU start code size, NALU type = 12596, 4 1 SLICE
NALU size, NALU start code size, NALU type = 26, 4 7 SPS
NALU size, NALU start code size, NALU type = 4, 4 8 PPS
NALU size, NALU start code size, NALU type = 19365, 3 5 IDR_SLICE
NALU size, NALU start code size, NALU type = 12967, 4 1 SLICE
NALU size, NALU start code size, NALU type = 26511, 4 1 SLICE
NALU size, NALU start code size, NALU type = 31298, 4 1 SLICE
NALU size, NALU start code size, NALU type = 29204, 4 1 SLICE
NALU size, NALU start code size, NALU type = 24559, 4 1 SLICE
NALU size, NALU start code size, NALU type = 36635, 4 1 SLICE
NALU size, NALU start code size, NALU type = 43539, 4 1 SLICE
NALU size, NALU start code size, NALU type = 46201, 4 1 SLICE
NALU size, NALU start code size, NALU type = 38031, 4 1 SLICE
NALU size, NALU start code size, NALU type = 45137, 4 1 SLICE
NALU size, NALU start code size, NALU type = 41244, 4 1 SLICE
NALU size, NALU start code size, NALU type = 26, 4 7 SPS
NALU size, NALU start code size, NALU type = 4, 4 8 PPS
NALU size, NALU start code size, NALU type = 51527, 3 5 IDR_SLICE
NALU size, NALU start code size, NALU type = 66080, 4 1 SLICE
NALU size, NALU start code size, NALU type = 47781, 4 1 SLICE
NALU size, NALU start code size, NALU type = 40270, 4 1 SLICE
NALU size, NALU start code size, NALU type = 43693, 4 1 SLICE
NALU size, NALU start code size, NALU type = 26, 4 7 SPS
NALU size, NALU start code size, NALU type = 4, 4 8 PPS
NALU size, NALU start code size, NALU type = 80330, 3 5 IDR_SLICE
NALU size, NALU start code size, NALU type = 64851, 4 1 SLICE
NALU size, NALU start code size, NALU type = 78177, 4 1 SLICE
NALU size, NALU start code size, NALU type = 65933, 4 1 SLICE
NALU size, NALU start code size, NALU type = 26, 4 7 SPS
NALU size, NALU start code size, NALU type = 4, 4 8 PPS
NALU size, NALU start code size, NALU type = 102875, 3 5 IDR_SLICE
NALU size, NALU start code size, NALU type = 70007, 4 1 SLICE
NALU size, NALU start code size, NALU type = 114861, 4 1 SLICE
NALU size, NALU start code size, NALU type = 26, 4 7 SPS
NALU size, NALU start code size, NALU type = 4, 4 8 PPS
NALU size, NALU start code size, NALU type = 90663, 3 5 IDR_SLICE
NALU size, NALU start code size, NALU type = 97522, 4 1 SLICE
NALU size, NALU start code size, NALU type = 142934, 4 1 SLICE
NALU size, NALU start code size, NALU type = 26, 4 7 SPS
NALU size, NALU start code size, NALU type = 4, 4 8 PPS
NALU size, NALU start code size, NALU type = 94320, 3 5 IDR_SLICE
NALU size, NALU start code size, NALU type = 76530, 4 1 SLICE
NALU size, NALU start code size, NALU type = 68130, 4 1 SLICE
NALU size, NALU start code size, NALU type = 26, 4 7 SPS
NALU size, NALU start code size, NALU type = 4, 4 8 PPS
NALU size, NALU start code size, NALU type = 111631, 3 5 IDR_SLICE
NALU size, NALU start code size, NALU type = 65960, 4 1 SLICE
NALU size, NALU start code size, NALU type = 120335, 4 1 SLICE
NALU size, NALU start code size, NALU type = 26, 4 7 SPS
NALU size, NALU start code size, NALU type = 4, 4 8 PPS
NALU size, NALU start code size, NALU type = 65590, 3 5 IDR_SLICE
NALU size, NALU start code size, NALU type = 54175, 4 1 SLICE
NALU size, NALU start code size, NALU type = 48332, 4 1 SLICE
NALU size, NALU start code size, NALU type = 26, 4 7 SPS
NALU size, NALU start code size, NALU type = 4, 4 8 PPS
NALU size, NALU start code size, NALU type = 84100, 3 5 IDR_SLICE
NALU size, NALU start code size, NALU type = 43399, 4 1 SLICE
NALU size, NALU start code size, NALU type = 39326, 4 1 SLICE
NALU size, NALU start code size, NALU type = 26, 4 7 SPS
NALU size, NALU start code size, NALU type = 4, 4 8 PPS
NALU size, NALU start code size, NALU type = 94226, 3 5 IDR_SLICE
NALU size, NALU start code size, NALU type = 35681, 4 1 SLICE
NALU size, NALU start code size, NALU type = 33116, 4 1 SLICE
NALU size, NALU start code size, NALU type = 30484, 4 1 SLICE
NALU size, NALU start code size, NALU type = 26, 4 7 SPS
NALU size, NALU start code size, NALU type = 4, 4 8 PPS
NALU size, NALU start code size, NALU type = 83209, 3 5 IDR_SLICE
NALU size, NALU start code size, NALU type = 27302, 4 1 SLICE
NALU size, NALU start code size, NALU type = 23473, 4 1 SLICE
NALU size, NALU start code size, NALU type = 21687, 4 1 SLICE
NALU size, NALU start code size, NALU type = 19659, 4 1 SLICE
NALU size, NALU start code size, NALU type = 26, 4 7 SPS
NALU size, NALU start code size, NALU type = 4, 4 8 PPS
NALU size, NALU start code size, NALU type = 65564, 3 5 IDR_SLICE
NALU size, NALU start code size, NALU type = 23587, 4 1 SLICE
NALU size, NALU start code size, NALU type = 19403, 4 1 SLICE
NALU size, NALU start code size, NALU type = 19401, 4 1 SLICE
NALU size, NALU start code size, NALU type = 19643, 4 1 SLICE
NALU size, NALU start code size, NALU type = 18997, 4 1 SLICE
NALU size, NALU start code size, NALU type = 18551, 4 1 SLICE
NALU size, NALU start code size, NALU type = 18316, 4 1 SLICE
NALU size, NALU start code size, NALU type = 18516, 4 1 SLICE
NALU size, NALU start code size, NALU type = 18892, 4 1 SLICE
NALU size, NALU start code size, NALU type = 19009, 4 1 SLICE
NALU size, NALU start code size, NALU type = 19390, 4 1 SLICE
NALU size, NALU start code size, NALU type = 26, 4 7 SPS
NALU size, NALU start code size, NALU type = 4, 4 8 PPS
NALU size, NALU start code size, NALU type = 59615, 3 5 IDR_SLICE
NALU size, NALU start code size, NALU type = 22597, 4 1 SLICE
NALU size, NALU start code size, NALU type = 20650, 4 1 SLICE
NALU size, NALU start code size, NALU type = 20498, 4 1 SLICE
NALU size, NALU start code size, NALU type = 20251, 4 1 SLICE
NALU size, NALU start code size, NALU type = 26, 4 7 SPS
NALU size, NALU start code size, NALU type = 4, 4 8 PPS
NALU size, NALU start code size, NALU type = 67022, 3 5 IDR_SLICE
NALU size, NALU start code size, NALU type = 27932, 4 1 SLICE
NALU size, NALU start code size, NALU type = 34680, 4 1 SLICE
NALU size, NALU start code size, NALU type = 26, 4 7 SPS
NALU size, NALU start code size, NALU type = 4, 4 8 PPS
NALU size, NALU start code size, NALU type = 63472, 3 5 IDR_SLICE
NALU size, NALU start code size, NALU type = 27828, 4 1 SLICE
NALU size, NALU start code size, NALU type = 27434, 4 1 SLICE
NALU size, NALU start code size, NALU type = 30015, 4 1 SLICE
NALU size, NALU start code size, NALU type = 26, 4 7 SPS
NALU size, NALU start code size, NALU type = 4, 4 8 PPS
NALU size, NALU start code size, NALU type = 37998, 3 5 IDR_SLICE
NALU size, NALU start code size, NALU type = 23112, 4 1 SLICE
NALU size, NALU start code size, NALU type = 24871, 4 1 SLICE
NALU size, NALU start code size, NALU type = 20667, 4 1 SLICE
NALU size, NALU start code size, NALU type = 26, 4 7 SPS
NALU size, NALU start code size, NALU type = 4, 4 8 PPS
NALU size, NALU start code size, NALU type = 30998, 3 5 IDR_SLICE
NALU size, NALU start code size, NALU type = 16542, 4 1 SLICE
NALU size, NALU start code size, NALU type = 13698, 4 1 SLICE
NALU size, NALU start code size, NALU type = 13686, 4 1 SLICE
最后
以上就是虚心白猫最近收集整理的关于Wireshark抓到的H264帧的全部内容,更多相关Wireshark抓到内容请搜索靠谱客的其他文章。

发表评论 取消回复