前言
使用Spring-Jdbc的情况下,在有些场景中,我们需要根据数据库报的异常类型的不同,来编写我们的业务代码。比如说,我们有这样一段逻辑,如果我们新插入的记录,存在唯一约束冲突,就会返回给客户端描述:记录已存在,请勿重复操作
代码一般是这么写的:
@Resource
private JdbcTemplate jdbcTemplate;
public String testAdd(){
try {
jdbcTemplate.execute("INSERT INTO user_info (user_id, user_name, email, nick_name, status, address) VALUES (80002, '张三丰', 'xxx@126.com', '张真人', 1, '武当山');");
return "OK";
}catch (DuplicateKeyException e){
return "记录已存在,请勿重复操作";
}
}
测试一下:

如上图提示,并且无论什么更换什么数据库(Spring-Jdbc支持的),代码都不用改动
那么Spring-Jdbc是在使用不同数据库时,Spring如何帮我们实现对异常的抽象的呢?
代码实现
我们来正向看下代码:
首先入口JdbcTemplate.execute方法:
public void execute(final String sql) throws DataAccessException {
if (this.logger.isDebugEnabled()) {
this.logger.debug("Executing SQL statement [" + sql + "]");
}
...
//实际执行入口,调用内部方法
this.execute(new ExecuteStatementCallback(), true);
}
内部方法execute
@Nullable
private <T> T execute(StatementCallback<T> action, boolean closeResources) throws DataAccessException {
Assert.notNull(action, "Callback object must not be null");
Connection con = DataSourceUtils.getConnection(this.obtainDataSource());
Statement stmt = null;
Object var12;
try {
...
} catch (SQLException var10) {
....
//SQL出现异常后,所有的异常在这里进行异常转换
throw this.translateException("StatementCallback", sql, var10);
} finally {
if (closeResources) {
JdbcUtils.closeStatement(stmt);
DataSourceUtils.releaseConnection(con, this.getDataSource());
}
}
return var12;
}
异常转换方法translateException
protected DataAccessException translateException(String task, @Nullable String sql, SQLException ex) {
//获取异常转换器,然后根据数据库返回码相关信息执行转换操作
//转换不成功,也有兜底异常UncategorizedSQLException
DataAccessException dae = this.getExceptionTranslator().translate(task, sql, ex);
return (DataAccessException)(dae != null ? dae : new UncategorizedSQLException(task, sql, ex));
}
获取转换器方法getExceptionTranslator
public SQLExceptionTranslator getExceptionTranslator() {
//获取转换器属性,如果为空,则生成一个
SQLExceptionTranslator exceptionTranslator = this.exceptionTranslator;
if (exceptionTranslator != null) {
return exceptionTranslator;
} else {
synchronized(this) {
SQLExceptionTranslator exceptionTranslator = this.exceptionTranslator;
if (exceptionTranslator == null) {
DataSource dataSource = this.getDataSource();
//shouldIgnoreXml是一个标记,就是不通过xml加载bean,默认false
if (shouldIgnoreXml) {
exceptionTranslator = new SQLExceptionSubclassTranslator();
} else if (dataSource != null) {
//如果DataSource不为空,则生成转换器SQLErrorCodeSQLExceptionTranslator,一般情况下首先获取到该转换器
exceptionTranslator = new SQLErrorCodeSQLExceptionTranslator(dataSource);
} else {
// 其他情况,生成SQLStateSQLExceptionTranslator转换器
exceptionTranslator = new SQLStateSQLExceptionTranslator();
}
this.exceptionTranslator = (SQLExceptionTranslator)exceptionTranslator;
}
return (SQLExceptionTranslator)exceptionTranslator;
}
}
}
转换方法:
因为默认的转换器是SQLErrorCodeSQLExceptionTranslator,所以这里调用SQLErrorCodeSQLExceptionTranslator的doTranslate方法

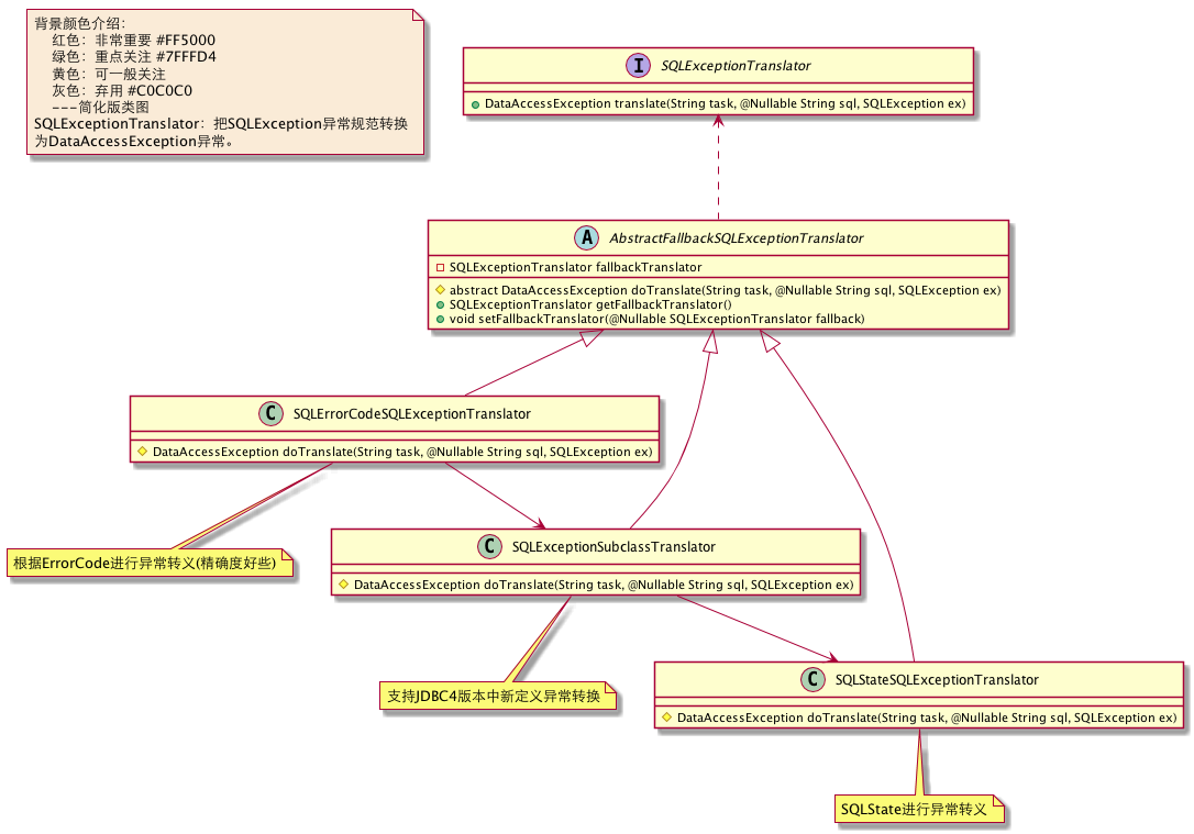
类图调用关系如上,实际先调用的是AbstractFallbackSQLExceptionTranslator.translate的方法
@Nullable
public DataAccessException translate(String task, @Nullable String sql, SQLException ex) {
Assert.notNull(ex, "Cannot translate a null SQLException");
//这里才真正调用SQLErrorCodeSQLExceptionTranslator.doTranslate方法
DataAccessException dae = this.doTranslate(task, sql, ex);
if (dae != null) {
return dae;
} else {
//如果没有找到响应的异常,则调用其他转换器,输入递归调用,这里后面说
SQLExceptionTranslator fallback = this.getFallbackTranslator();
return fallback != null ? fallback.translate(task, sql, ex) : null;
}
}
实际转换类SQLErrorCodeSQLExceptionTranslator的方法:
//这里省略了一些无关代码,只保留了核心代码
//先获取SQLErrorCodes集合,在根据返回的SQLException中获取的ErrorCode进行匹配,根据匹配结果进行返回响应的异常
protected DataAccessException doTranslate(String task, @Nullable String sql, SQLException ex) {
....
SQLErrorCodes sqlErrorCodes = this.getSqlErrorCodes();
String errorCode = Integer.toString(ex.getErrorCode());
...
//这里用1062唯一性约束冲突,所以走到这里的逻辑,从而返回DuplicateKeyException
if (Arrays.binarySearch(sqlErrorCodes.getDuplicateKeyCodes(), errorCode) >= 0) {
this.logTranslation(task, sql, sqlEx, false);
return new DuplicateKeyException(this.buildMessage(task, sql, sqlEx), sqlEx);
}
...
return null;
}
上面的SQLErrorCodes是一个错误码集合,但是不是全部数据库的所有错误码集合,而是只取了相应数据库的错误码集合,怎么保证获取的是当前使用的数据库的错误码,而不是其他数据库的错误码呢?当然Spring为我们实现了,在SQLErrorCodeSQLExceptionTranslator中:
public class SQLErrorCodeSQLExceptionTranslator extends AbstractFallbackSQLExceptionTranslator {
private SingletonSupplier<SQLErrorCodes> sqlErrorCodes;
//默认构造方法,设置了如果转换失败,下一个转换器是SQLExceptionSubclassTranslator
public SQLErrorCodeSQLExceptionTranslator() {
this.setFallbackTranslator(new SQLExceptionSubclassTranslator());
}
//前面生成转换器的时候,exceptionTranslator = new SQLErrorCodeSQLExceptionTranslator(dataSource);
//使用的是本构造方法,传入了DataSource,其中有数据库厂商信息,本文中是MYSQL
public SQLErrorCodeSQLExceptionTranslator(DataSource dataSource) {
this();
this.setDataSource(dataSource);
}
//从错误码工厂SQLErrorCodesFactory里,获取和数据源对应的厂商的所有错误码
public void setDataSource(DataSource dataSource) {
this.sqlErrorCodes = SingletonSupplier.of(() -> {
return SQLErrorCodesFactory.getInstance().resolveErrorCodes(dataSource);
});
this.sqlErrorCodes.get();
}
}
错误码工厂SQLErrorCodesFactory的resolveErrorCodes方法:
//既然是工厂,里面肯定有各种数据库的错误码,本文中使用的是MYSQL,我们看一下实现逻辑
@Nullable
public SQLErrorCodes resolveErrorCodes(DataSource dataSource) {
Assert.notNull(dataSource, "DataSource must not be null");
if (logger.isDebugEnabled()) {
logger.debug("Looking up default SQLErrorCodes for DataSource [" + this.identify(dataSource) + "]");
}
//从缓存中拿MYSQL对应的SQLErrorCodes
SQLErrorCodes sec = (SQLErrorCodes)this.dataSourceCache.get(dataSource);
if (sec == null) {
synchronized(this.dataSourceCache) {
sec = (SQLErrorCodes)this.dataSourceCache.get(dataSource);
if (sec == null) {
try {
String name = (String)JdbcUtils.extractDatabaseMetaData(dataSource, DatabaseMetaData::getDatabaseProductName);
if (StringUtils.hasLength(name)) {
SQLErrorCodes var10000 = this.registerDatabase(dataSource, name);
return var10000;
}
} catch (MetaDataAccessException var6) {
logger.warn("Error while extracting database name", var6);
}
return null;
}
}
}
if (logger.isDebugEnabled()) {
logger.debug("SQLErrorCodes found in cache for DataSource [" + this.identify(dataSource) + "]");
}
return sec;
}
缓存dataSourceCache如何生成的?
public SQLErrorCodes registerDatabase(DataSource dataSource, String databaseName) {
//根据数据库类型名称(这里是MySQL),获取错误码列表
SQLErrorCodes sec = this.getErrorCodes(databaseName);
if (logger.isDebugEnabled()) {
logger.debug("Caching SQL error codes for DataSource [" + this.identify(dataSource) + "]: database product name is '" + databaseName + "'");
}
this.dataSourceCache.put(dataSource, sec);
return sec;
}
public SQLErrorCodes getErrorCodes(String databaseName) {
Assert.notNull(databaseName, "Database product name must not be null");
//从errorCodesMap根据key=MYSQL获取SQLErrorCodes
SQLErrorCodes sec = (SQLErrorCodes)this.errorCodesMap.get(databaseName);
if (sec == null) {
Iterator var3 = this.errorCodesMap.values().iterator();
while(var3.hasNext()) {
SQLErrorCodes candidate = (SQLErrorCodes)var3.next();
if (PatternMatchUtils.simpleMatch(candidate.getDatabaseProductNames(), databaseName)) {
sec = candidate;
break;
}
}
}
if (sec != null) {
this.checkCustomTranslatorRegistry(databaseName, sec);
if (logger.isDebugEnabled()) {
logger.debug("SQL error codes for '" + databaseName + "' found");
}
return sec;
} else {
if (logger.isDebugEnabled()) {
logger.debug("SQL error codes for '" + databaseName + "' not found");
}
return new SQLErrorCodes();
}
}
//SQLErrorCodesFactory构造方法中,生成的errorCodesMap,map的内容来自org/springframework/jdbc/support/sql-error-codes.xml文件
protected SQLErrorCodesFactory() {
Map errorCodes;
try {
DefaultListableBeanFactory lbf = new DefaultListableBeanFactory();
lbf.setBeanClassLoader(this.getClass().getClassLoader());
XmlBeanDefinitionReader bdr = new XmlBeanDefinitionReader(lbf);
Resource resource = this.loadResource("org/springframework/jdbc/support/sql-error-codes.xml");
if (resource != null && resource.exists()) {
bdr.loadBeanDefinitions(resource);
} else {
logger.info("Default sql-error-codes.xml not found (should be included in spring-jdbc jar)");
}
resource = this.loadResource("sql-error-codes.xml");
if (resource != null && resource.exists()) {
bdr.loadBeanDefinitions(resource);
logger.debug("Found custom sql-error-codes.xml file at the root of the classpath");
}
errorCodes = lbf.getBeansOfType(SQLErrorCodes.class, true, false);
if (logger.isTraceEnabled()) {
logger.trace("SQLErrorCodes loaded: " + errorCodes.keySet());
}
} catch (BeansException var5) {
logger.warn("Error loading SQL error codes from config file", var5);
errorCodes = Collections.emptyMap();
}
this.errorCodesMap = errorCodes;
}
sql-error-codes.xml文件中配置了各个数据库的主要的错误码
这里列举了MYSQL部分,当然还有其他部分,我们可以看到唯一性约束错误码是1062,就可以翻译成DuplicateKeyException异常了
<bean id="MySQL" class="org.springframework.jdbc.support.SQLErrorCodes"> <property name="databaseProductNames"> <list> <value>MySQL</value> <value>MariaDB</value> </list> </property> <property name="badSqlGrammarCodes"> <value>1054,1064,1146</value> </property> <property name="duplicateKeyCodes"> <value>1062</value> </property> <property name="dataIntegrityViolationCodes"> <value>630,839,840,893,1169,1215,1216,1217,1364,1451,1452,1557</value> </property> <property name="dataAccessResourceFailureCodes"> <value>1</value> </property> <property name="cannotAcquireLockCodes"> <value>1205,3572</value> </property> <property name="deadlockLoserCodes"> <value>1213</value> </property> </bean>
你已经看到,比如上面的错误码值列举了一部分,如果出现了一个不在其中的错误码肯定是匹配不到,Spring当然能想到这种情况了
/**
*@公-众-号:程序员阿牛
*在AbstractFallbackSQLExceptionTranslator中,看到如果查找失败会获取下一个后续转换器
*/
@Nullable
public DataAccessException translate(String task, @Nullable String sql, SQLException ex) {
Assert.notNull(ex, "Cannot translate a null SQLException");
DataAccessException dae = this.doTranslate(task, sql, ex);
if (dae != null) {
return dae;
} else {
SQLExceptionTranslator fallback = this.getFallbackTranslator();
return fallback != null ? fallback.translate(task, sql, ex) : null;
}
}
SQLErrorCodeSQLExceptionTranslator的后置转换器是什么?
//构造方法中已经指定,SQLExceptionSubclassTranslator
public SQLErrorCodeSQLExceptionTranslator() {
this.setFallbackTranslator(new SQLExceptionSubclassTranslator());
}
SQLExceptionSubclassTranslator的转换方法逻辑如下:
/**
*@公-众-号:程序员阿牛
*可以看出实际按照子类类型来判断,返回相应的错误类,如果匹配不到,则找到下一个处理器,这里的处理其我们可以根据构造方法青松找到*SQLStateSQLExceptionTranslator
*/
@Nullable
protected DataAccessException doTranslate(String task, @Nullable String sql, SQLException ex) {
if (ex instanceof SQLTransientException) {
if (ex instanceof SQLTransientConnectionException) {
return new TransientDataAccessResourceException(this.buildMessage(task, sql, ex), ex);
}
if (ex instanceof SQLTransactionRollbackException) {
return new ConcurrencyFailureException(this.buildMessage(task, sql, ex), ex);
}
if (ex instanceof SQLTimeoutException) {
return new QueryTimeoutException(this.buildMessage(task, sql, ex), ex);
}
} else if (ex instanceof SQLNonTransientException) {
if (ex instanceof SQLNonTransientConnectionException) {
return new DataAccessResourceFailureException(this.buildMessage(task, sql, ex), ex);
}
if (ex instanceof SQLDataException) {
return new DataIntegrityViolationException(this.buildMessage(task, sql, ex), ex);
}
if (ex instanceof SQLIntegrityConstraintViolationException) {
return new DataIntegrityViolationException(this.buildMessage(task, sql, ex), ex);
}
if (ex instanceof SQLInvalidAuthorizationSpecException) {
return new PermissionDeniedDataAccessException(this.buildMessage(task, sql, ex), ex);
}
if (ex instanceof SQLSyntaxErrorException) {
return new BadSqlGrammarException(task, sql != null ? sql : "", ex);
}
if (ex instanceof SQLFeatureNotSupportedException) {
return new InvalidDataAccessApiUsageException(this.buildMessage(task, sql, ex), ex);
}
} else if (ex instanceof SQLRecoverableException) {
return new RecoverableDataAccessException(this.buildMessage(task, sql, ex), ex);
}
return null;
}
SQLStateSQLExceptionTranslator的转换方法:
/**
*@公-众-号:程序员阿牛
*可以看出根据SQLState的前两位来判断异常,根据匹配结果返回相应的异常信息
*/
@Nullable
protected DataAccessException doTranslate(String task, @Nullable String sql, SQLException ex) {
String sqlState = this.getSqlState(ex);
if (sqlState != null && sqlState.length() >= 2) {
String classCode = sqlState.substring(0, 2);
if (this.logger.isDebugEnabled()) {
this.logger.debug("Extracted SQL state class '" + classCode + "' from value '" + sqlState + "'");
}
if (BAD_SQL_GRAMMAR_CODES.contains(classCode)) {
return new BadSqlGrammarException(task, sql != null ? sql : "", ex);
}
if (DATA_INTEGRITY_VIOLATION_CODES.contains(classCode)) {
return new DataIntegrityViolationException(this.buildMessage(task, sql, ex), ex);
}
if (DATA_ACCESS_RESOURCE_FAILURE_CODES.contains(classCode)) {
return new DataAccessResourceFailureException(this.buildMessage(task, sql, ex), ex);
}
if (TRANSIENT_DATA_ACCESS_RESOURCE_CODES.contains(classCode)) {
return new TransientDataAccessResourceException(this.buildMessage(task, sql, ex), ex);
}
if (CONCURRENCY_FAILURE_CODES.contains(classCode)) {
return new ConcurrencyFailureException(this.buildMessage(task, sql, ex), ex);
}
}
return ex.getClass().getName().contains("Timeout") ? new QueryTimeoutException(this.buildMessage(task, sql, ex), ex) : null;
}
为什么SQLState可以得出错误类型?
因为数据库是根据 X/Open 和 SQL Access Group SQL CAE 规范 (1992) 所进行的定义,SQLERROR 返回 SQLSTATE 值。SQLSTATE 值是包含五个字符的字符串 。五个字符包含数值或者大写字母, 代表各种错误或者警告条件的代码。SQLSTATE 有个层次化的模式:头两个字符标识条件的通常表示错误条件的类别, 后三个字符表示在该通用类中的子类。成功的状态是由 00000 标识的。SQLSTATE 代码在大多数地方都是定义在 SQL 标准里
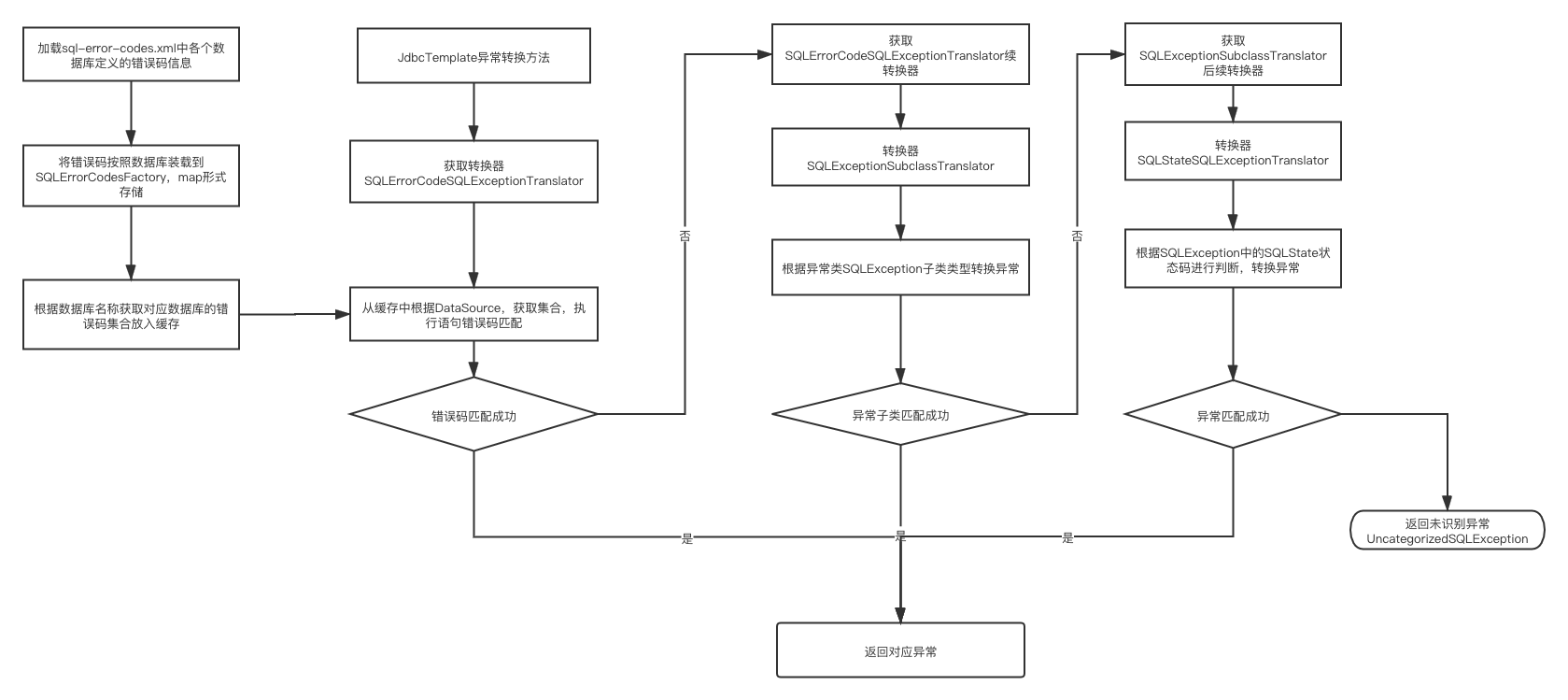
处理流程图

用到了哪些设计模式?
组合模式

通过上图大家有没有发现三个实现类之间的关系—组合关系,组合关系在父类AbstractFallbackSQLExceptionTranslator中变成了递归调用,这里充满了智慧(Composite设计模式)。
单例模式
在SQLErrorCodesFactory(单例模式)
策略模式
根据数据库的不同,获取不同的errorcodes集合
总结:
在学习的过程中,我们不但要关注其实现的方式,还要关注我们能从里面学到什么?比如说从这个异常抽象中,能学到几种设计模式,以及使用的场景,这些都是可以运用到以后的工作中。
到此这篇关于详解Spring不同数据库异常如何抽象的文章就介绍到这了,更多相关Spring数据库异常抽象内容请搜索靠谱客以前的文章或继续浏览下面的相关文章希望大家以后多多支持靠谱客!
最后
以上就是无辜白猫最近收集整理的关于详解Spring不同数据库异常如何抽象的的全部内容,更多相关详解Spring不同数据库异常如何抽象内容请搜索靠谱客的其他文章。
发表评论 取消回复