前言
Android作为一个通用的移动平台,其首要的功能就是通话、短信以及上网等通信功能。那么,从系统的角度来看,Android究竟是怎么实现与网络的交互的了? 这篇文章里,就来看一看Android中负责通信功能的Telephony中间层,通常也被称之为RIL(Radio Interface Layer)的具体实现原理与架构。
Android手机要实现与网络端的通信,需要跨越两个层:
RIL Java(RILJ):负责将上层APP的通信请求发送给HAL层;RIL C++(RILD): 系统守护进程,负责将RILJ的请求命令发送给CP(Communication Processor)
什么是RIL
简单的说,RIL(Radio Interface Layer),就是将应用程序的通信请求发送给CP的中间层,其包括两个部分,一个是Java层RILJ,一个是C++层(不妨看作是CP对应的HAL层)RILD。
RILJ属于系统Phone进程的一部分,随Phone进程启动而加载;而RILD守护进程是通过Android的Init进程进行加载的。
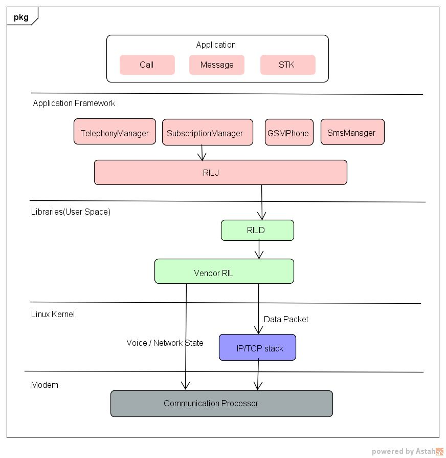
RIL结构
下图是一个Android RIL的一个结构图。整个通信过程有四个层:
- 最上层的是应用程序,如通话,短信以及SIM卡管理,它们主要负责将用户的指令发送到RIL Framework(以后统称RILJ);
- RILJ为上层提供了通用的API,如TelephonyManager(包括通话,网络状态; SubscriptionManager(卡状态)以及SmsManager等,同时RILJ还负责维持与RILD的通信,并将上层的请求发送给RILD;
- RILD是系统的守护进程,对于支持通话功能的移动平台是必不可少的。RILD的功能主要功能是将RILJ发送过来的请求继续传递给CP,同时会及时将CP的状态变化发送给RILJ;
- Linux驱动层:kernel驱动层接受到数据后,将指令传给CP,最后由CP发送给网络端,等网络返回结果后,CP将传回给RILD;

RILJ与RILD(RILD与CP的通信)都是通过一个个消息进行数据传递。消息主要分两种:一种是RILJ主动发送的请求(solicited),常见的有RIL_REQUEST_GET_SIM_STATUS(获取SIM卡状态),RIL_REQUEST_DIAL(拨打电话),RIL_REQUEST_SEND_SMS(发送短信),RIL_REQUEST_GET_CURRENT_CALLS(获取当前通话状态),RIL_REQUEST_VOICE_REGISTRATION_STATE(获取网络状态); 另一种则是从CP主动上报给RIL的消息(unsolicited),如网络状态发生变化时,CP会上报RIL_UNSOL_RESPONSE_VOICE_NETWORK_STATE_CHANGED,有新短信时,会上报RIL_UNSOL_RESPONSE_NEW_SMS,有来电时会上报RIL_UNSOL_CALL_RING。
RIL相关的请求命令与数据结构都定义在/android/hardware/ril/include/telephony/ril.h
在整个过程中,有几个关键问题:
- 上层是如何得知RILJ状态变化的;
- RILJ与RILD是怎么进行通信的?
- RILJD与CP又是如何进行通信的?
围绕这三个问题点,我们来看一下具体的细节。
上层如何得知RILJ状态变化
为方便上层实时监听网络状态、通话状态以及CP的状态变化,RIL提供了一个专门的监听接口IPhoneStateListener.aidl,上层需要监听上述状态变化时,只需要实现上述接口,并在Android系统服务TelephonyRegistry中对上述接口实现进行注册:
public void listen(String pkgForDebug, IPhoneStateListener callback, int events, boolean notifyNow);
另外,也可以在TelephonyManager中对RIL状态进行监听:
public void listen(PhoneStateListener listener, int events)
源代码:/android/frameworks/base/telephony/java/com/android/internal/telephony/IPhoneStateListener.aidl
oneway interface IPhoneStateListener {
void onServiceStateChanged(in ServiceState serviceState);
void onSignalStrengthChanged(int asu);
void onMessageWaitingIndicatorChanged(boolean mwi);
void onCallForwardingIndicatorChanged(boolean cfi);
// we use bundle here instead of CellLocation so it can get the right subclass
void onCellLocationChanged(in Bundle location);
void onCallStateChanged(int state, String incomingNumber);
void onDataConnectionStateChanged(int state, int networkType);
void onDataActivity(int direction);
void onSignalStrengthsChanged(in SignalStrength signalStrength);
void onOtaspChanged(in int otaspMode);
void onCellInfoChanged(in List<CellInfo> cellInfo);
void onPreciseCallStateChanged(in PreciseCallState callState);
void onPreciseDataConnectionStateChanged(in PreciseDataConnectionState dataConnectionState);
void onDataConnectionRealTimeInfoChanged(in DataConnectionRealTimeInfo dcRtInfo);
void onVoLteServiceStateChanged(in VoLteServiceState lteState);
void onOemHookRawEvent(in byte[] rawData);
void onCarrierNetworkChange(in boolean active);
void onFdnUpdated();
void onVoiceRadioBearerHoStateChanged(int state);
}
RILJ与RILD如何通信
RILJ在创建过程中,会启动两个线程:RILSender和RILReceiver,RILSender负责将指令发送给RILD,而RILReceiver则负责从读取从RILD发送过来的数据。RILJ与RILD的通信通道就是在RILReceiver中建立起来的。
我们来看一看RILReciver的代码:
class RILReceiver implements Runnable {
byte[] buffer;
RILReceiver() {
...
@Override
public void
run() {
int retryCount = 0;
String rilSocket = "rild";
// 尝试与RILD建立连接
try {for (;;) {
LocalSocket s = null;
LocalSocketAddress l;
if (mInstanceId == null || mInstanceId == 0 ) {
rilSocket = SOCKET_NAME_RIL[0];
} else {
rilSocket = SOCKET_NAME_RIL[mInstanceId];
}
try {
s = new LocalSocket();
l = new LocalSocketAddress(rilSocket,
LocalSocketAddress.Namespace.RESERVED);
s.connect(l);
} catch (IOException ex){
...
// don't print an error message after the the first time
// or after the 8th time
if (retryCount == 8) {
Rlog.e (RILJ_LOG_TAG,
"Couldn't find '" + rilSocket
+ "' socket after " + retryCount
+ " times, continuing to retry silently");
} else if (retryCount >= 0 && retryCount < 8) {
Rlog.i (RILJ_LOG_TAG,
"Couldn't find '" + rilSocket
+ "' socket; retrying after timeout");
}
...
retryCount++;
continue;
}
retryCount = 0;
mSocket = s;
// 从socket读取数据
int length = 0;
try {
InputStream is = mSocket.getInputStream();
for (;;) {
Parcel p;
length = readRilMessage(is, buffer);
if (length < 0) {
// End-of-stream reached
break;
}
p = Parcel.obtain();
p.unmarshall(buffer, 0, length);
p.setDataPosition(0);
processResponse(p);
p.recycle();
}
} catch (java.io.IOException ex) {
Rlog.i(RILJ_LOG_TAG, "'" + rilSocket + "' socket closed",
ex);
} catch (Throwable tr) {
Rlog.e(RILJ_LOG_TAG, "Uncaught exception read length=" + length +
"Exception:" + tr.toString());
}
//无法读取数据,将CP状态设置为不可用
setRadioState (RadioState.RADIO_UNAVAILABLE);
...
mSocket = null;
RILRequest.resetSerial();
// Clear request list on close
clearRequestList(RADIO_NOT_AVAILABLE, false);
}} catch (Throwable tr) {
Rlog.e(RILJ_LOG_TAG,"Uncaught exception", tr);
}
}
}
RILReceiver启动时,会建立一个UNIX Domain socket(LocalSocket,kernel层对应/dev/socket/rild),与RILD进行通信,然后一直从socket中读取数据,并将数据传给上层。连接成功后,RILD会发送一个消息给RILJ,表示连接成功了,这样RILJ就可以将请求数据发送给RILD,进行通信了。
RILD与CP如何进行通信
RILD与CP(可以看做是两个运行在不同CPU上的进程通信)交换数据方式一般有两种情况。如果AP与CP集中在一个芯片上,如高通的平台就是将AP与CP集中在一块芯片上,这时通常采用共享内存的方式实现跨进程通信;而如果不是在同一块芯片,而是AP与CP分别采用不同厂商的平台,则一般采用字符设备(character devices) 进行通信。总的说来,共享内存的方式在速度上要优于字符设备。
接下来,主要介绍下RILJ部分的代码结构。
RILJ代码结构
RIL Framework (RILJ)的代码按照功能来划分的话,主要有以下几个组成部分:
- 管理网络状态(信号强度,网络注册状态等):ServiceStateTracker等;
- 通话管理(拨号,接听,呼叫等待等):CallManager,GsmCallTracker等
- SMS短信接收发送:InboundSMSHandler,SmsDispater等
- SIM卡管理:UiccController,SubscriptionsController等
- 数据链接管理:DcTracker,DctController等
- Telephony 大管家:PhoneBase,GsmPhone,PhoneProxy等

以上代码主要位于两个目录:
- /android/frameworks/opt/telephony/(负责与RILD交互)
- /android/frameworks/base/telephony/(对上层提供接口)
下面,以拨打电话的流程作为示例看一看RIL是如何发挥作用的。
示例:CALL流程
下图是一个MO(Mobile Originated) 通话流程简图:

- APP向TelecomManager发送拨号请求(关于TelecomManager可以参考另一篇文章Android Telecom系统服务);
- TelecomManager将通话请求发送给GsmPhone;
- GsmPhone继续将指令传递给GsmCallTracker;
- GsmCallTracker调用RILJ,RILJ将通话请求发送给RILD;
- RILD接收到通话指令时,发送给CP;
- CP发送给网络,MT(Mobile Terminal)收到通话后,告知网络,由网络将该信息传递给MO已将通话信息发送给MT了(就是手机发出嘟嘟声音的时候):通话状态由DIALING –> ALERTING;
- RILD收到通话状态变化的消息后,发送一个UNSOL_RESPONSE_CALL_STATE_CHANGED的消息给RILJ;
- RILJ通知GsmCallTracker通话状态变化了;
- GsmCallTracker主动查询CALL状态:pollCallWhenSafe(),确保得到的信息是对的,没有发生变化;
- RILJ给RILD发送getCurrentCalls()的请求;
- RILD获取到CALL状态后,上报给RILJ,再由RILJ返回结果给GsmCallTracker
- GsmCallTracker得到确定的CALL状态后,通知GsmPhone:notifyPreciseCallStateChanged();
- GsmPhone将CALL状态变化的消息告知Telecom系统服务;
- 最后,Telecom系统服务发送CALL状态变化的广播给上层APP
到这一步后,通话并没有开始,如果MT接听了电话,则MO会收到CALL状态变化的信息,然后,才真正开始建立通话链接。
最后
以上就是仁爱网络最近收集整理的关于Android RIL使用详解的全部内容,更多相关Android内容请搜索靠谱客的其他文章。
发表评论 取消回复