探究Spring的后置处理器
本次我们主要探究invokeBeanFactoryPostProcessors();后面的代码下次再做解析;
入口代码refresh()
AnnotationConfigApplicationContext applicationContext = new AnnotationConfigApplicationContext(); // ...... applicationContext.refresh();
public void refresh() throws BeansException, IllegalStateException {
synchronized (this.startupShutdownMonitor) {
// Prepare this context for refreshing.
// 启动前的准备工作:记录启动时间,活动标记为启动以及环境属性变量集合的初始化
prepareRefresh();
// Tell the subclass to refresh the internal bean factory.
ConfigurableListableBeanFactory beanFactory = obtainFreshBeanFactory();
// Prepare the bean factory for use in this context.
//还是一些准备工作,添加了两个后置处理器:ApplicationContextAwareProcessor,ApplicationListenerDetector
//还设置了 忽略自动装配 和 允许自动装配 的接口
//对环境,系统环境,系统属性三个Bean如果不存在某个bean的时候,spring就自动生成singleton bean(Not bd)
//还设置了bean表达式解析器 等
prepareBeanFactory(beanFactory);
try {
// Allows post-processing of the bean factory in context subclasses.
// 空方法
postProcessBeanFactory(beanFactory);
// Invoke factory processors registered as beans in the context.
//执行自定义的BeanFactoryProcessor和内置的BeanFactoryProcessor
invokeBeanFactoryPostProcessors(beanFactory);
// Register bean processors that intercept bean creation.
registerBeanPostProcessors(beanFactory);
// Initialize message source for this context.
initMessageSource();
// Initialize event multicaster for this context.
initApplicationEventMulticaster();
// Initialize other special beans in specific context subclasses.
onRefresh();
// Check for listener beans and register them.
registerListeners();
// Instantiate all remaining (non-lazy-init) singletons.
finishBeanFactoryInitialization(beanFactory);
// Last step: publish corresponding event.
finishRefresh();
}
finally {
// Reset common introspection caches in Spring's core, since we
// might not ever need metadata for singleton beans anymore...
resetCommonCaches();
}
}
}
流程图

prepareRefresh剖析
该方法主要做启动前的准备工作:记录启动时间,活动标记为启动以及环境属性变量集合的初始化;
protected void prepareRefresh() {
// Switch to active.
this.startupDate = System.currentTimeMillis();
this.closed.set(false);
this.active.set(true);
// Initialize any placeholder property sources in the context environment.
// 空方法
initPropertySources();
// Validate that all properties marked as required are resolvable:
// see ConfigurablePropertyResolver#setRequiredProperties
getEnvironment().validateRequiredProperties();
// Store pre-refresh ApplicationListeners...
if (this.earlyApplicationListeners == null) {
this.earlyApplicationListeners = new LinkedHashSet<>(this.applicationListeners);
}
else {
// Reset local application listeners to pre-refresh state.
this.applicationListeners.clear();
this.applicationListeners.addAll(this.earlyApplicationListeners);
}
// Allow for the collection of early ApplicationEvents,
// to be published once the multicaster is available...
this.earlyApplicationEvents = new LinkedHashSet<>();
}
obtainFreshBeanFactory刨析
主要是获取context上下文中的bean工厂;
protected ConfigurableListableBeanFactory obtainFreshBeanFactory() {
// CAS保证同步
refreshBeanFactory();
// 返回beanFactory- DefaultListableBeanFactory.class
ConfigurableListableBeanFactory beanFactory = getBeanFactory();
return beanFactory;
}
prepareBeanFactory刨析
做一些准备工作,添加了两个后置处理器ApplicationContextAwareProcessor和ApplicationListenerDetector;
设置了bean表达式解析器等;
通过工厂的接口可以设置了忽略自动装配,和允许自动装配;
对环境、系统环境、系统属性三个Bean如果不存在某个bean的时候,spring就自动生成singletonBean(Not bd);
protected void prepareBeanFactory(ConfigurableListableBeanFactory beanFactory) {
// Tell the internal bean factory to use the context's class loader etc.
beanFactory.setBeanClassLoader(getClassLoader());
//设置bean表达式解析器
beanFactory.setBeanExpressionResolver(new StandardBeanExpressionResolver(beanFactory.getBeanClassLoader()));
//属性编辑器支持
beanFactory.addPropertyEditorRegistrar(new ResourceEditorRegistrar(this, getEnvironment()));
// Configure the bean factory with context callbacks.
//添加一个后置处理器:ApplicationContextAwareProcessor,此后置处理处理器实现了BeanPostProcessor接口
beanFactory.addBeanPostProcessor(new ApplicationContextAwareProcessor(this));
//以下接口,忽略自动装配
beanFactory.ignoreDependencyInterface(EnvironmentAware.class);
// .....
// BeanFactory interface not registered as resolvable type in a plain factory.
// MessageSource registered (and found for autowiring) as a bean.
//以下接口,允许自动装配,第一个参数是自动装配的类型,,第二个字段是自动装配的值
// 这个接口仅会将注入的参数XXX.class注入为指定的值,但不影响XXX.class创建Bean对象;
beanFactory.registerResolvableDependency(BeanFactory.class, beanFactory);
beanFactory.registerResolvableDependency(ResourceLoader.class, this);
// Register default environment beans.
// 环境,系统环境,系统属性 因此通常情况下,这三个Bean是没有bd的
//如果没有注册过bean名称为XXX,spring就自己创建一个名称为XXX的singleton bean
if (!beanFactory.containsLocalBean(ENVIRONMENT_BEAN_NAME)) {
beanFactory.registerSingleton(ENVIRONMENT_BEAN_NAME, getEnvironment());
}
if (!beanFactory.containsLocalBean(SYSTEM_PROPERTIES_BEAN_NAME)) {
beanFactory.registerSingleton(SYSTEM_PROPERTIES_BEAN_NAME, getEnvironment().getSystemProperties());
}
if (!beanFactory.containsLocalBean(SYSTEM_ENVIRONMENT_BEAN_NAME)) {
beanFactory.registerSingleton(SYSTEM_ENVIRONMENT_BEAN_NAME, getEnvironment().getSystemEnvironment());
}
}
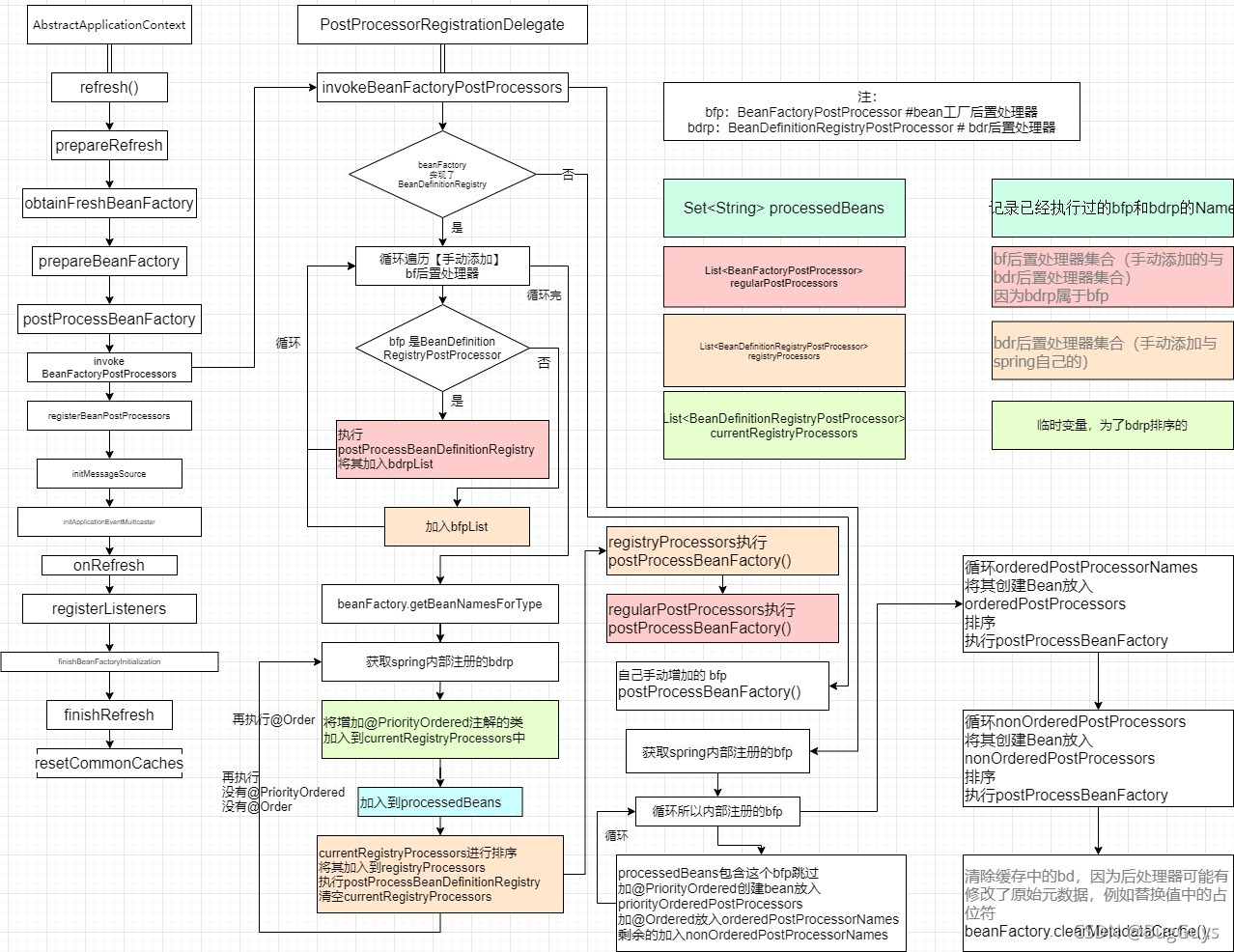
invokeBeanFactoryPostProcessors剖析
执行自定义的BeanFactoryProcessor和内置的BeanFactoryProcessor;
getBeanFactoryPostProcessors()方法是我们手动通过执行addBeanFactoryPostProcessor(XX)设置自定义的后置处理器。如果初始化执行到这,没有手动增加后置处理器的话,那么此时List<BeanFactoryPostProcessor>的size()为empty;
protected void invokeBeanFactoryPostProcessors(ConfigurableListableBeanFactory beanFactory) {
// getBeanFactoryPostProcessors是spring允许我们手动添加BeanFactoryPostProcessor
// 即:annotationConfigApplicationContext.addBeanFactoryPostProcessor(XXX);
// 未手动添加的话,getBeanFactoryPostProcessors()为empty
PostProcessorRegistrationDelegate.invokeBeanFactoryPostProcessors(beanFactory, getBeanFactoryPostProcessors());
// Detect a LoadTimeWeaver and prepare for weaving, if found in the meantime
// (e.g. through an @Bean method registered by ConfigurationClassPostProcessor)
if (beanFactory.getTempClassLoader() == null && beanFactory.containsBean(LOAD_TIME_WEAVER_BEAN_NAME)) {
beanFactory.addBeanPostProcessor(new LoadTimeWeaverAwareProcessor(beanFactory));
beanFactory.setTempClassLoader(new ContextTypeMatchClassLoader(beanFactory.getBeanClassLoader()));
}
}
我们通过委托PostProcessorRegistrationDelegate去调用invokeBeanFactoryPostProcessors()方法,从而去扫描并执行BeanFactoryProcessor和BeanDefinitionRegistryPostProcessor;
我们通过继承关系看,BeanDefinitionRegistryPostProcessor实际上是继承BeanFactoryProcessor接口的;

BeanDefinitionRegistryPostProcessor:主要扫描类解析类;BeanFactoryProcessor:主要给配置类进行增强代理;
这里面需要看我们的BeanFactory的类型;初始时BeanFactory的类型是DefaultListableBeanFactory;因此,该bean工厂是实现BeanDefinitionRegistry;

该方法的具体流程如下(按初始化进入到这里描述):
- 循环遍历手动添加的后置处理器(并不排序);
- 若该bfp是bdrp则直接执行
bdrp. postProcessBeanDefinitionRegistry(); - 取出内置的bdrp,分为实现了
PriorityOrdered,Ordered和都没有实现的三类;
初始这里只有一个,就是我们在初始化reader()时,注册了一个ConfigurationClassPostProcessor.class;

public class ConfigurationClassPostProcessor implements BeanDefinitionRegistryPostProcessor,
PriorityOrdered, ResourceLoaderAware, BeanClassLoaderAware, EnvironmentAware {}
将上面三类直接执行bdrp. postProcessBeanDefinitionRegistry();
然后将手动加入和内置的bdrp执行bfp.postProcessBeanFactory();
上面的已经执行完了:
- 手动添加的后置处理器的
bdrf. postProcessBeanDefinitionRegistry()和bfp.postProcessBeanFactory(); - 内置的
bdrp. postProcessBeanDefinitionRegistry()
取出内置的bfp,分为实现了PriorityOrdered, Ordered和都没有实现的三类;
目前这里内置的有两个。但其中config上面已经执行过了,此处只执行下方的一个;

将上面三类直接执行bfp. postProcessBeanDefinitionRegistry();
清除缓存中的bd,因为后处理器可能有修改了原始元数据,例如替换值中的占位符;
public static void invokeBeanFactoryPostProcessors(
ConfigurableListableBeanFactory beanFactory, List<BeanFactoryPostProcessor> beanFactoryPostProcessors) {
// Invoke BeanDefinitionRegistryPostProcessors first, if any.
Set<String> processedBeans = new HashSet<>();
// 如果不是BeanDefinitionRegistry 则直接执行beanFactoryPostProcessors
// 刚启动时传入的beanFactory是DefaultListableBeanFactory,他是实现了BeanDefinitionRegistry 因此会走这里
if (beanFactory instanceof BeanDefinitionRegistry) {
BeanDefinitionRegistry registry = (BeanDefinitionRegistry) beanFactory;
// bf后置处理器集合(手动添加与bdr后置处理器集合【下面的那个集合】):因为bdrp属于bfp
List<BeanFactoryPostProcessor> regularPostProcessors = new ArrayList<>();
// bdr后置处理器集合(手动添加与spring自己的)
List<BeanDefinitionRegistryPostProcessor> registryProcessors = new ArrayList<>();
// 循环传进来的beanFactoryPostProcessors,刚启动时未手动增加的情况下beanFactoryPostProcessors肯定没有数据
// 因为beanFactoryPostProcessors是获得手动添加的,而不是spring扫描的
// 只有手动调用annotationConfigApplicationContext.addBeanFactoryPostProcessor(XXX)才会有数据
// 执行手动添加的beanFactoryPostProcessors, 如果是BeanDefinitionRegistryPostProcessor,则执行其postProcessBeanDefinitionRegistry再加到list中
for (BeanFactoryPostProcessor postProcessor : beanFactoryPostProcessors) {
if (postProcessor instanceof BeanDefinitionRegistryPostProcessor) {
BeanDefinitionRegistryPostProcessor registryProcessor =
(BeanDefinitionRegistryPostProcessor) postProcessor;
registryProcessor.postProcessBeanDefinitionRegistry(registry);
registryProcessors.add(registryProcessor);
}
else {
regularPostProcessors.add(postProcessor);
}
}
//一个临时变量,用来装载BeanDefinitionRegistryPostProcessor为了排序
//BeanDefinitionRegistry继承了PostProcessorBeanFactoryPostProcessor
List<BeanDefinitionRegistryPostProcessor> currentRegistryProcessors = new ArrayList<>();
// 获得实现BeanDefinitionRegistryPostProcessor接口的类
// 就是ConfigurationClassPostProcessor(Spring自己添加的-在reader()时增加的)
String[] postProcessorNames =
beanFactory.getBeanNamesForType(BeanDefinitionRegistryPostProcessor.class, true, false);
for (String ppName : postProcessorNames) {
if (beanFactory.isTypeMatch(ppName, PriorityOrdered.class)) {
//获得ConfigurationClassPostProcessor类,并且放到currentRegistryProcessors
//ConfigurationClassPostProcessor是很重要的一个类,它实现了BeanDefinitionRegistryPostProcessor接口
//BeanDefinitionRegistryPostProcessor接口又实现了BeanFactoryPostProcessor接口
//ConfigurationClassPostProcessor是极其重要的类
//里面执行了扫描Bean,Import,ImportResouce等各种操作
//用来处理配置类(有两种情况 一种是传统意义上的配置类,一种是普通的bean)的各种逻辑
currentRegistryProcessors.add(beanFactory.getBean(ppName, BeanDefinitionRegistryPostProcessor.class));
//把name放到processedBeans,后续会根据这个集合来判断处理器是否已经被执行过了
processedBeans.add(ppName);
}
}
//处理排序
sortPostProcessors(currentRegistryProcessors, beanFactory);
//合并Processors,为什么要合并,因为registryProcessors是装载BeanDefinitionRegistryPostProcessor的
//一开始的时候,spring只会执行BeanDefinitionRegistryPostProcessor独有的方法
//而不会执行BeanDefinitionRegistryPostProcessor父类的方法,即BeanFactoryProcessor的方法
//所以这里需要把处理器放入一个集合中,后续统一执行父类的方法
registryProcessors.addAll(currentRegistryProcessors);
//可以理解为执行ConfigurationClassPostProcessor的postProcessBeanDefinitionRegistry方法
//Spring热插播的体现,像ConfigurationClassPostProcessor就相当于一个组件,Spring很多事情就是交给组件去管理
//将spring提供的RegistryProcessors(就是这个ConfigurationClassPostProcessor)执行其postProcessBeanDefinitionRegistry
invokeBeanDefinitionRegistryPostProcessors(currentRegistryProcessors, registry);
//清空临时变量
currentRegistryProcessors.clear();
// 再次根据BeanDefinitionRegistryPostProcessor获得BeanName,看这个BeanName是否已经被执行过了,有没有实现Ordered接口
// 如果没有被执行过,也实现了Ordered接口的话,把对象推送到currentRegistryProcessors,名称推送到processedBeans
// 如果没有实现Ordered接口的话,这里不把数据加到currentRegistryProcessors,processedBeans中,后续再做处理
// 这里才可以获得我们定义的实现了BeanDefinitionRegistryPostProcessor的Bean
postProcessorNames = beanFactory.getBeanNamesForType(BeanDefinitionRegistryPostProcessor.class, true, false);
for (String ppName : postProcessorNames) {
if (!processedBeans.contains(ppName) && beanFactory.isTypeMatch(ppName, Ordered.class)) {
currentRegistryProcessors.add(beanFactory.getBean(ppName, BeanDefinitionRegistryPostProcessor.class));
processedBeans.add(ppName);
}
}
//处理排序
sortPostProcessors(currentRegistryProcessors, beanFactory);
//合并Processors
registryProcessors.addAll(currentRegistryProcessors);
//执行有Ordered的BeanDefinitionRegistryPostProcessor
invokeBeanDefinitionRegistryPostProcessors(currentRegistryProcessors, registry);
//清空临时变量
currentRegistryProcessors.clear();
// Finally, invoke all other BeanDefinitionRegistryPostProcessors until no further ones appear.
// 下面的代码就是执行没有实现PriorityOrdered接口也没有Ordered的BeanDefinitionRegistryPostProcessor
boolean reiterate = true;
while (reiterate) {
reiterate = false;
postProcessorNames = beanFactory.getBeanNamesForType(BeanDefinitionRegistryPostProcessor.class, true, false);
for (String ppName : postProcessorNames) {
if (!processedBeans.contains(ppName)) {
currentRegistryProcessors.add(beanFactory.getBean(ppName, BeanDefinitionRegistryPostProcessor.class));
processedBeans.add(ppName);
reiterate = true;
}
}
sortPostProcessors(currentRegistryProcessors, beanFactory);
registryProcessors.addAll(currentRegistryProcessors);
invokeBeanDefinitionRegistryPostProcessors(currentRegistryProcessors, registry);
currentRegistryProcessors.clear();
}
// Now, invoke the postProcessBeanFactory callback of all processors handled so far.
//registryProcessors集合装载BeanDefinitionRegistryPostProcessor
//上面的代码是执行bfr后置处理器子类独有的方法,这里需要再把bfr后置处理器父类的方法也执行一次
invokeBeanFactoryPostProcessors(registryProcessors, beanFactory);
//regularPostProcessors装载BeanFactoryPostProcessor,执行BeanFactoryPostProcessor的方法
//但是regularPostProcessors一般情况下,是不会有数据的,只有在外面手动添加BeanFactoryPostProcessor,才会有数据
invokeBeanFactoryPostProcessors(regularPostProcessors, beanFactory);
}
else {
// Invoke factory processors registered with the context instance.
// 若bfp没有继承bdrp则直接执行手动增加bf后置处理器的后置处理器
invokeBeanFactoryPostProcessors(beanFactoryPostProcessors, beanFactory);
}
// Do not initialize FactoryBeans here: We need to leave all regular beans
// uninitialized to let the bean factory post-processors apply to them!
// 找到BeanFactoryPostProcessor实现类的BeanName数组
// 处理Spring自己的bf后置处理器
String[] postProcessorNames =
beanFactory.getBeanNamesForType(BeanFactoryPostProcessor.class, true, false);
// Separate between BeanFactoryPostProcessors that implement PriorityOrdered,
// Ordered, and the rest.
// PriorityOrdered的bf后置处理器集合
List<BeanFactoryPostProcessor> priorityOrderedPostProcessors = new ArrayList<>();
// Ordered的bf后置处理器集合
List<String> orderedPostProcessorNames = new ArrayList<>();
// 无PriorityOrdered无Ordered的bf后置处理器集合
List<String> nonOrderedPostProcessorNames = new ArrayList<>();
//循环BeanName数组
for (String ppName : postProcessorNames) {
//如果这个Bean被执行过了,跳过
if (processedBeans.contains(ppName)) {
// skip - already processed in first phase above
}
//如果实现了PriorityOrdered接口,加入到priorityOrderedPostProcessors
else if (beanFactory.isTypeMatch(ppName, PriorityOrdered.class)) {
priorityOrderedPostProcessors.add(beanFactory.getBean(ppName, BeanFactoryPostProcessor.class));
}
//如果实现了Ordered接口,加入到orderedPostProcessorNames
else if (beanFactory.isTypeMatch(ppName, Ordered.class)) {
orderedPostProcessorNames.add(ppName);
}
//如果既没有实现PriorityOrdered,也没有实现Ordered。加入到nonOrderedPostProcessorNames
else {
nonOrderedPostProcessorNames.add(ppName);
}
}
// First, invoke the BeanFactoryPostProcessors that implement PriorityOrdered.
//排序处理priorityOrderedPostProcessors,即实现了PriorityOrdered接口的BeanFactoryPostProcessor
sortPostProcessors(priorityOrderedPostProcessors, beanFactory);
//执行priorityOrderedPostProcessors
invokeBeanFactoryPostProcessors(priorityOrderedPostProcessors, beanFactory);
// Next, invoke the BeanFactoryPostProcessors that implement Ordered.
//执行实现了Ordered接口的BeanFactoryPostProcessor
List<BeanFactoryPostProcessor> orderedPostProcessors = new ArrayList<>();
for (String postProcessorName : orderedPostProcessorNames) {
orderedPostProcessors.add(beanFactory.getBean(postProcessorName, BeanFactoryPostProcessor.class));
}
sortPostProcessors(orderedPostProcessors, beanFactory);
invokeBeanFactoryPostProcessors(orderedPostProcessors, beanFactory);
// Finally, invoke all other BeanFactoryPostProcessors.
// 执行既没有实现PriorityOrdered接口,也没有实现Ordered接口的BeanFactoryPostProcessor
List<BeanFactoryPostProcessor> nonOrderedPostProcessors = new ArrayList<>();
for (String postProcessorName : nonOrderedPostProcessorNames) {
nonOrderedPostProcessors.add(beanFactory.getBean(postProcessorName, BeanFactoryPostProcessor.class));
}
invokeBeanFactoryPostProcessors(nonOrderedPostProcessors, beanFactory);
// Clear cached merged bean definitions since the post-processors might have
// modified the original metadata, e.g. replacing placeholders in values...
// 清除了allBeanNamesByType&singletonBeanNamesByType()
// 清除缓存中的bd,因为后处理器可能有修改了原始元数据,例如替换值中的占位符
beanFactory.clearMetadataCache();
}
到此这篇关于Java 图解Spring启动时的后置处理器工作流程是怎样的的文章就介绍到这了,更多相关Java Spring 后置处理器内容请搜索靠谱客以前的文章或继续浏览下面的相关文章希望大家以后多多支持靠谱客!
最后
以上就是怕孤单萝莉最近收集整理的关于Java 图解Spring启动时的后置处理器工作流程是怎样的的全部内容,更多相关Java内容请搜索靠谱客的其他文章。
发表评论 取消回复