最近看到一些拖拽验证码的帖子,本着好奇和研究学习的态度简单实现了第一版的 拖拽验证
示例


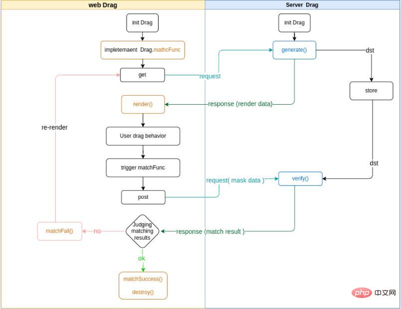
逻辑:

api
php Drag
generate()生成渲染数据dst, frontverify()验证匹配结果
js Drag
matchFunc()实现用户拖拽触发匹配render()渲染拖拽界面matchSuccess()设置 匹配成功 样式matchFail()设置 匹配失败 样式destroy()销毁拖拽界面
composer: composer require rlofls/drag-captcha
原文地址:https://learnku.com/articles/69652
以上就是PHP实现的拖拽图形验证,简单易用!的详细内容,更多请关注靠谱客其它相关文章!

最后
以上就是曾经小虾米最近收集整理的关于PHP实现的拖拽图形验证,简单易用!的全部内容,更多相关PHP实现内容请搜索靠谱客的其他文章。
本图文内容来源于网友提供,作为学习参考使用,或来自网络收集整理,版权属于原作者所有。
发表评论 取消回复