Shiro提供了完整的企业级会话管理功能,不依赖于底层容器(如web容器tomcat),不管JavaSE还是JavaEE环境都可以使用,提供了会话管理、会话事件监听、会话存储/持久化、容器无关的集群、失效/过期支持、对Web的透明支持、SSO单点登录的支持等特性。即直接使用Shiro的会话管理可以直接替换如Web容器的会话管理。
会话
所谓会话,即用户访问应用时保持的连接关系,在多次交互中应用能够识别出当前访问的用户是谁,且可以在多次交互中保存一些数据。如访问一些网站时登录成功后,网站可以记住用户,且在退出之前都可以识别当前用户是谁。
Shiro的会话支持不仅可以在普通的JavaSE应用中使用,也可以在JavaEE应用中使用,如web应用。且使用方式是一致的。
Java代码
login("classpath:shiro.ini", "zhang", "123");
Subject subject = SecurityUtils.getSubject();
Session session = subject.getSession();
登录成功后使用Subject.getSession()即可获取会话;其等价于Subject.getSession(true),即如果当前没有创建Session对象会创建一个;另外Subject.getSession(false),如果当前没有创建Session则返回null(不过默认情况下如果启用会话存储功能的话在创建Subject时会主动创建一个Session)。
Java代码
session.getId();
获取当前会话的唯一标识。
Java代码
session.getHost();
获取当前Subject的主机地址,该地址是通过HostAuthenticationToken.getHost()提供的。
Java代码
session.getTimeout(); session.setTimeout(毫秒);
获取/设置当前Session的过期时间;如果不设置默认是会话管理器的全局过期时间。
Java代码
session.getStartTimestamp(); session.getLastAccessTime();
获取会话的启动时间及最后访问时间;如果是JavaSE应用需要自己定期调用session.touch()去更新最后访问时间;如果是Web应用,每次进入ShiroFilter都会自动调用session.touch()来更新最后访问时间。
Java代码
session.touch(); session.stop();
更新会话最后访问时间及销毁会话;当Subject.logout()时会自动调用stop方法来销毁会话。如果在web中,调用javax.servlet.http.HttpSession. invalidate()也会自动调用Shiro Session.stop方法进行销毁Shiro的会话。
Java代码
session.setAttribute("key", "123");
Assert.assertEquals("123", session.getAttribute("key"));
session.removeAttribute("key");
设置/获取/删除会话属性;在整个会话范围内都可以对这些属性进行操作。
Shiro提供的会话可以用于JavaSE/JavaEE环境,不依赖于任何底层容器,可以独立使用,是完整的会话模块。
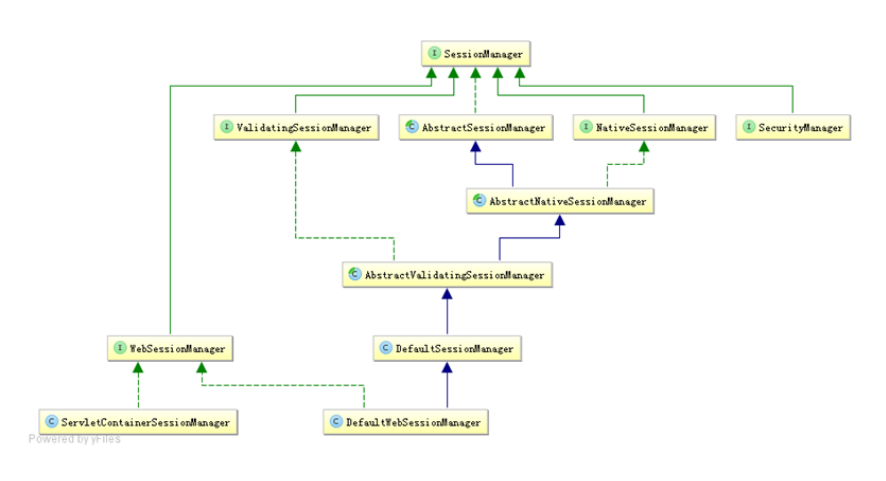
会话管理器
会话管理器管理着应用中所有Subject的会话的创建、维护、删除、失效、验证等工作。是Shiro的核心组件,顶层组件SecurityManager直接继承了SessionManager,且提供了SessionsSecurityManager实现直接把会话管理委托给相应的SessionManager,DefaultSecurityManager及
DefaultWebSecurityManager默认SecurityManager都继承了SessionsSecurityManager。
SecurityManager提供了如下接口:
Java代码
Session start(SessionContext context); //启动会话 Session getSession(SessionKey key) throws SessionException; //根据会话Key获取会话
另外用于Web环境的WebSessionManager又提供了如下接口:
Java代码
boolean isServletContainerSessions();//是否使用Servlet容器的会话
Shiro还提供了ValidatingSessionManager用于验资并过期会话:
Java代码
void validateSessions();//验证所有会话是否过期

Shiro提供了三个默认实现:
DefaultSessionManager:DefaultSecurityManager使用的默认实现,用于JavaSE环境;
ServletContainerSessionManager:DefaultWebSecurityManager使用的默认实现,用于Web环境,其直接使用Servlet容器的会话;
DefaultWebSessionManager:用于Web环境的实现,可以替代ServletContainerSessionManager,自己维护着会话,直接废弃了Servlet容器的会话管理。
替换SecurityManager默认的SessionManager可以在ini中配置(shiro.ini):
Java代码
[main] sessionManager=org.apache.shiro.session.mgt.DefaultSessionManager securityManager.sessionManager=$sessionManager
Web环境下的ini配置(shiro-web.ini):
<!--EndFragment-->
Java代码
[main] sessionManager=org.apache.shiro.web.session.mgt.ServletContainerSessionManager securityManager.sessionManager=$sessionManager
另外可以设置会话的全局过期时间(毫秒为单位),默认30分钟:
Java代码
sessionManager. globalSessionTimeout=1800000
默认情况下globalSessionTimeout将应用给所有Session。可以单独设置每个Session的timeout属性来为每个Session设置其超时时间。
另外如果使用ServletContainerSessionManager进行会话管理,Session的超时依赖于底层Servlet容器的超时时间,可以在web.xml中配置其会话的超时时间(分钟为单位):
Java代码
<session-config> <session-timeout>30</session-timeout> </session-config>
在Servlet容器中,默认使用JSESSIONID Cookie维护会话,且会话默认是跟容器绑定的;在某些情况下可能需要使用自己的会话机制,此时我们可以使用DefaultWebSessionManager来维护会话:
Java代码
sessionIdCookie=org.apache.shiro.web.servlet.SimpleCookie sessionManager=org.apache.shiro.web.session.mgt.DefaultWebSessionManager sessionIdCookie.name=sid #sessionIdCookie.domain=sishuok.com #sessionIdCookie.path= sessionIdCookie.maxAge=1800 sessionIdCookie.httpOnly=true sessionManager.sessionIdCookie=$sessionIdCookie sessionManager.sessionIdCookieEnabled=true .securityManager.sessionManager=$sessionManager
sessionIdCookie是sessionManager创建会话Cookie的模板:
sessionIdCookie.name:设置Cookie名字,默认为JSESSIONID;
sessionIdCookie.domain:设置Cookie的域名,默认空,即当前访问的域名;
sessionIdCookie.path:设置Cookie的路径,默认空,即存储在域名根下;
sessionIdCookie.maxAge:设置Cookie的过期时间,秒为单位,默认-1表示关闭浏览器时过期Cookie;
sessionIdCookie.httpOnly:如果设置为true,则客户端不会暴露给客户端脚本代码,使用HttpOnly cookie有助于减少某些类型的跨站点脚本攻击;此特性需要实现了Servlet 2.5 MR6及以上版本的规范的Servlet容器支持;
sessionManager.sessionIdCookieEnabled:是否启用/禁用Session Id Cookie,默认是启用的;如果禁用后将不会设置Session Id Cookie,即默认使用了Servlet容器的JSESSIONID,且通过URL重写(URL中的“;JSESSIONID=id”部分)保存Session Id。
另外我们可以如“sessionManager. sessionIdCookie.name=sid”这种方式操作Cookie模板。
会话监听器
会话监听器用于监听会话创建、过期及停止事件:
Java代码
public class MySessionListener1 implements SessionListener {
@Override
public void onStart(Session session) {//会话创建时触发
System.out.println("会话创建:" + session.getId());
}
@Override
public void onExpiration(Session session) {//会话过期时触发
System.out.println("会话过期:" + session.getId());
}
@Override
public void onStop(Session session) {//退出/会话过期时触发
System.out.println("会话停止:" + session.getId());
}
}
如果只想监听某一个事件,可以继承SessionListenerAdapter实现:
Java代码
public class MySessionListener2 extends SessionListenerAdapter {
@Override
public void onStart(Session session) {
System.out.println("会话创建:" + session.getId());
}
}
在shiro-web.ini配置文件中可以进行如下配置设置会话监听器:
Java代码
sessionListener1=com.github.zhangkaitao.shiro.chapter10.web.listener.MySessionListener1 sessionListener2=com.github.zhangkaitao.shiro.chapter10.web.listener.MySessionListener2 sessionManager.sessionListeners=$sessionListener1,$sessionListener2
会话存储/持久化
Shiro提供SessionDAO用于会话的CRUD,即DAO(Data Access Object)模式实现:
Java代码
//如DefaultSessionManager在创建完session后会调用该方法;如保存到关系数据库/文件系统/NoSQL数据库;即可以实现会话的持久化;返回会话ID;主要此处返回的ID.equals(session.getId()); Serializable create(Session session); //根据会话ID获取会话 Session readSession(Serializable sessionId) throws UnknownSessionException; //更新会话;如更新会话最后访问时间/停止会话/设置超时时间/设置移除属性等会调用 void update(Session session) throws UnknownSessionException; //删除会话;当会话过期/会话停止(如用户退出时)会调用 void delete(Session session); //获取当前所有活跃用户,如果用户量多此方法影响性能 Collection<Session> getActiveSessions();
Shiro内嵌了如下SessionDAO实现:

AbstractSessionDAO提供了SessionDAO的基础实现,如生成会话ID等;CachingSessionDAO提供了对开发者透明的会话缓存的功能,只需要设置相应的CacheManager即可;MemorySessionDAO直接在内存中进行会话维护;而EnterpriseCacheSessionDAO提供了缓存功能的会话维护,默认情况下使用MapCache实现,内部使用ConcurrentHashMap保存缓存的会话。
可以通过如下配置设置SessionDAO:
Java代码
sessionDAO=org.apache.shiro.session.mgt.eis.EnterpriseCacheSessionDAO sessionManager.sessionDAO=$sessionDAO
Shiro提供了使用Ehcache进行会话存储,Ehcache可以配合TerraCotta实现容器无关的分布式集群。
首先在pom.xml里添加如下依赖:
Java代码
<dependency> <groupId>org.apache.shiro</groupId> <artifactId>shiro-ehcache</artifactId> <version>1.2.2</version> </dependency>
接着配置shiro-web.ini文件:
Java代码
sessionDAO=org.apache.shiro.session.mgt.eis.EnterpriseCacheSessionDAO sessionDAO. activeSessionsCacheName=shiro-activeSessionCache sessionManager.sessionDAO=$sessionDAO cacheManager = org.apache.shiro.cache.ehcache.EhCacheManager cacheManager.cacheManagerConfigFile=classpath:ehcache.xml securityManager.cacheManager = $cacheManager
sessionDAO. activeSessionsCacheName:设置Session缓存名字,默认就是shiro-activeSessionCache;
cacheManager:缓存管理器,用于管理缓存的,此处使用Ehcache实现;
cacheManager.cacheManagerConfigFile:设置ehcache缓存的配置文件;
securityManager.cacheManager:设置SecurityManager的cacheManager,会自动设置实现了CacheManagerAware接口的相应对象,如SessionDAO的cacheManager;
然后配置ehcache.xml:
Java代码
<cache name="shiro-activeSessionCache" maxEntriesLocalHeap="10000" overflowToDisk="false" eternal="false" diskPersistent="false" timeToLiveSeconds="0" timeToIdleSeconds="0" statistics="true"/>
Cache的名字为shiro-activeSessionCache,即设置的sessionDAO的activeSessionsCacheName属性值。
另外可以通过如下ini配置设置会话ID生成器:
Java代码
sessionIdGenerator=org.apache.shiro.session.mgt.eis.JavaUuidSessionIdGenerator sessionDAO.sessionIdGenerator=$sessionIdGenerator
用于生成会话ID,默认就是JavaUuidSessionIdGenerator,使用java.util.UUID生成。
如果自定义实现SessionDAO,继承CachingSessionDAO即可:
Java代码
public class MySessionDAO extends CachingSessionDAO {
private JdbcTemplate jdbcTemplate = JdbcTemplateUtils.jdbcTemplate();
protected Serializable doCreate(Session session) {
Serializable sessionId = generateSessionId(session);
assignSessionId(session, sessionId);
String sql = "insert into sessions(id, session) values(?,?)";
jdbcTemplate.update(sql, sessionId, SerializableUtils.serialize(session));
return session.getId();
}
protected void doUpdate(Session session) {
if(session instanceof ValidatingSession && !((ValidatingSession)session).isValid()) {
return; //如果会话过期/停止 没必要再更新了
}
String sql = "update sessions set session=? where id=?";
jdbcTemplate.update(sql, SerializableUtils.serialize(session), session.getId());
}
protected void doDelete(Session session) {
String sql = "delete from sessions where id=?";
jdbcTemplate.update(sql, session.getId());
}
protected Session doReadSession(Serializable sessionId) {
String sql = "select session from sessions where id=?";
List<String> sessionStrList = jdbcTemplate.queryForList(sql, String.class, sessionId);
if(sessionStrList.size() == 0) return null;
return SerializableUtils.deserialize(sessionStrList.get(0));
}
}
doCreate/doUpdate/doDelete/doReadSession分别代表创建/修改/删除/读取会话;此处通过把会话序列化后存储到数据库实现;接着在shiro-web.ini中配置:
Java代码
sessionDAO=com.github.zhangkaitao.shiro.chapter10.session.dao.MySessionDAO
其他设置和之前一样,因为继承了CachingSessionDAO;所有在读取时会先查缓存中是否存在,如果找不到才到数据库中查找。
会话验证
Shiro提供了会话验证调度器,用于定期的验证会话是否已过期,如果过期将停止会话;出于性能考虑,一般情况下都是获取会话时来验证会话是否过期并停止会话的;但是如在web环境中,如果用户不主动退出是不知道会话是否过期的,因此需要定期的检测会话是否过期,Shiro提供了会话验证调度器SessionValidationScheduler来做这件事情。
可以通过如下ini配置开启会话验证:
Java代码
sessionValidationScheduler=org.apache.shiro.session.mgt.ExecutorServiceSessionValidationScheduler sessionValidationScheduler.interval = 3600000 sessionValidationScheduler.sessionManager=$sessionManager sessionManager.globalSessionTimeout=1800000 sessionManager.sessionValidationSchedulerEnabled=true sessionManager.sessionValidationScheduler=$sessionValidationScheduler
sessionValidationScheduler:会话验证调度器,sessionManager默认就是使用ExecutorServiceSessionValidationScheduler,其使用JDK的ScheduledExecutorService进行定期调度并验证会话是否过期;
sessionValidationScheduler.interval:设置调度时间间隔,单位毫秒,默认就是1小时;
sessionValidationScheduler.sessionManager:设置会话验证调度器进行会话验证时的会话管理器;
sessionManager.globalSessionTimeout:设置全局会话超时时间,默认30分钟,即如果30分钟内没有访问会话将过期;
sessionManager.sessionValidationSchedulerEnabled:是否开启会话验证器,默认是开启的;
sessionManager.sessionValidationScheduler:设置会话验证调度器,默认就是使用ExecutorServiceSessionValidationScheduler。
Shiro也提供了使用Quartz会话验证调度器:
Java代码
sessionValidationScheduler=org.apache.shiro.session.mgt.quartz.QuartzSessionValidationScheduler sessionValidationScheduler.sessionValidationInterval = 3600000 sessionValidationScheduler.sessionManager=$sessionManager
使用时需要导入shiro-quartz依赖:
Java代码
<dependency> <groupId>org.apache.shiro</groupId> <artifactId>shiro-quartz</artifactId> <version>1.2.2</version> </dependency>
如上会话验证调度器实现都是直接调用AbstractValidatingSessionManager 的validateSessions方法进行验证,其直接调用SessionDAO的getActiveSessions方法获取所有会话进行验证,如果会话比较多,会影响性能;可以考虑如分页获取会话并进行验证,如com.github.zhangkaitao.shiro.chapter10.session.scheduler.MySessionValidationScheduler:
Java代码
//分页获取会话并验证
String sql = "select session from sessions limit ?,?";
int start = 0; //起始记录
int size = 20; //每页大小
List<String> sessionList = jdbcTemplate.queryForList(sql, String.class, start, size);
while(sessionList.size() > 0) {
for(String sessionStr : sessionList) {
try {
Session session = SerializableUtils.deserialize(sessionStr);
Method validateMethod =
ReflectionUtils.findMethod(AbstractValidatingSessionManager.class,
"validate", Session.class, SessionKey.class);
validateMethod.setAccessible(true);
ReflectionUtils.invokeMethod(validateMethod,
sessionManager, session, new DefaultSessionKey(session.getId()));
} catch (Exception e) {
//ignore
}
}
start = start + size;
sessionList = jdbcTemplate.queryForList(sql, String.class, start, size);
}
其直接改造自ExecutorServiceSessionValidationScheduler,如上代码是验证的核心代码,可以根据自己的需求改造此验证调度器器;ini的配置和之前的类似。
如果在会话过期时不想删除过期的会话,可以通过如下ini配置进行设置:
Java代码
sessionManager.deleteInvalidSessions=false
默认是开启的,在会话过期后会调用SessionDAO的delete方法删除会话:如会话时持久化存储的,可以调用此方法进行删除。
如果是在获取会话时验证了会话已过期,将抛出InvalidSessionException;因此需要捕获这个异常并跳转到相应的页面告诉用户会话已过期,让其重新登录,如可以在web.xml配置相应的错误页面:
Java代码
<error-page> <exception-type>org.apache.shiro.session.InvalidSessionException</exception-type> <location>/invalidSession.jsp</location> </error-page>
sessionFactory
sessionFactory是创建会话的工厂,根据相应的Subject上下文信息来创建会话;默认提供了SimpleSessionFactory用来创建SimpleSession会话。
首先自定义一个Session:
Java代码
public class OnlineSession extends SimpleSession {
public static enum OnlineStatus {
on_line("在线"), hidden("隐身"), force_logout("强制退出");
private final String info;
private OnlineStatus(String info) {
this.info = info;
}
public String getInfo() {
return info;
}
}
private String userAgent; //用户浏览器类型
private OnlineStatus status = OnlineStatus.on_line; //在线状态
private String systemHost; //用户登录时系统IP
//省略其他
}
OnlineSession用于保存当前登录用户的在线状态,支持如离线等状态的控制。
接着自定义SessionFactory:
Java代码
public class OnlineSessionFactory implements SessionFactory {
@Override
public Session createSession(SessionContext initData) {
OnlineSession session = new OnlineSession();
if (initData != null && initData instanceof WebSessionContext) {
WebSessionContext sessionContext = (WebSessionContext) initData;
HttpServletRequest request = (HttpServletRequest) sessionContext.getServletRequest();
if (request != null) {
session.setHost(IpUtils.getIpAddr(request));
session.setUserAgent(request.getHeader("User-Agent"));
session.setSystemHost(request.getLocalAddr() + ":" + request.getLocalPort());
}
}
return session;
}
}
根据会话上下文创建相应的OnlineSession。
最后在shiro-web.ini配置文件中配置:
Java代码
sessionFactory=org.apache.shiro.session.mgt.OnlineSessionFactory sessionManager.sessionFactory=$sessionFactory
总结
以上所述是小编给大家介绍的shiro会话管理,希望对大家有所帮助,如果大家有任何疑问请给我留言,小编会及时回复大家的。在此也非常感谢大家对脚本之家网站的支持!
最后
以上就是任性人生最近收集整理的关于shiro会话管理示例代码的全部内容,更多相关shiro会话管理示例代码内容请搜索靠谱客的其他文章。
发表评论 取消回复