我是靠谱客的博主 强健火龙果,这篇文章主要介绍笔记:谁说菜鸟不会数据分析(入门篇)-思维导图第1章-数据分析那些事儿第2章-确定分析思路第3章-数据准备第4章-数据处理第5章-数据分析第6章-数据展现第7章-图表可以更美的第8章-专业的报告,现在分享给大家,希望可以做个参考。
文章目录
- 第1章-数据分析那些事儿
- 第2章-确定分析思路
- 第3章-数据准备
- 第4章-数据处理
- 第5章-数据分析
- 第6章-数据展现
- 第7章-图表可以更美的
- 第8章-专业的报告
第1章-数据分析那些事儿

第2章-确定分析思路

第3章-数据准备

第4章-数据处理

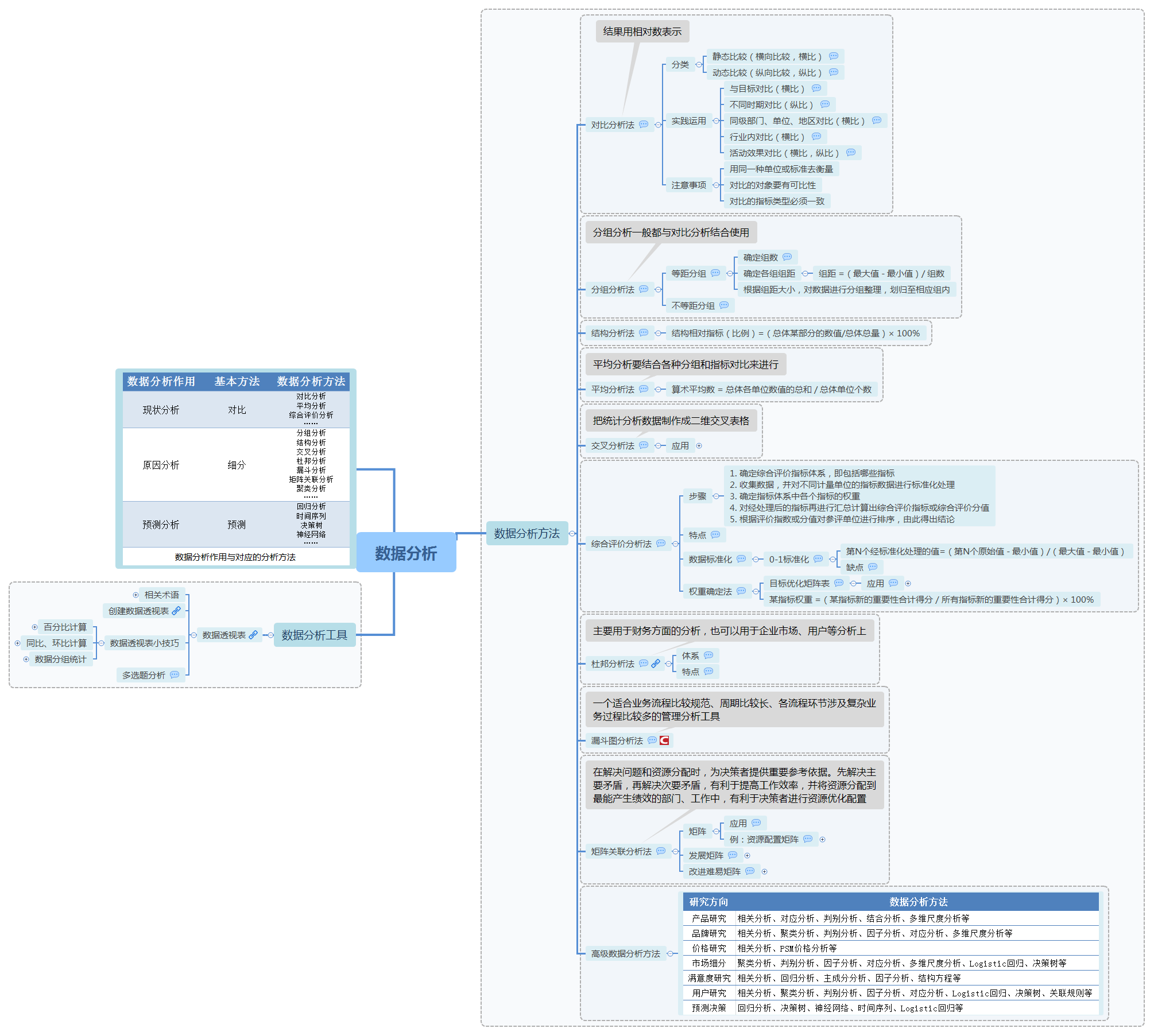
第5章-数据分析

第6章-数据展现

第7章-图表可以更美的

第8章-专业的报告

最后
以上就是强健火龙果最近收集整理的关于笔记:谁说菜鸟不会数据分析(入门篇)-思维导图第1章-数据分析那些事儿第2章-确定分析思路第3章-数据准备第4章-数据处理第5章-数据分析第6章-数据展现第7章-图表可以更美的第8章-专业的报告的全部内容,更多相关笔记:谁说菜鸟不会数据分析(入门篇)-思维导图第1章-数据分析那些事儿第2章-确定分析思路第3章-数据准备第4章-数据处理第5章-数据分析第6章-数据展现第7章-图表可以更美内容请搜索靠谱客的其他文章。
本图文内容来源于网友提供,作为学习参考使用,或来自网络收集整理,版权属于原作者所有。
发表评论 取消回复