在通过之前的4篇文章,向大家做完铺垫性的讲解后,我们在正式上手前还需要给自己的个人电脑安装上MySQL——
本节分为4个板块——下载、安装、配置和样例表的使用。在下载之前,请大家先关闭电脑不必要的程序。
一.下载
- 前往MySQL官网:http://www.mysql.com。然后点击“Downloads”:

2.下拉界面,然后点击“MySQL Community (GPL) Downloads ”(社区版):

3.接着,请点击“MySQL Community Server”:

4.由于我们要下载MSI格式的文件(非ZIP),所以请点击“Go To Download Page”:

5.选择下面那个“Downloads ”(32位和64位是兼容的,所以64位电脑也下这个版本):

6.点击礼貌的拒绝后,开始下载:

二.安装
- 双击该程序包:

8. 我们会选择自定义安装——“Custom”,然后点击“Next”:

9. 此时我们来到了一个选择界面,左边的“Available Products”中列出了所有产品内容;右边的“Products/Features To Be Installed”是即将安装内容。
大家可以看到,右边的界面此时还没有任何内容,所以接下来我们要做的就是从左边进行内容选取:

10.在此处,我们选择安装的内容有两项:
其一是服务端“MySQL Server 8.0.0.21”;
其二是数据库可视化界面“MySQL Workbench 8.0.21”;
具体操作为:
首先,点击“MySQL Servers”和“Applications”前的加号(+),需要点击多次,直至出现上述提到的两个目标。
接着,选中它们,此时你会发现向右的箭头变绿了,然后点击该箭头,它们就会出现在右边:

然后点击“Next”
11.接着,我们会来到正式的安装界面。请点击“Execute”,等待安装完成…
需要说明的是:可能有些同学在出现该界面前,会先进入“Check Requirement”界面,这是因为需要安装Microsoft VC++。
那么也请直接点击“Execute”,然后在蹦出来的界面内(带有紫色Logo),点击“我同意许可条款和条件”后,再点击右下角的“安装”。安装好后点击确认,就会来到该界面:

12.安装完成后,直接点击“Next”:

三. 配置
- 现在进入配置界面,请直接点击“Next”:

14.下面需要选择引擎,我们选择默认的“Standalone MySQL Server/Classic MySQL Replication”,然后点击“Next”:

15.接下来是选择配置类型和数据库连接方式,配置类型(Confug Type)选择“Development Computer”;端口号(Port)是3306。它们都是默认的,因此可直接点击“Next”:

16.身份验证方式我们依然选默认的“Use Strong Password Encryption for Authentication”, 然后点击“Next”:

17.接下来是设置密码。这一步**非常重要!**以后登录会经常使用密码,而且更改密码很麻烦,所以请大家一定牢记密码,最好拿本子记下来。
确认密码后,点击“Next”:

18.然后是配置Windows服务。Windows Service一定要勾选(默认).
服务名(Windows Service Name)默认是“MySQL80”,这是可更改的。
当然,你可以根据需要来勾选是否“开机自启”。完成后,点击“Next”:
19.进入应用配置界面,我们直接点击“Execute”,然后等待完成:
20.完成配置。点击“Finish”:

21.这一步直接点击“Next”:

22.大功告成,点击“Finish”:

四. 使用样例表
样例表就是《快速念咒》为大家准备的在学习操作过程中使用的表,样例表的使用包括两项步骤:
第一是执行创建表的命令;第二是执行往表中插入数据的命令。
由于这两项步骤的代码已经写好了,所以大家只需一股脑的把它们丢进去然后点击执行。下面会为大家详细介绍如何使用~
23. 在完成安装以后,我们刚刚选装的MySQL Workbench会自动蹦出来,如果没有的话大家手动点击即可。它的显示界面如下:

MySQL Workbench是我们日常学习和操作SQL的编辑器,它的界面友好简洁。
如果不使用它,那么我们日常的编辑界面就会是:

接着我们只需双击“MYSQL80”,输入密码后,点击“OK”:

24.接着,我们会初次来到这个界面,而它以后会时常陪伴着我们:

现在不妨对它的布局进行一些调整…然后再点击“SCHEMAS”标识:

“SCHEMAS”的英文字面含义是模式,但在此处,它其实与“数据库”是同义词。
可以看到,此时在我们的电脑里还没有数据库,虽然右边出现了一个名为“SYS”的数据库,但它是空的。我们可以先双击它,直至颜色变深,然后点击鼠标右键,再选择点击“DROP SCHEMAS…”,把它删掉:

25.接下来我们要做的就是创建一个数据库,请将鼠标移至“SCHEMAS”区域的任意位置,然后右键选择“CREATE SCHEMAS…”:

这就是创建数据库的界面,大家可以为数据库取一个你喜欢的名字,我选择输入的是“快速念咒chapter1”。
输入名称后,点击“Apply”,然后请再次点击“Apply”,最后点击“Finish”:

26.可以看到,右边已经出现了我们刚刚创建的数据库(大家可以把刚刚创建数据库的界面给叉掉):

然后双击该数据库,你会发现它的颜色变深,而且下面有信息蹦出来:

它们表示在“快速念咒chapter1”这个数据库中,含有哪些表?哪些视图?哪些存储过程和哪些自定义函数?这些内容我们都会逐步向大家介绍,不过首先要了解的就是表!
颜色加深说明我们已经选中它了,现在就可以对它进行操作了。
第一步是请将以下代码复制粘贴到编辑窗口:
CREATE TABLE Formula
(
for_id
int
NOT NULL AUTO_INCREMENT,
step
char(20)
NOT NULL ,
material
char(30)
NOT NULL ,
weight
decimal(8,2) NOT NULL ,
remark
text
NULL ,
PRIMARY KEY (for_id)) ENGINE=InnoDB;
编辑窗口就是我们日常书写SQL语句的地方,可以同时开启多个窗口,只需点击左上角的:
这些代码是用来创建表的指令,我们在《七嘴八舌聊SQL》中提到过:表才是数据最直接的载体。
所以第二步我们会点击执行,也就是编辑窗口上方的“闪电”:
执行完成后,界面下方会给我们反馈,如果是绿色的对钩,那么就表示语句顺利执行了!
现在请点击“SCHEMAS”旁边的“刷新”键,也就是两个左右彼此环绕的箭头:
可以看到“Tables”左边出现了一个箭头,点击它后,就会看见我们刚刚创建完成的“FORMULA”表了:
当然,我们也可以输出SQL语句来查看数据库中的表,在选中数据库的前提下,在编辑窗口输入:
SHOW TABLES;
点击执行(闪电符)后,那么结果就会输出为:
也可以更进一步地查看FORMULA表的一些基本信息,只需输入:
SHOW COLUMNS FROM FORMULA;
就会得到反馈:

它显示这张表含有哪些列?各个列对应的数据类型以及能否含有空值等信息。这些内容我们在日后会详细为大家讲述。所以此时大概有个初识就好~
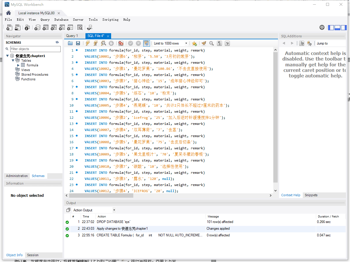
然而现在表还是空的,所以第三步就是往其中插入数据。下面请将以下代码复制粘贴到编辑窗口:
INSERT INTO formula(for_id, step, material, weight, remark)VALUES(10001, '步骤6', '柳芽', '5.50', '3月初的嫩芽');
INSERT INTO formula(for_id, step, material, weight, remark)VALUES(10002, '步骤1', '曼陀罗果', '100.86', '不去皮直接使用');
INSERT INTO formula(for_id, step, material, weight, remark)VALUES(10003, '步骤7', '猪心神经', '15', '成年猪心神经即可');
INSERT INTO formula(for_id, step, material, weight, remark)VALUES(10004, '步骤5', '烁石', '10', '粉末');
INSERT INTO formula(for_id, step, material, weight, remark)VALUES(10005, '步骤4', '燕尾蝶', '10', '共计2只体长不超过7厘米的药本');
INSERT INTO formula(for_id, step, material, weight, remark)VALUES(10006, '步骤2', 'icefrog', '25', '加入后逆时针缓慢搅拌1分钟');
INSERT INTO formula(for_id, step, material, weight, remark)VALUES(10007, '步骤4', '双耳薄荷', '7', '去茎');
INSERT INTO formula(for_id, step, material, weight, remark)VALUES(10008, '步骤5', '曼陀罗果', '75', '去皮后切条');
INSERT INTO formula(for_id, step, material, weight, remark)VALUES(10009, '步骤5', '果戈里根汁', '70', '夏采冬藏的春根');
INSERT INTO formula(for_id, step, material, weight, remark)VALUES(10010, '步骤7', '碳酸', '10', '选择性使用');
INSERT INTO formula(for_id, step, material, weight, remark)VALUES(10011, '步骤3', '露水', '120', null);
INSERT INTO formula(for_id, step, material, weight, remark)VALUES(10012, '步骤4', 'ICEFROG', '20', null);
当然,你可以将刚刚创建表的语句删掉然后再粘贴,也可以另外开启一个编辑窗口:

然后点击执行(闪电符)就好:

瞧,下面亮起了一排排绿色的指示灯,这说明数据已经全部插入完成了。至此,我们就可以开始正式学习了!
欢迎大家扫码关注订阅号:

最后
以上就是纯真板凳最近收集整理的关于《快速念咒——MySQL自学入门指南》——MySQL8.0的下载、安装以及样例表的使用的全部内容,更多相关《快速念咒——MySQL自学入门指南》——MySQL8.0内容请搜索靠谱客的其他文章。
发表评论 取消回复