这是一个老话题了,推荐一篇文章:
http://blog.csdn.net/breaksoftware/article/details/8150476#0-tsina-1-83826-397232819ff9a47a7b7e80a40613cfe1
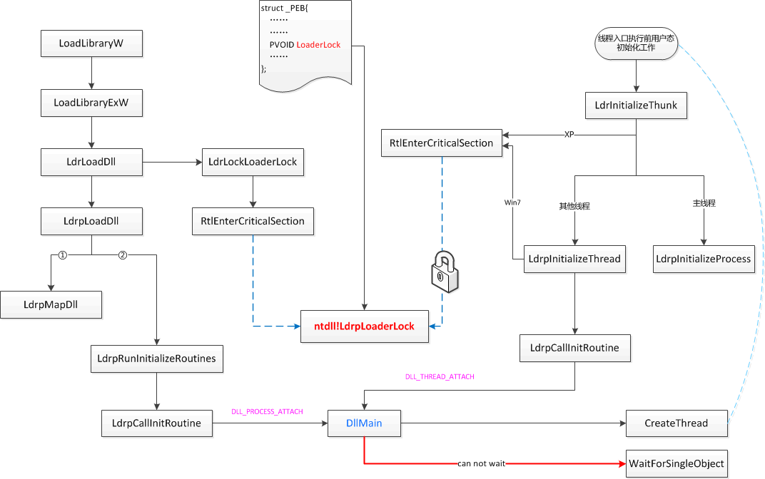
这里简单画图阐述核心问题所在:
关键在于ntdll!LdrpLoaderLock这把锁。
1、在使用DLL_PROCESS_ATTATCH进入DllMain之前当前线程会获取这把锁。
2、如果在DllMain里面创建了线程,新线程初始化过程中也会去获取这把锁。
3、如果仅仅CreateThead就返回后,当前线程就很快释放该锁,随后新创建的线程也能顺利的获取到该锁。
4、但如果CreateThread之后使用了Wait等待该线程结束,那当前线程没有释放LdrpLoaderLock,新线程又获取不到,进入等待。就会导致卡死。
所以,最好别在DllMain中创建线程,即使创建了也千万别等待。
最后,一张图看清个中关系(图片右键新标签页打开可看完整高清大图):

转载于:https://www.cnblogs.com/xuanyuan/p/5412136.html
最后
以上就是悲凉墨镜最近收集整理的关于一张图系列——为什么在DllMain里面创建了线程并Wait会卡死的全部内容,更多相关一张图系列——为什么在DllMain里面创建了线程并Wait会卡死内容请搜索靠谱客的其他文章。
本图文内容来源于网友提供,作为学习参考使用,或来自网络收集整理,版权属于原作者所有。
发表评论 取消回复