使用idea提交本地项目到全新的远程Git地址上
本篇记录如何使用idea把本地工程提交到远程Git服务器上
准备一个待提交的本地工程(演示用)
作为测试,我在本地新建了一个maven工程,暂无任何Git相关文件,工程如下图:

为工程添加Git支持

按需选择,此处我选择Git

添加.gitgnore(非必须)

创建远程仓库
以Github为例,其它私有服务如Gogs类似

创建完成,复制下远程地址,如下图:

提交工程到远程仓库
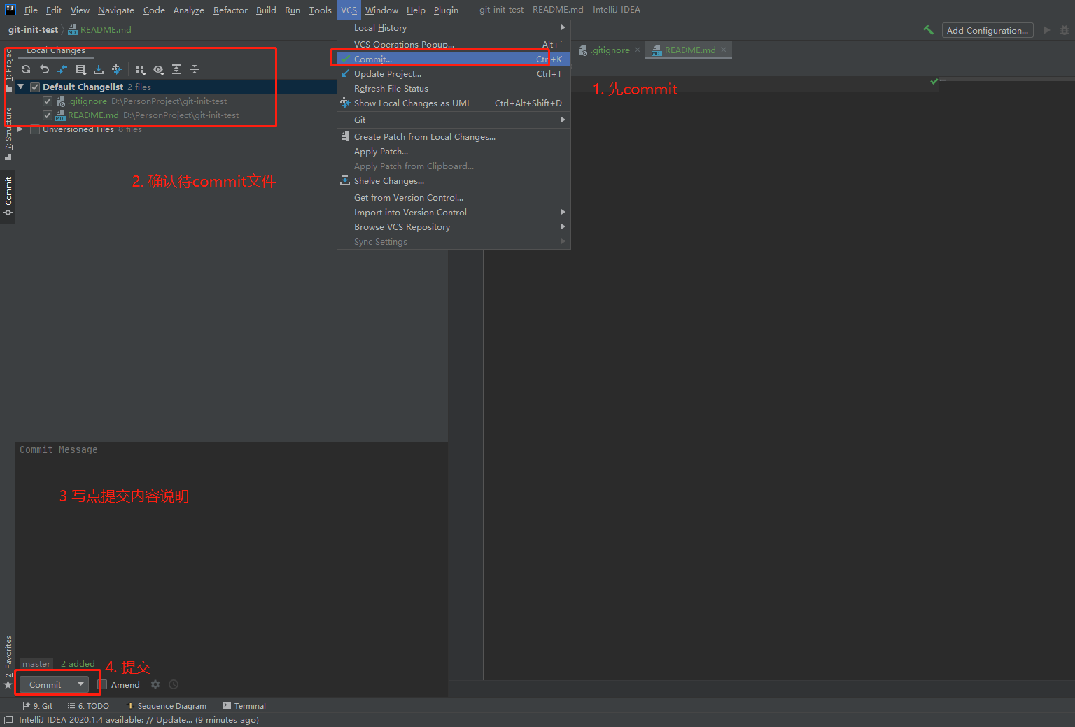
暂存本地修改, 此处我commit了两个文件(gitgnore和Readme)

设置远程地址并推送

推送修改到Github,此过程中可能会出现身份验证(下图未体现),例如Github身份校验,输入你登录github所用的用户名和密码就行了

右下角弹框显示已提交到远程master分支

查验

最后
以上就是痴情哑铃最近收集整理的关于使用idea提交本地项目到GitHub上使用idea提交本地项目到全新的远程Git地址上的全部内容,更多相关使用idea提交本地项目到GitHub上使用idea提交本地项目到全新内容请搜索靠谱客的其他文章。
本图文内容来源于网友提供,作为学习参考使用,或来自网络收集整理,版权属于原作者所有。
发表评论 取消回复