https://blog.csdn.net/yerenyuan_pku/article/details/69663685
Spring的概述
什么是Spring?
我们可以从度娘上看到这样有关Spring的介绍:
说得更加详细一点,Spring是一个开源框架,Spring是于2003年兴起的一个轻量级的Java开发框架,由Rod Johnson在其著作Expert One-On-One J2EE Development and Design中阐述的部分理念和原型衍生而来。它是为了解决企业应用开发的复杂性而创建的。框架的主要优势之一就是其分层架构,分层架构允许使用者选择使用哪一个组件,同时为J2EE应用程序开发提供集成的框架。Spring使用基本的JavaBean来完成以前只可能由EJB完成的事情。然而,Spring的用途不仅限于服务器端的开发。从简单性、可测试性和松耦合的角度而言,任何Java应用都可以从Spring中受益。Spring的核心是控制反转(IoC)和面向切面(AOP)。简单来说,Spring是一个分层的JavaSE/EEfull-stack(一站式)轻量级开源框架。
为什么说Spring是一个一站式的轻量级开源框架呢?EE开发可分成三层架构,针对JavaEE的三层结构,每一层Spring都提供了不同的解决技术。
从对Spring的简要介绍中,我们知道了Spring的核心有两部分:
- IoC:即控制反转。举例来说,在之前的操作中,比方说有一个类,我们想要调用类里面的方法(不是静态方法),就要创建该类的对象,使用对象调用方法来实现。但对于Spring来说,Spring创建对象的过程,不是在代码里面实现的,而是交给Spring来进行配置实现的;
- AOP:即面向切面编程。之前,讲Struts2框架的拦截器时,我们就已稍微讲了一下,在Spring后续的学习过程中,我们会着重来讲它,但是本文并不会过多阐述它。
为什么学习Spring?
在度娘上查看有关Spring的介绍时,我们可以找到如下一系列Spring的优点,这就是我们要学习Spring框架的原因。
Spring的快速入门
Spring的版本
需要说明的是,本系列入门Spring的教程使用的版本是spring-framework-4.2.4.RELEASE。
IoC概述
什么是IoC?
IoC即Inversion of Control,反应过来就是控制反转。啥是控制反转啊?控制反转指的就是将对象的创建权反转给(交给)了Spring,其作用是实现了程序的解耦合。也可这样解释:获取对象的方式变了,对象创建的控制权不是"使用者",而是"框架"或者"容器"。用更通俗的话来说,IoC就是指对象的创建,并不是在代码中用new操作new出来的,而是通过Spring进行配置创建的。
Spring的IoC的底层实现原理
这里先给出结论:Spring的IoC的底层实现原理是工厂设计模式+反射+XML配置文件。 就拿持久层(也即dao层,data access object,数据访问对象)的开发来说,官方推荐做法是先创建一个接口,然后再创建接口对应的实现类。所以,这里,我会以dao层的开发为例来证明Spring的IoC的底层实现原理就是工厂设计模式+反射+XML配置文件。
首先,创建一个Userdao接口。
public interface UserDao {
public void add();
}
然后,再创建Userdao接口的一个实现类(UserDaoImpl.java)。
public class UserDaoImpl implements UserDao {
public void add() {
balabala......
}
}
接着,我们在service层中调用dao层,核心代码如下:
// 接口 实例变量 = new 实现类
UserDao dao = new UserDaoImpl();
dao.add();
这时我们便可发现一个缺点:service层和dao层耦合度太高了,即接口和实现类有耦合(它俩之间的联系过于紧密),一旦切换底层实现类,那么就需要修改源代码,这真的不是一个好的程序设计,好的程序设计应当满足OCP原则(也即开闭原则),即在尽量不修改程序源代码的基础上对程序进行扩展。说到这里,我就不得不稍微讲一下面向对象设计的七大原则了,它不必强记,重在理解。
出现的这个问题该如何解决呢?解决方法是使用工厂设计模式进行解耦合操作。所以,我们需要创建一个工厂类,在工厂类中提供一个方法,返回实现类的对象。
public class BeanFactory {
// 提供返回实现类对象的方法
public static UserDao getUserDao() {
return new UserDaoImpl();
}
}
这样,在service层中调用dao层的核心代码就变为了下面的样子。
UserDao dao = BeanFactory.getUserDao();
dao.add();
如若这样做,会发现又产生了一个缺点:现在接口和实现类之间是没有耦合了,但是service层和工厂类耦合了。如果真正想实现程序之间的解耦合,那么就需要使用到工厂设计模式+反射+XML配置文件了。所以,我们这里提供一个XML配置文件,并且该配置文件中有如下配置信息。
<bean id="userDao" class="com.meimeixia.dao.impl.UserDaoImpl" />
然后再来创建一个工厂类,在工厂类中提供一个返回实现类对象的方法,但并不是直接new实现类,而是使用SAX解析配置文件,根据标签bean中的id属性值得到对应的class属性值,使用反射创建实现类对象。
public class BeanFactory {
public static Object getBean(String id) {
// 1.使用SAX解析得到配置文件内容
// 直接根据id值userDao得到class属性值
String classvalue = "class属性值";
// 2.使用反射得到对象
Class clazz = Class.forName(classvalue);
UserDaoImpl userDaoImpl = (UserDaoImpl)lazz.newInstance();
return userDaoImpl;
}
}
以上就是Spring的IoC的底层实现原理。
Spring的IoC入门
下载Spring的开发包
Spring的官网是https://spring.io/,Spring的开发包的下载地址是https://repo.spring.io/libs-release-local/org/springframework/spring/,上面说过,我下载的是spring-framework-4.2.4.RELEASE这个版本的Spring。解压缩之后,可发现Spring开发包的目录结构如下。
创建web项目,引入Spring的开发包
首先创建一个动态web项目,例如spring_demo01,然后导入Spring框架相关依赖jar包,要导入哪些jar包呢?这是一个问题。
由于我们只是初次入门Spring,所以也只是使用到了Spring的基本功能,从上图红框框中的部分可知,我们需要使用到下面的这4个jar包。
除此之外,还要导入Spring支持的日志jar包,也就是下面两个jar包。
关于以上两个jar包,我稍微做一下解释,com.springsource.org.apache.commons.logging-1.1.1.jar它里面都是一些接口,有接口,那当然要有实现类了,恰好,com.springsource.org.apache.log4j-1.2.15.jar里面就是那些接口的实现类。使用Log4j,我们可以查看到当前运行程序中对象创建的过程,也可以看到更详细的信息,Log4j适合使用在程序调试中。
导入完日志相关的jar包之后,我们还要导入日志记录文件,即在src目录下引入Log4j的配置文件(log4j.properties),该文件内容如下:
### direct log messages to stdout ###
log4j.appender.stdout=org.apache.log4j.ConsoleAppender
log4j.appender.stdout.Target=System.err
log4j.appender.stdout.layout=org.apache.log4j.PatternLayout
log4j.appender.stdout.layout.ConversionPattern=%d{ABSOLUTE} %5p %c{1}:%L - %m%n
### direct messages to file mylog.log ###
log4j.appender.file=org.apache.log4j.FileAppender
log4j.appender.file.File=c:mylog.log
log4j.appender.file.layout=org.apache.log4j.PatternLayout
log4j.appender.file.layout.ConversionPattern=%d{ABSOLUTE} %5p %c{1}:%L - %m%n
### set log levels - for more verbose logging change 'info' to 'debug' ###
# error warn info debug trace
log4j.rootLogger= info, stdout
对以上日志记录文件,我会粗略讲解一下。
从上图可知,log4j.rootLogger就是用于设置日志的输出级别,那么日志的输出级别有几种呢?有如下5种。
创建接口和实现类
首先,在src目录下创建一个com.meimeixia.spring.demo01包,并在该包下创建一个名为UserDao的接口。
package com.meimeixia.spring.demo01;
/**
* 用户管理的dao层的接口
* @author liayun
*
*/
public interface UserDao {
public void save();
}
然后,在com.meimeixia.spring.demo01包下创建UserDao接口的一个实现类——UserDaoImpl.java。
package com.meimeixia.spring.demo01;
/**
* 用户管理的dao层接口的实现类
* @author liayun
*
*/
public class UserDaoImpl implements UserDao {
@Override
public void save() {
System.out.println("UserDaoImpl中的save方法执行了......");
}
}
将实现类交给Spring管理
首先,我们需要创建Spring的配置文件,Spring配置文件的名称和位置没有固定要求,一般建议把该文件放到src目录下面,名称可随便写,官方建议写成applicationContext.xml。然后我们还需要在配置文件中引入约束,Spring学习阶段的约束是schema约束。那么问题来了,这个约束又该怎么写呢?可参考docsspring-framework-referencehtml目录下的xsd-configuration.html文件,在其内容最后面找到如下内容。
将其复制黏贴到配置文件applicationContext.xml中,这样applicationContext.xml文件的内容就是下面的样子了。
<?xml version="1.0" encoding="UTF-8"?>
<beans xmlns="http://www.springframework.org/schema/beans"
xmlns:xsi="http://www.w3.org/2001/XMLSchema-instance"
xsi:schemaLocation="
http://www.springframework.org/schema/beans
http://www.springframework.org/schema/beans/spring-beans.xsd">
</beans>
最后,咱还要将实现类交给Spring来管理,即在配置文件中配置对象的创建。
<?xml version="1.0" encoding="UTF-8"?>
<beans xmlns="http://www.springframework.org/schema/beans"
xmlns:xsi="http://www.w3.org/2001/XMLSchema-instance"
xsi:schemaLocation="
http://www.springframework.org/schema/beans
http://www.springframework.org/schema/beans/spring-beans.xsd">
<!-- Spring入门的配置 -->
<bean id="userDao" class="com.meimeixia.spring.demo01.UserDaoImpl"></bean>
</beans>
编写测试类
我们要在Spring中写代码来实现获取applicationContext.xml文件中配置的对象,这段代码不要求大家重点掌握,只是用在测试中而已。这段代码主要用来解析Spring配置文件得到对象,但这个过程不需要我们写代码来实现了,Spring已经封装了一个对象来帮我们进行了这些操作,这个对象叫ApplicationContext,它就能实现这个功能。于是,我们需要在com.meimeixia.spring.demo01包下创建一个SpringDemo01的单元测试类。
package com.meimeixia.spring.demo01;
import org.junit.Test;
import org.springframework.context.ApplicationContext;
import org.springframework.context.support.ClassPathXmlApplicationContext;
import org.springframework.context.support.FileSystemXmlApplicationContext;
/**
* Spring的入门
* @author liayun
*
*/
public class SpringDemo01 {
/*
* 传统方式的调用
*/
@Test
public void demo01() {
UserDao userDao = new UserDaoImpl();
userDao.save();
}
/*
* Spring的方式的调用
*/
@Test
public void demo02() {
//先要创建Spring的工厂
ApplicationContext applicationContext = new ClassPathXmlApplicationContext("applicationContext.xml");// classpath就是类路径,src目录下的文件最终要编译到类路径下
UserDao userDao = (UserDao) applicationContext.getBean("userDao");
userDao.save();
}
}
然后,运行以上demo02单元测试方法,Eclipse控制台就会打印如下内容。
Spring IoC和DI的区别
IoC上面我已经讲过了,它指的就是将对象的创建权反转给(交给)了Spring。那DI又是什么鬼呢?DI,即Dependency Injection,翻译过来就是依赖注入,它指的就是Spring在管理某个类的时候会将该类依赖的属性注入(设置)进来,也就是说在创建对象的过程中,向类里面的属性中设置值。注意:依赖注入不能单独存在,须在控制反转基础之上完成,用更通俗点的话来说,就是注入类里面的属性值,不能直接注入,须创建类的对象再完成注入。
你还记得在面向对象设计的时候,类和类之间有几种关系吗?有3种,它们分别是:
- 依赖,由于下图中B类的方法用到了A类,所以此时就可以说B类依赖于A类;

- 继承(is a),这种关系我们应该是见的要吐了;

- 聚合(has a),它有松散和紧密之分。例如,球队得有一个守门员,即使这个球队没有了这个守门员,它也还是一个球队,所以它是松散的;人得有一个脑袋,此时它就是紧密的。
说了这么多,咱就通过一个案例来看看DI在程序的体现。现在,我们想要给UserDaoImpl这个实现类里面的某一个属性(例如String类型的name)设置值,该咋怎呢?首先,将UserDaoImpl这个实现类修改成下面这个样子。
package com.meimeixia.spring.demo01;
/**
* 用户管理的dao层接口的实现类
* @author liayun
*
*/
public class UserDaoImpl implements UserDao {
private String name;
//提供set方法
public void setName(String name) {
this.name = name;
}
@Override
public void save() {
System.out.println("UserDaoImpl中的save方法执行了......" + name);
}
}
如果使用传统的方式来为UserDaoImpl实现类的name属性设置值,那么SpringDemo01单元测试类中的demo01方法就应该写成下面这个样子。
package com.meimeixia.spring.demo01;
import org.junit.Test;
/**
* Spring的入门
* @author liayun
*
*/
public class SpringDemo01 {
/*
* 传统方式的调用
*/
@Test
public void demo01() {
/*
* 我想给这个类里面的某一个属性设置值,挺麻烦的!
*
* 1. 不能面向接口编程了
* 2. 你还得手动调用set方法,也得去改变程序的源代码
*/
UserDaoImpl userDao = new UserDaoImpl();
userDao.setName("李二");
userDao.save();
}
}
这样写,就有两个缺点,一是不能面向接口编程了,二是咱还得手动调用对象的set方法,这必然就涉及到要改变程序的源代码了,这是我们不能接受的!
如果使用了依赖注入,即在applicationContext.xml文件中为配置好的UserDaoImpl实现类的name属性注入一个值,那么情况就完全不同了,以上两个缺点也就不复存在了。
<?xml version="1.0" encoding="UTF-8"?>
<beans xmlns="http://www.springframework.org/schema/beans"
xmlns:xsi="http://www.w3.org/2001/XMLSchema-instance"
xsi:schemaLocation="
http://www.springframework.org/schema/beans
http://www.springframework.org/schema/beans/spring-beans.xsd">
<!-- Spring入门的配置 -->
<bean id="userDao" class="com.meimeixia.spring.demo01.UserDaoImpl">
<!-- DI:依赖注入 -->
<property name="name" value="李二" />
</bean>
</beans>
此时,SpringDemo01单元测试类中的demo02方法依然不变,如下。
package com.meimeixia.spring.demo01;
import org.junit.Test;
import org.springframework.context.ApplicationContext;
import org.springframework.context.support.ClassPathXmlApplicationContext;
import org.springframework.context.support.FileSystemXmlApplicationContext;
/**
* Spring的入门
* @author liayun
*
*/
public class SpringDemo01 {
/*
* 传统方式的调用
*/
@Test
public void demo01() {
/*
* 我想给这个类里面的某一个属性设置值,挺麻烦的!
*
* 1. 不能面向接口编程了
* 2. 你还得手动调用set方法,也得去改变程序的源代码
*/
UserDaoImpl userDao = new UserDaoImpl();
userDao.setName("李二");
userDao.save();
}
/*
* Spring的方式的调用
*/
@Test
public void demo02() {
//先要创建Spring的工厂
ApplicationContext applicationContext = new ClassPathXmlApplicationContext("applicationContext.xml");
UserDao userDao = (UserDao) applicationContext.getBean("userDao");
userDao.save();
}
}
运行以上demo02单元测试方法,Eclipse控制台就会打印出如下内容。
Spring的工厂类
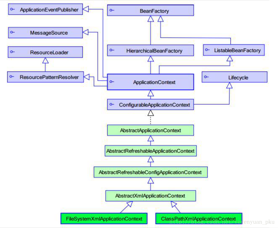
Spring工厂类的结构图

从上图可以看出ApplicationContext(接口)继承自BeanFactory(接口)。
BeanFactory:老版本的工厂类
BeanFactory是老版本的工厂类,稍微了解一下就好,这个类在实际开发中我们并不需要用到。需要说明的一点是,它只有在调用getBean方法的时候,才会生成Spring所管理的类的实例。
ApplicationContext:新版本的工厂类
ApplicationContext是新版本的工厂类,它在加载配置文件的时候,就会将Spring所管理的类都实例化。ApplicationContext这个接口有两个实现类,如下图所示。
ClassPathXmlApplicationContext这个实现类前面用过了,下面咱就来用一下FileSystemXmlApplicationContext这个实现类。首先,拷贝一份applicationContext.xml文件到C盘下,其内容做一点点修改。
然后,在SpringDemo01单元测试类中编写如下一个demo03方法。
package com.meimeixia.spring.demo01;
import org.junit.Test;
import org.springframework.context.ApplicationContext;
import org.springframework.context.support.ClassPathXmlApplicationContext;
import org.springframework.context.support.FileSystemXmlApplicationContext;
/**
* Spring的入门
* @author liayun
*
*/
public class SpringDemo01 {
/*
* 传统方式的调用
*/
@Test
public void demo01() {
/*
* 我想给这个类里面的某一个属性设置值,挺麻烦的!
*
* 1. 不能面向接口编程了
* 2. 你还得手动调用set方法,也得去改变程序的源代码
*/
UserDaoImpl userDao = new UserDaoImpl();
userDao.setName("李二");
userDao.save();
}
/*
* Spring的方式的调用
*/
@Test
public void demo02() {
//先要创建Spring的工厂
ApplicationContext applicationContext = new ClassPathXmlApplicationContext("applicationContext.xml");
UserDao userDao = (UserDao) applicationContext.getBean("userDao");
userDao.save();
}
/*
* 加载磁盘上的配置文件
*/
@Test
public void demo03() {
//先要创建Spring的工厂
ApplicationContext applicationContext = new FileSystemXmlApplicationContext("C:\applicationContext.xml");
UserDao userDao = (UserDao) applicationContext.getBean("userDao");
userDao.save();
}
}
最后,运行以上demo03单元测试方法,Eclipse控制台就会打印出如下内容。
最后
以上就是深情星星最近收集整理的关于Spring框架的快速入门https://blog.csdn.net/yerenyuan_pku/article/details/69663685Spring的概述Spring的快速入门的全部内容,更多相关Spring框架内容请搜索靠谱客的其他文章。
发表评论 取消回复