JVM总览

一、类加载机制

二、JVM创建对象全过程

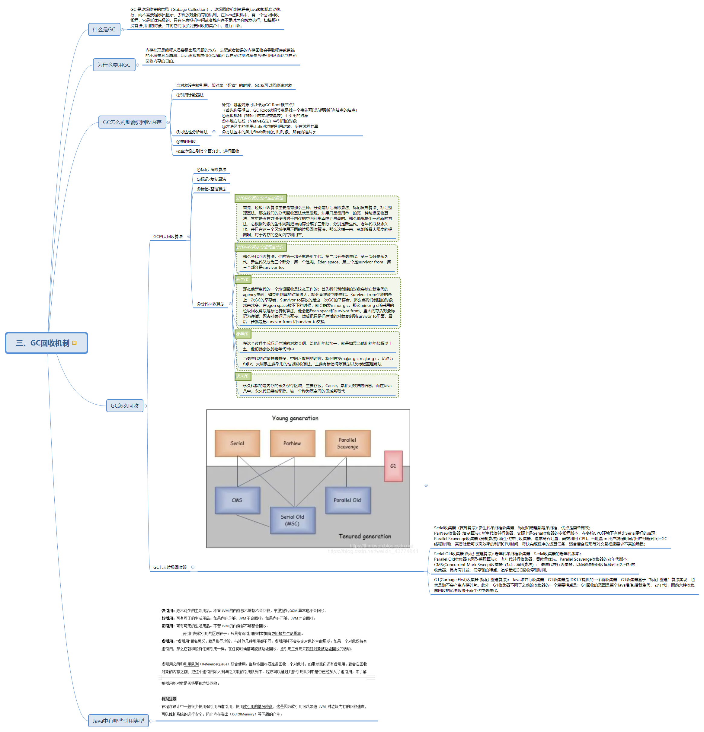
三、JVM垃圾回收器

其他问题补充

最后
以上就是无辜树叶最近收集整理的关于JVM虚拟机思维导图总结JVM总览一、类加载机制二、JVM创建对象全过程三、JVM垃圾回收器其他问题补充的全部内容,更多相关JVM虚拟机思维导图总结JVM总览一、类加载机制二、JVM创建对象全过程三、JVM垃圾回收器其他问题补充内容请搜索靠谱客的其他文章。
本图文内容来源于网友提供,作为学习参考使用,或来自网络收集整理,版权属于原作者所有。





以上就是无辜树叶最近收集整理的关于JVM虚拟机思维导图总结JVM总览一、类加载机制二、JVM创建对象全过程三、JVM垃圾回收器其他问题补充的全部内容,更多相关JVM虚拟机思维导图总结JVM总览一、类加载机制二、JVM创建对象全过程三、JVM垃圾回收器其他问题补充内容请搜索靠谱客的其他文章。
发表评论 取消回复