导语:PO/PI接口是SAP与其它系统进行数据交互的常用的形式之一,(在基本配置完善的情况下)数据通过ECC传递给PO,PO再把数据传递给其它系统,PO可以对数据传输过程进行全程监控,在数据传输失败的时通过检查接口日志找到原因,这篇文章来说一下SAP通过PO下传给外部系统的异步接口的实现,这里以主主的结构单据下传写入对方系统中间表为例(ECC->WMS),并使用规范的命名规则。
在基本的配置的完善的情况下,整个接口需要做的地方有两部分
第一部分是ESB(Entersprise Service Bulider)配置字段的属性,消息类型,映射关系等
第二部分是IB(Integration Builder)配置双方系统的链接通道,传输协议,日志记录形式等
一、ESB(Entersprise Service Bulider)配置
1、Data Types数据定义
数据定义部分负责将传输数据结构(主主、主从、单表)、字段名称、字段描述、字段属性,描述清楚,一般情况下,在字段属性定义的时候都定义为String类型,这样容错率比较高。
Data Type的创建方法:点击存放Data Types的namespace目录,找到Data type输入名称以及描述,创建之后保存、激活。

1> ECC方向
命名为:DTO_ECC_WMS_接口编号
字段与结构的创建为选中第一层,点击右键【insert element】为创建同级节点,【insert subelement】为创建子节点。具体其他属性如图。

2>WMS
命名为:DTI_ECC_WMS_接口编号
值得注意的是,由于接口的数据会写进对方提供的中间表,故而在配置的时候要在Key中配置好对方中间表的主键,主键一定要与对方中间表的主键一致,否则传输时会报错。

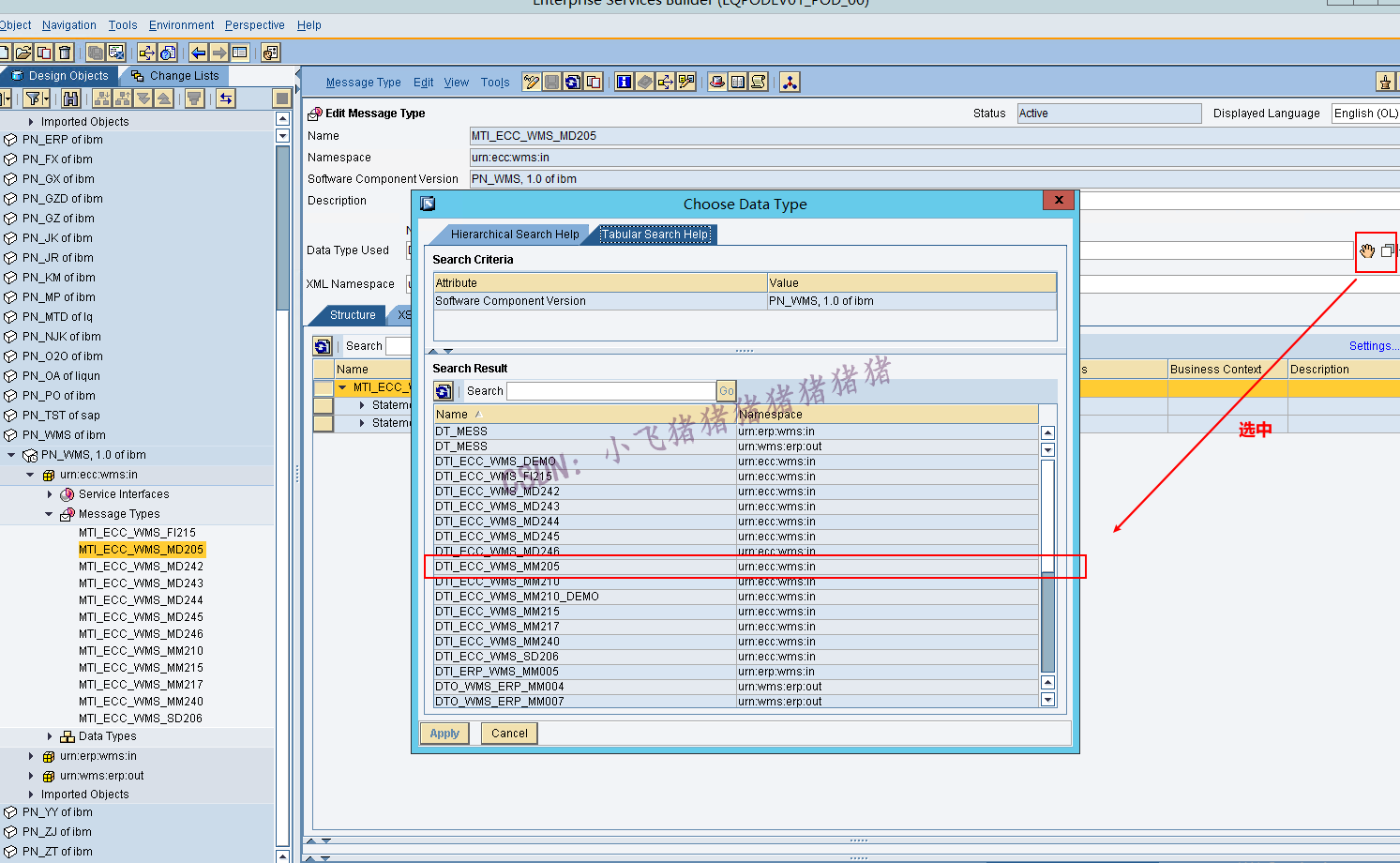
2、Message Types消息定义
Message Type主要是依据Data Type而创建的,直接将Data Type导入即可。
Message Type的创建方法:点击存放Message Types的namespace目录,找到Message Types输入名称以及描述,创建之后保存激活。

1>ECC方向
命名为:MTO_ECC_WMS_接口编号

2>WMS方向
命名为:MTI_ECC_WMS_接口编号

3、Service Interfaces接口服务
Service Interfaces主要是依据Message Type而创建的,直接将Message Type导入即可,同时要注意接口的方向。
Service Interfaces的创建方法:点击存放Service Interfaces的namespace目录,找到Service Interfaces输入名称以及描述,创建之后保存激活。

1>ECC方向
命名为:SIO_ECC_WMS_接口编号
对于ECC而言,接口方向为出站,所以要选择outbound。

2>WMS方向
命名为:SII_ECC_WMS_接口编号
对于WMS而言,接口方向为入站,所以要选择inbound。

4、Message Mapping
Message Mapping是依据Message Type建立的双方系统的结构、字段映射关系。
Message Mapping的创建:点击存放Message Mapping的namespace目录,找到Message Mapping输入名称以及描述,创建之后保存激活。
命名:MM_ECC_WMS_接口编号

结构和字段的映射关系,将发出方的字段拖拽到接收方字段上,实现映射链接。

写入方式、写入表名的定义,以及时间类型的特殊处理。
action为写入方式定义,根据需求,这里定义为UPDATA_INSERT,选择一个CONSTANT组件,写上UPDATE_INSERT,并链接action组件。
table为写入表名定义,根据需求这里写对方中间库的表名称,选择一个CONSTANT组件,写上表名称,并链接table组件。
hasQUot为一些特殊的处理,Oracle数据库的时间类型就需要给hasQUot一个默认值‘NO’。


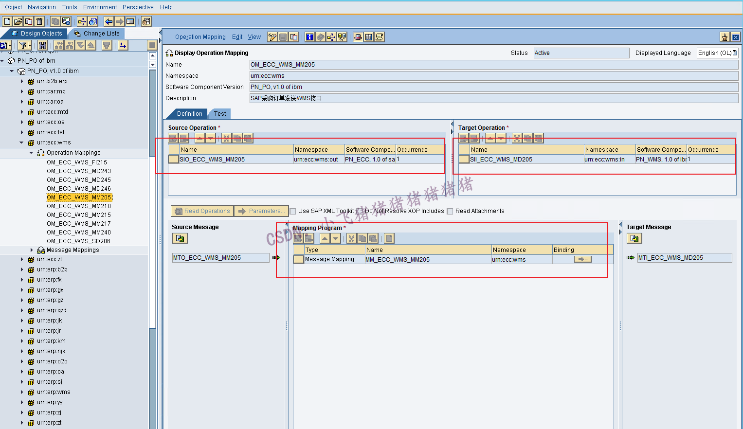
5、Operation Mapping操作映射
Operation Mapping依据Message Mapping和Service Interface建立,明确的将服务定义和消息映射链接起来。
Operation Mapping的创建:点击存放Operation Mapping的namespace目录,找到Operation Mapping输入名称以及描述,创建之后保存激活。
命名:OM_ECC_WMS_接口编号

选择对应的service interface以及message mapping。

到这里ESB(Entersprise Service Bulider)配置就全部完成了,接下来进行IB(Integration Builder)配置
二、IB(Integration Builder)配置
1、integrated Configuration
integrated Configuration是最后一步链接配置
integrated Configuration的创建:选中integrated Configuration,点击右键,选择发送方系统,以及service interface,输入描述,保存激活。

配置之前建好的发送方系统

配置接收方系统

配置OM以及SII

选择接收方的服务器配置

选择日志记录形式,建议按图中全部选择,把所有日志都记录下来,后续接口测试没问题再关掉日志就可以了

2、Configuration Scenario
Configuration Scenario相当于一个文件夹的作用,将发出方信息,接收方信息,以及链接通道放在一个文件夹中,创建与否都不会对接口的传输产生任何影响。
Configuration Scenario的创建:
命名:CC_ALL_ECC_接口编号


结语,到这里一个下传接口的PO/PI就做完了,剩下的到SAP的sproxy中激活代理类,完善代码就可以进行测试了,对于文章中的其他一些组件和配置不熟悉的可以翻看前面的文章。【SAP PO常用的基本组件介绍与创建】
PO中的配置一定要细心仔细,任何一个小点的失误都会导致数据传输过程中出现问题,而查找问题需要经验,也是非常麻烦的,要尽量在源头避免错误。
作者:小飞猪猪猪猪猪猪猪–CSDN
注意:转发请注明作者
最后
以上就是失眠悟空最近收集整理的关于SAP PO下传异步接口(写入对方中间表)的全部内容,更多相关SAP内容请搜索靠谱客的其他文章。
发表评论 取消回复