⭐写在前面⭐
????Java 多线程
???? 内容回顾
Java 多线程介绍及线程创建
????今天我们进行 Java 多线程七大状态 的学习,感谢你的阅读,内容若有不当之处,希望大家多多指正,一起进步!!!
♨️如果觉得博主文章还不错,可以????三连支持⭐一下哦????
文章目录
- Java 多线程七大状态
- 线程状态
- 状态转换图
- 代码查看线程的所处状态
Java 多线程七大状态
线程状态
在JDK中,
Thread类的子枚举类State给我们提供了 6大状态。
Thread.State类 (Thread类的内部枚举类)
public enum State {
NEW,
RUNNABLE,
BLOCKED,
WAITING,
TIMED_WAITING,
TERMINATED;
}
????解读
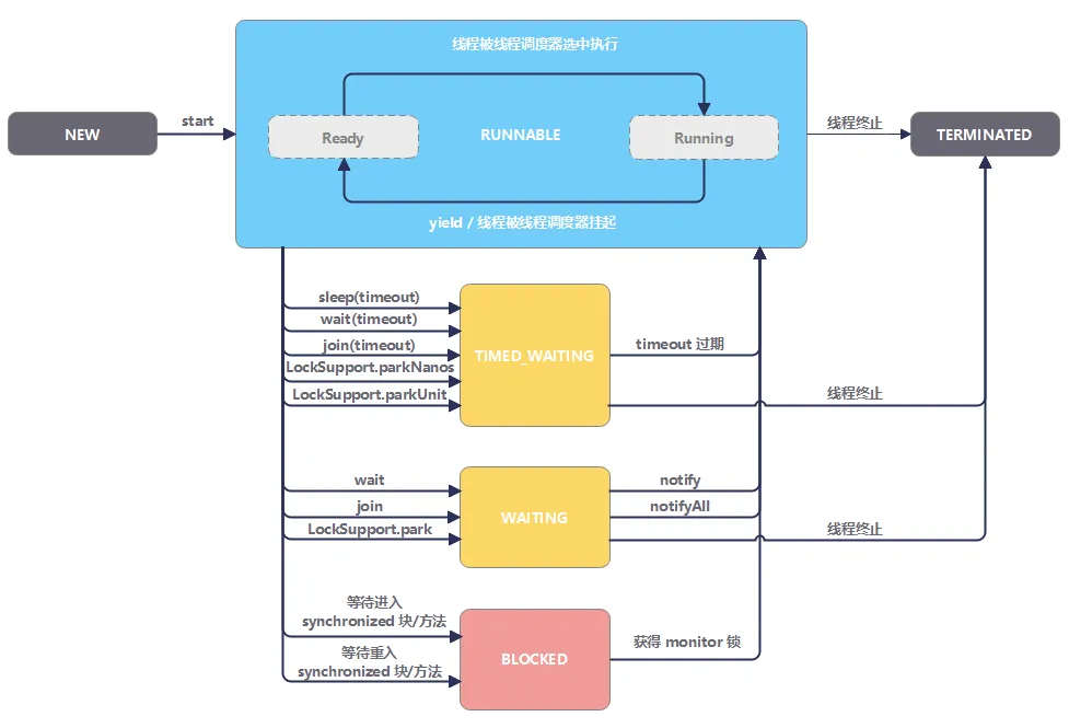
- NEW 新建状态
尚未启动的线程,使用new语句创建的线程处于新建状态(new Thread),仅仅在堆上分配了内存 - RUNNABLE 运行状态
在Java虚拟机中执行的线程处于此状态 - BLOCKED 阻塞状态
当线程由于缺少响应的资源而导致程序无法继续执行,就会从运行状态进入到阻塞状态比 如:锁资源,IO资源 - WAITING 等待状态
当线程调用了wait方法就会进入到WAITING状态,该状态只有notify等操作才能唤醒线程进入下一个状态 - TIMED_WAITING 睡眠状态
如果线程执行了sleep(long)/join(long)/wait(long),会触发线程进入到Time_waiting状态,只有到达设定的时间,才会脱离阻塞状态 - TERMINATED 终止状态
已退出的线程处于此状态,该线程结束生命周期
JDK明明为我们提供了 6 种状态,为什么标题说 7 大状态呢?实际上我们可以将 RUNNABLE 划分为重新两个状态, Ready 和 Running 状态
- Ready 就绪状态
当线程创建后,其他线程调用start方法,该线程就进入到就绪状态,JVM就会为创建方法调用栈和程序计数器,处于这个状态的线程位于可运行的池中,等待获取CPU的使用权,其他处于阻塞状态解除阻塞之后也会进入就绪状态 - Running 运行状态
处于这个状态的线程占用CPU,执行程序代码,只有处于就绪状态的线程才会有机会转到运行状态
状态转换图

① 一个线程的生命周期状态包括:New、Runnable、Running、Terminated状态
② 线程在需要响应资源时,就会进入到阻塞状态,阻塞状态包含Waiting、Blocked、Time_waiting状态
代码查看线程的所处状态
public class ThreadStateTest {
public static void main(String[] args) throws InterruptedException {
T t = new T();
System.out.println(t.getState());
t.start();
while (t.getState() != Thread.State.TERMINATED) {
System.out.println(t.getState());
Thread.sleep(500);
}
System.out.println(t.getState());
}
}
class T extends Thread {
@Override
public void run() {
for (int i = 0; i < 5; i++) {
System.out.println("hi " + (i + 1));
try {
Thread.sleep(1000);
} catch (InterruptedException e) {
e.printStackTrace();
}
}
}
}
运行结果:

最后
以上就是虚心电脑最近收集整理的关于Java 多线程七大状态Java 多线程七大状态的全部内容,更多相关Java内容请搜索靠谱客的其他文章。
本图文内容来源于网友提供,作为学习参考使用,或来自网络收集整理,版权属于原作者所有。
发表评论 取消回复