Hystrix是什么
分布式服务系统通常会通过HTTP或RPC方式调用所依赖的服务,例如支付服务通过HTTP或RPC调用银行卡服务。在高并发请求的情景下,依赖的服务可能会出现服务异常、网络连接缓慢、资源繁忙、暂时不可用、服务脱机等情况,这些异常情况将会严重影响整个线上系统的稳定性和可用性,最糟糕的情况是产生服务雪崩效应。复杂的分布式服务系统往往会依赖更多的其它服务,在高并发的情况下,如果没有做好隔离措施,这些依赖将会拖垮整个服务调用者。Hystrix是Netflix的一个帮助解决分布式服务系统交互时超时处理和容错的类库,它具有降级和熔断的保护能力,可以优雅的解决上述问题。
Hystrix能做什么
Hystrix提供了如下功能特性:
Hystrix把服务调用统称为依赖调用,Hystrix通过使用命令模式将依赖调用逻辑封装在HystrixCommand中,每一次的依赖调用将在Hystrix的单独线程池(或信号)中执行;
可根据业务需要配置依赖分组名、线程池,使不同分组的依赖可以在不同的线程池中执行,隔离不同依赖调用的资源;
可配置依赖调用超时时间(一般配置为比99.5%平均调用时间略高),当依赖调用超时时直接返回或执行getFallback方法;
依赖调用异常、超时、短路时将执行getFallback方法;
提供了熔断器(CircuitBreaker)机制,可根据设定的条件(如调用失败率大于50%)判断依赖调用是否可以继续被调用,如果某个依赖调用的错误百分比超过阈值,则通过手动或自动地中断一个熔断器,一段时间内依赖调用无法被执行;
提供了对依赖调用的实时统计和监控。
Hystrix如何使用
1.添加Hystrix依赖
<dependency>
<groupId>com.netflix.hystrix</groupId>
<artifactId>hystrix-core</artifactId>
<version>1.5.12</version>
</dependency>
2.使用HystrixCommand封装依赖调用
通过继承HystrixCommand封装依赖调用,示例代码如下:
public class CommandHelloWorld extends HystrixCommand<String> {
private final String name;
public CommandHelloWorld(String name) {
super(HystrixCommandGroupKey.Factory.asKey("HelloWorldGroup"));
this.name = name;
}
@Override
protected String run() throws Exception {
// 在这里调用依赖
Thread.sleep(500L);
return "Hello " + name + "--" + Thread.currentThread().getId();
}
// 超时、异常后执行该方法
@Override
protected String getFallback() {
return "fallback";
}
}
run方法:run方法体中进行依赖调用。
getFallback方法:当run方法中依赖调用超时、异常(除了HystrixBadRequestException)时会执行getFallback方法快速返回;当run方法中的依赖调用在设置的时间内超时、异常(除了HystrixBadRequestException)的频率超过阈值,后续对这个依赖的调用将直接执行getFallback方法,待冷却一段时间后,对这个依赖的调用会重新进入run方法执行。
3.执行封装的依赖调用
同步执行
调用execute方法即为同步执行,当前线程将一直阻塞,直到获取结果,示例代码如下:
@Test
public void testSynchronous() {
CommandHelloWorld commandHelloWorld = new CommandHelloWorld("jack");
System.out.print(commandHelloWorld.execute() + "--" + Thread.currentThread().getId());
}
输出结果如下:
Hello jack--16--1
从输出结果可以看到依赖调用线程和主线程不是同一个,实现了线程隔离。
HystrixCommand默认的调用超时时间是1000毫秒,如果将上述run方法中的线程休眠时间改成1100毫秒,再次运行testSynchronous单元测试,将得到如下结果:
fallback--1
可以看到在依赖调用时间超过设置的默认超时时间时,将执行getFallback方法快速返回,实现优雅降级,其过程如下图所示。

异步执行
调用queue方法即为异步执行,不阻塞当前线程,返回一个Future对象,示例代码如下:
@Test
public void testAsynchronous() throws Exception {
CommandHelloWorld commandHelloWorld = new CommandHelloWorld("jack");
Future<String> future = commandHelloWorld.queue();
System.out.println(future.get() + "--" + Thread.currentThread().getId());
}
输出结果如下:
Hello jack--16--1
queue().get()等同于同步调用execute()
热注册观察者执行
调用observe方法即为热注册观察者执行,返回一个Observable对象,当run方法执行完成后,进入观察者订阅的事件中,示例代码如下:
@Test
public void testHotObservable() throws Exception {
CommandHelloWorld commandHelloWorld = new CommandHelloWorld("jack");
Observable<String> ho = commandHelloWorld.observe();
//订阅结果回调事件
ho.subscribe(new Action1<String>() {
public void call(String result) {
//result为run方法执行返回的结果
System.out.println(result + "--" + Thread.currentThread().getId());
}
});
Thread.sleep(1000);
//订阅一个完整的回调事件
ho.subscribe(new Subscriber<String>() {
//在onNext执行后执行
public void onCompleted() {
System.out.println("oonCompleted ");
}
//在run/onNext方法执行异常后执行
public void onError(Throwable throwable) {
}
//在run方法返回结果后执行
public void onNext(String s) {
System.out.println("onNext: " + s );
}
});
}
输出结果如下:
Hello jack--16--16
onNext: Hello jack--16
oonCompleted
冷注册观察者执行
调用toObservable方法即为冷注册观察者执行,同样返回Observable对象,但它是在注册的时即执行run方法,示例代码如下:
@Test
public void testColdObservable() throws Exception {
CommandHelloWorld commandHelloWorld = new CommandHelloWorld("jack");
Observable<String> ho = commandHelloWorld.toObservable();
ho.subscribe(new Action1<String>() {
public void call(String s) {
System.out.println(s + "--" + Thread.currentThread().getId());
}
});
Thread.sleep(1000);
}
输出结果如下:
Hello jack--16--16
前面三种调用方式,最终都是依赖toObservable方式,这其中的转换如下图所示:

属性配置
查看HystrixCommand源码,可以发现一个常用的构造方法HystrixCommand(HystrixCommand.Setter setter),使用方法如下:
HystrixCommandGroupKey groupKey = HystrixCommandGroupKey.Factory.asKey("HelloWorld");
HystrixCommandKey commandKey = HystrixCommandKey.Factory.asKey("hello");
HystrixThreadPoolKey threadPoolKey = HystrixThreadPoolKey.Factory.asKey("hello");
HystrixCommand.Setter setter = HystrixCommand.Setter
.withGroupKey(groupKey)
.andCommandKey(commandKey)
.andThreadPoolKey(threadPoolKey);
HystrixCommand<String> helloCommand = new HystrixCommand<String>(setter) {
protected String run() throws Exception {
//依赖调用
return "run";
}
@Override
protected String getFallback() {
//fail back
return super.getFallback();
}
};
这个HystrixCommand.Setter中包含了如下属性:
protected final HystrixCommandGroupKey groupKey;
protected HystrixCommandKey commandKey;
protected HystrixThreadPoolKey threadPoolKey;
protected com.netflix.hystrix.HystrixCommandProperties.Setter commandPropertiesDefaults;
protected com.netflix.hystrix.HystrixThreadPoolProperties.Setter threadPoolPropertiesDefaults;
HystrixCommandKey
Hystrix使用单例模式存储HystrixCommand,熔断机制就是根据单实例上的调用情况统计实现的,所以每个HystrixCommand要有自己的名字,用于区分,同时用于依赖调用的隔离。HystrixCommandKey就是用于定义这个名字,如果没有定义这个名字,Hystrix会使用其类名作为其名字,可以使用HystrixCommandKey.Factory.asKey(String name)方法定义一个名称。
HystrixThreadPoolKey
HystrixThreadPoolKey是HystrixCommand所在的线程池,如果该参数不设置则使用HystrixCommandGroupKey作为HystrixThreadPoolKey,这种情况下同一个HystrixCommandGroupKey下的依赖调用共用同一个线程池内,如果不想共用同一个线程池,则需要设置该参数。可以使用HystrixThreadPoolKey.Factory.asKey(String name)方法设置。
HystrixCommandGroupKey
Hystrix需要对HystrixCommand进行分组,便于统计、管理,所以需要一个分组名称,HystrixCommandGroupKey就是用于定义分组名称,可以使用HystrixCommandGroupKey.Factory.asKey(String name)方法定义一个分组名。每个HystrixCommand必须要配置一个分组名,一个是用于分组,还有如果没有配置HystrixThreadPoolKey,这个分组名将会用于线程池名。
HystrixThreadPoolProperties
从名称上可以看出这是线程池的属性配置,可以通过它设置核心线程数大小、最大线程数、任务队列大小等,当然它也又一些默认的配置参数。
HystrixCommandProperties
这个就是HystrixCommand的属性配置,它可以设置熔断器是否可用、熔断器熔断的错误百分比、依赖调用超时时间等,它有一些默认的配置参数,如熔断器熔断的错误百分比默认值是50%、依赖调用超时时间默认值是1000毫秒。
隔离方式
Hystrix支持线程隔离和信号量隔离:
线程隔离
不同的依赖调用分配到不同的线程池中执行,使用线程对依赖调用进行隔离,上述的示例代码就是使用线程隔离。优点是隔离性能好,可设置短路机制(依赖调用失败后执行getFallback()或依赖调用熔断后,一段时间内对该依赖的调用将直接返回失败),缺点是涉及到线程切换的性能损耗,但是官方给出的结果是性能损耗是可以接受的。
信号量隔离
信号量隔离可实现对依赖调用最高并发请求数的限制,每次依赖调用都会先判断信号量是否达到阈值,如果达到极限值则拒绝调用,优点是不用新启线程,缺点是每次都需要获取信号量,使用方式如下:
HystrixCommandGroupKey groupKey = HystrixCommandGroupKey.Factory.asKey("HelloWorld");
HystrixCommandKey commandKey = HystrixCommandKey.Factory.asKey("hello");
HystrixThreadPoolKey threadPoolKey = HystrixThreadPoolKey.Factory.asKey("hello");
//配置信号量隔离
HystrixCommandProperties.Setter commandPropertiesSetter = HystrixCommandProperties.Setter().withExecutionIsolationStrategy(HystrixCommandProperties.ExecutionIsolationStrategy.SEMAPHORE);
HystrixCommand.Setter setter = HystrixCommand.Setter
.withGroupKey(groupKey)
.andCommandKey(commandKey)
.andThreadPoolKey(threadPoolKey)
.andCommandPropertiesDefaults(commandPropertiesSetter);
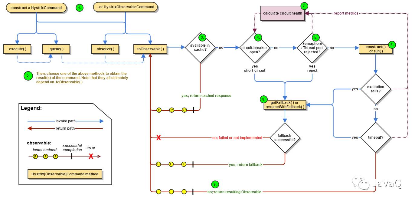
Hystrix工作过程
工程过程如下图所示:

步骤描述如下:
使用HystrixCommand或HystrixObservableCommand封装一个依赖调用;
执行封装的依赖调用;
判断本次调用是否可以从缓存中取结果,如果可以,直接返回缓存的结果;如果不可以进入第4步判断;
判断熔断器是否打开,如果打开则进入第8步;如果没打开则进入第5步;
判断信号量或线程池是否已满,如果已满则进入第8步;如果没满则进入第6步;
执行依赖调用,调用失败或超时进入第8步;调用成功返回结果;
根据依赖调用成功、失败或超时计算熔断值;
getFallback()执行失败或没实现getFallback()方法,将抛出异常;getFallback()执行成功返回fallback值。
Hystrix熔断保护机制
Hystrix熔断保护就像电路中的熔断器一样,在电压过高时,保险丝会熔断,防止火灾,做到用电安全。熔断保护机制的工作过程如下图所示:

熔断器工作过程如下:
假设大量的请求数量超过了HystrixCommandProperties.circuitBreakerRequestVolumeThreshold()的阈值,并且依赖调用失败的百分比超过了HystrixCommandProperties.circuitBreakerErrorThresholdPercentage()的阈值,熔断器将会从关闭状态变成打开状态;
在熔断器处于打开状态的期间,所有对这个依赖进行的调用都会短路,即不进行真正的依赖调用,返回失败;
在等待(冷却)的时间超过HystrixCommandProperties.circuitBreakerSleepWindowInMilliseconds()的值后,熔断器将处于半开的状态,将允许单个请求去调用依赖,如果这次的依赖调用还是失败,熔断器状态将再次变成打开,这个打开状态持续时间是HystrixCommandProperties.circuitBreakerSleepWindowInMilliseconds()配置的值;如果这次的依赖调用成功,熔断器状态将变成关闭,后续依赖调用可正常执行。
依赖调用监控
Hystrix提供了Hystrix Dashboard功能,可以实时监控依赖的调用情况。

最后
以上就是还单身小馒头最近收集整理的关于Hystrix实现分布式系统中的故障容错的全部内容,更多相关Hystrix实现分布式系统中内容请搜索靠谱客的其他文章。
发表评论 取消回复