本文原文(MarkDown)链接:https://github.com/DmrfCoder/interview/blob/master/Android/Android.md
文章目录
- Android的系统架构是怎么样的?
- Android手机启动过程
- Bootloader
- Kernel
- init
- Zygote
- 启动系统服务
- 引导完成
- Activity启动过程
- 如何退出APP
- Android四大组件
- Activity
- Activity生命周期
- 关于Android屏幕旋转时Activity的生命周期
- onSaveInstanceState 什么时候调用
- A activity启动B activity和B activity返回A activity的生命周期执行过程
- Activity执行finish后对应activity的生命周期
- [Activity之间的通信方式](https://juejin.im/post/5a9509ef6fb9a06337575d4b)
- activity启动的四种模式
- standard
- singleTop
- singleTask
- singleInstance
- TaskAffinity 属性
- 清空栈
- 当前应用有两个Activity A和B,B的 android:launchMode 设置了singleTask模式,A是默认的standard,那么A startActivity启动B,B会新启一个Task吗?如果不会,那么startActivity的Intent加上FLAG_ACTIVITY_NEW_TASK这个参数会不会呢?
- onNewIntent调用时机
- [如何获取当前屏幕Activity的对象?](https://link.juejin.im/?target=https://blog.csdn.net/vfush/article/details/51483436)
- 如何加速Activity启动
- Fragment
- Fragment生命周期
- 遇到过哪些关于Fragment的问题,如何处理的
- Fragment 有什么优点, Fragment和View可以相互替换嘛
- Fragment add replace 区别
- Fragment的启动和回退栈
- 弹出回退栈
- Service
- [Service 和Activity的通信方式](https://www.cnblogs.com/JMatrix/p/8296364.html)
- service生命周期
- 如何保活service
- [为什么有时需要在Service中创建子线程而不是Activity中](https://link.juejin.im/?target=http://www.cnblogs.com/yejiurui/archive/2013/11/18/3429451.html)
- [IntentService](https://link.juejin.im?target=https://www.jianshu.com/p/332b6daf91f0)
- Demo
- IntentService生命周期是怎样的
- Content Provider
- [请介绍下ContentProvider是如何实现数据共享的](https://link.juejin.im?target=https://blog.csdn.net/u011240877/article/details/72848608)
- ContentProvider、ContentResolver与ContentObserver之间的关系是什么?
- BroadcastReceiver(广播机制)
- BroadcastReceiver分为两类:
- 从广播发送方式可将广播分为三类
- BroadCast的注册方式与区别
- [Android中发送BroadCast的方式](https://link.juejin.im?target=https://www.jianshu.com/p/ea5e233d9f43)
- BroadCastReceiver处理耗时操作
- 广播发送和接收的原理了解吗
- 广播传输的数据是否有限制,是多少,为什么要限制?
- [Localbroadcast](https://link.juejin.im?target=https://blog.csdn.net/u013614207/article/details/46536047)
- 总结
- 存储
- android中的数据存储方式都有哪些
- SharedPreference是否是进程同步的?如何实现进程同步?
- SharedPreferences commit和apply的区别
- 文件存储路径与权限和权限
- SqLite
- 如何对SqLite数据库中进行大量的数据插入?
- 如何导入外部数据库
- View
- Android自定义view的步骤
- 构造函数(获取自定义的参数)
- onMeasure(测量View大小)
- onSizeChanged (确定View的大小)
- onLayout (确定子View的位置)
- onDraw (绘制内容)
- Canvas使用
- 自定义View控件的状态被保存需要满足两个条件
- view的绘制流程
- View的measureSpec 由谁决定?顶级view呢?
- View和ViewGroup的区别
- [View和ViewGroup的基本绘制流程](https://link.juejin.im?target=https://blog.csdn.net/u011155781/article/details/52584044)
- View
- ViewGroup
- draw方法 大概有几个步骤
- [Scroller](https://link.juejin.im?target=https://mp.weixin.qq.com/s?__biz=MzIwMzYwMTk1NA==&mid=2247484893&idx=1&sn=5874130932d4533064e40045055d0185&chksm=96cda490a1ba2d86491a65f34513e50b80a5d0ccbedae644225bc0a3d262505d43381b603310#rd)
- [ScrollView是否滑动到底部](https://link.juejin.im?target=https://blog.csdn.net/wang2963973852/article/details/60135960)
- Android中的事件分发(View事件的分发)
- [什么时候执行ACTION_CANCEL](https://link.juejin.im?target=https://www.jianshu.com/p/8360d7150786)
- 滑动冲突
- [两指缩放](https://link.juejin.im?target=https://www.jianshu.com/p/0c863bbde8eb)
- [RecyclerView](https://link.juejin.im?target=https://blog.csdn.net/xx326664162/article/details/61199895)
- [RecyclerView绘制流程](https://link.juejin.im?target=https://blog.csdn.net/hfyd_/article/details/53910631?_t_t_t=0.81394347618334)
- RecyclerView的局部刷新
- [RecyclerView的缓存](https://link.juejin.im?target=https://zhuanlan.zhihu.com/p/23339185)
- [RecyclerView 自定义LayoutManager](https://link.juejin.im?target=https://blog.csdn.net/qibin0506/article/details/52676670)
- [SurfaceView](https://link.juejin.im?target=https://blog.csdn.net/Picasso_L/article/details/49817725)与View的区别
- view 的布局
- [线性布局 相对布局 效率哪个高](https://link.juejin.im/?target=https://www.jianshu.com/p/8a7d059da746)
- View 的invalidatepostInvalidaterequestLayout方法
- Activity、View及Window之间关系
- 更新UI方式
- [postDelayed原理](https://link.juejin.im?target=https://blog.csdn.net/qingtiantianqing/article/details/72783952)
- 当一个TextView的实例调用setText()方法后执行了什么
- 自定义View执行invalidate()方法,为什么有时候不会回调onDraw()
- [View 的生命周期](https://link.juejin.im?target=https://www.jianshu.com/p/08e6dab7886e)
- [ListView针对多种item的缓存是如何实现的](https://link.juejin.im/?target=https://www.cnblogs.com/wangzehuaw/p/5383600.html)
- [Android中捕获 App崩溃和重启](https://link.juejin.im?target=https://blog.csdn.net/jiaweihaoku/article/details/78053403)
- 关于UncaughtExceptionHandler
- 如何判断APP被强杀
- 什么情况会导致Force Close ?如何避免?能否捕获导致其的异常?
- Android优化
- [Android启动优化](https://link.juejin.im?target=https://www.jianshu.com/p/f5514b1a826c)
- 布局优化
- include
- ViewStub
- Merge
- 网络优化
- [APK瘦身](https://link.juejin.im?target=https://blog.csdn.net/vfush/article/details/52266843)
- 如何理解android中的context
- [Android中Application和Activity的Context对象的区别](https://juejin.im/post/5a9514e25188257a865d9b5a)
- APK的安装流程
- Android Debug和Release状态的不同
- jar和aar的区别
- 如何退出自己的APP
- 视频加密
- Android如何生成设备唯一标识
- Android如何在不压缩的情况下加载高清大图
- Android中有哪些方法实现定时和延时任务?它们的适用场景是什么?
- Application,Task和Process的区别与联系
- Application
- Task(任务栈)
- process
- 线程(Thread)和进程(process)的区别
- Android中如何停止一个线程
- mvp与mvc以及mvvm三中常见架构的区别
- mvc
- mvp
- mvvm
- listview原理及优化
- listview的优化
- Android为什么不允许在非UI线程更新UI
- Android中的Handler机制(Android消息机制)
- 什么是Handler机制
- Handler的作用
- 让线程延时执行
- 让任务在其他线程中执行并返回结果
- Handler的构造方法
- Looper的工作原理
- Looper.prepare()
- Looper.loop()
- Handler.dispatchMessage()
- 如何在子线程使用Handler
- Handler的工作过程
- ThreadLocal的工作原理
- 消息队列MessageQueue的工作原理
- Handler的使用套路
- 总结
- HandlerThread
- Zygote
- Binder
- binder是什么
- 关于Linux的进程通信
- 为什么要使用Binder?
- binder跨进程通信机制(模型)
- binder驱动
- 性能优化
- ANR
- 出现场景
- 如何避免
- 如何改善
- OOM(Out Of Memory)
- 常见的内存泄漏(举例)
- OOM异常是否可以被try...catch捕获
- 如何避免内存泄漏
- SOF
- 如何减小内存的使用
- 减小对象的内存占用
- 内存对象的重复使用
- 内存优化策略
- Bitmap与OOM
- Bitmap引起OOM的原因
- 高效加载Bitmap
- 缓存Bitmap
- 使用Bitmap时的一些优化方法
- 卡顿优化
- 推送机制
- 轮询
- 长连接
- 影响TCP连接寿命的因素
- NAT超时
- DHCP租期
- 网络状态变化
- 心跳包
- 时间间隔
- 心跳包和轮询的区别
- 进程保活
- 进程分类
- 前台进程
- 可见进程
- 服务进程
- 后台进程
- 空进程
- 保活的基本概念
- 黑色保活
- 白色保活
- 灰色保活
- Android中的内存管理
- 分配机制
- 回收机制
- 为什么App要符合内存管理机制?
- 如何编写符合Android内存管理机制的App?
- 开发时,应该如何注意App的内存管理呢?
- Intent
- Intent的介绍
- Intent的七大属性
- 1.ComponentName(显式Intent)
- 2.Action跟Category(隐式Intent)
- 3.Data
- 4.Type
- 5.Flag
- 6.Extras
- 既然单独使用Intent就可以完成数据传送了,为什么还要使用Bundle?
- bundle和HashMap的区别?
- 版本问题
- 综合来看
- Android中的动画
- 综述
- AsyncTask
- 使用AsyncTask需要注意的地方
- 使用方法
- Asynctask有什么优缺点?
- 原理解读
- 常用开源框架
- LeakCanry
- 原理
- OkHttp(基于3.9版本)
- 拦截器
- 1. [自定义拦截器](https://link.juejin.im?target=https://www.jianshu.com/p/d04b463806c8)
- 2. [系统拦截器](https://link.juejin.im?target=https://blog.csdn.net/lepaitianshi/article/details/72457928)
- [连接池复用](https://link.juejin.im?target=http://liuwangshu.cn/application/network/8-okhttp3-sourcecode2.html)
- 1. Connection
- 2. StreamAllocation
- 3. ConnectionPool
- Retrofit
- [Fresco](https://link.juejin.im?target=https://www.fresco-cn.org/)
- EventBus
- [使用](https://link.juejin.im?target=https://www.jianshu.com/p/acfe78296bb5)
- @Subscribe注解
- threadMode
- sticky 粘性事件
- [源码解析](https://link.juejin.im?target=https://www.jianshu.com/p/bda4ed3017ba)
- [性能](https://link.juejin.im?target=https://segmentfault.com/a/1190000005089229)
- Android项目中的res目录和asset目录的区别
- Android中的APP是如何实现沙箱化的?沙箱化有什么好处?
- Intent/Bundle支持传送哪种类型的数据
- dp, dip, dpi, px, sp是什么意思
- dp与px的换算
- Android中layout-sw600dp、layout-w600dp和layout-h600dp的区别
- Android 样式和主题
- [热修复原理](https://link.juejin.im?target=https://blog.csdn.net/csdn_lqr/article/details/78534065)
- [如何开启多进程](https://link.juejin.im/?target=https://www.jianshu.com/p/11da30127823)?应用是否可以开启N个进程?
- 为什么bindService可以跟Activity生命周期联动
- 主线程如何通过Handler向子线程发送消息
- Android中如何查看一个对象的回收情况
- **TCP和UPD的区别以及使用场景**
- TCP与UDP基本区别
- UDP应用场景
- **字节流和字符流的区别**
- NDK
- JNI与NDK
- JNIEnv与JavaVM
- JNI 中全局引用和局部引用的区别和使用
- 全局引用
- 局部引用
- 扩展:弱全局引用
- JNI 线程间数据怎么互相访问
- 怎么定位 NDK 中的问题和错误
- 静态注册和动态注册
- 动态加载和静态加载
- 静态加载
- 动态加载
- 动态加载的优点
- **动态加载的流程**
- 为什么要使用extern “C”
- 实例
Android的系统架构是怎么样的?
总的来说,Android的系统体系结构分为四层,自顶向下分别是:
- 应用程序(Applications)
- 应用程序框架(Application Frameworks)
- 系统运行库与Android运行环境(Libraris & Android Runtime)
- Linux内核(Linux Kernel)
安卓系统结构示意图:

Android手机启动过程
Android手机开机执行过程图:

从开机到桌面的过程为:
Bootloader ➪Kernel ➪Init进程 ➪ Zygote ➪ SystemServer ➪ ServiceManager ➪ Home Launcher
Android服务包括系统服务和应用服务,系统服务是指Android系统在启动过程就已经启动实现了的服务,对于系统服务又分为Java服务和本地服务,Java服务是由Java代码编写而成,由SystemServer进程提供,而本地服务是由C/C 实现的服务,由Init进程在系统启动时启动的服务。应用服务是由开发者自行实现的某些特定服务。
Bootloader
当电源按下,引导芯片代码开始从预定义的地方(固化在ROM)开始执行。加载引导程序到RAM,然后执行。
BootLoader是在操作系统内核运行之前运行。可以初始化硬件设备、建立内存空间映射图,从而将系统的软硬件环境带到一个合适状态,以便为最终调用操作系统内核准备好正确的环境。
Kernel
Android内核启动时,会设置缓存、被保护存储器、计划列表,加载驱动。当内核完成系统设置,它首先在系统文件中寻找”init”文件,然后启动root进程或者系统的第一个进程。
init
init进程,它是一个由内核启动的用户级进程。内核自行启动(已经被载入内存,开始运行,并已初始化所有的设备驱动程序和数据结构等)之后,就通过启动一个用户级程序init的方式,完成引导进程。init始终是第一个进程。
启动过程就是代码init.c中main函数执行过程:systemcoreinitinit.c在函数中执行了:文件夹建立,挂载,rc文件解析,属性设置,启动服务,执行动作,socket监听……
- rc文件解析
.rc文件是Android使用的初始化脚本文件 ,Android中有特定的格式以及规则。
Zygote
所有的应用程序进程以及系统服务进程(SystemServer)都是由Zygote进程孕育(fork)出来的,zygote本身是Native应用程序,与驱动内核无关。
我们知道,Android系统是基于Linux内核的,而在Linux系统中,所有的进程都是init进程的子孙进程,也就是说,所有的进程都是直接或者间接地由init进程fork出来的。Zygote进程也不例外,它是在系统启动的过程,由init进程创建的(在系统启动脚本system/core/rootdir/init.rc文件中)。
在Java中,不同的虚拟机实例会为不同的应用分配不同的内存。假如Android应用应该尽可能快地启动,但如果Android系统为每一个应用启动不同的Dalvik虚拟机实例,就会消耗大量的内存以及时间。因此,为了克服这个问题,Android系统创造了”Zygote”。Zygote是一个虚拟器进程,预加载以及初始化核心库类,让Dalvik虚拟机共享代码、降低内存占用和启动时间。
Zygote进程包含两个主要模块:
①. Socket服务端,该Socket服务端用于接收启动新的Dalvik进程命令。
②. Framework共享类及共享资源,当Zygote进程启动后,会装载一些共享类和资源,共享类是在preload-classes文件中定义的,共享资源是在preload-resources文件中定义。因为其他Dalvik进程是由Zygote进程孵化出来的,因此只要Zygote装载好了这些类和资源后,新的Dalvik进程就不需要在装载这些类和资源了,它们共享Zygote进程的资源和类。
Zygote启动分为两个阶段:
①. 虚拟机启动 — 通过native启动
- startVm(&mJavaVM, &env) 启动虚拟机
- onVmCreated(env) 虚拟机启动后的初始化
- startReg(env) 注册JNI函数
- env->CallStaticVoidMethod(startClass, startMeth, strArray) 调用ZygoteInit类的main函数开创java世界
②. SystemServer进程 — 通过Java启动
- registerZygoteSocket() 为zygote进程注册监听socket
- preload() 加载常用的JAVA类和系统资源
- startSystemServer() 启动SystemServer进程
- runSelectLoopMode() 进入循环监听模式
- closeServerSocket() 进程退出时,关闭socket监听
启动系统服务
Zygote创建新的进程去启动系统服务。你可以在ZygoteInit类的”startSystemServer”方法中找到源代码。
核心服务:
启动电源管理器;
创建Activity管理器;
启动电话注册;
启动包管理器;
设置Activity管理服务为系统进程;
启动上下文管理器;
启动系统Context Providers;
启动电池服务;
启动定时管理器;
启动传感服务;
启动窗口管理器;
启动蓝牙服务;
启动挂载服务。
其他服务:
引导完成
一旦系统服务在内存中跑起来了,Android就完成了引导过程。在这个时候“ACTION_BOOT_COMPLETED”开机启动广播就会发出去。
Activity启动过程

1:Launcher进程ActivityManagerProxy->startActivity to system_server.ActivityManagerService
2: system_server.ActivityManagerService->创建新进程的请求 to Zygote进程
3:Zygote进程fork new proceed as newAPP
4:newAPP.ActivityManagerProxy->attach Application to System_server.ActivityManagerService
5:System_server.ActivityManagerService->realStartActivityLocked to ApplicationThreadProxy
6:system_server.ApplicationThreadProxy->scheduleLaunchActivity to newApp.ApplicationThread
7:newApp.ApplicatiionThread.Handler.send message of launch activitu to newApp.activityThread
8:newApp.activityThread.handleLaunchActivity to Activity.onCreate
在应用里面启动新的Activity的过程进行源码跟踪,我们发现这里面主要涉及到几个类:Activity、ActivityThread、ApplicationThread、ActivityManagerService。
(1)Activity是我们发起启动新的Activity的入口,也是最后完成Activity操作结束的地方。我们通过Activity的startActivity发起启动新Activity的请求,最后通过Activity的attach方法完成Context的绑定和窗口Window的创建和绑定。
(2)ActivityThread是启动Activity的处理者,也是一个中间人的角色,通过调用其他几个类完成启动Activity的任务。它首先通过Binder机制调用ActivityManagerService完成Activity相关的系统级的操作,比如任务栈,暂停其他Activity等,然后通过内部的Binder类ApplicationThread接收ActivityManagerService的进程间请求,将启动的操作重新转回到当前应用进程。接着通过调用Instrumentation和LoadApk的相关方法完成加载Activity类和Application的任务。最后调用Activity的attach方法完成一系列的绑定操作。
(3)ApplicationThread是一个Binder类,用于和ActivityManagerService的进程间通信。
(4)ActivityManagerService是系统的一个服务,用于管理Activity的状态和相关信息,比如任务栈等。
如果是直接点击桌面的应用图标启动应用呢?其实这个过程和启动Activity类似,都是需要启动一个Activity。不过启动应用启动的是应用的入口Activity,同时是从桌面应用启动另一个应用程序的Activity,所以过程肯定会多一些步骤,比如要找到应用中的入口Activity,创建新的应用程序进程,要创建任务栈,要移除桌面的焦点等。等这些准备工作都好了以后,后面就相当于是启动一个Activity的过程了。
如何退出APP
-
在application中定义一个单例模式的Activity栈来管理所有Activity。并提供退出所有Activity的方法。
-
使用ActivityManager
-
ActivityManager am= (ActivityManager) this .getSystemService(Context.ACTIVITY_SERVICE); am.killBackgroundProcesses(this.getPackageName()); -
Dalvik VM的本地方法
android.os.Process.killProcess(android.os.Process.myPid())//获取PID - - -
System.exit(0); //常规java、c#的标准退出法,返回值为0代表正常退出
-
Android的窗口类提供了历史栈,我们可以通过stack的原理来巧妙的实现,这里我们在A窗口打开B窗口时在Intent中直接加入标 志
Intent.FLAG_ACTIVITY_CLEAR_TOP,这样开启B时将会清除该进程空间的所有Activity,即在A窗口中使用下面的代码调用B窗口:Intent intent = new Intent(); intent.setClass(this, B.class); intent.setFlags(Intent.FLAG_ACTIVITY_CLEAR_TOP);//注意本行的FLAG设置 startActivity(intent); 接下来在B窗口中需要退出时直接使用finish方法即可全部退出。
Android四大组件
Android四大组件分别是Activity,Service服务,Content Provider内容提供者,BroadcastReceiver广播接收器。
Activity
Activity生命周期

在上面的图中存在不同状态之间的过渡,但是,这些状态中只有三种可以是静态,也就是说 Activity 只能在三种状态之一下存在很长时间:
- Resumed:Activity处于前台,且用户可以与其交互(又称为运行态,在调用
onResume()方法调用后)。 - Paused:Activity被在前台中处于半透明状态或者未覆盖整个屏幕的另一个Activity(DialogActivity)—部分阻挡或者锁屏。 暂停的Activity不会接收用户输入并且无法执行任何代码。
- Stopped:Activity被完全隐藏并且对用户不可见;它被视为处于后台。 停止时,Activity实例及其诸如成员变量等所有状态信息将保留,但它无法执行任何代码。
其他状态(“Created”和“Started”)是瞬态,系统会通过调用下一个生命周期回调方法从这些状态快速移到下一个状态。 也就是说,在系统调用 onCreate() 之后,它会快速调用 onStart(),紧接着快速调用 onResume()。
- 启动
activity:系统先调用onCreate(),然后调用onStart(),最后调用onResume()方法,activity进入运行状态。 activity被其他activity覆盖其上(DialogActivity)或者锁屏:系统会调用onPause()方法,暂停当前activity的执行。- 当前
activity由被覆盖状态回到前台或者解锁屏:系统会调用onResume()方法,再次进入运行状态。 - 当前
Activity转到新的Activity界面或按Home键回到主屏,自身退居后台:系统会先调用onPause方法,然后调用onStop方法,进入停滞状态。 - 用户后退回到此
Activity:系统会先调用onRestart方法,然后调用onStart方法,最后调用onResume方法,再次进入运行状态。 - 当前
Activity处于被覆盖状态或者后台不可见状态,即第2步和第4步,系统内存不足,杀死当前Activity,而后用户退回当前Activity:再次调用onCreate方法、onStart方法、onResume方法,进入运行状态。 - 用户退出当前
Activity:系统先调用onPause方法,然后调用onStop方法,最后调用onDestory方法,结束当前Activity。 onRestart():表示activity正在重新启动 ,一般情况下,当前activity从不可见重新变成可见状态时,onRestart()就会被调用,这种情形一般是用户行为所导致的,比如用户按HOME键切换到桌面然后重新打开APP或者按back键。onStart():activity可见了,但是还没有出现在前台,还无法和用户交互。onPause():表示activity正在停止,此时可以做一些存储数据,停止动画等工作,注意不能太耗时,因为这会影响到新activity的显示,onPause必须先执行完,新的activity的onResume才会执行。- 从
activity是否可见来说,onstart()和onStop()是配对的,从activity是否在前台来说,onResume()和onPause()是配对的。 - 旧activity先onPause,然后新activity在启动
当activity中弹出dialog对话框的时候,activity不会回调onPause。
然而当activity启动dialog风格的activity的时候,此activity会回调onPause函数。
关于Android屏幕旋转时Activity的生命周期
如果配置了android:configChanges="keyboardHidden|orientation|screenSize", 这句话意思就是配置双引号里面参数意义,软键盘隐藏,方向,屏幕大小,则屏幕旋转时只会调用Activity的configChanges方法,我们可以重写该方法,达到不调用其他的生命周期的方法的目的。
如果没有配置configChanges,则生命周期如下:
- onCreate
- onStart
- onResume
- onSaveInstanceState
- onPause
- onStop
- onDestroy
- OnCreate
- onStart
- OnRestoreInstanceState
- onResume
onSaveInstanceState 什么时候调用
- 非用户主动明确结束(只要不是按back键,或者自定义click方法调用finish)时都会调用onSaveInstanceState:
- 屏幕旋转
- 按HOME键
- 内存不足
- 从一个activity启动另一个activity
- 这个方法的调用时机是在onStop前,但是它和onPause没有既定的时序关系
A activity启动B activity和B activity返回A activity的生命周期执行过程
- A启动B:A.onPause()→B.onCreate()→B.onStart()→B.onResume()→A.onStop
- B返回A:B.onPause()→A.onRestart()→A.onStart()→A.onResume()→B.onStop()
- 再按Back键:A.onpause()→A.onStop()→A.onDestroy()
Activity执行finish后对应activity的生命周期
- 在onCreate中执行:onCreate -> onDestroy
- 在onStart中执行:onCreate -> onStart -> onStop -> onDestroy
- 在onResume中执行:onCreate -> onStart -> onResume -> onpause -> onStop -> onDestroy
Activity之间的通信方式
- Intent
- BroadCast或者LocalBroadCast
- 数据存储的方式
- 静态变量
activity启动的四种模式
standard,singleTop,singleTask,singleInstance,如果要使用这四种启动模式,必须在manifest文件中标签中的android:launchMode属性中配置,如:
<activity android:name=".app.InterstitialMessageActivity"
android:label="@string/interstitial_label"
android:theme="@style/Theme.Dialog"
android:launchMode="singleTask"
</activity>
standard
标准启动模式,也是activity的默认启动模式。在这种模式下启动的activity可以被多次实例化,即在同一个任务中可以存在多个activity的实例,每个实例都会处理一个Intent对象。如果Activity A的启动模式为standard,并且A已经启动,在A中再次启动Activity A,即调用startActivity(new Intent(this,A.class)),会在A的上面再次启动一个A的实例,即当前的桟中的状态为A–>A。
singleTop
如果一个以singleTop模式启动的activity的实例已经存在于任务桟的桟顶,那么再启动这个Activity时,不会创建新的实例,而是重用位于栈顶的那个实例,并且会调用该实例的onNewIntent()方法将Intent对象传递到这个实例中。举例来说,如果A的启动模式为singleTop,并且A的一个实例已经存在于栈顶中,那么再调用startActivity(new Intent(this,A.class))启动A时,不会再次创建A的实例,而是重用原来的实例,并且调用原来实例的onNewIntent()方法。这时任务桟中还是这有一个A的实例。
如果以singleTop模式启动的activity的一个实例已经存在与任务桟中,但是不在桟顶,那么它的行为和standard模式相同,也会创建多个实例。
singleTask
栈内复用模式。这种模式下,只要Activity只要在一个栈内存在,那么就不会创建新的实例,会调用onNewIntent()方法。
- 如果要调用的Activity在同一应用中:调用singleTask模式的Activity会清空在它之上的所有Activity。
- 若其他应用启动该Activity:如果不存在,则建立新的Task。如果已经存在后台,那么启动后,后台的Task会一起被切换到前台。
适合作为程序入口点,例如浏览器的主界面。不管从多少个应用启动浏览器,只会启动主界面一次,其余情况都会走onNewIntent,并且会清空主界面上面的其他页面。
singleInstance
总是在新的任务中开启,并且这个新的任务中有且只有这一个实例,也就是说被该实例启动的其他activity会自动运行于另一个任务中。当再次启动该activity的实例时,会重用已存在的任务和实例。并且会调用这个实例的onNewIntent()方法,将Intent实例传递到该实例中。和singleTask相同,同一时刻在系统中只会存在一个这样的Activity实例。

适合需要与程序分离开的页面。例如闹铃提醒,将闹铃提醒与闹铃设置分离。
TaskAffinity 属性
1.TaskAffinity属性只有在launchMode=singleTask的时候才有作用;
2.正常情况下启动的Activity会默认加到当前的前台栈中;
任务相关性,标识一个Activity所需的任务栈的名字。默认情况下,所有的Activity所需的任务栈的名字是应用的包名,当然也可以单独指定TaskAffinity属性:android:taskAffinity=""。
TaskAffinity属性主要和singleTask启动模式和allowTaskReparenting属性配对使用,在其他情况下使用没有意义
- 当TaskAffinity和singleTask启动模式配对使用的时候,它是具有该模式的Activity的目前任务栈的名字,待启动的Activity会运行在名字和TaskAffinity相同的任务栈中
- 当TaskAffinity和
allowTaskReparenting结合的时候,当一个应用A启动了应用B的某个Activity C后,如果Activity C的allowTaskReparenting属性设置为true的话,那么当应用B被启动后,系统会发现Activity C所需的任务栈存在了,就将Activity C从A的任务栈中转移到B的任务栈中。
清空栈
当用户长时间离开Task(当前Task被转移到后台)时,系统会清除Task中栈底Activity外的所有Activity 。这样,当用户返回到Task时,只留下那个Task最初始的Activity了。我们可以通过修改下面这些属性来改变这种行为:
android:alwaysRetainTaskState: 如果栈底Activity的这个属性被设置为true,上述的情况就不会发生。 Task中的所有Activity将被长时间保存。
android:clearTaskOnLaunch:如果栈底Activity的这个属性被设置为true,一旦用户离开Task, 则 Task栈中的Activity将被清空到只剩下栈底Activity。这种情况刚好与 android:alwaysRetainTaskState相反。即使用户只是短暂地离开,Task也会返回到初始状态 (只剩下栈底Acitivty)。
android:finishOnTaskLaunch :与android:clearTaskOnLaunch相似,但它只对单独的Activity操 作,而不是整个Task。它可以结束任何Activity,包括栈底的Activity。 当它设置为true时,当前的Activity只在当前会话期间作为Task的一部分存在, 当用户退出Activity再返回时,它将不存在。
当前应用有两个Activity A和B,B的 android:launchMode 设置了singleTask模式,A是默认的standard,那么A startActivity启动B,B会新启一个Task吗?如果不会,那么startActivity的Intent加上FLAG_ACTIVITY_NEW_TASK这个参数会不会呢?
- 设置了singleTask启动模式的Activity,它在启动的时会先在系统中查看属性值affinity等于它的属性值taskAffinity ( taskAffinity默认为包名 ) 的任务栈是否存在。如果存在这样的任务栈,它就会在这个任务栈中启动,否则就会在新任务栈中启动,所以要看A和B的taskAffinity属性是否是同一个值。
- 当Intent对象包含
FLAG_ACTIVITY_NEW_TASK标记时,系统在查找时仍然按Activity的taskAffinity属性进行匹配,如果找到一个任务栈的taskAffinity与之相同,就将目标Activity压入此任务栈中,如果找不到则创建一个新的任务栈。 - 设置了singleTask启动模式的Activity在已有的任务栈中已经存在相应的Activity实例,再启动它时会把这个Activity实例上面的Activity全部结束掉。也就是说singleTask自带clear top的效果。
onNewIntent调用时机
一个Activity已经启动,当再次启动它时,如果他的启动模式(如SingleTask,SingleTop)标明不需要重新启动,会调用onNewIntent
如何获取当前屏幕Activity的对象?
重写Application的onCreate()方法,或在Application的无参构造方法内,调用Application.registerActivityLifecycleCallbacks()方法,并实现ActivityLifecycleCallbacks接口:
public void onCreate() {
super.onCreate();
this.registerActivityLifecycleCallbacks(new ActivityLifecycleCallbacks() {
@Override
public void onActivityStopped(Activity activity) {
Logger.v(activity, "onActivityStopped");
}
@Override
public void onActivityStarted(Activity activity) {
Logger.v(activity, "onActivityStarted");
}
@Override
public void onActivitySaveInstanceState(Activity activity, Bundle outState) {
Logger.v(activity, "onActivitySaveInstanceState");
}
@Override
public void onActivityResumed(Activity activity) {
Logger.v(activity, "onActivityResumed");
}
@Override
public void onActivityPaused(Activity activity) {
Logger.v(activity, "onActivityPaused");
}
@Override
public void onActivityDestroyed(Activity activity) {
Logger.v(activity, "onActivityDestroyed");
}
@Override
public void onActivityCreated(Activity activity, Bundle savedInstanceState) {
Logger.v(activity, "onActivityCreated");
}
});
};
这样就能获取到Activity对象了。
如何加速Activity启动
- 减小主线程的阻塞时间
- 优化布局文件 如果我们的布局层次过多,那么在我们用findViewById的时间必然会变多,一个变多可能不要紧,但是有很多调用必然会影响性能。
- 提高Adapter和AdapterView的效率 (1)重用已生成过的Item View (2) 添加ViewHolder (3) 缓存Item的数据 (4)分段显示
Fragment
Fragment生命周期
onAttach -> onCreate -> onCreateView -> onActivityCreate -> onStart -> onResume -> onPause -> onStop -> onDestoryView -> onDestory -> onDetach
- 把Fragment对象跟Activity关联时,调用onAttach(Activity)方法;
- Fragment对象的初始创建时,调用onCreate(Bundle)方法;
- onCreateView(LayoutInflater, ViewGroup, Bundle)方法用于创建和返回跟Fragment关联的View对象,将本身的布局构建到activity中去(fragment作为activity界面的一部分)
- onActivityCreate(Bundle)方法会告诉Fragment对象,它所依附的Activity对象已经完成了Activity.onCreate()方法的执行即当activity的onCreate()函数返回时被调用。
- onStart()方法会让Fragment对象显示给用户(在包含该Fragment对象的Activity被启动后);
- onResume()会让Fragment对象跟用户交互(在包含该Fragment对象的Activity被启恢复后)。
- onDestroyView()当与fragment关联的视图体系正被移除时被调用。
- onDetach()当fragment正与activity解除关联时被调用。
fragment所生存的activity生命周期直接影响着fragment的生命周期,由此针对activity的每一个生命周期回调都会引发一个fragment类似的回调。例如,当activity接收到onPause()时,这个activity之中的每个fragment都会接收到onPause()。
遇到过哪些关于Fragment的问题,如何处理的
举例:getActivity()空指针:这种情况一般发生在在异步任务里调用getActivity(),而Fragment已经onDetach()。
Fragment 有什么优点, Fragment和View可以相互替换嘛
- Fragment为了解决Andriod碎片化而产生的
- Fragment和View都有助于界面复用
- Fragment的复用粒度更大,包含生命周期和业务逻辑,通常包含好几个View
- View通常更关注视图的实现
Fragment add replace 区别
- replace 先删除容器中的内容,再添加
- add直接添加,可以配合hide适用
Fragment的启动和回退栈
如果在一个activity中先后启动了两个Fragment,分别是A、B,当在B Fragment按返回按钮时默认不会返回A Fragment,而是会直接退出当前Activity,Activity有任务栈,对应的Fragment也有类似的栈机制,称为回退栈(Back Stack),回退栈是由FragmentManager管理的。如果没有加入回退栈,则用户点击返回按钮会直接将Activity出栈;如果加入了回退栈,则用户点击返回按钮会回滚Fragment事务。
默认情况下,Fragment事务是不会加入回退栈的,如果想将Fragment加入回退栈并实现事物回滚,首先需要在commit()方法之前调用事务的以下方法将其添加到回退栈中:
- addToBackStack(String tag):标记本次的回滚操作。
弹出回退栈
Fragment的回退非常简单,然而这里又会出现一个新的问题,就是在修改后的案例每次只能回退到上一步操作,而并不能一次性回退到我们想要的位置,这样才更满足实际开发需要。
这就需要我们来多了解事物回滚的相关原理,其实在Fragment回退时,默认调用FragmentManager的popBackStack()方法将最上层的操作弹出回退栈。当栈中有多层时,我们可以根据id或TAG标识来指定弹出到的操作所在层。
- popBackStack(int id, int flags):其中id表示提交变更时commit()的返回值。
- popBackStack(String name, int flags):其中name是addToBackStack(String tag)中的tag值。
在上面2个方法里面,都用到了flags,其实flags有两个取值:0或FragmentManager.POP_BACK_STACK_INCLUSIVE(inclusive)。当取值0时,表示除了参数指定这一层之上的所有层都退出栈,指定的这一层为栈顶层;当取值POP_BACK_STACK_INCLUSIVE时,表示连着参数指定的这一层一起退出栈。
如果想要了解回退栈中Fragment的情况,可以通过以下2个方法来实现:
- getBackStackEntryCount():获取回退栈中Fragment的个数。
- getBackStackEntryAt(int index):获取回退栈中该索引值下的Fragment。
使用popBackStack()来弹出栈内容的话,调用该方法后会将事物操作插入到FragmentManager的操作队列,只有当轮询到该事物时才能执行。如果想立即执行事物的话,可以使用下面这几个方法:
- popBackStackImmediate()
- popBackStackImmediate(String tag)
- popBackStackImmediate(String tag, int flag)
- popBackStackImmediate(int id, int flag)
Service
可以将 Service 在 AndroidMenifest.xml 文件中配置成私有的,不允许其他应用访问,即将 android:exported 属性设为 false,表示不允许其他应用程序启动本应用的组件,即便是显式 Intent 也不行(even when using an explicit intent)。这可以防止其他应用程序启动您的 Service 组件。
Service 运行在主线程中,它并不是一个新的线程,也不是新的进程,所以并不能执行耗时操作。
Service 和Activity的通信方式
实例化一个ServiceConnection并重写其onServiceConnected(ComponentName componentName, IBinder iBinder),在sevice的onbind方法中返回我们自定义的Binder,自定义的Bindler构造方法中传入service,然后通过在binder中设立addListener的方法就可以在activity中调用addListener并传入activity中的addListener,这样在自定义的binder中就可以同时具有service对象和activity的listener对象,这样就可以灵活通信了。
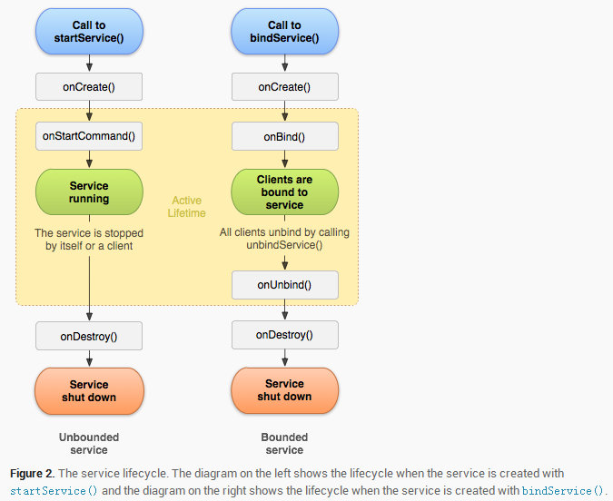
service生命周期

- Start Service:通过
context.startService(Intent service)启动,这种service可以无限制的运行,除非调用stopSelf()或者其他组件调用context.stopService()。没有和Activity进行绑定,所以可以在后台长期运行,但是不能调用服务里的方法,用这种方式启动Service的生命周期为 onCreate() onStartCommand(),onDestroy();在第一次启动之后如果没有运行stopService()方法,则再次调用startService()方法的时候,不会再走onCreate()方法,而是直接就进行运行onStartCommand()的方法. - Bind Service:通过
context.bindService(Intent service, ServiceConnection conn,int flags)启动,客户可以通过IBinder接口和service通信,客户可以通过context.unBindService()取消绑定。一个service可以和多个客户绑定,当所有客户都解除绑定后,service将终止运行。该启动模式是与Activity进行绑定的,所以它不可以长期在后台运行,因为当Activity进行销毁的时候,就会停止服务,但是能调用服务力的方法。它的生命周期为,onCreate(),onBind(),onUnbind(),onDestroy(),而一个服务可以被多个客户调用(指的是Activity),当所有客户都调用onUnbind()方法的时候,才会销毁服务。否者不会销毁。
一个通过context.startService()方法启动的service,其他组件也可以通过context.bindService()与它绑定,在这种情况下,不能使用stopSelf()或者context.stopService()停止service,只能当所有客户解除绑定在调用context.stopService()才会终止。
如何保活service
由于服务(Service)是在后台运行的,所以是不可见的,所以有可能会被系统杀死。那么怎样可以让服务不被系统杀死呢。
1)可以把服务变成前台进程,在我们启动服务的时候,可以先运行service.startForeground(int id, Notification notification)方法让它变成前台进程。在这种情况下确实可以减少被kill,但是还是不能保证完全不被杀死。
(2)可以通过广播的形式,在onDestroy()方法里设置一条广播,当服务被杀死的时候,通过广播的形式再次唤醒服务。但是可能在使用第三方应用的时候强制了kill服务的话,onDestroy()方法还没有运行,可能就被杀死。所以这个方法还是不能完全保证不能被杀死。
(3)可以通过双Service()的方式来保护服务不被杀死。两个服务相互之间进行判断对方是否被杀死,如果杀死了就再次激活运行。
为什么有时需要在Service中创建子线程而不是Activity中
这是因为Activity很难对Thread进行控制,当Activity被销毁之后,就没有任何其它的办法可以再重新获取到之前创建的子线程的实例。而且在一个Activity中创建的子线程,另一个Activity无法对其进行操作。但是Service就不同了,所有的Activity都可以与Service进行关联(通过onbindService(),同时传入ServiceConnection实现通信),然后可以很方便地操作其中的方法,即使Activity被销毁了,之后只要重新与Service建立关联,就又能够获取到原有的Service中Binder的实例。因此,使用Service来处理后台任务,Activity就可以放心地finish,完全不需要担心无法对后台任务进行控制的情况。
IntentService
IntentService继承于Service,若 Service 不需要同时处理多个请求,那么使用IntentService将是最好选择。你只需要重写onHandleIntent()方法,该方法接收一个回调的 Intent 参数,你可以在方法内进行耗时操作,因为它默认开启了一个子线程,操作执行完成后也无需手动调用stopSelf()方法,onHandleIntent()将会自动调用该方法。如果启动 IntentService 多次,那么每一个耗时操作会以工作队列的方式在 IntentService 的 onHandleIntent 回调方法中执行,依次去执行,使用串行的方式,执行完自动结束
Demo
IntentService是Service的子类,由于Service里面不能做耗时的操作,所以Google提供了IntentService,在IntentService内维护了一个工作线程来处理耗时操作,当任务执行完后,IntentService会自动停止。另外,可以启动IntentService多次,而每一个耗时操作会以工作队列的方式在IntentService的onHandleIntent回调方法中执行,并且,每次只会执行一个工作线程,执行完第一个再执行第二个,以此类推。
使用示例:
public class MyService extends IntentService {
//这里必须有一个空参数的构造实现父类的构造,否则会报异常
//java.lang.InstantiationException: java.lang.Class<***.MyService> has no zero argument constructor
public MyService() {
super("");
}
@Override
public void onCreate() {
System.out.println("onCreate");
super.onCreate();
}
@Override
public int onStartCommand(@Nullable Intent intent, int flags, int startId) {
System.out.println("onStartCommand");
return super.onStartCommand(intent, flags, startId);
}
@Override
public void onStart(@Nullable Intent intent, int startId) {
System.out.println("onStart");
super.onStart(intent, startId);
}
@Override
public void onDestroy() {
System.out.println("onDestroy");
super.onDestroy();
}
//这个是IntentService的核心方法,它是通过串行来处理任务的,也就是一个一个来处理
@Override
protected void onHandleIntent(@Nullable Intent intent) {
System.out.println("工作线程是: " Thread.currentThread().getName());
String task = intent.getStringExtra("task");
System.out.println("任务是 :" task);
try {
Thread.sleep(2000);
} catch (InterruptedException e) {
e.printStackTrace();
}
}
}
然后看看Activity里面怎么使用这个Service
public class MainActivity extends AppCompatActivity {
@Override
protected void onCreate(Bundle savedInstanceState) {
super.onCreate(savedInstanceState);
setContentView(R.layout.activity_main);
Intent intent = new Intent(this,MyService.class);
intent.putExtra("task","播放音乐");
startService(intent);
intent.putExtra("task","播放视频");
startService(intent);
intent.putExtra("task","播放图片");
startService(intent);
}
}
运行结果:
14:49:31.465 18974-18974/com.dgtech.sss.intentservicedemo I/System.out: onCreate
14:49:31.467 18974-18974/com.dgtech.sss.intentservicedemo I/System.out: onStartCommand
14:49:31.467 18974-18974/com.dgtech.sss.intentservicedemo I/System.out: onStart
14:49:31.467 18974-18974/com.dgtech.sss.intentservicedemo I/System.out: onStartCommand
14:49:31.467 18974-18974/com.dgtech.sss.intentservicedemo I/System.out: onStart
14:49:31.467 18974-18974/com.dgtech.sss.intentservicedemo I/System.out: onStartCommand
14:49:31.467 18974-18974/com.dgtech.sss.intentservicedemo I/System.out: onStart
14:49:31.467 18974-19008/com.dgtech.sss.intentservicedemo I/System.out: 工作线程是:IntentService[]
14:49:31.467 18974-19008/com.dgtech.sss.intentservicedemo I/System.out: 任务是 :播放音乐
14:49:33.468 18974-19008/com.dgtech.sss.intentservicedemo I/System.out: 工作线程是: IntentService[]
14:49:33.468 18974-19008/com.dgtech.sss.intentservicedemo I/System.out: 任务是 :播放视频
14:49:35.472 18974-19008/com.dgtech.sss.intentservicedemo I/System.out: 工作线程是: IntentService[]
14:49:35.472 18974-19008/com.dgtech.sss.intentservicedemo I/System.out: 任务是 :播放图片
14:49:37.477 18974-18974/com.dgtech.sss.intentservicedemo I/System.out: onDestroy
从结果中可以看出我们startService()执行了三次, onCreate()方法只执行了一次,说明只有一个Service实例, onStartCommand()和onStart()也执行了三次,关键是onHandleIntent()也执行了三次,而且这三次是串行的,也就是执行完一个再执行下一个,当最后一个任务执行完, onDestroy()便自动执行了
不管使用多少个service,oncreat()方法只会执行一次。
IntentService生命周期是怎样的
- 在所有任务执行完毕后,自动结束生命
Content Provider
主要的作用就是将程序的内部的数据和外部进行共享,为数据提供外部访问接口,被访问的数据主要以数据库的形式存在,而且还可以选择共享哪一部分的数据。这样一来,对于程序当中的隐私数据可以不共享,从而更加安全。content provider是android中一种跨程序共享数据的重要组件。
请介绍下ContentProvider是如何实现数据共享的
- 准确的说,ContentProvider是一个APP间共享数据的接口。一个程序可以通过实现一个Content provider的抽象接口将自己的数据完全暴露出去,数据可以是SqLite中的,也可以是文件或者其他类型。
- 使用方式:
- 在A APP中实现建ContentProvider,并在Manifest中生命它的Uri和权限
- 在B APP中注册权限,并通过ContentResolver和Uri进行增删改查
- 扩展:ContentProvider底层是通过Binder机制来实现跨进程间通信,通过匿名共享内存方式进行数据的传输 一个应用进程有16个Binder线程去和远程服务进行交互,而每个线程可占用的缓存空间是128KB,超过会报异常。
ContentProvider、ContentResolver与ContentObserver之间的关系是什么?
- ContentProvider:管理数据,提供数据的增删改查操作,数据源可以是数据库、文件、XML、网络等,ContentProvider为这些数据的访问提供了统一的接口,可以用来做进程间数据共享。
- ContentResolver:ContentResolver可以根据不同URI操作不同的ContentProvider中的数据,外部进程可以通过ContentResolver与ContentProvider进行交互。
- ContentObserver:观察ContentProvider中的数据变化,并将变化通知给外界。在ContentProvider发生数据变化时调用 getContentResolver().notifyChange(uri, null)来通知注册在此URI上的访问者。
//注册观察者Observser this.getContentResolver().registerContentObserver(Uri.parse("content://sms"),true,new SMSObserver(new Handler())); private final class SMSObserver extends ContentObserver { @Override public void onChange(boolean selfChange) { Cursor cursor = MainActivity.this.getContentResolver().query( Uri.parse("content://sms/inbox"), null, null, null, null); while (cursor.moveToNext()) { StringBuilder sb = new StringBuilder(); sb.append("address=").append( cursor.getString(cursor.getColumnIndex("address"))); sb.append(";subject=").append( cursor.getString(cursor.getColumnIndex("subject"))); sb.append(";body=").append( cursor.getString(cursor.getColumnIndex("body"))); sb.append(";time=").append( cursor.getLong(cursor.getColumnIndex("date"))); System.out.println("--------has Receivered SMS::" sb.toString()); } } }
每个ContentProvider的操作是在哪个线程中运行的呢(其实我们关心的是UI线程和工作线程)?比如我们在UI线程调用getContentResolver().query查询数据,而当数据量很大时(或者需要进行较长时间的计算)会不会阻塞UI线程呢?
要分两种情况回答这个问题:
1:ContentProvider和调用者在同一个进程,ContentProvider的方法(query/insert/update/delete等)和调用者在同一线程中;
2:ContentProvider和调用者在不同的进程,ContentProvider的方法会运行在它自身所在进程的一个Binder线程中。
但是,注意这两种方式在ContentProvider的方法没有执行完成前都会阻塞调用者。
BroadcastReceiver(广播机制)
接受一种或者多种Intent作触发事件,接受相关消息,做一些简单处理
广播(Broadcast)机制用于进程/线程间通信,广播分为广播发送和广播接收两个过程,其中广播接收者BroadcastReceiver便是Android四大组件之一。
BroadcastReceiver分为两类:
静态广播接收者:通过AndroidManifest.xml的标签来申明的BroadcastReceiver。动态广播接收者:通过AMS.registerReceiver()方式注册的BroadcastReceiver,动态注册更为灵活,可在不需要时通过unregisterReceiver()取消注册。
从广播发送方式可将广播分为三类
-
普通广播:通过Context.sendBroadcast()发送,可并行处理,完全异步的,可以在同一时刻(逻辑上)被所有接收者接收到,消息传递的效率比较高,但缺点是:接收者不能将处理结果传递给下一个接收者,并且无法终止广播Intent的传播; -
有序广播:通过Context.sendOrderedBroadcast()发送,串行处理,按照接收者声明的优先级别(声明在intent-filter元素的android:priority属性中,数越大优先级别越高,取值范围:-1000到1000。也可以调用IntentFilter对象的setPriority()进行设置),被接收者依次接收广播。前面的接收者可以将处理结果通过setResultExtras(Bundle)方法存放进结果对象,然后传给下一个接收者,通过代码:Bundle bundle =getResultExtras(true))可以获取上一个接收者存入在结果对象中的数据。比如想阻止用户收到短信,可以通过设置优先级,让你们自定义的接收者先获取到广播,然后终止广播,这样用户就接收不到短信了。
-
Sticky广播:通过Context.sendStickyBroadcast()发送,发出的广播会一直滞留(等待),以便有人注册这则广播消息后能尽快的收到这条广播。
Android 中的 Broadcast 实际底层使用Binder机制。
BroadCast的注册方式与区别
- 在manifest中静态注册:广播是常驻的,android3.1版本之前App关闭后仍能接收广播,唤醒App
- 动态的注册和注销:动态注册的广播生命周期和他的宿主相同,或者调用注销方法注销广播
Android 3.1开始系统在Intent与广播相关的flag增加了参数:
A. FLAG_INCLUDE_STOPPED_PACKAGES:包含已经停止的包(停止:即包所在的进程已经退出)
B. FLAG_EXCLUDE_STOPPED_PACKAGES:不包含已经停止的包
自Android3.1开始,系统本身增加了对所有App当前是否处于运行状态的跟踪。在发送广播时,不管是什么广播类型,系统默认直接增加了值为FLAG_EXCLUDE_STOPPED_PACKAGES的flag,导致即使是静态注册的广播接收器,对于其所在进程已经退出的App,同样无法接收到广播。
Android中发送BroadCast的方式
- 无序广播:通过mContext.sendBroadcast(Intent)或mContext.sendBroadcast(Intent, String)发送的是无序广播(后者加了权限);
- 通过mContext.sendOrderedBroadcast(Intent, String, BroadCastReceiver, Handler, int, String, Bundle)发送的是有序广播(不再推荐使用)。
- 在无序广播中,所有的Receiver会接收到相同广播;而在有序广播中,我们可以为Receiver设置优先级,优先级高的先接收广播,并有权对广播进行处理和决定要不要继续向下传送
BroadCastReceiver处理耗时操作
- BroadcastReceiver的生命周期只有一个回调方法onReceive(Context context, Intent intent);无法进行耗时操作,即使启动线程处理,也是出于非活动状态,有可能被系统杀掉。
- 如果需要进行耗时操作,可以启动一个service处理。
广播发送和接收的原理了解吗
- 继承BroadcastReceiver,重写onReceive()方法。
- 通过Binder机制向ActivityManagerService注册广播。
- 通过Binder机制向ActivityMangerService发送广播。
- ActivityManagerService查找符合相应条件的广播的BroadcastReceiver(主要是通过在Intent中设置IntentFilter/Permission中的属性来定位广播),将广播发送到BroadcastReceiver所在的消息队列中。
- BroadcastReceiver所在消息队列拿到此广播后,回调它的onReceive()方法。
广播传输的数据是否有限制,是多少,为什么要限制?
- 广播是通过Intent携带需要传递的数据的
- Intent是通过Binder机制实现的
- Binder对数据大小有限制,不同room不一样,一般为1M
Localbroadcast
本地广播,只有本进程中的receivers能接收到此广播
实现原理(监听者模式):
- LocalBroadcastManager是一个单例
- 在LocalBroadcastManager实例中维护一个Action和ReceiverRecord的Map.(ReceiverRecord是reveiver和intentfilter的组合)
- 当调用LocalBroadcastManager的sendBroadcast方法时,会从2中的map找到合适的receiver,让后加到待执行的队列mPendingBroadcasts,并通过Handler发送一个空消息(此Handler运行在主线程中,是创建manager时创建的)
- handler 的handle方法收到消息,从mPendingBroadcasts取出receiver并调用onreceive方法
其他:删除方法是通过一个辅助的hashmap实现的,hashmap存储了receiver和receiverRecord
总结
- 静态广播接收的处理器是由PackageManagerService负责,当手机启动或者新安装了应用的时候,PackageManagerService会扫描手机中所有已安装的APP应用,将AndroidManifest.xml中有关注册广播的信息解析出来,存储至一个全局静态变量当中。
- 动态广播接收的处理器是由ActivityManagerService负责,当APP的服务或者进程起来之后,执行了注册广播接收的代码逻辑,即进行加载,最后会存储在一个另外的全局静态变量中。需要注意的是:
1、 这个并非是一成不变的,当程序被杀死之后,已注册的动态广播接收器也会被移出全局变量,直到下次程序启动,再进行动态广播的注册,当然这里面的顺序也已经变更了一次。
2、这里也并没完整的进行广播的排序,只记录的注册的先后顺序,并未有结合优先级的处理。
- 广播发出的时候,广播接收者接收的顺序如下:
1.当广播为普通广播时,有如下的接收顺序:
无视优先级 动态优先于静态 同优先级的动态广播接收器,先注册的大于后注册的 同优先级的静态广播接收器,先扫描的大于后扫描的
2.如果广播为有序广播,那么会将动态广播处理器和静态广播处理器合并在一起处理广播的消息,最终确定广播接收的顺序: 优先级高的先接收 同优先级的动静态广播接收器,动态优先于静态 同优先级的动态广播接收器,先注册的大于后注册的 同优先级的静态广播接收器,先扫描的大于后扫描的
存储
android中的数据存储方式都有哪些
- File
- SharedPreferences
- SQlite
- 网络
- ContentProvider
SharedPreference是否是进程同步的?如何实现进程同步?
SharedPreference不是进程同步的,实现进程同步可以通过设置模式MODE_MULTI_PROCESS,但该模式不安全,Google官方推荐使用ContentProvider来实现SharedPreference的进程同步,ContentProvider中有一个Bundle call(String method, String arg, Bundle extras)方法,我们可以重写该方法,根据传入的不同参数实现对sp的增删改查。
SharedPreference是线程同步的,内部用了很多synchronized锁来实现线程同步;
SharedPreferences commit和apply的区别
- commit是同步的提交,这种方式很常用,在比较早的SDK版本中就有了。这种提交方式会阻塞调用它的线程,并且这个方法会返回boolean值告知保存是否成功(如果不成功,可以做一些补救措施)。
- apply是异步的提交方式,目前Android Studio也会提示大家使用这种方式
文件存储路径与权限和权限
- 文件存储分为内部存储和外部存储
- 内部存储
Environment.getDataDirectory() = /data这个方法是获取内部存储的根路径getFilesDir().getAbsolutePath() = /data/user/0/packname/files这个方法是获取某个应用在内部存储中的files路径getCacheDir().getAbsolutePath() = /data/user/0/packname/cache这个方法是获取某个应用在内部存储中的cache路径getDir(“myFile”, MODE_PRIVATE).getAbsolutePath() = /data/user/0/packname/app_myFile
- 外部存储
Environment.getExternalStorageDirectory().getAbsolutePath() = /storage/emulated/0这个方法是获取外部存储的根路径Environment.getExternalStoragePublicDirectory(“”).getAbsolutePath() = /storage/emulated/0这个方法是获取外部存储的根路径getExternalFilesDir(“”).getAbsolutePath() = /storage/emulated/0/Android/data/packname/files这个方法是获取某个应用在外部存储中的files路径getExternalCacheDir().getAbsolutePath() = /storage/emulated/0/Android/data/packname/cache这个方法是获取某个应用在外部存储中的cache路径
- 清除数据和卸载APP时, 内外存储的file和cache都会被删除
- 内部存储file和cache不需要权限;外部存储低版本上(19以下)file和cache需要权限,高版本不需要权限;Environment.getExternalStorageDirectory()需要权限
SqLite
- SQLite每个数据库都是以单个文件(.db)的形式存在,这些数据都是以B-Tree的数据结构形式存储在磁盘上。
- 使用SQLiteDatabase的insert,delete等方法或者execSQL方法默认都开启了事务,如果操作顺利完成才会更新.db数据库。事务的实现是依赖于名为rollback journal文件,借助这个临时文件来完成原子操作和回滚功能。在/data/data//databases/目录下看到一个和数据库同名的.db-journal文件。
如何对SqLite数据库中进行大量的数据插入?
使用SQLiteDatabase的insert,delete等方法或者execSQL方法默认都开启了事务,如果操作的顺利完成才会更新.db数据库。事务的实现是依赖于名为rollback journal文件,借助这个临时文件来完成原子操作和回滚功能。
可以在/data/data//databases/目录下看到一个和数据库同名的.db-journal文件。
SQLite想要执行操作,需要将程序中的SQL语句编译成对应的SQLiteStatement,比如" select * from table1 ",每执行一次都需要将这个String类型的SQL语句转换成SQLiteStatement。如下insert的操作最终都是将ContentValues转成SQLiteStatementi,对于批量处理插入或者更新的操作,我们可以重用SQLiteStatement,使用SQLiteDatabase的beginTransaction()方法开启一个事务,样例如下:
try
{
sqLiteDatabase.beginTransaction();//开启新事物
SQLiteStatement stat = sqLiteDatabase.compileStatement(insertSQL);
// 插入10000次
for (int i = 0; i < 10000; i )
{
stat.bindLong(1, 123456);
stat.bindString(2, "test");
stat.executeInsert();
}
sqLiteDatabase.setTransactionSuccessful();
}
catch (SQLException e)
{
e.printStackTrace();
}
finally
{
// 结束
sqLiteDatabase.endTransaction();
sqLiteDatabase.close();
}
如何导入外部数据库
- 把数据库db文件放在res/raw下打包进apk
- 通过FileInputStream读取db文件,通过FileOutputStream将文件写入/data/data/包名/database下
sqlite可以执行多线程操作吗?如何保证多线程操作数据库的安全性
每当你需要使用数据库时,你需要使用DatabaseManager的openDatabase()方法来取得数据库,这个方法里面使用了单例模式,保证了数据库对象的唯一性,也就是每次操作数据库时所使用的sqlite对象都是一致得到。其次,我们会使用一个引用计数来判断是否要创建数据库对象。如果引用计数为1,则需要创建一个数据库,如果不为1,说明我们已经创建过了。
在closeDatabase()方法中我们同样通过判断引用计数的值,如果引用计数降为0,则说明我们需要close数据库。
大致的做法就是在多线程访问的情况下需要自己来封装一个DatabaseManager来管理Sqlite数据库的读写,需要同步的同步,需要异步的异步,不要直接操作数据库,这样很容易出现因为锁的问题导致加锁后的操作失败。
View
Android自定义view的步骤
继承View或者ViewGroup(从View继承一般需要忙活的方法是onDraw这里,从ViewGroup继承一般需要忙活的方法是onLayout这里)
构造函数(获取自定义的参数)
主要获取该view在xml文件中声明时的自定义参数,通过AttributeSet对象attrs获取他们的值,一共有四个构造函数:
public View(Context context) {
throw new RuntimeException("Stub!");
}
public View(Context context, @RecentlyNullable cy attrs) {
throw new RuntimeException("Stub!");
}
public View(Context context, @RecentlyNullable AttributeSet attrs, int defStyleAttr) {
throw new RuntimeException("Stub!");
}
public View(Context context, @RecentlyNullable AttributeSet attrs, int defStyleAttr, int defStyleRes) {
throw new RuntimeException("Stub!");
}
一般我们只会用到前两个,第一个是在使用java代码new该view时调用的,第二个是在xml文件中声明后调用的。
onMeasure(测量View大小)
measure过程要分情况来看,如果只是一个原始的View,那么通过measure方法就完成其测量过程,如果是一个ViewGroup,除了完成自己的测量过程外,还会遍历去调用所有子元素的measure方法。
onSizeChanged (确定View的大小)
一般情况下onMeasure中就可以把View的大小确定下来了,但是因为View的大小不仅由View本身控制,而且受父控件的影响,所以我们在确定View大小的时候最好使用系统提供的onSizeChanged回调函数。
onLayout (确定子View的位置)
主要是用于确定子View的具体布局位置,一般是在继承了ViewGroup的时候需要重写这个方法,一般都是在onLayout中获取所有的子类,然后根据需求计算出子View的位置参数,再通过调用子View的layout(l,t, r, b)方法设置子View的位置。
onDraw (绘制内容)
重写onDraw方法基本可以说是自定义View的一个标配。这部分也决定了自定义View的具体效果。是猫是狗,主要取决于你在一个方法的canvas上画了什么。
Canvas使用
- save:用来保存 Canvas 的状态。save 之后,可以调用 Canvas 的平移、放缩、旋转、错切、裁剪等操作。
- restore:用来恢复Canvas之前保存的状态。防止 save 后对 Canvas 执行的操作对后续的绘制有影响。
save 和 restore 要配对使用( restore 可以比 save 少,但不能多),如果 restore 调用次数比 save 多,会引发 Error 。save 和 restore 之间,往往夹杂的是对 Canvas 的特殊操作。
自定义View控件的状态被保存需要满足两个条件
- View有唯一的ID
- View的初始化时要调用setSaveEnabled(true)
view的绘制流程
整个View树的绘图流程是在ViewRootImpl类的performTraversals()方法(这个方法巨长)开始的,该函数做的执行过程主要是根据之前设置的状态,判断是否重新计算视图大小(measure)、是否重新放置视图的位置(layout)、以及是否重绘 (draw),其核心也就是通过判断来选择顺序执行这三个方法中的哪个,如下:
private void performTraversals() {
......
//最外层的根视图的widthMeasureSpec和heightMeasureSpec由来
//lp.width和lp.height在创建ViewGroup实例时等于MATCH_PARENT
int childWidthMeasureSpec = getRootMeasureSpec(mWidth, lp.width);
int childHeightMeasureSpec = getRootMeasureSpec(mHeight, lp.height);
......
mView.measure(childWidthMeasureSpec, childHeightMeasureSpec);
......
mView.layout(0, 0, mView.getMeasuredWidth(), mView.getMeasuredHeight());
......
mView.draw(canvas);
......
}

View的measureSpec 由谁决定?顶级view呢?
- View的MeasureSpec由父容器的MeasureSpec和其自身的LayoutParams共同确定,
- 而对于DecorView是由它的MeasureSpec由窗口尺寸和其自身的LayoutParams共同确定。
View和ViewGroup的区别
View是Android中所有控件的基类。
ViewGroup继承自View,控件组,可以包含若干个View。
View本身既可以是单个控件,也可以是由多个控件组成的一组控件。
View只能操作自己。
viewGroup能操作自己也可以操作孩子(通过viewGroup.getChildAt(i).getId())。
- View派生出的直接子类
ImageView , ViewGroup
● View派生出的间接子类有:
Button
● ViewGroup派生出的直接子类有:
LinearLayout,RelativeLayout
● ViewGroup派生出的间接子类有:
ListView
View和ViewGroup的基本绘制流程
View
- measure -> onMeasure
- layout(onLayout方法是空的,因为他没有child了)
- draw -> ondraw
ViewGroup
- measure -> onMeasure (onMeasure中需要调用childView的measure计算大小)
- layout -> onLayout (onLayout方法中调用childView的layout方法)
- draw -> onDraw (ViewGroup一般不绘制自己,ViewGroup默认实现dispatchDraw去绘制孩子)
draw方法 大概有几个步骤
- drawbackground
- 如果要视图显示渐变框,这里会做一些准备工作
- draw自身内容
- drawChild
- 如果需要, 绘制当前视图在滑动时的边框渐变效果
- 绘制装饰,如滚动条
Scroller
- Scroller 通常用来实现平滑的滚动
- 实现平滑滚动:
- 新建Scroller,并设置合适的插值器
- 在View的computeScroll方法中调用scroller,查看当前应该滑动到的位置,并调用view的scrollTo或者scrollBy方法滑动
- 调用Scroller的start方法开始滑动
ScrollView是否滑动到底部
- 滑动时会调用onScrollChange方法,在该方法中监听状态
- 判断childView.getMeasureHeight(总高度) == getScrollY(滑动的高度) chilView.getHeight(可见高度)
Android中的事件分发(View事件的分发)
- 思想:委托子View处理,子View不能处理则自己处理
- 委托过程:activity -> window -> viewGroup -> view
- 处理事件方法的优先级:onTouchListener > onTouchEvent > onClickListener
完整的事件通常包括Down、Move、Up,当down事件被拦截下来以后,move和up就不再走intercept方法,而是直接被传递给当前view处理
事件分发的对象是点击事件,当用户触摸屏幕时(View 或 ViewGroup派生的控件),将产生点击事件(Touch事件),而Touch事件的相关细节(发生触摸的位置、时间等)被封装成MotionEvent对象,对应的事件类型有4种:
| 事件类型 | 具体动作 |
|---|---|
| MotionEvent.ACTION_DOWN | 按下View(所有事件的开始) |
| MotionEvent.ACTION_UP | 抬起View(与DOWN对应) |
| MotionEvent.ACTION_MOVE | 滑动View |
| MotionEvent.ACTION_CANCEL | 结束事件(非人为原因) |
事件列:从手指接触屏幕 至 手指离开屏幕,这个过程产生的一系列事件,一般情况下,事件列都是以DOWN事件开始、UP事件结束,中间有0个或多个的MOVE事件。
事件分发的本质:将点击事件(MotionEvent)传递到某个具体的View & 处理的整个过程
事件分发的对象与顺序:

事件分发中的三个重要方法:dispatchTouchEvent、onInterceptTouchEvent和onTouchEvent
| 方法 | 方法中文名 | 解释 | 返回值 |
|---|---|---|---|
| dispatchTouchEvent(MotionEvent ev) | 事件分发 | 用来进行事件的分发。如果事件能够传递给当前View,那么此方法一定会被调用,返回结果受当前View的onTouchEvent和下级View的DispatchTouchEvent方法的影响,表示是否消耗当前事件。 | return true :表示该View内部消化掉了所有事件。 return false :事件在本层不再继续进行分发,并交由上层控件的onTouchEvent方法进行消费(如果本层控件已经是Activity,那么事件将被系统消费或处理)。 如果事件分发返回系统默认的 super.dispatchTouchEvent(ev),事件将分发给本层的事件拦截onInterceptTouchEvent 方法进行处理 |
| onInterceptTouchEvent(MotionEvent event) | 事件拦截 | 在上述方法内部调用,用来判断是否拦截某个事件,如果当前View拦截了某个事件,那么在同一个事件序列当中,此方法不会被再次调用,返回结果表示是否拦截当前事件。 | return true :表示将事件进行拦截,并将拦截到的事件交由本层控件 的 onTouchEvent 进行处理; return false :则表示不对事件进行拦截,事件得以成功分发到子View。并由子View的dispatchTouchEvent进行处理。 如果返回super.onInterceptTouchEvent(ev),默认表示拦截该事件,并将事件传递给当前View的onTouchEvent方法,和return true一样。 |
| onTouchEvent(MotionEvent event) | 事件响应 | 在dispatchTouchEvent方法中调用,用来处理点击事件,返回结果表示是否消耗当前事件,如果不消耗,则在同一个事件序列中,当前View无法再次接收到事件 |
三者的关系可以总结为如下伪代码:
public boolean dispatchTouchEvent(MotionEvent ev) {
boolean consume = false;
if (onInterceptTouchEvent(ev)) {
consume = onTouchEvent(ev);
} else {
consume = child.dispatchTouchEvent(ev);
}
return consume;
}

一个事件序列只能被一个View拦截且消耗,不过通过事件代理TouchDelegate,可以将onTouchEvent强行传递给其他View处理。
某个View一旦决定拦截,那么这一事件序列就都只能由它来处理。
某个View一旦开始处理事件,如果不消耗ACTION_DOWN事件(onTouchEvent返回了false),那么事件会重新交给它的父元素处理,即父元素的onTouchEvent会被调用。
完整的事件通常包括Down、Move、Up,当down事件被拦截下来以后,move和up就不再走intercept方法,而是直接被传递给当前view处理
ViewGroup默认不拦截任何事件。Android源码中ViewGroup的onInterceptTouchEvent`方法默认返回false。
View没有onIntercepteTouchEvent方法,一旦有点击事件传递给它,那么它的onTouchEvent方法就会被调用。
什么时候执行ACTION_CANCEL
- 一个点击或者活动事件包含ACTION_DOWN,ACTION_MOVE,ACTION_UP等
- 当子View处理了ACTION_DOWN事件之后,后续的ACTION_MOVE,ACTION_UP都会直接交由这个子View处理
- 如果此时父View拦截了ACTION_MOVE,ACTION_UP,那么子View会收到一个ACTION_CANCEL
- 场景举例:点击一个控件,并滑动到控件外,此时次控件会收到一个ACTION_CALNCEL
滑动冲突
外部拦截:重写onInterceptTouchEvent方法
内部拦截:重写dispatchTouchEvent方法,同时配合requestDisAllowInterceptTouchEvent方法
requestDisAllowInterceptTouchEvent:子view可以通过设置此方法去告诉父view不要拦截并处理点击事件,父view应该接受这个请求直到此次点击事件结束。
两指缩放
- 为了解决多点触控问题,android在MotionEvent中引入了pointer概念
- 通过ACTION_DOWN、ACTION_POINTER_DOWN、ACTION_MOVE、ACTION_POINTER_UP、ACTION_UP来检测手机的动作
- 每个手指的位置可以通过getX(pointIndex)来获得,这样我们就能判断出滑动的距离
- 缩放有多种实现: 1. ImageView可以通过setImageMatrix(martix)来实现 2. 自定义View可以缩放Canvas的大小 3. 还可以设置LayoutParams来改变大小
多点触控的要点:
在onTouch(Event event)中通过event.getPointerCount,可以获得触摸点的个数,通过event.getX(index),添加索引可以获得不同控制点的坐标,然后做自己需要的事情。
RecyclerView
RecyclerView 与 ListView 类似,都是通过缓存view提高性能,但是RecyclerView有更高的可定制性。下面是使用时的一些设置,通过这些设置来达到对view样式的自定义:其中1、2是必须设置的,3、4可选
- 想要控制其item们的排列方式,请使用布局管理器LayoutManager
- 如果要创建一个适配器,请使用RecyclerView.Adapter (Adapter通过范型的方式,帮助我们生成ViewHolder)
- 想要控制Item间的间隔,请使用RecyclerView.ItemDecoration
- 想要控制Item增删的动画,请使用RecyclerView.ItemAnimator
扩展:RecyclerView可以很方便的进行局部刷新(notifyItemChanged())
RecyclerView绘制流程
RecyclerView的Measure和Layout是委托LayoutManager进行的
RecyclerView的局部刷新
- 调用notifyItemChange方法
- 如果想刷新某个item的局部,可以有两种方法
- notifyItemRangeChanged方法
- 根据position获取对应的ViewHolder,更新其View
RecyclerView的缓存
- RecyclerView采用四级缓存,ListView采用两级缓存
- 四级缓存:
- mAttachedScrap:用于屏幕内的itemView快速复用,不需要create和bind
- mCacheViews:用于屏幕外的itemView快速复用,默认为两个,通过postion查找,不需要create和bind
- mViewCacheExtentsion:需要用户定制,默认不实现
- mRecyclerPool:默认上限5个;不需要create,需要bind;多个RecyclerView可以共用一个pool
- 总结:缓存方面和ListView最大区别是mCacheViews可以缓存屏幕外的item,并且不需要重新bind
RecyclerView 自定义LayoutManager
- 重写onLayoutChildren方法
- 调用detachAndScrapAttachedViews方法,缓存View
- 计算并设置每个children的位置
- 调用fill方法
- 重写fill方法进行布局
- 重写canScrollVertically和scrollVerticallyBy方法,支持滑动
SurfaceView与View的区别
- View主要适用于主动更新的情况下,而SurfaceView主要适用于被动更新,例如频繁地刷新;
- View在主线程中对画面进行刷新,而SurfaceView通常会通过一个子线程来进行页面刷新
- 而SurfaceView在底层实现机制中就已经实现了双缓冲机制
双缓冲机制:SurfaceView 有两块 canvas 画布, 画布一 在显示的时候, 画布二 已经开始绘制另一个图像, 两块画布交替显示。
如果绘制动画 或者 动态图片, 双缓冲会使界面更加流畅, 但是绘制连续的数据的时候会出现交替现象, 这是因为两个缓冲区是不同步的
view 的布局
布局全都继承自ViewGroup
- FrameLayout(框架布局) :没有对child view的摆布进行控制,这个布局中所有的控件都会默认出现在视图的左上角。
- LinearLayout(线性布局):横向或竖向排列内部View
- RelativeLayout(相对布局):以view的相对位置进行布局
- TableLayout(表格布局):将子元素的位置分配到行或列中,一个TableLayout由许多的TableRow组成
- GridLayout:和TableLayout类似
- ConstraintLayout(约束布局):和RelativeLayout类似,还可以通过GuideLine辅助布局,适合图形化操作推荐使用
- AbsoluteLayout(绝对布局):已经被废弃
线性布局 相对布局 效率哪个高
相同层次下,因为相对布局会调用两次measure,所以线性高 当层次较多时,建议使用相对布局
View 的invalidatepostInvalidaterequestLayout方法
- invalidate 会调用onDraw进行重绘,只能在主线程
- postInvalidate 可以在其他线程
- requestLayout会调用onLayout和onMeasure,不一定会调用onDraw
Activity、View及Window之间关系

每个 Activity 包含了一个 Window 对象,这个对象是由 PhoneWindow 做的实现。而 PhoneWindow 将 DecorView 作为了一个应用窗口的根 View,这个 DecorView 又把屏幕划分为了两个区域:一个是 TitleView,一个是 ContentView,而我们平时在 Xml 文件中写的布局正好是展示在 ContentView 中的。
而当我们运行程序的时候,有一个setContentView()方法,Activity其实不是显示视图(直观上感觉是它),实际上Activity调用了PhoneWindow的setContentView()方法,然后加载视图,将视图放到这个Window上,而Activity其实构造的时候初始化的是Window(PhoneWindow),Activity其实是个控制单元,即可视的人机交互界面。
打个比喻:
Activity是一个工人,它来控制Window;Window是一面显示屏,用来显示信息;View就是要显示在显示屏上的信息,这些View都是层层重叠在一起(通过infalte()和addView())放到Window显示屏上的。而LayoutInfalter就是用来生成View的一个工具,XML布局文件就是用来生成View的原料
再来说说代码中具体的执行流程
setContentView(R.layout.main)其实就是下面内容。(注释掉本行执行下面的代码可以更直观)
getWindow().setContentView(LayoutInflater.from(this).inflate(R.layout.main, null))
即运行程序后,Activity会调用PhoneWindow的setContentView()来生成一个Window,而此时的setContentView就是那个最底层的View。然后通过LayoutInflater.infalte()方法加载布局生成View对象并通过addView()方法添加到Window上,(一层一层的叠加到Window上)
所以,Activity其实不是显示视图,View才是真正的显示视图
注:一个Activity构造的时候只能初始化一个Window(PhoneWindow),另外这个PhoneWindow有一个”ViewRoot”,这个”ViewRoot”是一个View或ViewGroup,是最初始的根视图,然后通过addView方法将View一个个层叠到ViewRoot上,这些层叠的View最终放在Window这个载体上面
更新UI方式
- Activity.runOnUiThread(Runnable)
- View.post(Runnable),View.postDelay(Runnable,long)
- Handler
postDelayed原理
- 不管是view的postDelayed方法,还是Handler的post方法,通过包装后最终都会走Handler的sendMessageAtTime方法
- 随后会通过MessageQueue的enqueueMessage方法将message加入队列,加入时按时间排序,我们可以理解成Message是一个有序队列,时间是其排序依据
- 当Looper从MessageQueue中调用next方法取出message时,如果还没有到时间,就会阻塞等待
- 2中当有新的message加完成后,会检查当前有没有3中设置的阻塞,需不需要唤起,如果需要唤起则唤起
当一个TextView的实例调用setText()方法后执行了什么
- setText后会对text做一些处理,如设置AutoLink,Ellipsize等
- 在合适的位置调用TextChangeListener
- 调用requestLayout和invalidate方法
自定义View执行invalidate()方法,为什么有时候不会回调onDraw()
- View 的draw方法会根据很多标识位来决定是否需要调用onDraw,包括是否绑定在当前窗口等
if (!verticalEdges && !horizontalEdges) {
// Step 3, draw the content
if (!dirtyOpaque) onDraw(canvas);
...
}
View 的生命周期
- 构造方法
- onFinishInflate:该方法当View及其子View从XML文件中加载完成后会被调用。
- onVisibilityChanged
- onAttachedToWindow
- onMeasure
- onSizeChanged
- onLayout
- onDraw
- onWindowFocusChanged
- onWindowVisibilityChanged
- onDetachedFromWindow
ListView针对多种item的缓存是如何实现的
- 维护一个缓存view的数组,数组长度是 adapter的getViewItemTypeCount
- 通过getItemViewType获得缓存view 的数组,取出缓存的view
Android中捕获 App崩溃和重启
关于UncaughtExceptionHandler
java中,Thread的run方法是不抛出任何检查型的异常的,但是Thread本身却会因为没有捕获的异常而崩溃,比如:
public class NoCaughtThread
{
public static void main(String[] args)
{
try
{
Thread thread = new Thread(new Task());
thread.start();
}
catch (Exception e)
{
System.out.println("==Exception: " e.getMessage());
}
}
}
class Task implements Runnable
{
@Override
public void run()
{
System.out.println(3/2);
System.out.println(3/0);
System.out.println(3/1);
}
}
上面的代码中虽然在main中进行了try catch,但是由于Task的run并不会抛出异常,当发生异常时Task线程会直接崩溃而不是将异常向上抛出,所以就算在main中加了try catch也没用。
解决上述问题的方案有两种:
- 在run中try catch异常
- 使用
UncaughtExceptionHandler:
public class WitchCaughtThread
{
public static void main(String args[])
{
Thread thread = new Thread(new Task());
thread.setUncaughtExceptionHandler(new ExceptionHandler());
thread.start();
}
}
class ExceptionHandler implements UncaughtExceptionHandler
{
@Override
public void uncaughtException(Thread t, Throwable e)
{
System.out.println("==Exception: " e.getMessage());
}
}
同样可以为所有的Thread设置一个默认的UncaughtExceptionHandler,通过调用Thread.setDefaultUncaughtExceptionHandler(Thread.UncaughtExceptionHandler eh)方法,这是Thread的一个static方法。
所以,在android中避免APP崩溃的做法:
- 实现Thread.UncaughtExceptionHandler()接口,在uncaughtException方法中完成对崩溃的上报和对App的重启。
- 实现自定义Application,并在Application中注册1中Handler实例。
如何判断APP被强杀
- 在Application中定义一个static常量,赋值为-1
- 在欢迎界面改为0
- 在BaseActivity判断该常量的值
什么情况会导致Force Close ?如何避免?能否捕获导致其的异常?
- 出现运行时异常(如nullpointer/数组越界等),而我们又没有try catch捕获,可能造成Force Close
- 避免:需要我们在编程时谨慎处理逻辑,提高代码健壮性。如对网络传过来的未知数据先判空,再处理;此外还可以通过静态代码检查来帮助我们提高代码质量
- 此外,我们还可以在Application初始化时注册UncaughtExceptionHandler,来捕捉这些异常重启我们的程序
Android优化
Android启动优化
- 启动优化的目的是提高用户感知的启动速度
- 可以采用TraceView等分析耗时,找出优化方向
- 优化的思路:
- 利用提前展示出来的Window,设置Theme,快速展示出来一个界面,给用户快速反馈的体验(启动后再改变回来)
- 异步初始化一些第三方SDK
- 延迟初始化
- 针对性的优化算法,减少耗时
布局优化
1:尽量多使用LinearLayout(线性布局)和RelativeLayout(相对布局),不要使用AbsoluteLayout(绝对布局)
2:在布局层次相同的情况下,建议使用LinearLayout代替RelativeLayout,因为这时LinearLayout的性能比RelativeLayout要好一些。
3:将可复用的组件抽取出来并通过include标签使用
4:使用ViewStub标签来加载一些不常用的布局
5:使用merge标签减少布局的嵌套层次。灵活使用后面三条原则,将极大优化项目的布局。
include
include就是为了解决重复定义相同布局的问题。例如你有五个界面,这五个界面的顶部都有布局一模一样的一个返回按钮和一个文本控件,在不使用include的情况下你在每个界面都需要重新在xml里面写同样的返回按钮和文本控件的顶部栏,这样的重复工作会相当的恶心。使用include标签,我们只需要把这个会被多次使用的顶部栏独立成一个xml文件,然后在需要使用的地方通过include标签引入即可:
<?xml version="1.0" encoding="utf-8"?>
<RelativeLayout xmlns:android="http://schemas.android.com/apk/res/android"
android:layout_width="match_parent"
android:id="@ id/my_title_parent_id"
android:layout_height="wrap_content" >
<TextView
android:id="@ id/title_tv"
android:layout_width="wrap_content"
android:layout_height="wrap_content"
android:layout_centerVertical="true"
android:layout_marginLeft="20dp"
android:layout_toRightOf="@ id/back_btn"
android:gravity="center"
android:text="我的title"
android:textSize="18sp" />
</RelativeLayout>
include布局文件:
<?xml version="1.0" encoding="utf-8"?>
<LinearLayout xmlns:android="http://schemas.android.com/apk/res/android"
android:layout_width="match_parent"
android:layout_height="match_parent"
android:orientation="vertical" >
<include
android:id="@ id/include_parent"
android:layout_width="match_parent"
android:layout_height="wrap_content"
layout="@layout/my_title_layout" />
<!-- 代码省略 -->
</LinearLayout>
findviewByid的用法:
// 使用include时设置的id,即R.id.my_title_ly
View titleView = findViewById(R.id.include_parent) ;
// 通过titleView找子控件
TextView titleTextView = (TextView)titleView.findViewById(R.id.title_tv) ;
titleTextView.setText("new Title");
或者:
TextView titleTextView = (TextView)findViewById(R.id.title_tv) ;
titleTextView.setText("new Title");
ViewStub
其实ViewStub就是一个宽高都为0的一个View,它默认是不可见的,只有通过调用setVisibility函数或者Inflate函数才会将其要装载的目标布局给加载出来,从而达到延迟加载的效果,这个要被加载的布局通过android:layout属性来设置。例如我们通过一个ViewStub来惰性加载一个消息流的评论列表,因为一个帖子可能并没有评论,此时我可以不加载这个评论的ListView,只有当有评论时我才把它加载出来,这样就去除了加载ListView带来的资源消耗以及延时,示例如下 :
<ViewStub
android:id="@ id/stub_import"
android:inflatedId="@ id/stub_comm_lv"
android:layout="@layout/my_comment_layout"
android:layout_width="fill_parent"
android:layout_height="wrap_content"
android:layout_gravity="bottom" / >
my_comment_layout.xml如下:
<?xml version="1.0" encoding="utf-8"?>
<ListView xmlns:android="http://schemas.android.com/apk/res/android"
android:layout_width="match_parent"
android:id="@ id/my_comm_lv"
android:layout_height="match_parent" >
</ListView>
在运行时,我们只需要控制id为stub_import的ViewStub的可见性或者调用inflate()函数来控制是否加载这个评论列表即可。示例如下 :
public class MainActivity extends Activity {
public void onCreate(Bundle b){
// main.xml中包含上面的ViewStub
setContentView(R.layout.main);
// 方式1,获取ViewStub,
ViewStub listStub = (ViewStub) findViewById(R.id.stub_import);
// 加载评论列表布局
listStub.setVisibility(View.VISIBLE);
// 获取到评论ListView,注意这里是通过ViewStub的inflatedId来获取
ListView commLv = findViewById(R.id.stub_comm_lv);
if ( listStub.getVisibility() == View.VISIBLE ) {
// 已经加载, 否则还没有加载
}
}
}
Merge
其实就是减少在include布局文件时的层级。标签是这几个标签中最让我费解的,大家可能想不到,标签竟然会是一个Activity,里面有一个LinearLayout对象:
/**
* Exercise <merge /> tag in XML files.
*/
public class Merge extends Activity {
private LinearLayout mLayout;
@Override
protected void onCreate(Bundle icicle) {
super.onCreate(icicle);
mLayout = new LinearLayout(this);
mLayout.setOrientation(LinearLayout.VERTICAL);
LayoutInflater.from(this).inflate(R.layout.merge_tag, mLayout);
setContentView(mLayout);
}
public ViewGroup getLayout() {
return mLayout;
}
}
使用merge来组织子元素可以减少布局的层级。例如我们在复用一个含有多个子控件的布局时,肯定需要一个ViewGroup来管理,例如这样 :
<FrameLayout xmlns:android="http://schemas.android.com/apk/res/android"
android:layout_width="fill_parent"
android:layout_height="fill_parent">
<ImageView
android:layout_width="fill_parent"
android:layout_height="fill_parent"
android:scaleType="center"
android:src="@drawable/golden_gate" />
<TextView
android:layout_width="wrap_content"
android:layout_height="wrap_content"
android:layout_marginBottom="20dip"
android:layout_gravity="center_horizontal|bottom"
android:padding="12dip"
android:background="#AA000000"
android:textColor="#ffffffff"
android:text="Golden Gate" />
</FrameLayout>
将该布局通过include引入时就会多引入了一个FrameLayout层级,此时结构如下 :

使用merge标签就会消除上图中蓝色的FrameLayout层级。示例如下 :
<merge xmlns:android="http://schemas.android.com/apk/res/android">
<ImageView
android:layout_width="fill_parent"
android:layout_height="fill_parent"
android:scaleType="center"
android:src="@drawable/golden_gate" />
<TextView
android:layout_width="wrap_content"
android:layout_height="wrap_content"
android:layout_marginBottom="20dip"
android:layout_gravity="center_horizontal|bottom"
android:padding="12dip"
android:background="#AA000000"
android:textColor="#ffffffff"
android:text="Golden Gate" />
</merge>

网络优化
- 不用域名,用ip直连
- 请求合并与拆分
- 请求数据的缩小:删除无用数据,开启Gzip压缩
- 精简的数据格式:json/webp/根据设备和网络环境的不同采用不同分辨率图片
- 数据缓存
- 预加载
- 连接的复用:使用http2.0 (效率提升30%)
APK瘦身
- 分析APK
- 使用Android Studio的分析器分析apk结构
- 使用lint分析无用代码和资源
- 或者使用第三方工具,如NimbleDroid/ClassShark
- 删除无用资源
- 对无用资源和代码删除
- 优化结构,对重复资源去重
- 对依赖去重,依赖多个功能类似的sdk时,只保留一个
- 去除不需要的依赖,如语言support包可能包含多种语言,配置只保留我们需要的资源等
- 开启gradle的ProGuard/Code shrinking/minifyEnabled等,自动去除不需要的资源和代码
- 压缩已用资源
- 选取适当的图片格式,如webp
- 对图片进行压缩
- 选取合适的依赖包,而不是直接依赖V7包等
- 使用微信的打包插件AndResGuard对图片进行压缩
- 使用facebook的ReDex对dex文件进行压缩
- 通过网络按需加载
如何理解android中的context

Android中Application和Activity的Context对象的区别
- 生命周期不一样
- Application 不能showDialog
- Application startActivity时必须new一个Task,即加上mIntent.setFlags(Intent.FLAG_ACTIVITY_NEW_TASK);
- Application layoutInflate直接使用默认主题,可能与当前主题不一样
APK的安装流程

1:解压文件到data/app目录下
2:资源管理器加载资源文件
3:解析解析AndroidManifest文件,并在/data/data/目录下创建对应的应用数据目录。
4:然后对dex文件进行优化,并保存在dalvik-cache目录下。
5:将AndroidManifest文件解析出的四大组件信息注册到PackageManagerService中。
6:安装完成后,发送广播。
Android Debug和Release状态的不同
调试模式允许我们为优化代码而添加许多额外的功能,这些功能在Release时都应该去掉;Release包可以为了安全等做一些额外的优化,这些优化可能比较耗时,在Debug时是不需要的
- log日志只在debug时输入,release时应该关掉(为了安全)
- 签名/混淆/压缩等在debug编译时可以加入,减少打包时间
- 可以在debug包中加入一些额外的功能辅助我们开发,如直接打印网络请求的控件,内存泄漏检测工具LeakCanary等
- 在打Release包时,除了混淆等操作,往往还需要加固操作,保证APP的安全
jar和aar的区别
Jar包里面只有代码,aar里面不光有代码还包括代码还包括资源文件,比如 drawable 文件,xml 资源文件。对于一些不常变动的 Android Library,我们可以直接引用 aar,加快编译速度
如何退出自己的APP
- 记录启动的activity
- 需要退出时调用存活activity的finish方法,并调用System.exit(0)方法
视频加密
视频加密根据场景的不同有很多种方式
- 如仅对地址加密,可以起到防盗链的目的,可以与其他方法一起使用
- 对整个文件加密,加解密时间长,不实用
- 对文件的头中尾加密,播放器可以直接跳过,破解简单,不实用
- 对视频流加密(基于苹果HLS协议的加密 基于RTPE协议)
- 关键帧加密
Android如何生成设备唯一标识
选取 DeviceId,AndroidId,Serial Number,Mac,蓝牙地址等中的一个或者几个作为种子,生成UUID。
Android如何在不压缩的情况下加载高清大图
如果单个图片非常巨大,并且还不允许压缩。比如显示:世界地图、清明上河图、微博长图等,不压缩,按照原图尺寸加载,那么屏幕肯定是不够大的,并且考虑到内存的情况,不可能一次性整图加载到内存中,所以肯定是局部加载,那么就需要用到一个类:
BitmapRegionDecoder
其次,既然屏幕显示不完,那么最起码要添加一个上下左右拖动的手势,让用户可以拖动查看。
BitmapRegionDecoder主要用于显示图片的某一块矩形区域,如果你需要显示某个图片的指定区域,那么这个类非常合适。
对于该类的用法,非常简单,既然是显示图片的某一块区域,那么至少只需要一个方法去设置图片;一个方法传入显示的区域即可;详见:
BitmapRegionDecoder提供了一系列的newInstance方法来构造对象,支持传入文件路径,文件描述符,文件的inputstrem等。
例如:
BitmapRegionDecoder bitmapRegionDecoder =BitmapRegionDecoder.newInstance(inputStream, false);
上述解决了传入我们需要处理的图片,那么接下来就是显示指定的区域。
bitmapRegionDecoder.decodeRegion(rect, options);
参数一很明显是一个rect,参数二是BitmapFactory.Options,你可以控制图片的inSampleSize,inPreferredConfig等。
Android中有哪些方法实现定时和延时任务?它们的适用场景是什么?
- 倒计时类:用
CountDownTimer - 延迟类:
- CountDownTimer,可巧妙的将countDownInterval设成和millisInFuture一样,这样就只会调用一次onTick和一次onFinish
- handler.sendMessageDelayed,可参考CountDownTimer的内部实现,简化一下,个人比较推荐这个
- TimerTask,代码写起来比较乱
- Thread.sleep,感觉这种不太好
- 定时类:
- 参照延迟类的,自己计算好要延迟多少时间
- handler.sendMessageAtTime
- AlarmManager,适用于定时比较长远的时间,例如闹铃
Application,Task和Process的区别与联系
Application
application翻译成中文时一般称为“应用”或“应用程序”,在android中,总体来说一个应用就是一组组件的集合。众所周知,android是在应用层组件化程度非常高的系统,android开发的第一课就是学习android的四大组件。当我们写完了多个组件,并且在manifest文件中注册了这些组件之后,把这些组件和组件使用到的资源打包成apk,我们就可以说完成了一个application。application和组件的关系可以在manifest文件中清晰地体现出来。如下所示:
<?xml version="1.0" encoding="utf-8"?>
<manifest android:versionCode="1"
android:versionName="1"
xmlns:android="http://schemas.android.com/apk/res/android"
package="com.example.android.myapp">
<application android:label="@string/app_name">
<activity android:name=".MyActivity" android:label="@string/app_nam">
<intent-filter>
<action android:name="android.intent.action.MAIN" />
<category android:name="android.intent.category.LAUNCHER" />
</intent-filter>
</activity>
<receiver android:name=".MyReceiver"/>
<provider android:name=".MyProvider"/>
<service android:name=".MyService"/>
</application>
</manifest>
由此可见,application是由四大组件组成的。在app安装时,系统会读取manifest的信息,将所有的组件解析出来,以便在运行时对组件进行实例化和调度。
Task(任务栈)
task是在程序运行时,只针对activity的概念。说白了,task是一组相互关联的activity的集合,它是存在于framework层的一个概念,控制界面的跳转和返回。这个task存在于一个称为back stack的数据结构中,也就是说,framework是以栈的形式管理用户开启的activity。这个栈的基本行为是,当用户在多个activity之间跳转时,执行压栈操作,当用户按返回键时,执行出栈操作。
task是可以跨应用的,这正是task存在的一个重要原因。有的Activity,虽然不在同一个app中,但为了保持用户操作的连贯性,把他们放在同一个任务中。例如,在我们的应用中的一个Activity A中点击发送邮件,会启动邮件程序的一个Activity B来发送邮件,这两个activity是存在于不同app中的,但是被系统放在一个任务中,这样当发送完邮件后,用户按back键返回,可以返回到原来的Activity A中,这样就确保了用户体验。
process
process一般翻译成进程,进程是操作系统内核中的一个概念,表示直接受内核调度的执行单位。在应用程序的角度看,我们用java编写的应用程序,运行在dalvik虚拟机中,可以认为一个运行中的dalvik虚拟机实例占有一个进程,所以,在默认情况下,一个应用程序的所有组件运行在同一个进程中。但是这种情况也有例外,即,应用程序中的不同组件可以运行在不同的进程中。只需要在manifest中用process属性指定组件所运行的进程的名字。如下所示:
<activity android:name=".MyActivity" android:label="@string/app_nam"
android:process=":remote">
</activity>
这样的话这个activity会运行在一个独立的进程中。
线程(Thread)和进程(process)的区别
进程和线程的主要差别在于它们是不同的操作系统资源管理方式。进程有独立的地址空间,一个进程崩溃后,在保护模式下不会对其它进程产生影响,而线程只是一个进程中的不同执行路径。线程有自己的堆栈和局部变量,但线程之间没有单独的地址空间,一个线程死掉(将地址空间写坏)就等于整个进程死掉,所以多进程的程序要比多线程的程序健壮,但在进程切换时,耗费资源较大,效率要差一些。但对于一些要求同时进行并且又要共享某些变量的并发操作,只能用线程,不能用进程。
1) 简而言之,一个程序至少有一个进程,一个进程至少有一个线程.
-
线程的划分尺度小于进程,使得多线程程序的并发性高。
-
另外,进程在执行过程中拥有独立的内存单元,而多个线程共享内存,从而极大地提高了程序的运行效率。
-
线程在执行过程中与进程还是有区别的。每个独立的线程有一个程序运行的入口、顺序执行序列和程序的出口。**但是线程不能够独立执行,**必须依存在应用程序中,由应用程序提供多个线程执行控制。
-
从逻辑角度来看,多线程的意义在于一个应用程序中,有多个执行部分可以同时执行。但操作系统并没有将多个线程看做多个独立的应用,来实现进程的调度和管理以及资源分配。这就是进程和线程的重要区别。
线程和进程在使用上各有优缺点:线程执行开销小,但不利于资源的管理和保护;而进程正相反。同时,线程适合于在SMP机器上运行,而进程则可以跨机器迁移。
Android中如何停止一个线程
-
设立一个volitile修饰的变量,在run中使用while循环判断该变量的值以达到停止线程的目的
-
使用**interrupt()**方法中断线程,使用try catch捕获抛出的InterruptedException异常并break跳出本线程
public class ThreadSafe extends Thread { public void run() { while (!isInterrupted()){ //非阻塞过程中通过判断中断标志来退出 try{ Thread.sleep(5*1000);//阻塞过程捕获中断异常来退出 }catch(InterruptedException e){ e.printStackTrace(); break;//捕获到异常之后,执行break跳出循环。 } } } } -
使用stop()方法,可能会导致无法预计的后果,不推荐使用
mvp与mvc以及mvvm三中常见架构的区别
mvc
View传送指令到Controller,Controller完成业务逻辑后,改变Model的状态,Model将新的数据发送到View:

- View 传送指令到 Controller
- Controller 完成业务逻辑后,要求 Model 改变状态
- Model 将新的数据发送到 View,用户得到反馈
所有通信都是单向的
mvp
View不直接与Model交互,而是通过与Presenter交互来与Model间接交互。
Presenter与View的交互是通过接口来进行的。
通常View与Presenter是一对一的,但复杂的View可能绑定多个Presenter来处理逻辑。
- 各部分之间的通信,都是双向的。
- View 与 Model 不发生联系,都通过 Presenter 传递。
- View 非常薄,不部署任何业务逻辑,称为"被动视图"(Passive View),即没有任何主动性,而 Presenter非常厚,所有逻辑都部署在那里。

对android来说 activity几乎承担了view层和controller层两种角色,并且和model层耦合严重,在逻辑复杂的界面维护起来很麻烦。
mvp模式下的activity只承担了view层的角色,controller的角色完全由presenter负责,view层和presenter层的通信通过接口实现,所以VP之间不存在耦合问题,view层与model也是完全解耦了。
presenter复用度高,可以随意搬到任何界面。
mvp模式下还方便测试维护:
可以在未完成界面的情况下实现接口调试,只需写一个Java类,实现对应的接口,presenter网络获取数据后能调用相应的方法。
相反的,在接口未完成联调的情况下正常显示界面,由presenter提供测试数据。
mvp的问题在于view层和presenter层是通过接口连接,在复杂的界面中,维护过多接口的成本很大。
解决办法是定义一些基类接口,把网络请求结果,toast等通用逻辑放在里面,然后供定义具体业务的接口继承。
mvvm
MVVM 模式将 Presenter 改名为 ViewModel,基本上与 MVP 模式完全一致。

唯一的区别是,它采用双向绑定(data-binding):View的变动,自动反映在 ViewModel,反之亦然。
listview原理及优化
ListView的实现离不开Adapter。可以这么理解:ListView中给出了数据来的时候,如何实现View的具体方式,相当于MVC中的V;而Adapter相当于MVC中的C,指挥了ListView的数据加载等行为。
提一个问题:假设ListView中有10W个条项,那内存中会缓存10W个吗?答案当然是否定的。那么是如何实现的呢?下面这张图可以清晰地解释其中的原理:

可以看到当一个View移出可视区域的时候,设为View1,它会被标记Recycle,然后可能:
- 新进入的View2与View1类型相同,那么在getView方法传入的convertView就不是null而就是View1。换句话说,View1被重用了
- 新进入的View2与View1类型不同,那么getView传入的convertView就是null,这是需要new一个View。当内存紧张时,View1就会被GC
listview的优化
以异步加载Bitmap优化为例
首先概括的说ListView优化分为三级缓存:
- 内存缓存
- 文件缓存
- 网络读取
简要概括就是在getView中,如果加载过一个图片,放入Map类型的一个MemoryCache中,如果这里获取不到,根据View被Recycle之前放入的TAG中记录的uri从文件系统中读取文件缓存。如果本地都找不到,再去网络中异步加载。
这里有几个注意的优化点:
- 从文件系统中加载图片没有内存中加载那么快,甚至可能内存中加载也不够快。因此在ListView中应设立busy标志位,当ListView滚动时busy设为true,停止各个view的图片加载。否则可能会让UI不够流畅用户体验度降低。
- 文件加载图片放在子线程实现,否则快速滑动屏幕会卡
- 开启网络访问等耗时操作需要开启新线程,应使用线程池避免资源浪费,最起码也要用AsyncTask。
- Bitmap从网络下载下来最好先放到文件系统中缓存。这样一是方便下一次加载根据本地uri直接找到,二是如果Bitmap过大,从本地缓存可以方便的使用Option.inSampleSize配合Bitmap.decodeFile(ui, options)或Bitmap.createScaledBitmap来进行内存压缩
Android为什么不允许在非UI线程更新UI
Android的UI控件不是线程安全的,在多线程中并发访问可能出现问题,比如A线程在t时刻想让textview1显示demoa,B线程并发地同时在t时刻想让textview1显示demob,这个时候就不知道该听谁的,所以索性都不给他们更新UI的权利,想要更新UI必须向UI线程发起请求,这样就不会出现并发访问的矛盾问题了。
Android中的Handler机制(Android消息机制)
Android消息机制主要是指Handler的运行机制及Handler所附带的MessageQueue和Looper的工作过程
什么是Handler机制
一套 Android 消息传递机制:

子线程中默认是没有Looper的,如果要使用Handler就必须为子线程创建Looper。如果当前线程没有Looper就会报错:Can’t create handler inside thread that has not called Looper.prepare()
主线程(UI线程)即是ActivityThread,ActivityThread被创建时会初始化Looper,所以在主线程中直接可以使用Handler。
Handler的作用
让线程延时执行
主要用到的两个方法:
- final boolean postAtTime(Runnable r, long uptimeMillis)
- final boolean postDelayed(Runnable r, long delayMillis)
让任务在其他线程中执行并返回结果
分为两个步骤:
- 在新启动的线程中发送消息
使用Handler对象的sendMessage()方法或者SendEmptyMessage()方法发送消息。
- 在主线程中获取处理消息
重写Handler类中处理消息的方法(void handleMessage(Message msg)),当新启动的线程发送消息时,消息发送到与之关联的MessageQueue。而Hanlder不断地从MessageQueue中获取并处理消息。
Handler的构造方法
① public Handler() ② public Handler(Callback callback) ③ public Handler(Looper looper) ④ public Handler(Looper looper, Callback callback)
第①个和第②个构造函数都没有传递Looper,这两个构造函数都将通过调用Looper.myLooper()获取当前线程绑定的Looper对象,然后将该Looper对象保存到名为mLooper的成员字段中。 下面来看①②个函数源码:
public Handler() {
this(null, false);
}
public Handler(Looper looper) {
this(looper, null, false);
}
//他们会调用Handler的内部构造方法:
public Handler(Callback callback, boolean async) {
if (FIND_POTENTIAL_LEAKS) {
final Class<? extends Handler> klass = getClass();
if ((klass.isAnonymousClass() || klass.isMemberClass() || klass.isLocalClass()) &&
(klass.getModifiers() & Modifier.STATIC) == 0) {
Log.w(TAG, "The following Handler class should be static or leaks might occur: "
klass.getCanonicalName());
}
}
/************************************重点:
mLooper = Looper.myLooper();//myLooper里面调用的是sThreadLocal.get(),保证每个线程只有一个Looper
if (mLooper == null) {
throw new RuntimeException(
"Can't create handler inside thread " Thread.currentThread()
" that has not called Looper.prepare()");
}
mQueue = mLooper.mQueue;
mCallback = callback;
mAsynchronous = async;
}
通过Looper.myLooper()获取了当前线程保存的Looper实例,又通过这个Looper实例获取了其中保存的MessageQueue(消息队列)。每个Handler 对应一个Looper对象,产生一个MessageQueue
-
第③个和第④个构造函数传递了Looper对象,这两个构造函数会将该Looper保存到名为mLooper的成员字段中。 下面来看③④个函数源码:
public Handler(Looper looper, Callback callback) { this(looper, callback, false); } public Handler(Looper looper) { this(looper, null, false); } public Handler(Looper looper, Callback callback, boolean async) { mLooper = looper; mQueue = looper.mQueue; mCallback = callback; mAsynchronous = async; }
第②个和第④个构造函数还传递了Callback对象,Callback是Handler中的内部接口,需要实现其内部的handleMessage方法,Callback代码如下:
public interface Callback {
/**
* @param msg A {@link android.os.Message Message} object
* @return True if no further handling is desired
*/
public boolean handleMessage(Message msg);
}
Handler.Callback是用来处理Message的一种手段,如果没有传递该参数,那么就应该重写Handler的handleMessage方法,也就是说为了使得Handler能够处理Message,我们有两种办法:
- 向Hanlder的构造函数传入一个Handler.Callback对象,并实现Handler.Callback的handleMessage方法
- 无需向Hanlder的构造函数传入Handler.Callback对象,但是需要重写Handler本身的handleMessage方法
也就是说无论哪种方式,我们都得通过某种方式实现handleMessage方法,这点与Java中对Thread的设计有异曲同工之处。
Handler发送消息的方式:

我们可以看出他们最后都调用了sendMessageAtTime(),然后返回了enqueueMessage方法,下面看一下此方法源码:
public boolean sendMessageAtTime(Message msg, long uptimeMillis) {
MessageQueue queue = mQueue;
if (queue == null) {
RuntimeException e = new RuntimeException(
this " sendMessageAtTime() called with no mQueue");
Log.w("Looper", e.getMessage(), e);
return false;
}
return enqueueMessage(queue, msg, uptimeMillis);
}
private boolean enqueueMessage(MessageQueue queue, Message msg, long uptimeMillis) {
msg.target = this;
if (mAsynchronous) {
msg.setAsynchronous(true);
}
return queue.enqueueMessage(msg, uptimeMillis);
}
这里有两点需要注意:
- msg.target = this,该代码将Message的target绑定为当前的Handler
- queue.enqueueMessage ,变量queue表示的是Handler所绑定的消息队列MessageQueue,通过调用queue.enqueueMessage(msg, uptimeMillis)我们将Message放入到消息队列中。
Looper的工作原理
Looper.prepare()
public static void prepare() {
prepare(true);
}
private static void prepare(boolean quitAllowed) {
if (sThreadLocal.get() != null) {
throw new RuntimeException("Only one Looper may be created per thread");
}
sThreadLocal.set(new Looper(quitAllowed));
}
**注意Looper是用ThreadLocal<Looper> sThreadLocal来存储Looper的,ThreadLocal底层是ThreadLocalMap,以此来保证一个Thread只有一个Looper。**该方法会调用Looper构造函数同时实例化出MessageQueue和当前thread:
private Looper(boolean quitAllowed) {
mQueue = new MessageQueue(quitAllowed);
mThread = Thread.currentThread();
}
prepare()方法中通过ThreadLocal对象实现Looper实例与线程的绑定。
Looper.loop()
public static void loop() {
final Looper me = myLooper();
if (me == null) {
throw new RuntimeException("No Looper; Looper.prepare() wasn't called on this thread.");
}
final MessageQueue queue = me.mQueue;
...
for (;;) {
Message msg = queue.next(); // might block
if (msg == null) {
// No message indicates that the message queue is quitting.
return;
}
...
try {
//***重点:******
msg.target.dispatchMessage(msg);
dispatchEnd = needEndTime ? SystemClock.uptimeMillis() : 0;
} finally {
if (traceTag != 0) {
Trace.traceEnd(traceTag);
}
}
msg.recycleUnchecked();
}
}
首先looper对象不能为空,就是说loop()方法调用必须在prepare()方法的后面。
Looper一直在不断的从消息队列中通过MessageQueue的next方法获取Message,然后通过代码msg.target.dispatchMessage(msg)让该msg所绑定的Handler(Message.target)执行dispatchMessage方法以实现对Message的处理。
Handler.dispatchMessage()
public void dispatchMessage(Message msg) {
if (msg.callback != null) {
handleCallback(msg);
} else {
if (mCallback != null) {
if (mCallback.handleMessage(msg)) {
return;
}
}
handleMessage(msg);
}
}
我们可以看到Handler提供了三种途径处理Message,而且处理有前后优先级之分:如果Message中有Runnable callback,就让Message中传入的Runable执行,否则尝试让Handler构造函数中传入的Callback的handleMessage方法处理,最后才是让Handler自身的handleMessage方法处理Message。
如何在子线程使用Handler
class Rub implements Runnable {
public Handler myHandler;
// 实现Runnable接口的线程体
@Override
public void run() {
/*①、调用Looper的prepare()方法为当前线程创建Looper对象并,
创建Looper对象时,它的构造器会自动的创建相对应的MessageQueue*/
Looper.prepare();
/*.②、创建Handler子类的实例,重写HandleMessage()方法,该方法处理除当前线程以外线程的消息*/
myHandler = new Handler() {
@Override
public void handleMessage(Message msg) {
String ms = "";
if (msg.what == 0x777) {
}
}
};
//③、调用Looper的loop()方法来启动Looper让消息队列转动起来
Looper.loop();
}
}
分三步:
1.调用Looper的prepare()方法为当前线程创建Looper对象,创建Looper对象时,它的构造器会创建与之配套的MessageQueue。
2.有了Looper之后,创建Handler子类实例,重写HanderMessage()方法,该方法负责处理来自于其他线程的消息。
3.调用Looper的looper()方法启动Looper。
然后使用这个handler实例在任何其他线程中发送消息,最终处理消息的代码都会在你创建Handler实例的线程中运行。
Handler的工作过程

Handler的send方法被调用时,它会调用MessageQueue的enqueueMessage方法,将消息放入消息队列中,当Looper发现有新消息来时,就会处理这个消息,最终Handler的handleMessage方法就会被调用。
ThreadLocal的工作原理
ThreadLocal是Java提供的用于保存同一进程中不同线程数据的一种机制。
ThreadLocal是一个线程内部的数据存储类,通过它可以在指定线程中存储数据,数据存储以后,只有在指定的线程中获取到存储数据,对于其他线程来说则无法获取到数据,即通过ThreadLocal,每个线程都能获取自己线程内部的私有变量。
示例代码:

运行结果截图:

可以看出不同线程访问的是同一个ThreadLocal,但是它们通过ThreadLocal获取的值却不一样。
主线程设置的是true,所以获取到的是true
第一个子线程设置的是false,所以获取到的是false
第二个子线程没有设置,所以获取到的是null

在上图中我们可以发现,整个ThreadLocal的使用都涉及到线程中ThreadLocalMap,虽然我们在外部调用的是ThreadLocal.set(value)方法,但本质是通过线程中的ThreadLocalMap中的set(key,value)方法,其中key为当前ThreadLocal对象,value为当前赋的值,那么通过该情况我们大致也能猜出get方法也是通过ThreadLocalMap。那么接下来我们一起来看看ThreadLocal中set与get方法的具体实现与ThreadLocalMap的具体结构。
- ThreadLocal本质是操作线程中ThreadLocalMap来实现本地线程变量的存储的
- ThreadLocalMap是采用数组的方式来存储数据,其中key(弱引用)指向当前ThreadLocal对象,value为设的值
- ThreadLocal为内存泄漏采取了处理措施,在调用ThreadLocal的get(),set(),remove()方法的时候都会清除线程ThreadLocalMap里所有key为null的Entry
- 在使用ThreadLocal的时候,我们仍然需要注意,避免使用static的ThreadLocal,分配使用了ThreadLocal后,一定要根据当前线程的生命周期来判断是否需要手动的去清理ThreadLocalMap中清key==null的Entry。
消息队列MessageQueue的工作原理

MessageQueue:消息队列,内部实现是通过一个单链表的数据结构来维护消息列表
eqeueMessage:就是向单链表中插入数据。
next:是一个无限循环的方法,如果没有消息,next方法就一直阻塞在这了
如果有消息,next方法就返回这条消息并将消息从单列表中移除。
Handler的使用套路
主线程中声明一个Handler,重写其handleMessage(Message msg)方法,通过msg.what属性的值对应到其他线程发送的Message并利用该Message拿到其他线程传过来的数据。
总结
Handler:
- 发送消息,它能把消息发送给Looper管理的MessageQueue。
- 处理消息,并负责处理Looper分给它的消息。
Message:Handler接收和处理的消息对象。
Looper: 每个线程只有一个Looper,它负责管理对应的MessageQueue,会不断地从MessageQueue取出消息,并将消息分给对应的Hanlder处理。
主线程中,系统已经初始化了一个Looper对象,因此可以直接创建Handler即可,就可以通过Handler来发送消息、处理消息。 程序自己启动的子线程,程序必须自己创建一个Looper对象,并启动它,调用Looper.prepare()方法。
prapare()方法:保证每个线程最多只有一个Looper对象。
looper()方法:启动Looper,使用一个死循环不断取出MessageQueue中的消息,并将取出的消息分给对应的Handler进行处理。
MessageQueue:由Looper负责管理,它采用先进先出的方式来管理Message。
Handler的构造方法,会首先得到当前线程中保存的Looper实例,进而与Looper实例中的MessageQueue想关联。
Handler的sendMessage方法,会给msg的target赋值为handler自身,然后加入MessageQueue中。
HandlerThread
我们知道Handler是用来异步更新UI的,更详细的说是用来做线程间的通信的,更新UI时是子线程与UI主线程之间的通信。那么现在我们要是想子线程与子线程之间的通信要怎么做呢?当然说到底也是用Handler Thread来完成(不推荐,需要自己操作Looper),Google官方很贴心的帮我们封装好了一个类,那就是HandlerThread。(类似的封装对于多线程的场景还有AsyncTask)
HandlerThread的使用方法还是比较简单的,但是我们要明白一点的是:如果一个线程要处理消息,那么它必须拥有自己的Looper,并不是Handler在哪里创建,就可以在哪里处理消息的。
如果不用HandlerThread的话,需要手动去调用Looper.prepare()和Looper.loop()这些方法。
来看看HandlerThread的使用方法:
首先新建HandlerThread并且执行start()
private HandlerThread mHandlerThread;
......
mHandlerThread = new HandlerThread("HandlerThread");
handlerThread.start();
创建Handler,使用mHandlerThread.getLooper()生成Looper:
final Handler handler = new Handler(mHandlerThread.getLooper()){
@Override
public void handleMessage(Message msg) {
System.out.println("收到消息");
}
};
然后再新建一个子线程来发送消息:
new Thread(new Runnable() {
@Override
public void run() {
try {
Thread.sleep(1000);//模拟耗时操作
handler.sendEmptyMessage(0);
} catch (InterruptedException e) {
e.printStackTrace();
}
}
}).start();
最后一定不要忘了在onDestroy释放,避免内存泄漏:
@Override
protected void onDestroy() {
super.onDestroy();
mHandlerThread.quit();
}
执行结果很简单,就是在控制台打印字符串:收到消息
Zygote
zygote是android系统的第一个java进程,zygote进程是所有java进程的父进程。
Binder
binder是什么
Binder承担了绝大部分Android进程通信的职责,可以看做是Android的血管系统,负责不同服务模块进程间的通信。
Binder往小了说可总结成一句话:
一种跨进程通信(IPC)的方式,负责进程A的数据,发送到进程B。

关于Linux的进程通信
一个进程空间分为 用户空间 & 内核空间(Kernel),即把进程内 用户 & 内核 隔离开来
二者区别:
- 进程间,用户空间的数据不可共享,所以用户空间 = 不可共享空间
- 进程间,内核空间的数据可共享,所以内核空间 = 可共享空间
所有进程共用1个内核空间
进程内 用户空间 & 内核空间 进行交互 需通过 系统调用,主要通过函数:
- copy_from_user():将用户空间的数据拷贝到内核空间
- copy_to_user():将内核空间的数据拷贝到用户空间
示意图如下:

为了保证 安全性 & 独立性,一个进程 不能直接操作或者访问另一个进程,即Android的进程是相互独立、隔离的
进程间进行数据交互、通信称为跨进程通信(IPC)
传统跨进程通信的原理是:
- 发送进程通过copy_from_user()将数据拷贝到Linux进程内核空间的缓冲区中(数据拷贝一次)
- 内核服务程序唤醒接收进程的接收线程,通过copy_to_user()将数据发送到接收进程的用户空间中最终完成数据通信(数据拷贝一次)
所以传统的跨进程通信的原理需要拷贝两次数据,这样效率就很低。
还有一个比较大的缺点是接收数据的缓存要由接收方提供,但是接收方提前不知道所要接收数据的大小,不知道开辟多大的缓存才满足需求,这时主要有两种做法:
- 尽量开辟尽可能大的空间
- 先调用API接收消息头获取消息体大小,再适当开辟空间
第一种方法浪费空间,第二种方法浪费时间,所以传统跨进程通信缺点太多。
而Binder的作用则是:连接 两个进程,实现了mmap()系统调用,主要负责 创建数据接收的缓存空间 & 管理数据接收缓存
注:传统的跨进程通信需拷贝数据2次,但Binder机制只需1次,主要是使用到了内存映射,具体下面会详细说明。
为什么要使用Binder?
主要有两个方面的原因:
性能方面
在移动设备上(性能受限制的设备,比如要省电),广泛地使用跨进程通信对通信机制的性能有严格的要求,Binder相对出传统的Socket方式,更加高效。Binder数据拷贝只需要一次,而管道、消息队列、Socket都需要2次,共享内存方式一次内存拷贝都不需要,但实现方式又比较复杂。
安全方面
Binder会验证权限,鉴定UID/PID来验证身份,保证了进程通信的安全性
还有一些好处,如实现面象对象的调用方式,在使用Binder时就和调用一个本地实例一样。
binder跨进程通信机制(模型)
Binder 跨进程通信机制 模型 基于 Client - Server 模式 :


binder驱动

跨进程通信原理图:


空间原理图:

Binder驱动 & Service Manager进程 属于 Android基础架构(即系统已经实现好了);而Client 进程 和 Server 进程 属于Android应用层(需要开发者自己实现),所以,在进行跨进程通信时,开发者只需自定义Client & Server 进程 并 显式使用上述3个步骤,最终借助 Android的基本架构功能就可完成进程间通信:

性能优化
ANR
ANR全称Application Not Responding,意思就是程序未响应。
出现场景
- 主线程被IO操作(从4.0之后网络IO不允许在主线程中)阻塞。
- 主线程中存在耗时的计算
- 主线程中错误的操作,比如Thread.wait或者Thread.sleep等
Android系统会监控程序的响应状况,一旦出现下面两种情况,则弹出ANR对话框
- 应用在5秒内未响应用户的输入事件(如按键或者触摸)
- BroadcastReceiver未在10秒内完成相关的处理
如何避免
基本的思路就是将IO操作在工作线程来处理,减少其他耗时操作和错误操作
- 使用AsyncTask处理耗时IO操作。
- 使用Thread或者HandlerThread时,调用
Process.setThreadPriority(Process.THREAD_PRIORITY_BACKGROUND)设置优先级,否则仍然会降低程序响应,因为默认Thread的优先级和主线程相同。 - 使用Handler处理工作线程结果,而不是使用Thread.wait()或者Thread.sleep()来阻塞主线程。
Activity的onCreate和onResume回调中尽量避免耗时的代码BroadcastReceiver中onReceive代码也要尽量减少耗时,建议使用IntentService处理。
如何改善
通常100到200毫秒就会让人察觉程序反应慢,为了更加提升响应,可以使用下面的几种方法
- 如果程序正在后台处理用户的输入,建议使用让用户得知进度,比如使用ProgressBar控件。
- 程序启动时可以选择加上欢迎界面,避免让用户察觉卡顿。
- 使用
Systrace和TraceView找出影响响应的问题。
如果开发机器上出现问题,我们可以通过查看/data/anr/traces.txt即可,最新的ANR信息在最开始部分。
OOM(Out Of Memory)
当内存占有量超过了虚拟机的分配的最大值时就会产生内存溢出(VM里面分配不出更多的page)。 一般出现情况:加载的图片太多或图片过大时、分配特大的数组、内存相应资源过多没有来不及释放。
常见的内存泄漏(举例)
- 不恰当的使用static变量(或者向static集合中添加数据却忘了必要时移除数据)
- 忘记关闭各种连接,如IO流等
- 不恰当的内部类:因为内部类持有外部类的引用,当内部类存活时间较长时,导致外部类也不能正确的回收(常发生在使用Handler的时候)
OOM异常是否可以被try…catch捕获
- 在发生地点可以捕获
- 但是OOM往往是由于内存泄漏造成的,泄漏的部分多数情况下不在try语句块里,所以catch后不久就会再次发生OOM
- 对待OOM的方案应该是找到内存泄漏的地方以及优化内存的占用
如何避免内存泄漏
-
在内存引用上做处理
软引用是主要用于内存敏感的高速缓存。在jvm报告内存不足之前会清除所有的软引用,这样以来gc就有可能收集软引用可及的对象,可能解决内存吃紧问题,避免内存溢出。什么时候会被收集取决于gc的算法和gc运行时可用内存的大小。
-
对图片做边界压缩,配合软引用使用
if(bitmapObject.isRecycled()==false) //如果没有回收 bitmapObject.recycle(); -
显式的调用GC来回收内存
-
优化Dalvik虚拟机的堆内存分配
堆(HEAP)是VM中占用内存最多的部分,通常是动态分配的。堆的大小不是一成不变的,通常有一个分配机制来控制它的大小。比如初始的HEAP是4M大,当4M的空间被占用超过75%的时候,重新分配堆为8M大;当8M被占用超过75%,分配堆为16M大。倒过来,当16M的堆利用不足30%的时候,缩减它的大小为8M大。重新设置堆的大小,尤其是压缩,一般会涉及到内存的拷贝,所以变更堆的大小对效率有不良影响。
一般涉及到三个参数:max heap size, min heap size, heap utilization(堆利用率)
Max Heap Size,是堆内存的上限值,Android的缺省值是16M(某些机型是24M),对于普通应用这是不能改的。函数setMinimumHeapSize其实只是改变了堆的下限值,它可以防止过于频繁的堆内存分配,当设置最小堆内存大小超过上限值时仍然采用堆的上限值,对于内存不足没什么作用。
setTargetHeapUtilization(float newTarget) 可以设定内存利用率的百分比,当实际的利用率偏离这个百分比的时候,虚拟机会在GC的时候调整堆内存大小,让实际占用率向个百分比靠拢。
-
增强程序堆内存的处理效率
//在程序onCreate时就可以调用 即可 private final static floatTARGET_HEAP_UTILIZATION = 0.75f; VMRuntime.getRuntime().setTargetHeapUtilization(TARGET_HEAP_UTILIZATION); //设置堆内存的利用率为75% -
设置堆内存的大小
private final static int CWJ_HEAP_SIZE = 6* 1024* 1024 ; //设置最小heap内存为6MB大小 VMRuntime.getRuntime().setMinimumHeapSize(CWJ_HEAP_SIZE);
-
-
用LruCache 和 AsyncTask<>解决
从cache中去取Bitmap,如果取到Bitmap,就直接把这个Bitmap设置到ImageView上面。 如果缓存中不存在,那么启动一个task去加载(可能从文件来,也可能从网络)。
SOF
SOF即堆栈溢出 StackOverflow
StackOverflowError 的定义: 当应用程序递归太深而发生堆栈溢出时,抛出该错误。
因为栈一般默认为1-2M,一旦出现死循环或者是大量的递归调用,在不断的压栈过程中,造成栈容量超过1m而导致溢出。
栈溢出的原因:
递归调用
大量循环或死循环
全局变量是否过多
数组、List、map数据过大
如何减小内存的使用
在实践操作当中,可以从四个方面着手减小内存使用:
- 减小对象的内存占用(使用轻量级对象)
- 内存对象的重复利用(复用对象)
- 内存使用策略优化
减小对象的内存占用
-
使用更加轻量级的数据结构:例如,我们可以考虑使用ArrayMap/SparseArray而不是HashMap等传统数据结构,相比起Android系统专门为移动操作系统编写的ArrayMap容器,在大多数情况下,HashMap都显示效率低下,更占内存。另外,SparseArray更加高效在于,避免了对key与value的自动装箱,并且避免了装箱后的解箱。 -
避免使用Enum:在Android中应该尽量使用int来代替Enum,因为使用Enum会导致编译后的dex文件大小增大,并且使用Enum时,其运行时还会产生额外的内存占用。 -
减小Bitmap对象的内存占用:inBitmap:如果设置了这个字段,Bitmap在加载数据时可以复用这个字段所指向的bitmap的内存空间。但是,内存能够复用也是有条件的。比如,在Android 4.4(API level 19)之前,只有新旧两个Bitmap的尺寸一样才能复用内存空间。Android 4.4开始只要旧 Bitmap 的尺寸大于等于新的 Bitmap 就可以复用了。inSampleSize:缩放比例,在把图片载入内存之前,我们需要先计算出一个合适的缩放比例,避免不必要的大图载入。decode format:解码格式,选择ARGB_8888RBG_565ARGB_4444ALPHA_8,存在很大差异。
ARGB_4444:每个像素占四位,即A=4,R=4,G=4,B=4,那么一个像素点占4 4 4 4=16位 ARGB_8888:每个像素占四位,即A=8,R=8,G=8,B=8,那么一个像素点占8 8 8 8=32位 RGB_565:每个像素占四位,即R=5,G=6,B=5,没有透明度,那么一个像素点占5 6 5=16位 ALPHA_8:每个像素占四位,只有透明度,没有颜色。
-
使用更小的图片:在设计给到资源图片的时候,我们需要特别留意这张图片是否存在可以压缩的空间,是否可以使用一张更小的图片。尽量使用更小的图片不仅仅可以减少内存的使用,还可以避免出现大量的InflationException。假设有一张很大的图片被XML文件直接引用,很有可能在初始化视图的时候就会因为内存不足而发生InflationException,这个问题的根本原因其实是发生了OOM。
内存对象的重复使用
大多数对象的复用,最终实施的方案都是利用对象池技术,要么是在编写代码的时候显式的在程序里面去创建对象池,然后处理好复用的实现逻辑,要么就是利用系统框架既有的某些复用特性达到减少对象的重复创建,从而减少内存的分配与回收。
复用系统自带资源:Android系统本身内置了很多的资源,例如字符串/颜色/图片/动画/样式以及简单布局等等,这些资源都可以在应用程序中直接引用。这样做不仅仅可以减少应用程序的自身负重,减小APK的大小,另外还可以一定程度上减少内存的开销,复用性更好。但是也有必要留意Android系统的版本差异性,对那些不同系统版本上表现存在很大差异,不符合需求的情况,还是需要应用程序自身内置进去。ListView ViewHodlerBitmap对象的复用:在ListView与GridView等显示大量图片的控件里面需要使用LRU的机制来缓存处理好的Bitmap。inBitmap:使用inBitmap属性可以告知Bitmap解码器去尝试使用已经存在的内存区域,新解码的bitmap会尝试去使用之前那张bitmap在heap中所占据的pixel data内存区域,而不是去问内存重新申请一块区域来存放bitmap。
- 使用inBitmap,在4.4之前,只能重用相同大小的bitmap的内存区域,而4.4之后你可以重用任何bitmap的内存区域,只要这块内存比将要分配内存的bitmap大就可以。这里最好的方法就是使用LRUCache来缓存bitmap,后面来了新的bitmap,可以从cache中按照api版本找到最适合重用的bitmap,来重用它的内存区域。
- 新申请的bitmap与旧的bitmap必须有相同的解码格式
- 避免在onDraw方法里面执行对象的创建:类似onDraw等频繁调用的方法,一定需要注意避免在这里做创建对象的操作,因为他会迅速增加内存的使用,而且很容易引起频繁的gc,甚至是内存抖动。
StringBuilder:在有些时候,代码中会需要使用到大量的字符串拼接的操作,这种时候有必要考虑使用StringBuilder来替代频繁的“ ”。
内存优化策略
- 综合考虑设备内存阈值与其他因素设计合适的缓存大小
onLowMemory():Android系统提供了一些回调来通知当前应用的内存使用情况,通常来说,当所有的background应用都被kill掉的时候,forground应用会收到onLowMemory()的回调。在这种情况下,需要尽快释放当前应用的非必须的内存资源,从而确保系统能够继续稳定运行。onTrimMemory():Android系统从4.0开始还提供了onTrimMemory()的回调,当系统内存达到某些条件的时候,所有正在运行的应用都会收到这个回调,同时在这个回调里面会传递以下的参数,代表不同的内存使用情况,收到onTrimMemory()回调的时候,需要根据传递的参数类型进行判断,合理的选择释放自身的一些内存占用,一方面可以提高系统的整体运行流畅度,另外也可以避免自己被系统判断为优先需要杀掉的应用- 资源文件需要选择合适的文件夹进行存放:例如我们只在
hdpi的目录下放置了一张 100 × 100 100times100 100×100的图片,那么根据换算关系,xxhdpi的手机去引用那张图片就会被拉伸到 200 × 200 200times200 200×200。需要注意到在这种情况下,内存占用是会显著提高的。对于不希望被拉伸的图片,需要放到assets或者nodpi的目录下。 - 谨慎使用static对象
- 优化布局层次,减少内存消耗
- 使用FlatBuffer等工具序列化数据
- 谨慎使用依赖注入框架
- 使用ProGuard来剔除不需要的代码
Bitmap与OOM
图片是一个很耗内存的资源,因此经常会遇到OOM。比如从本地文件中读取图片,然后在GridView中显示出来,如果不做处理,OOM就极有可能发生。
Bitmap引起OOM的原因
- 图片使用完成后,没有及时的释放,导致Bitmap占用的内存越来越大,而安卓提供给Bitmap的内存是有一定限制的,当超出该内存时,自然就发生了OOM
- 图片过大
这里的图片过大是指加载到内存时所占用的内存,并不是图片自身的大小。而图片加载到内存中时所占用的内存是根据图片的分辨率以及它的配置(ARGB值)计算的。举个例子:
假如有一张分辨率为2048x1536的图片,它的配置为ARGB_8888,那么它加载到内存时的大小就是2048x1526x4/1024/1024=12M.,因此当将这张图片设置到ImageView上时,将可能出现OOM。
ARGB表示图片的配置,分表代表:透明度、红色、绿色和蓝色。这几个参数的值越高代表图像的质量越好,那么也就越占内存。就拿ARGB_8888来说,A、R、G、B这几个参数分别占8位,那么总共占32位,代表一个像素点占32位大小即4个字节,那么一个100x100分辨率的图片就占了100x100x4/1024/1024=0.04M的大小的空间。
高效加载Bitmap
当将一个图片加载到内存,在UI上呈现时,需要考虑一下几个因素:
- 预计加载完整张图片所需要的内存空间
- 呈现这张图片时控件的大小
- 屏幕大小与屏幕像素密度
如果我们要加载的图片的分辨率比较大,而呈现它的控件(比如ImageView)比较小,那我们如果直接将这张图片加载到这个控件上显然是不合适的,因此我们需要对图片的分辨率就行压缩。如何去进行图片的压缩呢?
BitmapFactory提供了四种解码(decode)的方法(decodeByteArray(), decodeFile(), decodeResource(),decodeStream()),每一种方法都可以通过BitmapFactory.Options设置一些附加的标记,以此来指定解码选项。
Options有一个inJustDecodeBunds属性,当我们将其设置为true时,表示此时并不加载Bitmap到内存中,而是返回一个null,但是此时我们可以通过options获取到当前bitmap的宽和高,根据这个宽和高,我们再根据目标宽和高计算出一个合适的采样率采样率inSampleSize ,然后将其赋值给Options.inSampleSize属性,这样在加载图片的时候,将会得到一个压缩的图片到内存中。以下是示例代码:
public static Bitmap decodeSampledBitmapFromResource(Resources res, int resId,
int reqWidth, int reqHeight) {
// 第一次加载时 将inJustDecodeBounds设置为true 表示不真正加载图片到内存
final BitmapFactory.Options options = new BitmapFactory.Options();
options.inJustDecodeBounds = true;
BitmapFactory.decodeResource(res, resId, options);
// 根据目标宽和高 以及当前图片的大小 计算出压缩比率
options.inSampleSize = calculateInSampleSize(options, reqWidth, reqHeight);
// 将inJustDecodeBounds设置为false 真正加载图片 然后根据压缩比率压缩图片 再去解码
options.inJustDecodeBounds = false;
return BitmapFactory.decodeResource(res, resId, options);
}
//计算压缩比率 android官方提供的算法
public static int calculateInSampleSize(
BitmapFactory.Options options, int reqWidth, int reqHeight) {
// Raw height and width of image
final int height = options.outHeight;
final int width = options.outWidth;
int inSampleSize = 1;
if (height > reqHeight || width > reqWidth) {
//将当前宽和高 分别减小一半
final int halfHeight = height / 2;
final int halfWidth = width / 2;
// Calculate the largest inSampleSize value that is a power of 2 and keeps both
// height and width larger than the requested height and width.
while ((halfHeight / inSampleSize) > reqHeight
&& (halfWidth / inSampleSize) > reqWidth) {
inSampleSize *= 2;
}
}
return inSampleSize;
}
采样率与图片分辨率压缩大小的关系是这样的:
- 如果inSample=1则表明与原图一样
- 如果inSample=2则表示宽和高均缩小为1/2
- nSample的值一般为2的幂次方
假如 一个分辨率为2048x1536的图片,如果设置 inSampleSize 为4,那么会产出一个大约512x384大小的Bitmap。加载这张缩小的图片仅仅使用大概0.75MB的内存,如果是加载完整尺寸的图片,那么大概需要花费12MB(前提都是Bitmap的配置是 ARGB_8888.
缓存Bitmap
当需要加载大量的图片时,图片的缓存机制就特别重要。因为在移动端,用户大多都是使用的移动流量,如果每次都从网络获取图片,一是会耗费大量的流量,二是在网络不佳的时候加载会非常的慢,用户体验均不好。因此需要定义一种缓存策略可以应对上述问题。关于图片的缓存通常有两种:
- 内存缓存,对应的缓存算法是LruCache<k,v>(近期最少使用算法),Android提供了该算法。
LruCache是一个泛型类,它的内部采用一个LinkedHashMap以强引用的方式存储外界的缓存对象,其提供了get和put方法来完成缓存的获取和添加操作,当缓存满时,LruCache会移除较早使用的缓存对象,然后再添加新的缓存对象。
补充:之所以使用LinkedHashMap来实现LruCache是因为LinkedHashMap内部采用了双向链表的方式,它可以以访问顺序进行元素的排序。比如通过get方法获取了一个元素,那么就将这个元素放到链表的尾部,通过不断的get操作就得到了一个访问顺序的链表,这样位于链表头部的就是较早的元素。因此非常适合于LruCache算法的思想,在缓存满时,将链表头部的对象移除即可。LruCache经典使用方式:
//app最大可用内存
int maxMemory = (int) (Runtime.getRuntime().maxMemory()/1024);
//缓存大小
int cacheSize = maxMemory/8;
mMemoryCache = new LruCache<String,Bitmap>(cacheSize) {
//计算缓存对象的大小
@Override
protected int sizeOf(String key, Bitmap value) {
return value.getRowBytes()*value.getHeight()/1024;
}
};
//获取缓存对象
mMemoryCache.get(key);
//添加缓存对象
mMemoryCache.put(key,bitmap);
- 磁盘缓存,对应的缓存算法是DiskLruCache,虽然不是官方提供的,但得到官方的认可。
使用Bitmap时的一些优化方法
- 对图片采用软引用,调用recycle,及时的回收Bitmap所占用的内存。比如:View如果使用了bitmap,就应该在这个View不再绘制了的时候回收;如果Activity使用了bitmap,就可以在onStop或者onDestroy方法中回收。
- 对高分辨率图片进行压缩,详情参见高效加载Bitmap部分
- 关于ListView和GridView加载大量图片时的优化 :
- 不要在getView方法中执行耗时操作,比如加载Bitmap,应将加载动作放到一个异步任务中,比如AsyncTask
- 在快速滑动列表的时候,停止加载Bitmap,当用户停止滑动时再去加载。因为当用户快速上下滑动时,如果去加载Bitmap的话可能会产生大量的异步任务,会造成线程池的拥堵以及大量的更新UI操作,因此会造成卡顿。
- 对当前的Activity开启硬件加速。
- 为防止因异步下载图片而造成错位问题,对ImageView设置Tag,将图片的Url作为tag的标记,当设置图片时,去判断当前ImageView的tag是否等于当前的图片的url,如果相当则显示否则的话不予加载。
在追求效率的情况下大家一般用Glide框架比较多,Glide不仅可以加载显示图片还可以加载显示视频,但是只能够显示手机本地的视频,如果需要显示网络上的视频的话需要另寻他法。
卡顿优化
导致Android界面滑动卡顿主要有两个原因:
- UI线程(main)有耗时操作
- 视图渲染时间过长,导致卡顿
众所周知,界面的流畅度主要依赖FPS这个值,这个值是通过(1s/渲染1帧所花费的时间)计算所得,FPS值越大视频越流畅,所以就需要渲染1帧的时间能尽量缩短。正常流畅度的FPS值在60左右,即渲染一帧的时间不应大于16 ms。
如果想让应用流畅运行 :
- 不要阻塞UI线程;
- 不要在UI线程之外操作UI;
- 减少UI嵌套层级
针对界面切换卡顿,一般出现在组件初始化的地方。屏幕滑动卡顿,ui嵌套层级,还有图片加载,图片的话,滑动不加载,监听scrollListener。
推送机制
轮询
客户端隔一段时间就去服务器上获取一下信息,看是否有更新的信息出现,这就是轮询。我们可以通过AlarmManager来管理时间,当然时间的设置策略也是十分重要的,由于每次轮询都需要建立和释放TCP连接,所以在移动网络情况下耗电量相当大。
针对不同应用的需求,有的可以每5分钟查询一次或者每10分钟查询一次,但是这种策略的电量和流量消耗十分严重。我们可以使用退避法(暂时这么说),比如第一次我们每隔2分钟查询一次数据,如果没有数据,就将查询间隔加倍。
同时进程的保活也十分重要,这部分的知识参照进程保活。
长连接
客户端主动和服务器建立TCP长连接之后,客户端定期向服务器发送心跳包,有消息的时候,服务器直接通过这个已经建立好的TCP连接通知客户端。
长连接就是 建立连接之后,不主动断开。双方互相发送数据,发完了也不主动断开连接,之后有需要发送的数据就继续通过这个连接发送。
影响TCP连接寿命的因素
NAT超时
因为 IPv4 的 IP 量有限,运营商分配给手机终端的 IP 是运营商内网的 IP,手机要连接 Internet,就需要通过运营商的网关做一个网络地址转换(Network Address Translation,NAT)。简单的说运营商的网关需要维护一个外网 IP、端口到内网 IP、端口的对应关系,以确保内网的手机可以跟 Internet 的服务器通讯。
大部分移动无线网络运营商都在链路一段时间没有数据通讯时,会淘汰 NAT 表中的对应项,造成链路中断。
DHCP租期
目前测试发现安卓系统对DHCP的处理有Bug,DHCP租期到了不会主动续约并且会继续使用过期IP,这个问题会造成TCP长连接偶然的断连。
网络状态变化
手机网络和WIFI网络切换、网络断开和连上等情况有网络状态的变化,也会使长连接变为无效连接,需要监听响应的网络状态变化事件,重新建立Push长连接。
心跳包
TCP长连接本质上不需要心跳包来维持,其主要是为了防止上面提到的NAT超时,既然一些NAT设备判断是否淘汰NAT映射的依据是一定时间没有数据,那么客户端就主动发一个数据,这样就能维持TCP长连接。
当然,如果仅仅是为了防止NAT超时,可以让服务器来发送心跳包给客户端,不过这样做有个弊病就是,万一连接断了,服务器就再也联系不上客户端了。所以心跳包必须由客户端发送,客户端发现连接断了,还可以尝试重连服务器。
时间间隔
发送心跳包势必要先唤醒设备,然后才能发送,如果唤醒设备过于频繁,或者直接导致设备无法休眠,会大量消耗电量,而且移动网络下进行网络通信,比在wifi下耗电得多。所以这个心跳包的时间间隔应该尽量的长,最理想的情况就是根本没有NAT超时,比如刚才我说的两台在同一个wifi下的电脑,完全不需要心跳包。这也就是网上常说的长连接,慢心跳。
现实是残酷的,根据网上的一些说法,中移动2/3G下,NAT超时时间为5分钟,中国电信3G则大于28分钟,理想的情况下,客户端应当以略小于NAT超时时间的间隔来发送心跳包。
心跳包和轮询的区别
- 轮询是为了获取数据,而心跳是为了保活TCP连接。
- 轮询得越频繁,获取数据就越及时,心跳的频繁与否和数据是否及时没有直接关系。
- 轮询比心跳能耗更高,因为一次轮询需要经过TCP三次握手,四次挥手,单次心跳不需要建立和拆除TCP连接。
进程保活
进程分类
Android 系统将尽量长时间地保持应用进程,但为了新建进程或运行更重要的进程,最终需要清除旧进程来回收内存。 为了确定保留或终止哪些进程,系统会根据进程中正在运行的组件以及这些组件的状态,将每个进程放入“重要性层次结构”中。 必要时,系统会首先消除重要性最低的进程,然后是重要性略逊的进程,依此类推,以回收系统资源。
重要性层次结构一共有 5 级。以下列表按照重要程度列出了各类进程(第一个进程最重要,将是最后一个被终止的进程):
前台进程
目前正在屏幕上显示的进程和一些系统进程。举例来说,Dialer Storage,Google Search等系统进程就是前台进程;再举例来说,当你运行一个程序,如浏览器,当浏览器界面在前台显示时,浏览器属于前台进程 (foreground),但一旦你按home回到主界面,浏览器就变成了后台程序(background)。我们最不希望终止的进程就是前台进程。
通常,在任意给定时间前台进程都为数不多。只有在内存不足以支持它们同时继续运行这一万不得已的情况下,系统才会终止它们。 此时,设备往往已达到内存分页状态,因此需要终止一些前台进程来确保用户界面正常响应。-
可见进程
没有任何前台组件,但仍会影响用户在屏幕上所见内容的进程。 可见进程是一些不在前台,但用户依然可见的进程,举个例来说:widget、输入法等,都属于visible。这 部分进程虽然不在前台,但与我们的使用也密切相关,我们也不希望它们被终止(你肯定不希望时钟、天气,新闻等widget被终止,那它们将无法同步,你也 不希望输入法被终止,否则你每次输入时都需要重新启动输入法)
可见进程被视为是极其重要的进程,除非为了维持所有前台进程同时运行而必须终止,否则系统不会终止这些进程。
服务进程
正在运行已使用 startService() 方法启动的服务且不属于上述两个更高类别进程的进程。尽管服务进程与用户所见内容没有直接关联,但是它们通常在执行一些用户关心的操作(例如,在后台播放音乐或从网络下载数据)。因此,除非内存不足以维持所有前台进程和可见进程同时运行,否则系统会让服务进程保持运行状态。
后台进程
就是我们通常意义上理解的启动后被切换到后台的进程,如浏览器,阅读器等。当程序显示在屏幕上时,他所运行的进程即为前台进程 (foreground),一旦我们按home返回主界面(注意是按home,不是按back),程序就驻留在后台,成为后台进程 (background)。后台进程的管理策略有多种:有较为积极的方式,一旦程序到达后台立即终止,这种方式会提高程序的运行速度,但无法加速程序的再 次启动;也有较消极的方式,尽可能多的保留后台程序,虽然可能会影响到单个程序的运行速度,但在再次启动已启动的程序时,速度会有所提升。这里就需要用户 根据自己的使用习惯找到一个平衡点
空进程
没有任何东西在内运行的进程,有些程序,比如BTE,在程序退出后,依然会在进程中驻留一个空进程,这个进程里没有任何数据在运行,作用往往是提高该程序下次的启动速度或者记录程序的一些历史信息。这部分进程无疑是应该最先终止的。
不含任何活动应用组件的进程。保留这种进程的的唯一目的是用作缓存,以缩短下次在其中运行组件所需的启动时间。 为使总体系统资源在进程缓存和底层内核缓存之间保持平衡,系统往往会终止这些进程。
保活的基本概念
当前Android进程保活手段主要分为 黑、白、灰 三种,其大致的实现思路如下:
- 黑色保活:不同的app进程,用广播相互唤醒(包括利用系统提供的广播进行唤醒)
- 白色保活:启动前台Service
- 灰色保活:利用系统的漏洞启动前台Service
还有一种就是控制Service.onStartCommand的返回值,使用
START_STICKY可以在一定程度上保活。
黑色保活
所谓黑色保活,就是利用不同的app进程使用广播来进行相互唤醒。举个3个比较常见的场景:
- 场景1:开机,网络切换、拍照、拍视频时候,利用系统产生的广播唤醒app。
- 场景2:接入第三方SDK也会唤醒相应的app进程,如微信sdk会唤醒微信,支付宝sdk会唤醒支付宝。由此发散开去,就会直接触发了下面的场景3。
- 场景3:假如你手机里装了支付宝、淘宝、天猫、UC等阿里系的app,那么你打开任意一个阿里系的app后,有可能就顺便把其他阿里系的app给唤醒了。
白色保活
白色保活手段非常简单,就是调用系统api启动一个前台的Service进程,这样会在系统的通知栏生成一个Notification,用来让用户知道有这样一个app在运行着,哪怕当前的app退到了后台。如网易云音乐。
灰色保活
它是利用系统的漏洞来启动一个前台的Service进程,与普通的启动方式区别在于,它不会在系统通知栏处出现一个Notification,看起来就如同运行着一个后台Service进程一样。这样做带来的好处就是,用户无法察觉到你运行着一个前台进程(因为看不到Notification),但你的进程优先级又是高于普通后台进程的。
API < 18,启动前台Service时直接传入new Notification();API >= 18,同时启动两个id相同的前台Service,然后再将后启动的Service做stop处理;
public class GrayService extends Service {
private final static int GRAY_SERVICE_ID = 1001;
@Override
public int onStartCommand(Intent intent, int flags, int startId) {
if (Build.VERSION.SDK_INT < 18) {
startForeground(GRAY_SERVICE_ID, new Notification());//API < 18 ,此方法能有效隐藏Notification上的图标
} else {
Intent innerIntent = new Intent(this, GrayInnerService.class);
startService(innerIntent);
startForeground(GRAY_SERVICE_ID, new Notification());
}
return super.onStartCommand(intent, flags, startId);
}
...
...
/**
* 给 API >= 18 的平台上用的灰色保活手段
*/
public static class GrayInnerService extends Service {
@Override
public int onStartCommand(Intent intent, int flags, int startId) {
startForeground(GRAY_SERVICE_ID, new Notification());
stopForeground(true);
stopSelf();
return super.onStartCommand(intent, flags, startId);
}
}
}
Android中的内存管理
从操作系统的角度来说,内存就是一块数据存储区域,是可被操作系统调度的资源。在多任务(进程)的OS中,内存管理尤为重要,OS需要为每一个进程合理的分配内存资源。所以可以从OS对内存和回收两方面来理解内存管理机制。
- 分配机制:为每一个任务(进程)分配一个合理大小的内存块,保证每一个进程能够正常的运行,同时确保进程不会占用太多的内存。
- 回收机制:当系统内存不足的时候,需要有一个合理的回收再分配机制,以保证新的进程可以正常运行。回收时杀死那些正在占用内存的进程,OS需要提供一个合理的杀死进程机制。
同样作为一个多任务的操作系统,Android系统对内存管理有有一套自己的方法,手机上的内存资源比PC更少,需要更加谨慎的管理内存。理解Android的内存分配机制有助于我们写出更高效的代码,提高应用的性能。
下面分别从 分配 和 回收 两方面来描述Android的内存管理机制:
分配机制
Android为每个进程分配内存时,采用弹性的分配方式,即刚开始并不会给应用分配很多的内存,而是给每一个进程分配一个“够用”的内存大小。这个大小值是根据每一个设备的实际的物理内存大小来决定的。随着应用的运行和使用,Android会为进程分配一些额外的内存大小。但是分配的大小是有限度的,系统不可能为每一个应用分配无限大小的内存。
总之,Android系统需要最大限度的让更多的进程存活在内存中,以保证用户再次打开应用时减少应用的启动时间,提高用户体验。
回收机制
Android对内存的使用方式是“尽最大限度的使用”,只有当内存不足的时候,才会杀死其它进程来回收足够的内存。但Android系统否可能随便的杀死一个进程,它也有一个机制杀死进程来回收内存。
Android杀死进程有两个参考条件:
1. 进程优先级
Android为每一个进程分配了优先组的概念,优先组越低的进程,被杀死的概率就越大。根据进程的重要性,划分为5级:
1)前台进程(Foreground process)
用户当前操作所必需的进程。通常在任意给定时间前台进程都为数不多。只有在内存不足以支持它们同时继续运行这一万不得已的情况下,系统才会终止它们。
2)可见进程(Visible process)
没有任何前台组件、但仍会影响用户在屏幕上所见内容的进程。可见进程被视为是极其重要的进程,除非为了维持所有前台进程同时运行而必须终止,否则系统不会终止这些进程。
3)服务进程(Service process)
尽管服务进程与用户所见内容没有直接关联,但是它们通常在执行一些用户关心的操作(例如,在后台播放音乐或从网络下载数据)。因此,除非内存不足以维持所有前台进程和可见进程同时运行,否则系统会让服务进程保持运行状态。
4)后台进程(Background process)
后台进程对用户体验没有直接影响,系统可能随时终止它们,以回收内存供前台进程、可见进程或服务进程使用。 通常会有很多后台进程在运行,因此它们会保存在 LRU 列表中,以确保包含用户最近查看的 Activity 的进程最后一个被终止。如果某个 Activity 正确实现了生命周期方法,并保存了其当前状态,则终止其进程不会对用户体验产生明显影响,因为当用户导航回该 Activity 时,Activity 会恢复其所有可见状态。
5)空进程(Empty process)
不含任何活动应用组件的进程。保留这种进程的的唯一目的是用作缓存,以缩短下次在其中运行组件所需的启动时间。 为使总体系统资源在进程缓存和底层内核缓存之间保持平衡,系统往往会终止这些进程。
通常,前面三种进程不会被杀死。
2. 回收收益
当Android系统开始杀死LRU缓存中的进程时,系统会判断每个进程杀死后带来的回收收益。因为Android总是倾向于杀死一个能回收更多内存的进程,从而可以杀死更少的进程,来获取更多的内存。杀死的进程越少,对用户体验的影响就越小。
为什么App要符合内存管理机制?
在Android系统中,符合内存管理机制的App,对Android系统和App来说,是一个双赢的过程。如何每一个App都遵循这个规则,那么Android系统会更加流畅,也会带来更好的用户体验,App也可以更长时间的驻留在内存中。
如果真的需要很多内存,可以采用多进程的方式。
如何编写符合Android内存管理机制的App?
一个遵循Android内存管理机制的App应该具有以下几个特点:
1)更少的占用内存;
2)在合适的时候,合理的释放系统资源。
3)在系统内存紧张的情况下,能释放掉大部分不重要的资源,来为Android系统提供可用的内存。
4)能够很合理的在特殊生命周期中,保存或者还原重要数据,以至于系统能够正确的重要恢复该应用。
因此,在开发过程中要做到:
- 避免创建不必要的对象。
- 在合适的生命周期中,合理的管理资源。
- 在系统内存不足时,主动释放更多的资源。
开发时,应该如何注意App的内存管理呢?
1)减少内存资源占用
比如,使用StringBuffer,int等更少内存占用的数据结构。
2)内存溢出
主要是Bitmap。解决办法是:减少每个对象占用的内存,如图片压缩等;申请大内存。
3)内存泄露
内存泄露是指本来该被GC回收后还给系统的内存,并没有被GC回收。多数是因为不合理的对象引用造成的。
解决这种问题:1、通过各种内存分析工具,比如MAT,分析运行时的内存映像文件,找出造成内存泄露的代码,并修改。2、适当的使用WeakReference。
Intent
Intent的介绍
Intent的中文意思是“意图,意向”,在Android中提供了Intent机制来协助应用间的交互与通讯,Intent负责对应用中一次操作的动作、动作涉及数据、附加数据进行描述,Android则根据此Intent的描述,负责找到对应的组件,将 Intent传递给调用的组件,并完成组件的调用。Intent不仅可用于应用程序之间,也可用于应用程序内部的Activity/Service之间的交互。因此,可以将Intent理解为**不同组件之间通信的“媒介”**专门提供组件互相调用的相关信息。
Intent的七大属性
第一类:启动,有ComponentName(显式),Action(隐式),Category(隐式)。
第二类:传值,有Data(隐式),Type(隐式),Extra(隐式、显式)。
第三类:启动模式,有Flag。
1.ComponentName(显式Intent)
下面我们来看一个简单的例子:跳转到另一个Activity
Intent intent = new Intent();
ComponentName componentName = new ComponentName(MainActivity.this,OtherActivity.class);
intent.setComponent(componentName);
startActivity(intent);
上面等同于下面两个:
Intent intent = new Intent();
intent.setClass(MainActivity.this,OtherActivity.class);
startActivity(intent);
一般我们写成:
Intent intent = new Intent(MainActivity.this, OtherActivity.class);
startActivity(intent);
2.Action跟Category(隐式Intent)
因为在实际开发中,Action大多时候都是和Category一起使用的,所以这里我们将这两个放在一起来讲解。Intent中的Action我们在使用广播的时候用的比较多,在Activity中,我们可以通过设置Action来隐式的启动一个Activity,比如我们有一个ThirdActivity,我们在清单文件中做如下配置:
<activity android:name=".ThirdActivity">
<intent-filter>
<category android:name="android.intent.category.DEFAULT"/>
<action android:name="com.yjn.ThirdActivity"/>
</intent-filter>
</activity>
然后响应:
Intent intent = new Intent();
intent.setAction("com.yjn.ThirdActivity");
startActivity(intent);
当然可以写简单一点
Intent intent = new Intent("com.yjn.ThirdActivity");
startActivity(intent);
通过这种方式我们也可以启动一个Activity,那么大家可能也注意到了,我们的清单文件中有一个category的节点,那么没有这个节点可以吗?不可以!!当我们使用这种隐式启动的方式来启动一个Activity的时候,必须要action和category都匹配上了,该Activity才会成功启动。如果我们没有定义category,那么可以暂时先使用系统默认的category,总之,category不能没有。这个时候我们可能会有疑问了,如果我有多个Activity都配置了相同的action,那么会启动哪个?看下面一张图片:

当我们有多个Activity配置了相同的action的时候,那么系统会弹出来一个选择框,让我们自己选择要启动那个Activity。
action我们只能添加一个,但是category却可以添加多个(至少有一个,没有就要设置为DEFAULT),如下:
<activity android:name=".ThirdActivity">
<intent-filter>
<category android:name="android.intent.category.DEFAULT"/>
<category android:name="mycategory"/>
<action android:name="com.yjn.ThirdActivity"/>
</intent-filter>
</activity>
相应的代码如下:
Intent intent = new Intent("com.yjn.ThirdActivity");
intent.addCategory("mycategory");
startActivity(intent);
3.Data
通过设置data,我们可以执行打电话,发短信,开发网页等等操作。究竟做哪种操作,要看我们的数据格式:
// 打开网页
intent = new Intent(Intent.ACTION_VIEW);
intent.setData(Uri.parse("http://www.baidu.com"));
startActivity(intent);
// 打电话
intent = new Intent(Intent.ACTION_VIEW);
intent.setData(Uri.parse("tel:18565554482"));
startActivity(intent);
当我们的data是一个http协议的时候,系统会自动去查找可以打开http协议的Activity,这个时候如果手机安装了多个浏览器,那么系统会弹出多个浏览器供我们选择。这是我们通过设置Data来启动一个Activity,同时,我们也可以通过设置一个Data属性来将我们的Activity发布出去供别人调用,怎么发布呢?
<activity android:name=".HttpActivity" >
<intent-filter>
<category android:name="android.intent.category.DEFAULT"/>
<action android:name="ANDROID.INTENT.ACTION.VIEW"/>
<data android:scheme="http"/>
</intent-filter>
</activity>
在data节点中我们设置我们这个Activity可以打开的协议,我们这里设置为http协议,那么以后要打开一个http请求的时候,系统都会让我们选择是否用这个Activity打开。当然,我们也可以自己定义一个协议(自己定义的协议,由于别人不知道,所以只能由我们自己的程序打开)。比如下面这样:
<activity
android:name=".HttpActivity"
android:label="@string/title_activity_http" >
<intent-filter>
<action android:name="android.intent.action.VIEW" />
<category android:name="android.intent.category.DEFAULT" />
<data
android:scheme="myhttp" />
</intent-filter>
</activity>
那么我们怎么打开自己的Activity呢?
intent = new Intent();
intent.setData(Uri.parse("myhttp://www.baidu.com"));
startActivity(intent);
这个例子没有什么实际意义,我只是举一个自定义协议的栗子。
其实,说到这里,大家应该明白了为什么我们说data是隐式传值,比如我们打开一个网页,http协议后面跟的就是网页地址,我们不用再单独指定要打开哪个网页。
4.Type
type的存在,主要是为了对data的类型做进一步的说明,但是一般情况下,只有data属性为null的时候,type属性才有效,如果data属性不为null,系统会自动根据data中的协议来分析data的数据类型,而不会去管type。当我们设置data的时候,系统会默认将type设置为null,当我们设置type的时候,系统会默认将data设置为null.也就是说,一般情况下,data和type我们只需要设置一个就行了,如果我们既想要设置data又想要设置type,那么可以使用
setDataAndType(Uri data, String type)
5.Flag
通过设置Flag,我们可以设定一个Activity的启动模式,这个和launchMode基本上是一样的,所以我也不再细说。
6.Extras
这个参数不参与匹配activity,而仅作为额外数据传送到另一个activity中,接收的activity可以将其取出来。这些信息并不是激活这个activity所必须的。也就是说激活某个activity与否只上action、data、catagory有关,与extras无关。而extras用来传递附加信息,诸如用户名,用户密码什么的。
可通过putXX()和getXX()方法存取信息;也可以通过创建Bundle对象,再通过putExtras()和getExtras()方法来存取。
通过bundle对象传递
- 发送方
Intent intent = new Intent("com.scott.intent.action.TARGET");
Bundle bundle = new Bundle();
bundle.putInt("id", 0);
bundle.putString("name", "scott");
intent.putExtras(bundle);
startActivity(intent);
- 接收方
Bundle bundle = intent.getExtras();
int id = bundle.getInt("id");
String name = bundle.getString("name");
既然单独使用Intent就可以完成数据传送了,为什么还要使用Bundle?
其实使用Intent传值实际上底层也是会产生bundle的:
public Intent putExtra(String name, String value) {
if (mExtras == null) {
mExtras = new Bundle();
}
mExtras.putString(name, value);
return this;
}
如果您在ABC三个页面中传值且顺序必须是ABC,直接传递Bundle的数据就好了。而不用在 B 将数据从Intent拿出来,然后封装到新的Intent,传递到C,多此一举。
bundle和HashMap的区别?
bundle是根据键值对来存储数据的,既然这样,它和HashMap有什么区别呢?
- Bundle内部是由ArrayMap实现的,ArrayMap的内部实现是两个数组,一个int数组是存储对象数据对应下标,一个对象数组保存key和value,内部使用二分法对key进行排序,所以在添加、删除、查找数据的时候,都会使用二分法查找,只适合于小数据量操作,如果在数据量比较大的情况下,那么它的性能将退化。而HashMap内部则是数组 链表结构,所以在数据量较少的时候,HashMap的Entry Array比ArrayMap占用更多的内存。因为使用Bundle的场景大多数为小数据量,我没见过在两个Activity之间传递10个以上数据的场景,所以相比之下,在这种情况下使用ArrayMap保存数据,在操作速度和内存占用上都具有优势,因此使用Bundle来传递数据,可以保证更快的速度和更少的内存占用。
- 另外一个原因,则是在Android中如果使用Intent来携带数据的话,需要数据是基本类型或者是可序列化类型,HashMap使用Serializable进行序列化,而Bundle则是使用Parcelable进行序列化。而在Android平台中,更推荐使用Parcelable实现序列化,虽然写法复杂,但是开销更小,所以为了更加快速的进行数据的序列化和反序列化,系统封装了Bundle类,方便我们进行数据的传输。
版本问题
- compileSdkVersion :编译所依赖的版本,它可以让我们在写代码时调用最新的api,告知我们过时的api
- minSdkVersion:最小的可安装此App的版本,意味着我们不用做低于此版本的兼容
- targetSdkVersion: 目标版本,可以让我们虽然运行在最新的手机上,但是行为和target版本一致,比如:如果targetSdkVersion小于Android 6.0,那么即使我们的app运行在6.0系统上,也不需要运行时权限
综合来看
如果你按照上面示例那样配置,你会发现这三个值的关系是:
minSdkVersion <= targetSdkVersion <= compileSdkVersion
这种直觉是合理的,如果 compileSdkVersion 是你的最大值,minSdkVersion 是最小值,那么最大值必需至少和最小值一样大且 target 必需在二者之间。
理想上,在稳定状态下三者的关系应该更像这样:
minSdkVersion (lowest possible) <=
targetSdkVersion == compileSdkVersion (latest SDK)
用较低的 minSdkVersion 来覆盖最大的人群,用最新的 SDK 设置 target 和 compile 来获得最好的外观和行为。
Android中的动画
综述
Android中的动画分为补间动画(Tweened Animation)和逐帧动画(Frame-by-Frame Animation)。没有意外的,补间动画是在几个关键的节点对对象进行描述由系统进行填充。而逐帧动画是在固定的时间点以一定速率播放一系列的drawable资源。
View Animation(Tween Animation):补间动画,给出两个关键帧,通过一些算法将给定属性值在给定的时间内在两个关键帧间渐变。 View animation只能应用于View对象,而且只支持一部分属性,这种实现方式可以使视图组件移动、放大、缩小以及产生透明度的变化.
Frame动画,传统的动画方法,通过顺序的播放排列好的图片来实现,类似电影补间动画和帧动画。 补间动画和Frame动画的定义: 所谓补间动画,是指通过指定View的初末状态和变化时间、方式,对View的内容完成一系列的图形变换来实现动画效果。主要包括四种效果:Alpha、Scale、Translate和Rotate。 帧动画就是Frame动画,即指定每一帧的内容和停留时间,然后播放动画
AsyncTask
在android中实现异步任务有两种方法:一种为通过多线程Thread配合Handler实现,另一种就是通过android为我们提供的AsyncTask来实现。AsyncTask使得编写异步任务更加简单。
我们把耗时的操作(例如网络请求、数据库操作、复杂计算)放到单独的子线程中操作,以避免主线程的阻塞。但是在子线程中不能更新UI界面,这时候需要使用handler。
但如果耗时的操作太多,那么我们需要开启太多的子线程,这就会给系统带来巨大的负担,随之也会带来性能方面的问题。在这种情况下我们就可以考虑使用类AsyncTask来异步执行任务,不需要子线程和handler,就可以完成异步操作和刷新UI。
不要随意使用AsyncTask,除非你必须要与UI线程交互.默认情况下使用Thread即可,要注意需要将线程优先级调低.AsyncTask适合处理短时间的操作,长时间的操作,比如下载一个很大的视频,这就需要你使用自己的线程来下载,不管是断点下载还是其它的.
使用AsyncTask需要注意的地方
- AsnycTask内部的Handler需要和主线程交互,所以AsyncTask的实例必须在UI线程中创建
- AsyncTaskResult的doInBackground(mParams)方法执行异步任务运行在子线程中,其他方法运行在主线程中,可以操作UI组件。
- 一个AsyncTask任务只能被执行一次。
- 运行中可以随时调用AsnycTask对象的cancel(boolean)方法取消任务,如果成功,调用isCancelled()会返回true,并且不会执行 onPostExecute() 方法了,而是执行 onCancelled() 方法。
- 对于想要立即开始执行的异步任务,要么直接使用Thread,要么单独创建线程池提供给AsyncTask。默认的AsyncTask不一定会立即执行你的任务,除非你提供给他一个单独的线程池。如果不与主线程交互,直接创建一个Thread就可以了。
AsyncTask这个类,就是为了方便我们在后台线程中执行操作,然后将结果发送给主线程,从而在主线程中进行UI更新等操作。在使用AsyncTask时,我们无需关注ThreadHandler。AsyncTask内部会对其进行管理,这样我们就只需要关注于我们的业务逻辑即可。
默认是一个串行的线程池SerialExecutor
使用方法
AsyncTask有四个重要的回调方法,分别是:onPreExecute、doInBackground, onProgressUpdate 和 onPostExecute。这四个方法会在AsyncTask的不同时期进行自动调用,我们只需要实现这几个方法的内部逻辑即可。这四个方法的一些参数和返回值都是基于泛型的,而且泛型的类型还不一样,所以在AsyncTask的使用中会遇到三种泛型参数:Params, Progress和Result
1.Params表示用于AsyncTask执行任务的参数的类型
2.Progress表示在后台线程处理的过程中,可以阶段性地发布结果的数据类型
3.Result表示任务全部完成后所返回的数据类型
onPreExecute :运行在主线程中的。在AsyncTask执行了execute()方法后就会在UI线程上执行onPreExecute()方法,该方法在task真正执行前运行,我们通常可以在该方法中显示一个进度条,从而告知用户后台任务即将开始。
doInBackground :该方法有WorkerThread注解,表示该方法是运行在单独的工作线程中的,而不是运行在主线程中。doInBackground会在onPreExecute()方法执行完成后立即执行,该方法用于在工作线程中执行耗时任务,我们可以在该方法中编写我们需要在后台线程中运行的逻辑代码,由于是运行在工作线程中,所以该方法不会阻塞UI线程。该方法接收Params泛型参数,参数params是Params类型的不定长数组,该方法的返回值是Result泛型,由于doInBackgroud是抽象方法,我们在使用AsyncTask时必须重写该方法。在doInBackground中执行的任务可能要分解为好多步骤,每完成一步我们就可以通过调用AsyncTask的publishProgress(Progress…)将阶段性的处理结果发布出去,阶段性处理结果是Progress泛型类型。当调用了publishProgress方法后,处理结果会被传递到UI线程中,并在UI线程中回调onProgressUpdate方法。根据我们的具体需要,我们可以在doInBackground中不调用publishProgress方法,当然也可以在该方法中多次调用publishProgress方法。doInBackgroud方法的返回值表示后台线程完成任务之后的结果。
onProgressUpdate :当我们在doInBackground中调用publishProgress(Progress…)方法后,就会在UI线程上回调onProgressUpdate方法,该方法是在主线程上被调用的,且传入的参数是Progress泛型定义的不定长数组。如果在doInBackground中多次调用了publishProgress方法,那么主线程就会多次回调onProgressUpdate方法。
onPostExecute :该方法也具有MainThread注解,表示该方法是在主线程中被调用的。当doInBackgroud方法执行完毕后,就表示任务完成了,doInBackgroud方法的返回值就会作为参数在主线程中传入到onPostExecute方法中,这样就可以在主线程中根据任务的执行结果更新UI。
Asynctask有什么优缺点?
使用的优点: 简单快捷,过程可控
使用的缺点:
- 在使用多个异步操作和并需要进行Ui变更时,就变得复杂起来.
- AsyncTask对象必须在主线程中创建
- AsyncTask对象的execute方法必须在主线程中调用
- 一个AsyncTask对象只能调用一次execute方法
- 可定制化程度不高,例如我们不能很方便地cancel线程
- 内存泄漏,同Handler一样,非静态内部类持有外部类的引用导致内存泄漏
- AsyncTask的生命周期和Activity是不一致的,需要在Activity的onDestory方法中调用AsyncTask的cancle方法,取消任务执行。否则可能会导致崩溃。
- 结果丢失:同上一条,在屏幕旋转或者activity在内存不够时,被系统杀掉,此时AsyncTask持有的Activity已经失效,调用更新UI的方法则会失效。
并行或串行(可以调用executeOnExecutor来执行并行任务):建议只用串行,避免多线程运行影响线程池的稳定性 。
原理解读
比较适用于一些耗时比较短的任务,内部封装了线程池,实现原理是FutureTask Callable SerialExecutor (线程池)。
整个流程,在AsyncTask的构造方法中 ,会创建Future对象跟Callable对象,然后在execute方法中会执行onPreExecute()方法跟doInBackground方法,而doInbackground 的结果,会被封装成一个Message,再通过handler来进行线程间通信,通过message.what来识别是否需要调用onProgressUpdate,或是finish方法 。finish方法里面会调用onPostExecute方法 。
另外我们可以通过publishProgress()方法来主动调用onProgressUpdate()方法,内部也是通过这个方法,来发出一个这样的message去调用onProgressUpdate的。
常用开源框架
LeakCanry
LeakCanary是一个检测内存泄露的开源类库,以可视化的方式 轻松检测内存泄露,并且在出现内存泄漏时及时通知开发者,省去手工分析hprof的过程。
这里可能会穿插问到android中内存泄漏的常见原因以及避免方法。
原理
- 在Application中注册一个
ActivityLifecycleCallbacks来监听Activity的销毁 - 通过
IdleHandler在主线程空闲时进行检测(IdleHandler可以用来提升性能,主要用在我们希望能够在当前线程消息队列空闲时做些事情,譬如 UI 线程在显示完成后,如果线程空闲我们就可以提前准备其他内容的情况下,不过最好不要做耗时操作。) - 检测是通过WeakReference实现的,如果没有被回收会再次调用gc再确认一遍
- 确认有泄漏后,dump hprof文件,并开启一个进程IntentService通过HAHA进行分析
IntentService是Service的子类,由于Service里面不能做耗时的操作,所以Google提供了IntentService,在IntentService内维护了一个工作线程来处理耗时操作,当任务执行完后,IntentService会自动停止。另外,可以启动IntentService多次,而每一个耗时操作会以工作队列的方式在IntentService的onHandleIntent回调方法中执行,并且,每次只会执行一个工作线程,执行完第一个再执行第二个,以此类推。
OkHttp(基于3.9版本)
拦截器
1. 自定义拦截器
- 自定义拦截器分为两类,interceptor和networkInterceptor(区别:networkInterceptor处理网络相关任务,如果response直接从缓存返回了,那么有可能不会执行networkInterceptor)
- 自定义方式:实现Interceptor,重写intercept方法,并注册拦截器
2. 系统拦截器
- RetryAndFollowUpInterceptor:进行失败重试和重定向
- BridgeInterceptor:添加头部信息
- CacheInterceptor:处理缓存
- ConnectInterceptor:获取可用的connection实例
- CallServerInterceptor:发起请求
连接池复用
在ConnectInterceptor中,我们获取到了connection的实例,该实例是从ConnectionPool中取得
1. Connection
- Connection 是客户端和服务器建立的数据通路,一个Connection上可能存在几个链接
- Connection的实现类是RealConnection,是socket物理连接的包装
- Connection内部维持着一个List引用
2. StreamAllocation
StreamAllocation是Connection维护的连接
3. ConnectionPool
ConnectionPool通过Address等来查找有没有可以复用的Connection,同时维护一个线程池,对Connection做回收工作
Retrofit
Retrofit帮助我们对OkHttp进行了封装,使网络请求更加方便
Fresco
Fresco是一个图片加载库,可以帮助我们加载图片显示,控制多线程,以及管理缓存和内存等
EventBus
EventBus使用了观察者模式,方便我们项目中进行数据传递和通信
使用
添加依赖
compile 'org.greenrobot:eventbus:3.0.0'
复制代码
注册和解绑
EventBus.getDefault().register(this);
EventBus.getDefault().unregister(this);
复制代码
添加订阅消息方法
@Subscribe(threadMode = ThreadMode.MAIN)
public void onEvent(MessageEvent event) {
/* Do something */
}
复制代码
发送消息
EventBus.getDefault().post(new MessageEvent("Hello !....."));
复制代码
@Subscribe注解
该注解内部有三个成员,分别是threadMode、sticky、priority。
- threadMode代表订阅方法所运行的线程
- sticky代表是否是粘性事件
- priority代表优先级
threadMode
- POSTING:表示订阅方法运行在发送事件的线程。
- MAIN:表示订阅方法运行在UI线程,由于UI线程不能阻塞,因此当使用MAIN的时候,订阅方法不应该耗时过长。
- BACKGROUND:表示订阅方法运行在后台线程,如果发送的事件线程不是UI线程,那么就使用该线程;如果发送事件的线程是UI线程,那么新建一个后台线程来调用订阅方法。
- ASYNC:订阅方法与发送事件始终不在同一个线程,即订阅方法始终会使用新的线程来运行。
sticky 粘性事件
在注册之前便把事件发生出去,等到注册之后便会收到最近发送的粘性事件(必须匹配)。注意:只会接收到最近发送的一次粘性事件,之前的会接受不到,demo
源码解析
参见链接
性能
- EventBus通过反射的方式对@Subscribe方法进行解析。
- 默认情况下,解析是运行时进行的,但是我们也可以通过设置和加载依赖库,使其编译时形成索引,其性能会大大提升
Android项目中的res目录和asset目录的区别
- res目录下的资源文件会在R文件中生成对应的id,asset不会
- res目录下的文件在生成apk时,除raw(即res/raw)目录下文件不进行编译外,都会被编译成二进制文件;asset目录下的文件不会进行编译
- asset目录允许有子目录
Android中的APP是如何实现沙箱化的?沙箱化有什么好处?
沙箱化可以提升安全性和效率
Android的底层内核为Linux,因此继承了Linux良好的安全性,并对其进行了优化。在Linux中,一个用户对应一个uid,而在Android中,(通常)一个APP对应一个uid,拥有独立的资源和空间,与其他APP互不干扰。如有两个APP A和B,A并不能访问B的资源,A的崩溃也不会对B造成影响,从而保证了安全性和效率
Intent/Bundle支持传送哪种类型的数据
- 基本类型及其数组
- 实现了Serializable或者Parcelable的类及其数组
dp, dip, dpi, px, sp是什么意思
- dp = dip(device independent pixels),是设备独立像素
- sp:scaled pixels(放大像素),主要用于字体显示。
- px(pixel):像素
- dpi(dot per inch)
dp与px的换算
- px = dp*像素密度/160
public static int dp2px(Context context, float dpValue) {
final float scale = context.getResources().getDisplayMetrics().density;
return (int) (dpValue * scale 0.5f);
}
Android中layout-sw600dp、layout-w600dp和layout-h600dp的区别
Android开发过程中,经常会遇到像layout-sw600dp, values-sw600dp这样的文件夹,他们和drawable-hdpi/ drawable-mdpi等的使用类似,都是为了实现适配各种Android手机屏幕而使用的,只是drawable用来管理不同大小图片资源,layout用来管理不同布局,values用来管理不同大小的值:
- layout-sw600dp
这里的sw代表small width的意思,当你的屏幕的绝对宽度大于600dp时,屏幕就会自动调用layout-sw600dp文件夹里面的布局。
注意:这里的绝对宽度是指手机的实际宽度,即与手机是否横屏没关系,也就是手机较小的边的长度。
- layout-w600dp
当你的屏幕的相对宽度大于600dp时,屏幕就会自动调用layout-w600dp文件夹里面的布局。
注意:这里的相对宽度是指手机相对放置的宽度;即当手机竖屏时,为较小边的长度;当手机横屏时,为较长边的长度。
-
layout-h600dp
与layout-w600dp的使用一样,只是这里指的是相对的高度。
注意:这里的相对高度是指手机相对放置的高度;即当手机竖屏时,为较长边的长度;当手机横屏时,为较小边的长度。但这种方式很少使用,因为屏幕在相对高度上,即在纵向上通常能够滚动导致长度变化,而不像横向那样基本固定,因而这个方法灵活性差,google官方文档建议尽量使用这种方式。
- values-sw600dp / values-w600dp
values与上面介绍的layout的使用方式是一样的
Android 样式和主题
- 样式(Styles):可以理解成是针对View或者窗口(Window)设置外观或者格式的一个属性集合
- 主题(Themes):主题相比单个视图而言,是应用到整个 Activity 或者 application 的样式
- 区别:
- Theme作用域是Activity或者Application,Stytle针对View或者窗口(Window)
- 某些主题样式不可以在View中使用,例如"@android:style/Theme.NoTitleBar" 等 扩展: 属性(Attributes):你也可以将单个属性应用到 Android 样式上,通常会在自定义View 的时候,自定义属性。
热修复原理
热修复的原理是让我们的新类替换掉原来类的加载,从而达到修复的目的,以下是一种思路:
- java中通过PathClassLoader和DexClassLoader来加载类,类加载的方式是双亲委派模式
- PathClassLoader和DexClassLoader都继承自BaseDexClassLoader
- BaseDexClassLoader中维护了一个dex的数组
- 我们可以通过DexClassLoader加载类,然后通过反射的机制将加载进来的数组添加到path数组的前面
- 加载的时候找到我们需要的class后,就不再继续向后找了,所以可以达到修复的目的
如何开启多进程?应用是否可以开启N个进程?
- 通过在AndroidManifest中给Activity设置process属性开启新的进程
- 可以开启N个进程,例如给webview单独开启一个进程,但要处理多进程间通信和多次初始化Handler问题
为什么bindService可以跟Activity生命周期联动
- 在Activity退出时调用unbind方法,service会销毁
- 如果不调用unbind方法,service也会销毁,但是会抛出leaked serviceConnection 异常
bindService 方法执行时,LoadedApk 会记录 ServiceConnection 信息,Activity 执行 finish 方法时,会通过 LoadedApk 检查 Activity 是否存在未注销/解绑的 BroadcastReceiver 和 ServiceConnection,如果有,那么会通知 AMS 注销/解绑对应的 BroadcastReceiver 和 Service,并打印异常信息,告诉用户应该主动执行注销/解绑的操作,所以bindService()启动service的生命周期和调用bindService()方法的Activity的生命周期是一致的,也就是如果Activity如果结束了,那么Service也就结束了。Service和调用bindService()方法的进程是同生共死的。好的编程习惯,都是在Activity的onStop()方法中加上unBindService(ServiceConnection conn)代码,那样就不会抛出我上面的错误了。绑定service到当前的Activity中,使service跟当前的Activity保持状态上面的一致。
主线程如何通过Handler向子线程发送消息
手动获取子线程的Looper并进行loop:
public class MainActivity extends ActionBarActivity {
private String MyTag = "MyTag";
private int num = 0;
private TextView tvObj;
private Button btnObj;
@Override
protected void onCreate(Bundle savedInstanceState) {
super.onCreate(savedInstanceState);
setContentView(R.layout.activity_main);
final LooperThread looperThread = new LooperThread();
looperThread.start();
btnObj.setOnClickListener(new View.OnClickListener() {
@Override
public void onClick(View v) {
Message message = Message.obtain();
message.arg1 = num;
tvObj.setText("主线程发送了 :" String.valueOf(message.arg1));
looperThread.handler.sendMessage(message);
num ;
}
});
}
class LooperThread extends Thread {
public Handler handler;
@Override
public void run() {
super.run();
Looper.prepare();
handler = new Handler() {
@Override
public void handleMessage(Message msg) {
super.handleMessage(msg);
Toast.makeText(MainActivity.this,"LooperThread handler 收到消息 :" msg.arg1,Toast.LENGTH_LONG).show();
Log.i(MyTag, "LooperThread handler 收到消息 :" msg.arg1);
}
};
Looper.loop();//loop()会调用到handler的handleMessage(Message msg)方法,所以,写在下面;
}
}
}
Android中如何查看一个对象的回收情况
- 外部:通过adb shell 命令导出内存,借助工具分析
- 内部:通过将对象加入WeakReference,配合ReferenceQueue观察对象是否被回收,被回收的对象会被加入到RefernceQueue中
TCP和UPD的区别以及使用场景
TCP与UDP基本区别
1.基于连接与无连接
2.TCP要求系统资源较多,UDP较少;
3.UDP程序结构较简单
4.流模式(TCP)与数据报模式(UDP);
5.TCP保证数据正确性,UDP可能丢包
6.TCP保证数据顺序,UDP不保证
UDP应用场景
1.面向数据报方式
2.网络数据大多为短消息
3.拥有大量Client
4.对数据安全性无特殊要求
5.网络负担非常重,但对响应速度要求高
字节流和字符流的区别
字节流操作的基本单元为字节;字符流操作的基本单元为Unicode码元(2个字节)。
字节流默认不使用缓冲区;字符流使用缓冲区。
字节流通常用于处理二进制数据,实际上它可以处理任意类型的数据,但它不支持直接写入或读取Unicode码元;字符流通常处理文本数据,它支持写入及读取Unicode码元。
NDK
JNI与NDK
JNI:
JNI 是 Java Native Interface 的缩写,即 Java 的本地接口。
目的是使得 Java 与本地其他语言(如 C/C )进行交互。
JNI 是属于 Java 的,与 Android 无直接关系。
NDK:
NDK 是 Native Development Kit 的缩写,是 Android 的工具开发包。
作用是更方便和快速开发 C/C 的动态库,并自动将动态库与应用一起打包到 apk。
NDK 是属于 Android 的,与 Java 无直接关系。
总结:JNI 是实现的目的,NDK 是 Android 中实现 JNI 的手段。
JNIEnv与JavaVM
JavaVM
JavaVM 是虚拟机在 JNI 层的代表。
一个进程只有一个 JavaVM。(重要!)
所有的线程共用一个 JavaVM。(重要!)
JNIEnv
JNIEnv 表示 Java 调用 native 语言的环境,封装了几乎全部 JNI 方法的指针。
JNIEnv 只在创建它的线程生效,不能跨线程传递,不同线程的 JNIEnv 彼此独立。(重要!)
注意:在 native 环境下创建的线程,要想和 java 通信,即需要获取一个 JNIEnv 对象。我们通过 AttachCurrentThread 和 DetachCurrentThread 方法将 native 的线程与 JavaVM 关联和解除关联。
JNI 中全局引用和局部引用的区别和使用
全局引用
通过 NewGlobalRef 和 DeleteGlobalRef 方法创建和释放一个全局引用。
全局引用能在多个线程中被使用,且不会被 GC 回收,只能手动释放。
局部引用
通过 NewLocalRef 和 DeleteLocalRef 方法创建和释放一个局部引用。
局部引用只在创建它的 native 方法中有效,包括其调用的其它函数中有效。因此我们不能寄望于将一个局部引用直接保存在全局变量中下次使用(请使用全局引用实现该需求)。
我们可以不用删除局部引用,它们会在 native 方法返回时全部自动释放,但是建议对于不再使用的局部引用手动释放,避免内存过度使用。
扩展:弱全局引用
通过 NewWeakGlobalRef 和 DeleteWeakGlobalRef 创建和释放一个弱全局引用。
弱全局引用类似于全局引用,唯一的区别是它不会阻止被 GC 回收。
JNI 线程间数据怎么互相访问
考察点和上体类似,线程本来就是共享内存区域的,因此我们需要使用 全局引用。
怎么定位 NDK 中的问题和错误
一般在开发阶段的话,我们可以通过 log 来定位和分析问题。
如果是上线状态(即关闭了基本的 log),我们可以借助 NDK 提供的 addr2line 工具和 objdump 工具来定位错误。详情:
so 动态库崩溃问题定位(addr2line与objdump)
其它还可以使用 C/C 的一些分析工具。
静态注册和动态注册
静态注册:通过 JNIEXPORT 和 JNICALL 两个宏定义声明,Java 包名 类名 方法名 形式的函数名。不好的地方就是方法名太长了。
动态注册:通常在 JNI_OnLoad 方法中通过 RegisterNatives 方法注册,可以不再遵从固定的命名写法(当然为了代码容易理解,名称还是尽量和 Java 中保持一致)。
动态加载和静态加载
两种加载方式:
- System.loadLibrary
- System.load
区别:
System.load参数必须为库文件的绝对路径
System.loadLibrary参数为库文件名,不包含库文件的扩展名,必须是在JVM属性Java.library.path所指向的路径中,路径可以通过System.getProperty(‘java.library.path’)获得。
所有动态加载的时候我们不能用System.loadLibrary,只能用System.load来加载。
静态加载
静态方式就是将so包和apk或者jar的方式打包在一起,这样就导致了不灵活,apk包可能比较大。
通过System.loadLibrary进行静态加载,参数为库文件名,不包含库文件的扩展名,必须是在JVM属性Java.library.path所指向的路径中,路径可以通过System.getProperty(‘java.library.path’)获得。
动态加载
动态加载的优点
1、灵活,so库可以动态的更新。
2、so如果比较大的话可以减少apk的大小
3、解决了多个第三方的so库文件同时加载造成的冲突。
动态加载的流程
1、网络下载so文件到指定目录
2、从指定下载的目录复制copy so文件到可动态加载的文件目录下。/data/data/packageName
3、配置gradle,指定cpu架构(NDK 开发时会涉及到 CPU 架构的适配,不同的机器上可能会有不同的 CPU 架构,也就是说,翻译到机器上使用的规则不一样)
4、load加载
为什么要使用extern “C”
在NDK开发中难免会遇到C与C 混合编程,比如C调用C 写的so库或者C 调用C的函数库,如果不做特别处理,就会出现编译通过但链接时找不到函数或者压根就编译不通过的情况,原因有两个:
1.C 比C出现的晚,在C 里出现了很多新的特性,比如类、命名空间等,是C不支持的,因为C不能向下兼容,比如在C程序中直接使用new关键字生成一个对象是不支持的。
2.C 支持函数重载,C不支持函数重载,在编译后,C 的函数名会被修改,而C的函数名基本上不变,由于两者在编译后函数名的命名策略不同,所以在不处理的情况下,C调用C 的函数或者C 调用C函数,都会在链接阶段报找不到函数的错误。
解决方案:使用 extern “C” { }
作用:通知C 编译器将extern "C"所包含的代码按照C的方式编译和链接
注意:extern “C” 是在C 里增加的,C里面不能识别
实例
首先在java层编写需要调用的native方法,一般格式是:
public class SignalProcess {
public native void DemoNew();
public native int DemoL(short[] Record, double[] DIST, double[] tempII, double[] tempQQ);
static {
System.loadLibrary("signalprocess");
}
}
然后在cpp文件夹下编写与java中声明的native方法对应的c代码,基本格式如下:
extern "C"
JNIEXPORT jdouble
Java_cn_dmrf_nuaa_gesturewithtf_JniClass_SignalProcess_DemoL(
JNIEnv *env,
jobject /* this */,
jshortArray BUFF,
jdoubleArray REDist,
jdoubleArray tII,
jdoubleArray tQQ
) {
jshort *Buff = (env)->GetShortArrayElements(BUFF, 0);
jdouble *O_dist = (env)->GetDoubleArrayElements(REDist, 0);
jdouble *tempII = (env)->GetDoubleArrayElements(tII, 0);
jdouble *tempQQ = (env)->GetDoubleArrayElements(tQQ, 0);
...
(env)->ReleaseDoubleArrayElements(tQQ, tempQQ, 0);
(env)->ReleaseDoubleArrayElements(tII, tempII, 0);
(env)->ReleaseShortArrayElements(BUFF, Buff, 0);
(env)->ReleaseDoubleArrayElements(REDist, O_dist, 0);
return RE;
}
然后需要编辑cmakeLists文件,主要就两部分:
add_library( MyCic
SHARED
src/main/cpp/mycic/MyCic.cpp )
三个参数:库名,库类型,cpp文件的路径
和:
target_link_libraries( # Specifies the target library.
signalprocess
# Links the target library to the log library
# included in the NDK.
${log-lib}
MyCic
ADist
support
)
添加链接,添加之后链接的文件中可以include被链接的库对应的cpp文件。
最后
以上就是娇气纸鹤最近收集整理的关于Android面试必备知识点总结的全部内容,更多相关Android面试必备知识点总结内容请搜索靠谱客的其他文章。
发表评论 取消回复