MyBatis作为Java语言的数据库框架,对数据库的事务管理是其非常重要的一个方面。本文将讲述MyBatis的事务管理的实现机制。首先介绍MyBatis的事务Transaction的接口设计以及其不同实现JdbcTransaction和 ManagedTransaction;接着,从MyBatis的XML配置文件入手,讲解MyBatis事务工厂的创建和维护,进而阐述了MyBatis事务的创建和使用;最后分析JdbcTransaction和ManagedTransaction的实现和二者的不同特点。
以下是本文的组织结构:
一、概述
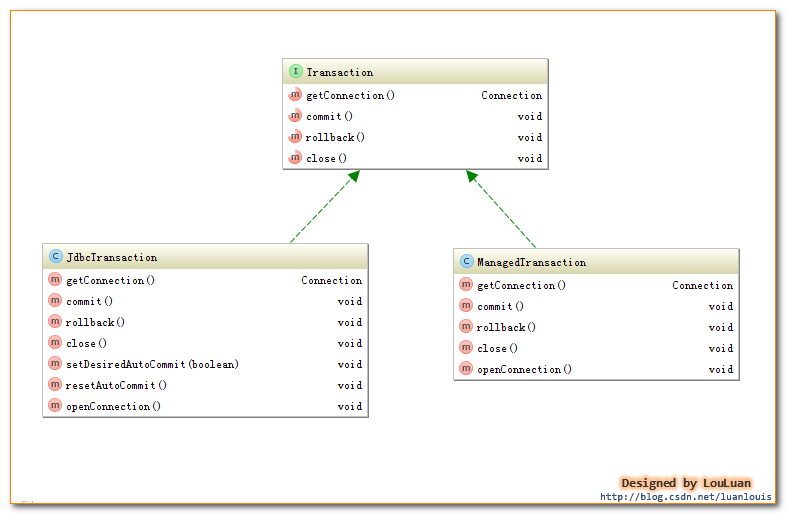
对数据库的事务而言,应该具有以下几点:创建(create)、提交(commit)、回滚(rollback)、关闭(close)。对应地,MyBatis将事务抽象成了Transaction接口:其接口定义如下:
MyBatis的事务管理分为两种形式:
一、使用JDBC的事务管理机制:即利用java.sql.Connection对象完成对事务的提交(commit())、回滚(rollback())、关闭(close())等
二、使用MANAGED的事务管理机制:这种机制MyBatis自身不会去实现事务管理,而是让程序的容器如(JBOSS,Weblogic)来实现对事务的管理
这两者的类图如下所示:
二、事务的配置、创建和使用
1. 事务的配置
我们在使用MyBatis时,一般会在MyBatisXML配置文件中定义类似如下的信息:
<environment>节点定义了连接某个数据库的信息,其子节点<transactionManager> 的type 会决定我们用什么类型的事务管理机制。
2.事务工厂的创建
MyBatis事务的创建是交给TransactionFactory 事务工厂来创建的,如果我们将<transactionManager>的type 配置为"JDBC",那么,在MyBatis初始化解析<environment>节点时,会根据type="JDBC"创建一个JdbcTransactionFactory工厂,其源码如下:
- /**
- * 解析<transactionManager>节点,创建对应的TransactionFactory
- * @param context
- * @return
- * @throws Exception
- */
- private TransactionFactory transactionManagerElement(XNode context) throws Exception {
- if (context != null) {
- String type = context.getStringAttribute("type");
- Properties props = context.getChildrenAsProperties();
- /*
- 在Configuration初始化的时候,会通过以下语句,给JDBC和MANAGED对应的工厂类
- typeAliasRegistry.registerAlias("JDBC", JdbcTransactionFactory.class);
- typeAliasRegistry.registerAlias("MANAGED", ManagedTransactionFactory.class);
- 下述的resolveClass(type).newInstance()会创建对应的工厂实例
- */
- TransactionFactory factory = (TransactionFactory) resolveClass(type).newInstance();
- factory.setProperties(props);
- return factory;
- }
- throw new BuilderException("Environment declaration requires a TransactionFactory.");
- }
/** * 解析<transactionManager>节点,创建对应的TransactionFactory * @param context * @return * @throws Exception */ private TransactionFactory transactionManagerElement(XNode context) throws Exception { if (context != null) { String type = context.getStringAttribute("type"); Properties props = context.getChildrenAsProperties(); /* 在Configuration初始化的时候,会通过以下语句,给JDBC和MANAGED对应的工厂类 typeAliasRegistry.registerAlias("JDBC", JdbcTransactionFactory.class); typeAliasRegistry.registerAlias("MANAGED", ManagedTransactionFactory.class); 下述的resolveClass(type).newInstance()会创建对应的工厂实例 */ TransactionFactory factory = (TransactionFactory) resolveClass(type).newInstance(); factory.setProperties(props); return factory; } throw new BuilderException("Environment declaration requires a TransactionFactory."); }
如上述代码所示,如果type = "JDBC",则MyBatis会创建一个JdbcTransactionFactory.class 实例;如果type="MANAGED",则MyBatis会创建一个MangedTransactionFactory.class实例。
MyBatis对<transactionManager>节点的解析会生成 TransactionFactory实例;而对<dataSource>解析会生成datasouce实例(关于dataSource的解析和原理,读者可以参照我的另一篇博文:《深入理解mybatis原理》 Mybatis数据源与连接池
),作为<environment>节点,会根据TransactionFactory和DataSource实例创建一个Environment对象,代码如下所示:
- private void environmentsElement(XNode context) throws Exception {
- if (context != null) {
- if (environment == null) {
- environment = context.getStringAttribute("default");
- }
- for (XNode child : context.getChildren()) {
- String id = child.getStringAttribute("id");
- //是和默认的环境相同时,解析之
- if (isSpecifiedEnvironment(id)) {
- //1.解析<transactionManager>节点,决定创建什么类型的TransactionFactory
- TransactionFactory txFactory = transactionManagerElement(child.evalNode("transactionManager"));
- //2. 创建dataSource
- DataSourceFactory dsFactory = dataSourceElement(child.evalNode("dataSource"));
- DataSource dataSource = dsFactory.getDataSource();
- //3. 使用了Environment内置的构造器Builder,传递id 事务工厂TransactionFactory和数据源DataSource
- Environment.Builder environmentBuilder = new Environment.Builder(id)
- .transactionFactory(txFactory)
- .dataSource(dataSource);
- configuration.setEnvironment(environmentBuilder.build());
- }
- }
- }
- }
private void environmentsElement(XNode context) throws Exception { if (context != null) { if (environment == null) { environment = context.getStringAttribute("default"); } for (XNode child : context.getChildren()) { String id = child.getStringAttribute("id"); //是和默认的环境相同时,解析之 if (isSpecifiedEnvironment(id)) { //1.解析<transactionManager>节点,决定创建什么类型的TransactionFactory TransactionFactory txFactory = transactionManagerElement(child.evalNode("transactionManager")); //2. 创建dataSource DataSourceFactory dsFactory = dataSourceElement(child.evalNode("dataSource")); DataSource dataSource = dsFactory.getDataSource(); //3. 使用了Environment内置的构造器Builder,传递id 事务工厂TransactionFactory和数据源DataSource Environment.Builder environmentBuilder = new Environment.Builder(id) .transactionFactory(txFactory) .dataSource(dataSource); configuration.setEnvironment(environmentBuilder.build()); } } } }
Environment表示着一个数据库的连接,生成后的Environment对象会被设置到Configuration实例中,以供后续的使用。
上述一直在讲事务工厂TransactionFactory来创建的Transaction,现在让我们看一下MyBatis中的TransactionFactory的定义吧。
3. 事务工厂TransactionFactory
事务工厂Transaction定义了创建Transaction的两个方法:一个是通过指定的Connection对象创建Transaction,另外是通过数据源DataSource来创建Transaction。与JDBC 和MANAGED两种Transaction相对应,TransactionFactory有两个对应的实现的子类:如下所示:
4. 事务Transaction的创建
通过事务工厂TransactionFactory很容易获取到Transaction对象实例。我们以JdbcTransaction为例,看一下JdbcTransactionFactory是怎样生成JdbcTransaction的,代码如下:
- public class JdbcTransactionFactory implements TransactionFactory {
- public void setProperties(Properties props) {
- }
- /**
- * 根据给定的数据库连接Connection创建Transaction
- * @param conn Existing database connection
- * @return
- */
- public Transaction newTransaction(Connection conn) {
- return new JdbcTransaction(conn);
- }
- /**
- * 根据DataSource、隔离级别和是否自动提交创建Transacion
- *
- * @param ds
- * @param level Desired isolation level
- * @param autoCommit Desired autocommit
- * @return
- */
- public Transaction newTransaction(DataSource ds, TransactionIsolationLevel level, boolean autoCommit) {
- return new JdbcTransaction(ds, level, autoCommit);
- }
- }
public class JdbcTransactionFactory implements TransactionFactory { public void setProperties(Properties props) { } /** * 根据给定的数据库连接Connection创建Transaction * @param conn Existing database connection * @return */ public Transaction newTransaction(Connection conn) { return new JdbcTransaction(conn); } /** * 根据DataSource、隔离级别和是否自动提交创建Transacion * * @param ds * @param level Desired isolation level * @param autoCommit Desired autocommit * @return */ public Transaction newTransaction(DataSource ds, TransactionIsolationLevel level, boolean autoCommit) { return new JdbcTransaction(ds, level, autoCommit); } }如上说是,JdbcTransactionFactory会创建JDBC类型的Transaction,即JdbcTransaction。类似地,ManagedTransactionFactory也会创建ManagedTransaction。下面我们会分别深入JdbcTranaction 和ManagedTransaction,看它们到底是怎样实现事务管理的。
5. JdbcTransaction
JdbcTransaction直接使用JDBC的提交和回滚事务管理机制 。它依赖与从dataSource中取得的连接connection 来管理transaction 的作用域,connection对象的获取被延迟到调用getConnection()方法。如果autocommit设置为on,开启状态的话,它会忽略commit和rollback。
直观地讲,就是JdbcTransaction是使用的java.sql.Connection 上的commit和rollback功能,JdbcTransaction只是相当于对java.sql.Connection事务处理进行了一次包装(wrapper),Transaction的事务管理都是通过java.sql.Connection实现的。JdbcTransaction的代码实现如下:
- /**
- * @see JdbcTransactionFactory
- */
- /**
- * @author Clinton Begin
- */
- public class JdbcTransaction implements Transaction {
- private static final Log log = LogFactory.getLog(JdbcTransaction.class);
- //数据库连接
- protected Connection connection;
- //数据源
- protected DataSource dataSource;
- //隔离级别
- protected TransactionIsolationLevel level;
- //是否为自动提交
- protected boolean autoCommmit;
- public JdbcTransaction(DataSource ds, TransactionIsolationLevel desiredLevel, boolean desiredAutoCommit) {
- dataSource = ds;
- level = desiredLevel;
- autoCommmit = desiredAutoCommit;
- }
- public JdbcTransaction(Connection connection) {
- this.connection = connection;
- }
- public Connection getConnection() throws SQLException {
- if (connection == null) {
- openConnection();
- }
- return connection;
- }
- /**
- * commit()功能 使用connection的commit()
- * @throws SQLException
- */
- public void commit() throws SQLException {
- if (connection != null && !connection.getAutoCommit()) {
- if (log.isDebugEnabled()) {
- log.debug("Committing JDBC Connection [" + connection + "]");
- }
- connection.commit();
- }
- }
- /**
- * rollback()功能 使用connection的rollback()
- * @throws SQLException
- */
- public void rollback() throws SQLException {
- if (connection != null && !connection.getAutoCommit()) {
- if (log.isDebugEnabled()) {
- log.debug("Rolling back JDBC Connection [" + connection + "]");
- }
- connection.rollback();
- }
- }
- /**
- * close()功能 使用connection的close()
- * @throws SQLException
- */
- public void close() throws SQLException {
- if (connection != null) {
- resetAutoCommit();
- if (log.isDebugEnabled()) {
- log.debug("Closing JDBC Connection [" + connection + "]");
- }
- connection.close();
- }
- }
- protected void setDesiredAutoCommit(boolean desiredAutoCommit) {
- try {
- if (connection.getAutoCommit() != desiredAutoCommit) {
- if (log.isDebugEnabled()) {
- log.debug("Setting autocommit to " + desiredAutoCommit + " on JDBC Connection [" + connection + "]");
- }
- connection.setAutoCommit(desiredAutoCommit);
- }
- } catch (SQLException e) {
- // Only a very poorly implemented driver would fail here,
- // and there's not much we can do about that.
- throw new TransactionException("Error configuring AutoCommit. "
- + "Your driver may not support getAutoCommit() or setAutoCommit(). "
- + "Requested setting: " + desiredAutoCommit + ". Cause: " + e, e);
- }
- }
- protected void resetAutoCommit() {
- try {
- if (!connection.getAutoCommit()) {
- // MyBatis does not call commit/rollback on a connection if just selects were performed.
- // Some databases start transactions with select statements
- // and they mandate a commit/rollback before closing the connection.
- // A workaround is setting the autocommit to true before closing the connection.
- // Sybase throws an exception here.
- if (log.isDebugEnabled()) {
- log.debug("Resetting autocommit to true on JDBC Connection [" + connection + "]");
- }
- connection.setAutoCommit(true);
- }
- } catch (SQLException e) {
- log.debug("Error resetting autocommit to true "
- + "before closing the connection. Cause: " + e);
- }
- }
- protected void openConnection() throws SQLException {
- if (log.isDebugEnabled()) {
- log.debug("Opening JDBC Connection");
- }
- connection = dataSource.getConnection();
- if (level != null) {
- connection.setTransactionIsolation(level.getLevel());
- }
- setDesiredAutoCommit(autoCommmit);
- }
- }
/** * @see JdbcTransactionFactory */ /** * @author Clinton Begin */ public class JdbcTransaction implements Transaction { private static final Log log = LogFactory.getLog(JdbcTransaction.class); //数据库连接 protected Connection connection; //数据源 protected DataSource dataSource; //隔离级别 protected TransactionIsolationLevel level; //是否为自动提交 protected boolean autoCommmit; public JdbcTransaction(DataSource ds, TransactionIsolationLevel desiredLevel, boolean desiredAutoCommit) { dataSource = ds; level = desiredLevel; autoCommmit = desiredAutoCommit; } public JdbcTransaction(Connection connection) { this.connection = connection; } public Connection getConnection() throws SQLException { if (connection == null) { openConnection(); } return connection; } /** * commit()功能 使用connection的commit() * @throws SQLException */ public void commit() throws SQLException { if (connection != null && !connection.getAutoCommit()) { if (log.isDebugEnabled()) { log.debug("Committing JDBC Connection [" + connection + "]"); } connection.commit(); } } /** * rollback()功能 使用connection的rollback() * @throws SQLException */ public void rollback() throws SQLException { if (connection != null && !connection.getAutoCommit()) { if (log.isDebugEnabled()) { log.debug("Rolling back JDBC Connection [" + connection + "]"); } connection.rollback(); } } /** * close()功能 使用connection的close() * @throws SQLException */ public void close() throws SQLException { if (connection != null) { resetAutoCommit(); if (log.isDebugEnabled()) { log.debug("Closing JDBC Connection [" + connection + "]"); } connection.close(); } } protected void setDesiredAutoCommit(boolean desiredAutoCommit) { try { if (connection.getAutoCommit() != desiredAutoCommit) { if (log.isDebugEnabled()) { log.debug("Setting autocommit to " + desiredAutoCommit + " on JDBC Connection [" + connection + "]"); } connection.setAutoCommit(desiredAutoCommit); } } catch (SQLException e) { // Only a very poorly implemented driver would fail here, // and there's not much we can do about that. throw new TransactionException("Error configuring AutoCommit. " + "Your driver may not support getAutoCommit() or setAutoCommit(). " + "Requested setting: " + desiredAutoCommit + ". Cause: " + e, e); } } protected void resetAutoCommit() { try { if (!connection.getAutoCommit()) { // MyBatis does not call commit/rollback on a connection if just selects were performed. // Some databases start transactions with select statements // and they mandate a commit/rollback before closing the connection. // A workaround is setting the autocommit to true before closing the connection. // Sybase throws an exception here. if (log.isDebugEnabled()) { log.debug("Resetting autocommit to true on JDBC Connection [" + connection + "]"); } connection.setAutoCommit(true); } } catch (SQLException e) { log.debug("Error resetting autocommit to true " + "before closing the connection. Cause: " + e); } } protected void openConnection() throws SQLException { if (log.isDebugEnabled()) { log.debug("Opening JDBC Connection"); } connection = dataSource.getConnection(); if (level != null) { connection.setTransactionIsolation(level.getLevel()); } setDesiredAutoCommit(autoCommmit); } }
6. ManagedTransaction
ManagedTransaction让容器来管理事务Transaction的整个生命周期,意思就是说,使用ManagedTransaction的commit和rollback功能不会对事务有任何的影响,它什么都不会做,它将事务管理的权利移交给了容器来实现。看如下Managed的实现代码大家就会一目了然:
- /**
- *
- * 让容器管理事务transaction的整个生命周期
- * connection的获取延迟到getConnection()方法的调用
- * 忽略所有的commit和rollback操作
- * 默认情况下,可以关闭一个连接connection,也可以配置它不可以关闭一个连接
- * 让容器来管理transaction的整个生命周期
- * @see ManagedTransactionFactory
- */
- /**
- * @author Clinton Begin
- */
- public class ManagedTransaction implements Transaction {
- private static final Log log = LogFactory.getLog(ManagedTransaction.class);
- private DataSource dataSource;
- private TransactionIsolationLevel level;
- private Connection connection;
- private boolean closeConnection;
- public ManagedTransaction(Connection connection, boolean closeConnection) {
- this.connection = connection;
- this.closeConnection = closeConnection;
- }
- public ManagedTransaction(DataSource ds, TransactionIsolationLevel level, boolean closeConnection) {
- this.dataSource = ds;
- this.level = level;
- this.closeConnection = closeConnection;
- }
- public Connection getConnection() throws SQLException {
- if (this.connection == null) {
- openConnection();
- }
- return this.connection;
- }
- public void commit() throws SQLException {
- // Does nothing
- }
- public void rollback() throws SQLException {
- // Does nothing
- }
- public void close() throws SQLException {
- if (this.closeConnection && this.connection != null) {
- if (log.isDebugEnabled()) {
- log.debug("Closing JDBC Connection [" + this.connection + "]");
- }
- this.connection.close();
- }
- }
- protected void openConnection() throws SQLException {
- if (log.isDebugEnabled()) {
- log.debug("Opening JDBC Connection");
- }
- this.connection = this.dataSource.getConnection();
- if (this.level != null) {
- this.connection.setTransactionIsolation(this.level.getLevel());
- }
- }
- }
/** * * 让容器管理事务transaction的整个生命周期 * connection的获取延迟到getConnection()方法的调用 * 忽略所有的commit和rollback操作 * 默认情况下,可以关闭一个连接connection,也可以配置它不可以关闭一个连接 * 让容器来管理transaction的整个生命周期 * @see ManagedTransactionFactory */ /** * @author Clinton Begin */ public class ManagedTransaction implements Transaction { private static final Log log = LogFactory.getLog(ManagedTransaction.class); private DataSource dataSource; private TransactionIsolationLevel level; private Connection connection; private boolean closeConnection; public ManagedTransaction(Connection connection, boolean closeConnection) { this.connection = connection; this.closeConnection = closeConnection; } public ManagedTransaction(DataSource ds, TransactionIsolationLevel level, boolean closeConnection) { this.dataSource = ds; this.level = level; this.closeConnection = closeConnection; } public Connection getConnection() throws SQLException { if (this.connection == null) { openConnection(); } return this.connection; } public void commit() throws SQLException { // Does nothing } public void rollback() throws SQLException { // Does nothing } public void close() throws SQLException { if (this.closeConnection && this.connection != null) { if (log.isDebugEnabled()) { log.debug("Closing JDBC Connection [" + this.connection + "]"); } this.connection.close(); } } protected void openConnection() throws SQLException { if (log.isDebugEnabled()) { log.debug("Opening JDBC Connection"); } this.connection = this.dataSource.getConnection(); if (this.level != null) { this.connection.setTransactionIsolation(this.level.getLevel()); } } }
注意:如果我们使用MyBatis构建本地程序,即不是WEB程序,若将type设置成"MANAGED",那么,我们执行的任何update操作,即使我们最后执行了commit操作,数据也不会保留,不会对数据库造成任何影响。因为我们将MyBatis配置成了“MANAGED”,即MyBatis自己不管理事务,而我们又是运行的本地程序,没有事务管理功能,所以对数据库的update操作都是无效的。
以上就是 《深入理解mybatis原理》 MyBatis事务管理机制 的全部内容,如有错误或者不准确的地方,请读者指正,共同进步!
-----------------------------------------------------------------------------------------------------------------------------------------
本文源自 http://blog.csdn.net/luanlouis/,如需转载,请注明出处,谢谢!
本文转载自:http://blog.csdn.net/luanlouis/article/details/37992171
最后
以上就是标致斑马最近收集整理的关于《深入理解mybatis原理(八)》 MyBatis事务管理机制的全部内容,更多相关《深入理解mybatis原理(八)》内容请搜索靠谱客的其他文章。






发表评论 取消回复