1. 简单工厂模式
1.1 定义
- 简单工厂模式(Simple Factory Pattern):又称为静态工厂方法(Static Factory Method)模式,它属于类创建型模式。
- 在简单工厂模式中,可以根据参数的不同返回不同类的实例。简单工厂模式专门定义一个类来负责创建其他类的实例,被创建的实例通常都具有共同的父类。
1.2 使用背景
- 一个简单的场景:提供多个外观不同的按钮(如圆形按钮、矩形按钮、菱形按钮等), 这些按钮都源自同一个基类,不过在继承基类后不同的子类修改了部分属性从而使得它们可以呈现不同的外观。
- 如果我们希望在使用这些按钮时,不需要知道这些具体按钮类的名字,只需要知道表示该按钮类的一个参数,并提供一个调用方便的方法,把该参数传入方法即可返回一个相应的按钮对象,此时,就可以使用简单工厂模式。
1.3 模式结构

简单工厂模式包含如下角色:
- Factory:工厂角色:负责实现创建所有实例的内部逻辑
- Product:抽象产品角色:是所创建的所有对象的父类,负责描述所有实例所共有的公共接口
- ConcreteProduct:具体产品角色:是创建目标,所有创建的对象都充当这个角色的某个具体类的实例。

- ①先调用工厂类中的静态方法createProduct()
- ②根据传入产品类型参数,获得具体的产品对象
- ③返回产品对象并使用
1.4 使用实例
以登录功能来说,假如应用系统需要支持多种登录方式如:口令认证、域认证(口令认证通常是去数据库中验证用户,而域认证则是需要到微软的域中验证用户)。
那么自然的做法就是建立一个各种登录方式都适用的接口,如下图所示:

抽象产品Login:
public interface Login {
//登录验证
public boolean verify(String name , String password);
}
具体产品DomainLogin
public class DomainLogin implements Login {
@Override
public boolean verify(String name, String password) {
// TODO Auto-generated method stub
/**
* 业务逻辑
*/
return true;
}
}
具体产品PasswordLogin
public class PasswordLogin implements Login {
@Override
public boolean verify(String name, String password) {
// TODO Auto-generated method stub
/**
* 业务逻辑
*/
return true;
}
}
工厂类LoginManager
根据调用者不同的要求,创建出不同的登录对象并返回。而如果碰到不合法的要求,会返回一个Runtime异常。
public class LoginManager {
public static Login factory(String type){
if(type.equals("password")){
return new PasswordLogin();
}else if(type.equals("passcode")){
return new DomainLogin();
}else{
/**
* 这里抛出一个自定义异常会更恰当
*/
throw new RuntimeException("没有找到登录类型");
}
}
}
测试:
public class Test {
public static void main(String[] args) {
String loginType = "password";
String name = "name";
String password = "password";
Login login = LoginManager.factory(loginType);
boolean bool = login.verify(name, password);
if (bool) {
/**
* 业务逻辑
*/
} else {
/**
* 业务逻辑
*/
}
}
}
假如不使用简单工厂模式则验证登录Servlet代码如下:
public class Test {
public static void main(String[] args) {
// TODO Auto-generated method stub
String loginType = "password";
String name = "name";
String password = "password";
//处理口令认证
if(loginType.equals("password")){
PasswordLogin passwordLogin = new PasswordLogin();
boolean bool = passwordLogin.verify(name, password);
if (bool) {
/**
* 业务逻辑
*/
} else {
/**
* 业务逻辑
*/
}
}
//处理域认证
else if(loginType.equals("passcode")){
DomainLogin domainLogin = new DomainLogin();
boolean bool = domainLogin.verify(name, password);
if (bool) {
/**
* 业务逻辑
*/
} else {
/**
* 业务逻辑
*/
}
}else{
/**
* 业务逻辑
*/
}
}
}
可以看到非常麻烦,代码重复很多,而且不利于扩展维护。
1.5 简单工厂模式优缺点
优点:
- 构造容易,逻辑简单。通过使用工厂类,外界不再需要关心如何创造各种具体的产品,只要提供一个产品的名称作为参数传给工厂,就可以直接得到一个想要的产品对象,并且可以按照接口规范来调用产品对象的所有功能(方法)。
缺点:
- 1.简单工厂模式中的if else判断非常多,完全是Hard Code,如果有一个新产品要加进来,就要同时添加一个新产品类,并且必须修改工厂类,再加入一个 else if 分支才可以, 这样就违背了 “开放-关闭原则”中的对修改关闭的准则了。当系统中的具体产品类不断增多时候,就要不断的修改工厂类,对系统的维护和扩展不利。
- 2.一个工厂类中集合了所有的类的实例创建逻辑,违反了高内聚的责任分配原则,将全部的创建逻辑都集中到了一个工厂类当中,所有的业务逻辑都在这个工厂类中实现。什么时候它不能工作了,整个系统都会受到影响。因此一般只在很简单的情况下应用,比如当工厂类负责创建的对象比较少时。
- 3.简单工厂模式由于使用了静态工厂方法,造成工厂角色无法形成基于继承的等级结构。
适用环境:
- 工厂类负责创建的对象比较少:由于创建的对象较少,不会造成工厂方法中的业务逻辑太过复杂。
- 客户端只知道传入工厂类的参数,对于如何创建对象不关心:客户端既不需要关心创建细节,甚至连类名都不需要记住,只需要知道类型所对应的参数。
2. 工厂方法模式
1. 定义
- 工厂方法模式(Factory Method Pattern)又称为工厂模式,也叫虚拟构造器(VirtualConstructor)模式或者多态工厂(Polymorphic Factory)模式,它属于类创建型模式。
- 工厂父类负责定义创建产品对象的公共接口,而工厂子类则负责生成具体的产品对象,这样做的目的是将产品类的实例化操作延迟到工厂子类中完成,即通过工厂子类来确定究竟应该实例化哪一个具体产品类。
2. 使用场景
不再设计一个按钮工厂类来统一负责所有产品的创建,而是将具体按钮的创建过程交给专门的工厂子类去完成。
- 先定义一个抽象的按钮工厂类,再定义具体的工厂类来生成圆形按钮、矩形按钮、菱形按钮等,它们实现在抽象按钮工厂类中定义的方法。
- 这种抽象化的结果使这种结构可以在不修改具体工厂类的情况下引进新的产品,如果出现新的按钮类
型,只需要为这种新类型的按钮创建一个具体的工厂类就可以获得该新按钮的实例,这一特点无疑使得工厂方法模式具有超越简单工厂模式的优越性,更加符合“开闭原则”。
3. 模式结构

工厂方法模式包含如下角色:
- Product:抽象产品,工厂方法模式所创建的对象的超类,也就是所有产品类的共同父类或共同拥有的接口。在实际的系统中,这个角色也常常使用抽象类实现。
- ConcreteProduct:具体产品,这个角色实现了抽象产品(Product)所声明的接口,工厂方法模式所创建的每一个对象都是某个具体产品的实例。
- Factory:抽象工厂,担任这个角色的是工厂方法模式的核心,任何在模式中创建对象的工厂类必须实现这个接口。在实际的系统中,这个角色也常常使用抽象类实现。
- ConcreteFactory:具体工厂,担任这个角色的是实现了抽象工厂接口的具体Java类。具体工厂角色含有与业务密切相关的逻辑,并且受到使用者的调用以创建具体产品对象。

- ①先调用具体工厂对象中的方法createProduct()
- ②根据传入产品类型参数(也可以无参),获得具体的产品对象
- ③返回产品对象并使用
1.4 实例

小明(客户端)想要买一个灯泡,他不认识工厂,只能去供销店(工厂类)买,
于是和老板说“我要一个灯泡”老板说“没问题!您稍等”。
转身到了后院,对生产灯泡的小弟(灯泡工厂子类)吆喝一声,给我造个灯泡!
不一会灯泡造好了,老板拿给小明,“嘿嘿,灯泡给您作了一个,您试试?”
小明把灯泡拧在灯口上,开关了两下(灯的通用方法)“嘿!挺好,没问题!”,付了钱高高兴兴走了。
抽象的产品接口ILight
public interface ILight
{
void TurnOn();
void TurnOff();
}
具体的产品类:BulbLight
public class BulbLight implements ILight
{
public void TurnOn()
{
Console.WriteLine("BulbLight turns on.");
}
public void TurnOff()
{
Console.WriteLine("BulbLight turns off.");
}
}
具体的产品类:TubeLight
public class TubeLight implements ILight
{
public void TurnOn()
{
Console.WriteLine("TubeLight turns on.");
}
public void TurnOff()
{
Console.WriteLine("TubeLight turns off.");
}
}
抽象的工厂类
public interface ICreator
{
ILight CreateLight();
}
具体的工厂类:BulbCreator
public class BulbCreator implements ICreator
{
public ILight CreateLight()
{
return new BulbLight();
}
}
具体的工厂类:TubeCreator
public class TubeCreator implements ICreator
{
public ILight CreateLight()
{
return new TubeLight();
}
}
客户端调用
static void Main(string[] args)
{
//先给我来个灯泡
ICreator creator = new BulbCreator();
ILight light = creator.CreateLight();
light.TurnOn();
light.TurnOff();
//再来个灯管看看
creator = new TubeCreator();
light = creator.CreateLight();
light.TurnOn();
light.TurnOff();
}
-
通过一个引用变量ICreator来创建产品对象,创建何种产品对象由指向的具体工厂类决定。通过工厂方法模式,将具体的应用逻辑和产品的创建分离开,促进松耦合。
-
本例中每个具体工厂类只负责生产一种类型的产品,当然每个具体工厂类也内部可以维护少数几种产品实例对象,类似于简单工厂模式。
1.5 工厂方法模式的优缺点
优点:
- ①在工厂方法模式中,工厂方法用来创建客户所需要的产品,同时还向客户隐藏了哪种具体产品类将被实例化这一细节,用户只需要关心所需产品对应的工厂,无须关心创建细节,甚至无须知道具体产品类的类名。
- ②基于工厂角色和产品角色的多态性设计是工厂方法模式的关键。它能够使工厂可以自主确定创建何种产品对象,而如何创建这个对象的细节则完全封装在具体工厂内部。工厂方法模式之所以又被称为多态工厂模式,是因为所有的具体工厂类都具有同一抽象父类。
- ③使用工厂方法模式的另一个优点是在系统中加入新产品时,无须修改抽象工厂和抽象产品提供的接口,无须修改客户端,也无须修改其他的具体工厂和具体产品,而只要添加一个具体工厂和具体产品就可以了。这样,系统的可扩展性也就变得非常好,完全符合“开闭原则”,这点比简单工厂模式更优秀。
缺点:
- ①在添加新产品时,需要编写新的具体产品类,而且还要提供与之对应的具体工厂类,系统中类的个数将成对增加,在一定程度上增加了系统的复杂度,有更多的类需要编译和运行,会给系统带来一些额外的开销。
- ②由于考虑到系统的可扩展性,需要引入抽象层,在客户端代码中均使用抽象层进行定义,增加了系统的抽象性和理解难度,且在实现时可能需要用到DOM、反射等技术,增加了系统的实现难度。
1.6 适用场景
- ①一个类不知道它所需要的对象的类:在工厂方法模式中,客户端不需要知道具体产品类的类名,只需要知道所对应的工厂即可,具体的产品对象由具体工厂类创建;客户端需要知道创建具体产品的工厂类。
- ②一个类通过其子类来指定创建哪个对象:在工厂方法模式中,对于抽象工厂类只需要提供一个创建产品的接口,而由其子类来确定具体要创建的对象,利用面向对象的多态性和里氏代换原则,在程序运行时,子类对象将覆盖父类对象,从而使得系统更容易扩展。
- ③将创建对象的任务委托给多个工厂子类中的某一个,客户端在使用时可以无须关心是哪一个工厂子类创建产品子类,需要时再动态指定,可将具体工厂类的类名存储在配置文件或数据库中。
1.7 JDBC中的工厂方法
Connection conn=DriverManager.getConnection("jdbc:microsoft:sqlserver://localhost:1433; DatabaseName=DB;user=sa;password=");
Statement statement=conn.createStatement();
ResultSet rs=statement.executeQuery("select * from UserInfo");
3. 抽象工厂模式
3.1 定义
-
抽象工厂模式(Abstract Factory Pattern):提供一个创建一系列相关或相互依赖对象的接口,而无须指定它们具体的类。抽象工厂模式又称为Kit模式,属于对象创建型模式。
-
在工厂方法模式中具体工厂负责生产具体的产品,每一个具体工厂对应一种或几种具体产品,工厂方法也具有唯一性,一般情况下,一个具体工厂中只有一个工厂方法或者一组重载的工厂方法。但是有时候我们需要一个工厂可以提供多个不同种类产品对象,而不是单一种类的产品对象。
为了更清晰地理解工厂方法模式,需要先引入两个概念:
- 产品等级结构: 产品等级结构即产品的继承结构,如一个抽象类是电视机,其子类有海尔电视机、海信电视机、TCL电视机,则抽象电视机与具体品牌的电视机之间构成了一个产品等级结构,抽象电视机是父类,而具体品牌的电视机是其子类。
- 产品族: 在抽象工厂模式中,产品族是指由同一个工厂生产的,位于不同产品等级结构中的一组产品,如海尔电器工厂生产的海尔电视机、海尔电冰箱,海尔电视机位于电视机产品等级结构中,海尔电冰箱位于电冰箱产品等级结构中。
当系统所提供的工厂所需生产的具体产品并不是一个简单的对象,而是多个位于不同产品等级结构中属于不同类型的具体产品时需要使用抽象工厂模式。
- 抽象工厂模式是所有形式的工厂模式中最为抽象和最具一般性的一种形态。
- 抽象工厂模式与工厂方法模式最大的区别在于,工厂方法模式针对的是一个产品等级结构,而抽象工厂模式则需要面对多个产品等级结构,一个工厂等级结构可以负责多个不同产品等级结构中的产品对象的创建。
- 当一个工厂等级结构可以创建出分属于不同产品等级结构的一个产品族中的所有对象时,抽象工厂模式比工厂方法模式更为简单、有效率。
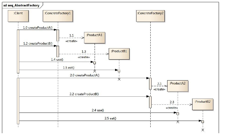
3.2 模式结构

抽象工厂模式包含如下角色:
- AbstractFactory:抽象工厂
- ConcreteFactory:具体工厂
- AbstractProduct:抽象产品
- Product:具体产品-

- ①先调用具体工厂对象中的方法createProductX()。根据具体工厂不同可以选择不同的方法,针对同一种工厂也可以选择不同的方法创建不同类型的产品对象。
- ②根据传入产品类型参数(也可以无参),获得具体的产品对象
- ③返回产品对象并使用
3.3 实例
假设有一个移动终端工厂,可以制造苹果系列的移动产品和三星系列的移动产品。这个工厂下有两个子厂,一个负责制造苹果系列的Pad和三星系列的Pad,另一个负责制造苹果系列的手机和三星系列的手机。这便是一个典型的抽象工厂的实例。
抽象产品: 苹果系列:
public interface Apple
{
void AppleStyle();
}
抽象产品: 三星系列:
public interface Sumsung
{
void BangziStyle();
}
具体产品:iphone:
public class iphone implements Apple
{
public void AppleStyle()
{
Console.WriteLine("Apple's style: iPhone!");
}
}
具体产品:ipad:
public class ipad implements Apple
{
public void AppleStyle()
{
Console.WriteLine("Apple's style: iPad!");
}
}
具体产品:note2:
public class note2 implements Sumsung
{
public void BangziStyle()
{
Console.WriteLine("Bangzi's style : Note2!");
}
}
具体产品:tabs:
public class Tabs implements Sumsung
{
public void BangziStyle()
{
Console.WriteLine("Bangzi's style : Tab!");
}
}
抽象工厂:
public interface Factory
{
Apple createAppleProduct();
Sumsung createSumsungProduct();
}
手机工厂:
public class Factory_Phone implements Factory
{
public Apple createAppleProduct()
{
return new iphone();
}
public Sumsung createSumsungProduct()
{
return new note2();
}
}
Pad工厂:
public class Factory_Pad implements Factory
{
public Apple createAppleProduct()
{
return new ipad();
}
public Sumsung createSumsungProduct()
{
return new Tabs();
}
}
客户端调用:
public static void Main(string[] args)
{
//采购商要一台iPad和一台Tab
Factory factory = new Factory_Pad();
Apple apple = factory.createAppleProduct();
apple.AppleStyle();
Sumsung sumsung = factory.createSumsungProduct();
sumsung.BangziStyle();
//采购商又要一台iPhone和一台Note2
factory = new Factory_Phone();
apple = factory.createAppleProduct();
apple.AppleStyle();
sumsung = factory.createSumsungProduct();
sumsung.BangziStyle();
Console.ReadKey();
}
抽象工厂可以通过多态,来动态设置不同的工厂,生产不同的产品,同时每个工厂中的产品又不属于同一个产品等级结构。
3.4 抽象工厂模式优缺点
优点:
- ①抽象工厂模式隔离了具体类的生成,使得客户并不需要知道什么被创建。由于这种隔离,更换一个具体工厂就变得相对容易。所有的具体工厂都实现了抽象工厂中定义的那些公共接口,因此只需改变具体工厂的实例,就可以在某种程度上改变整个软件系统的行为。另外,应用抽象工厂模式可以实现高内聚低耦合的设计目的,因此抽象工厂模式得到了广泛的应用。
②增加新的具体工厂和产品族很方便,因为一个具体的工厂实现代表的是一个产品族,无须修改已有系统,符合“开闭原则”。
缺点:
- 在添加新的产品对象(不同于现有的产品等级结构)时,难以扩展抽象工厂来生产新种类的产品,这是因为在抽象工厂角色中规定了所有可能被创建的产品集合,要支持新种类的产品就意味着要对该接口进行扩展,而这将涉及到对抽象工厂角色及其所有子类的修改,显然会带来较大的不便。
- 开闭原则的倾斜性(增加新的工厂和产品族容易,增加新的产品等级结构麻烦)。
1.5 使用环境
-
①一个系统不应当依赖于产品类实例如何被创建、组合和表达的细节,这对于所有类型的工厂模式都是重要的。
-
②系统中有多于一个的产品族,而每次只使用其中某一产品族。与工厂方法模式的区别
-
③属于同一个产品族的产品将在一起使用,这一约束必须在系统的设计中体现出来。
-
④系统提供一个产品类的库,所有的产品以同样的接口出现,从而使客户端不依赖于具体实现。
最后
以上就是朴实火车最近收集整理的关于设计模式——工厂模式(简单工厂/工厂/抽象)1. 简单工厂模式2. 工厂方法模式3. 抽象工厂模式的全部内容,更多相关设计模式——工厂模式(简单工厂/工厂/抽象)1.内容请搜索靠谱客的其他文章。
发表评论 取消回复