点击蓝字关注我们
1.5G(NR)语音业务在4G网络承载
在5G(NR)网络建设初期, NSA网络的语音业务直接由4G网络承担;而SA网络的语音业务采用回落4G的EPS Fallback方式实现;
2. 5G(NR)在SA网络UE注册流程
当UE由5G系统服务时,UE具有一个或多个正在进行的PDU会话,每个会话包括一个或多个QoS流。
如果5G核心网与4G核心网之间已建有N26链路,UE在注册过程中服务PLMN AMF向UE发送了支持IMSvoice over PS会话的指示,并且UE已经在IMS中注册。
如果5G核心网与4G核心网之间不支持N26,则服务的PLMNAMF在注册过程中向UE发送一个不支持N26互通的指示。

3.无线侧信令和配置
无线消息说明如下:

1. UE发起(NAS层消息)语音业务请求Service Request。
2. UE和gNodeB完成RRC连接建立。具体包括如下消息:
a. RRCSetupRequest请求,RRCSetup建立SRB1连接。
b. RRCSetupComplete通知gNodeB RRC连接建立完成,并通过RRCSetupComplete携带Service Request消息。
3. gNodeB通过INITIAL UE MESSAGE透传Service Request给5GC。
4. UE和5GC完成鉴权和NAS加密协商流程。具体包括如下消息:
a. 5GC至UE:AUTHENTICATIONREQUEST
b. UE至5GC:AUTHENTICATIONRESPONSE
c. 5GC至UE:SECURITYMODE COMMAND
d. UE至5GC:SECURITYMODE COMPLETE
5. gNodeB收到INITIAL CONTEXT SETUP REQUEST建立UE上下文和IMS信令承载。
6. gNodeB完成空口AS安全算法配置。具体包括如下消息:
a. gNodeB至UE:SecurityModeCommand
b. UE至gNodeB:SecurityModeComplete
7. gNodeB下发UE能力查询,UE上报能力信息。具体包括如下消息:
a. gNodeB至UE:UECapabilityEnquiry
b. UE至gNodeB:UECapabilityInformation
8. gNodeB发送INITIAL CONTEXT SETUP RESPONSE指示PDU Session建立完成。
9. UE发起SIP INVITE消息给5GC请求建立语音会话。
10.gNodeB收到PDU SESSION RESOURCE MODIFY REQUEST消息,指示gNodeB建立5QI=1的语音专用承载。
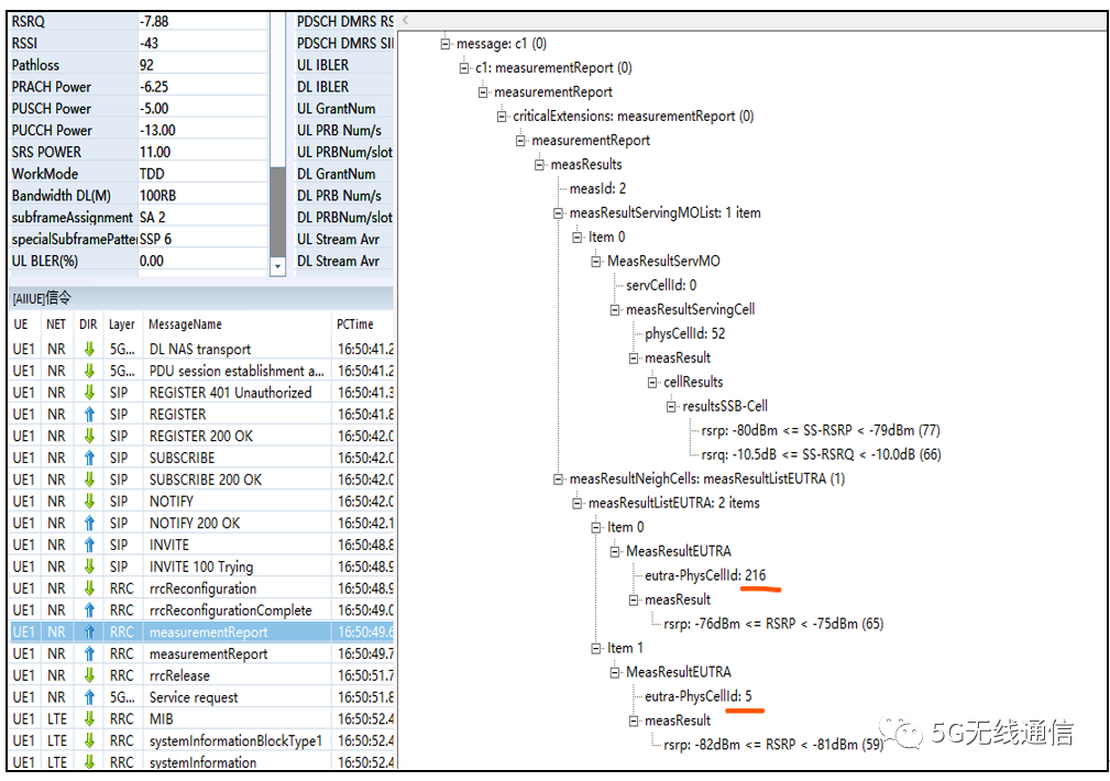
11.gNodeB下发异系统B1事件测量并收到B1事件测量报告。具体包括如下消息:
a. gNodeB至UE:RRCReconfiguration
b. UE至gNodeB:RRCReconfigurationComplete
c. UE至gNodeB:MeasurementReport
12. gNodeB向5GC回复拒绝PDUSession修改,并指示IMS Voice Fallback。
13.gNodeB根据开关参数配置和UE能力判断向5GC发送重定向请求
14.5GC将UE上下文信息转发给EPC。
15.EPC向eNodeB发起重定向请求。
16.EPC收到eNodeB的重定向请求响应。
17.EPC向5GC转发eNodeB的重定向请求成功响应消息。
18.5GC向gNodeB发起重定向命令。
19.gNodeB向UE发送重定向命令。
20.UE切换到目标LTE小区。
21.UE和EPC间发起TAU流程。
22.EPC触发QCI=1的语音专用承载的建立。
4.后台网管配置
网管后台配置(不是LTE语音回落采用的是盲重定)。而NR回落到EPS采用的是基于测量的重定向;

5.无线测试相关信令消息
5.1 NR重配置消息下发4G测量频点
(测试站点,只配置了一个F频点,B1门限设置的比较低(-115dBm))

5.2 终端在NR侧UE上报MR,包括LTE小区的PCI和RSRP。


5.3终端从5G(NR)侧释放到4G的RRCRelease消息
其中:携带LTE驻留频点,终端去读取系统消息,然后切换到LTE小区。

5.4 终端在LTE网络上的VoiceCall服务请求及通话流程
UE在4G网络的SIP消息和TAU过程

6.5G网络VONR主要节点
NSA网络中终端通过去腿(NR)的方式,语音业务直接由4G网络承担,流程与4G网络中的VOLTE相同;
而SA网络的语音业务采用回落4G的EPS Fallback方式实现,其关键节点主要有以下几个:
1 、通过N26的注册IMS;
2、 终端在5G(NR)SA网络发起语音业务请求后,对4G网络的B1测量和重定向(redirect);
3、 终端在4G网络SIP消息和TAU过程;
4、终端在4G网络的QCI1,2承载的建立成功。
5G各类资料下载
5G SA异常事件优化指导
5G后台KPI分析指导书
5G EPS FB 优化指导书
5G SA信令分析指导书
LTE信令分析指导书
4/5G协同优化指导书
5G语音解决方案-VONR
5G NSA簇优化指导书
5G 无线覆盖专项优化指导书
5G上下行速率优化指导书
5G 移动性管理
5G 核心网详解
5G 调度特性原理
华为5G网管操作指导书及常见问题网管排查
中兴网管操作指导书
公众号:5G 无线通信
专注于5G无线领域知识的分享
欢迎扫码关注
点个
在看
呗
最后
以上就是饱满百合最近收集整理的关于5g信令流程详解_5G(NR)网络语音业务流程及要点点击蓝字关注我们的全部内容,更多相关5g信令流程详解_5G(NR)网络语音业务流程及要点点击蓝字关注我们内容请搜索靠谱客的其他文章。
发表评论 取消回复