前言:
????作者简介:小曾同学.com,小伙伴们也可以叫我小曾,一个致力于测试开发的博主⛽️
如果文章知识点有错误的地方,还请大家指正,让我们一起学习,一起进步。????
座右铭:不想当开发的测试,不是一个好测试✌️。
如果感觉博主的文章还不错的话,还请点赞、收藏哦!????
文章目录
- 1. Kubernetes概念
- 2. Kubernetes 组件
- 2.1 Master节点
- 2.2 工作节点
- 2.3 组件详细介绍
- 3. Kubernetes功能
1. Kubernetes概念
Kubernetes 是Google开源的容器编排工具。kubernetes 的本质是一组服务器集群,它可以在集群的每个节点上运行特定的程序,并对节点中的容器进行管理,它的目的就是实现资源管理的自动化。Kubernetes 简称 K8S。
那具体什么意思呢?首先看一下容器化部署。
在一台机器中采用容器化技术,运行多个容器,在容器中部署不同的应用程序。相比传统的虚拟化技术部署的优势在于可保证每个容器拥有自己的文件系统、CPU、内存、进程空间等;运行应用程序所需要的资源都被容器包装,并和底层基础架构解耦;容器化的应用程序可以跨云服务商、跨linux操作系统发行版进行部署。

那么问题来了,容器化部署没有缺点吗??
容器化部署方式虽然带来了很多便利,但也会出现一些问题,比如说:
- 一个容器故障停机了,怎么样让另外一个容器立刻启动去替补停机的容器呢
- 当并发访问量变大的时候,怎么样做到横向扩展容器数量。
这些容器管理的问题统称为“容器编排”问题,为了解决这些容器编排问题,就产生了一些容器编排的软件,比如
Swarm:Docker自己的容器编排工具
Mesos:Apache的一个资源统一管控的工具,需要和Marathon结合使用。
Kubernetes:Google开源的容器编排工具。(根据目前市场占有率来说,k8s稳居第一)
至此,应该对K8s有一个初步的了解了。
2. Kubernetes 组件
一个 Kubernetes 集群主要是由控制节点(Master node)、工作节点(Work node)构成,每个节点上都会安装不同的组件。
2.1 Master节点
集群的控制平面,负责集群的决策,(每个集群至少有一个master节点)
Msater节点中所包含的组件如下:
ApiServer:资源操作的唯一入口,接收用户输入的命令,提供认证、授权、API注册和发现等机制。
Scheduler:负责集群资源调度,按照预定的调度策略将Pod调度到相应的node节点上。
ControllerManager:负责维护集群的状态,比如程序部署安排、故障检测、自动扩展、滚动更新等。
Etcd:负责存储集群中各种资源对象的信息。(docker中默认使用的是etcd)
2.2 工作节点
集群的数据平面,负责为容器提供运行环境。(就是真正干活的节点)
工作节点中所包含的组件如下:
Kubelet:负责维护容器的生命周期,即通过控制docker、来创建、更新、销毁容器。
KubeProxy:负责提供集群内部的服务发现和负载均衡。
Docker:负责节点上容器的各种操作。
2.3 组件详细介绍
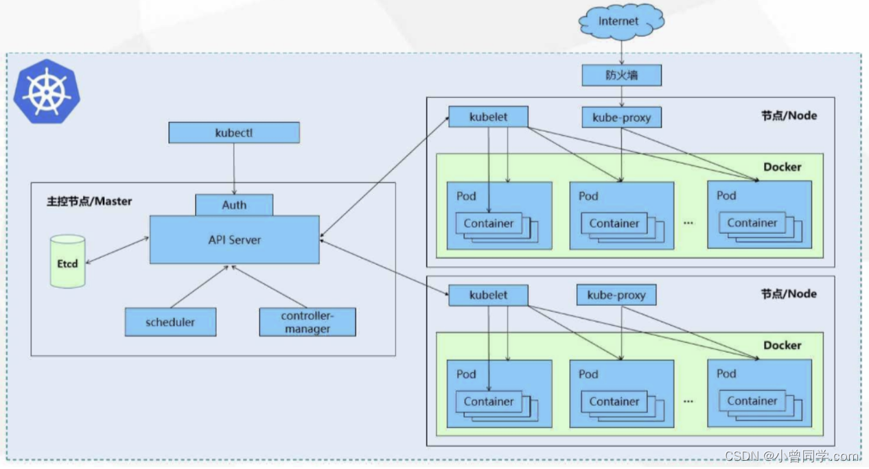
K8s中所包含的组件可见下图(图片来源于网络)

接下来,就以部署一个 nginx 服务来说明 Kubernetes 系统各个组件间的调用关系:
-
一旦
Kubernetes环境启动后,Master和Node(工作节点) 都会将自身的信息存储到etcd数据库中。 -
一个 nginx 服务的安装请求会首先被发送到 Master节点的
Apiserver组件。 -
Apiserver组件会调用Scheduler组件来决定到底应该把这个服务安装到哪个 Node 节点上,此时,它会从 etcd 中读取各个节点的信息,然后按照一定的算法进行选择,并将结果告知Apiserver。 -
Apiserver调用Controller-Manager去调度Node节点安装 Nginx服务。 -
Kubelet接收到指令后,会通知Docker,然后由 Docker来启动一个 nginx 的Pod。Pod是kubernetes中最小的操作单元,容器必须跑在pod中。 -
一个 nginx 服务就运行了,如果需要访问 nginx ,就需要通过
kube-proxy来对Pod产生访问的代理,这样,外界用户就可以访问集群中的 nginx 服务了。
3. Kubernetes功能
主要提供如下主要功能:
- 自我修复:一旦某个容器崩溃,能够在1秒中左右迅速启动新的容器
- 弹性伸缩:可以根据需要,自动对集群中正在运行的容器数量进行调整。
- 服务发现:服务可以通过自动发现的形式找到它所依赖的服务。
- 负载均衡:如果一个服务启动了多个容器,能够自动实现请求的负载均衡。
- 版本回退:如果发现新发布的程序版本有问题,可以立即回退到原来的版本。
- 存储编排:可以根据容器自身的需求自动创建存储卷。
针对 Kubernetes 的如何使用,后续文章会为大家讲解,敬请期待。
最后
以上就是灵巧星星最近收集整理的关于[云原生·k8s] 终于读懂了Kubernetes1. Kubernetes概念2. Kubernetes 组件3. Kubernetes功能的全部内容,更多相关[云原生·k8s]内容请搜索靠谱客的其他文章。
发表评论 取消回复