序列化成BSON,实现与MongoDB交互
- INM消息处理
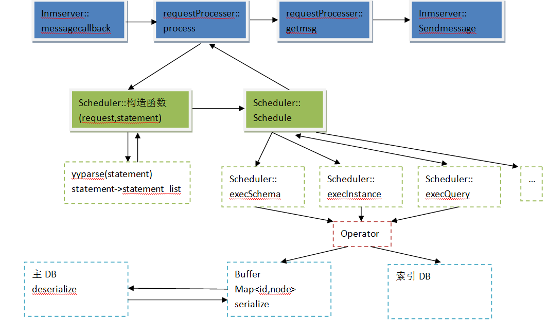
- 消息处理 总流程图
- statement_list
- scheduler::schedule
- operator
- 创建模式
- 与MongoDB交互方案
- 1. INM用户输入statement
- 2.词法/语法分析
- 3. 序列化
- 4. mongocxx驱动
INM消息处理
消息处理 总流程图

statement_list
namespace inm
{
enum StatementType
{
S_UNKNOWN, /**< 非法类型 */
S_INSTANCE, /**< 实例增删改 */
S_SCHEMA, /**< 模式增删改 */
S_UDT, /**< 自定义类型增删改 */
S_QUERY, /**< 查询 */
S_UPDATE, /**< 更新 */
S_SUPDATE,
S_LOGIN, /**< 登录类型提示消息,与客户端对应,值=7 位置不可变>*/
S_FUPDATE,
S_FUNCTION,
S_INVOKE,
S_VIEW,
S_REFRESH /**物化视图更新 xj**/
};
}
scheduler::schedule
将语句根据类型放到对应的vector中,分别执行对应的exec函数。
例:
input:query1、query2、query3、insert1、insert2、create1、create2。
经过语法分析后:
vector<scheclasspre*> :create1、create2。->execschmlist
vector<query*>:query1、query2、query3。->execquerylist
vector<instance*>:insert1、insert2。->execinstancelist
vector<statement_list>::iterator iter = yy_extra.smt_lists.begin();
for(; iter != yy_extra.smt_lists.end(); ++iter) {
switch(iter->type) {
case S_SCHEMA:
execSchmList((vector<SchmClassPre *> *)iter->list);
break;
case S_VIEW:
execViewList((vector<ViewClass *> *)iter->list);
break;
case S_REFRESH:
execRefreshList((vector<UpdateViewClass *> *)iter->list);
break;
case S_INSTANCE:
execInstList((InstanceList *)iter->list);
break;
case S_QUERY:
request->getInstOperator()->syncDirty();
execQueryList((list<Query *> *)iter->list);
request->getInstOperator()->freeDirty();
break;
case S_UPDATE:
execUpdateList((list<Update *> *)iter->list);
break;
case S_UDT:
execUdtList((vector<SchmUserType *> *)iter->list);
break;
case S_SUPDATE:
execSchmUpdateList((vector<SchmUpdate *> *)iter->list);
break;
case S_FUNCTION:
execFunctionList((vector<FunctionClass *> *)iter->list);
break;
case S_INVOKE:
execFunctionInvkList((vector<FunctionInvk *> *)iter->list);
break;
case S_FUPDATE:
execFunctionUpdateList((vector<FunctionUpdate *> *)iter->list);
break;
default:
log.error(C_INVAL) << "Unknown Type: " << iter->type;
break;
}
}
operator
可以看到并不是scheduler直接操作数据,而是交由各个operator处理。
scheme有operator,instance也有operator…
void Scheduler::execSchmList(vector<SchmClassPre *> *schms)
{
request->setStatementType(S_SCHEMA);
vector<SchmClassPre *>::iterator iter = schms->begin();
for(; iter != schms->end(); ++iter) {
...
request->getSchmOperator()->insert(sc);
...
}
delete schms;
}
创建模式
INM采用的是缓冲区+底层存储的方式。
缓冲区:map<id,node> 缓冲区可以被重载成各种类型,node可以是schemeclass* queryclass*。
底层存储:每种类型都由主数据库和索引数据库组成。索引数据库用于用户查询,主数据库用于序列化后保存。
插入更新操作一般会先交由缓冲区处理,但考虑到其他用户可能一会就要查询,因此会在处理完后被更新到索引数据库中。等待合适的时机再序列化到主数据库中。
/** 插入模式
*
* 将模式插入到缓冲区中,并立即更新索引。
* 因为之后所有可能的操作都可能通过名字查找模式,因此要立即更新索引。
* @param schm 要插入的模式
*/
void SchmOperator::insert(SchmClass *schm)
{
db.updateName(schm);
buffer.insert(schm);
}
与MongoDB交互方案
inm 用户输入statement 经过词法/语法分析->statement_list 经过序列化/反序列化->bson->mongocxx驱动->mongodb
1. INM用户输入statement

2.词法/语法分析
void Scheduler::init()
{
yyscanner = scanner_init(statement, &yy_extra.inl_yy_extra);
parser_init(&yy_extra);
inl_yyparse(yyscanner);
scanner_finish(yyscanner);
}
3. 序列化
代替原有的序列化方案,将INM数据结构->bson格式。
...
class SchmAttribute;
class SchmRelation;
class SchmRelationPre;
class SchmClassPre;
class SchmUpdatePath;
class SchmUpdatePathResult;
class SchmUpdateDefinition;
class Instance;
class ViewModifyTuple;
class SchmClass
{
private:
string className; /*<< 模式名 */
set<uint> superClass; /*<< 父类 */
set<uint> subClass; /*<< 子类 */
vector<SchmAttribute *> attributes; /*<< 属性 */
vector<SchmRelation *> relations; /*<< 关系 */
string version; /*<< version值 */
string oldClassName; /*<< old模式名 */
string oldVersion; /*<< old模式version */
uint id; /*<< 模式id号 */
SchmClassType classType;/*<< 模式类型 */
vector<vector<string>*> keys; //keys
bool isCloneFlag;
map<uint,ViewModifyTuple *> modifyTuples;//modifyList的结构,初始化以及管理
//hhd 20150207 调用标记的id,
//调用标记用于指明哪些实例的规则推导需要调用属于当前类的实例
uint markId;
...
4. mongocxx驱动
mongoDB的官方CPP驱动。
当通过序列化将INM的数据结构序列换成bson以后,可以通过mongoDB的官方CPP驱动进行CRUD的操作.
#include <iostream>
#include <bsoncxx/builder/basic/document.hpp>
#include <bsoncxx/builder/basic/kvp.hpp>
#include <bsoncxx/json.hpp>
#include <mongocxx/client.hpp>
#include <mongocxx/instance.hpp>
#include <mongocxx/uri.hpp>
using bsoncxx::builder::basic::kvp;
using bsoncxx::builder::basic::make_document;
using bsoncxx::to_json;
using namespace mongocxx;
int main() {
// The mongocxx::instance constructor and destructor initialize and shut down the driver,
// respectively. Therefore, a mongocxx::instance must be created before using the driver and
// must remain alive for as long as the driver is in use.
mongocxx::instance inst{};
mongocxx::client conn{mongocxx::uri{"mongodb://localhost/?replicaSet=replset"}};
// By default, a session is causally consistent. Pass options::client_session to override
// causal consistency.
auto session = conn.start_session();
auto coll = conn["db"]["collection"];
auto result = coll.update_one(session,
make_document(kvp("_id", 1)),
make_document(kvp("$inc", make_document(kvp("x", 1)))));
std::cout << "Updated " << result->modified_count() << " documents" << std::endl;
// Read from secondary. In a causally consistent session the data is guaranteed to reflect the
// update we did on the primary. The query may block waiting for the secondary to catch up,
// or time out and fail after 2 seconds.
options::find opts;
read_preference secondary;
secondary.mode(read_preference::read_mode::k_secondary);
opts.read_preference(secondary).max_time(std::chrono::milliseconds(2000));
auto cursor = coll.find(session, make_document(kvp("_id", 1)), opts);
for (auto&& doc : cursor) {
std::cout << bsoncxx::to_json(doc) << std::endl;
}
}
最后
以上就是曾经画笔最近收集整理的关于序列化成BSON,实现与MongoDB交互INM消息处理与MongoDB交互方案的全部内容,更多相关序列化成BSON内容请搜索靠谱客的其他文章。
发表评论 取消回复